[Wie?] In Video File Kapitel bzw. Sprungmarken setzen?

unique28

Lt. Commander
Registriert
Juni 2005
Beiträge
1.909
Halo zusammen

Ich möchte bei ein paar Lernvideos Kapitel bzw. Sprungmarker einsetzen, damit ich direkt zu den jeweiligen Topics springen kann.

Die Dateien basieren auf h.264/h.265 Container MP4/MKV und sollen mit VLC abgespielt werden können, da dieser die Marker unterstützen soll. Kenn jemand eine Video Editing Software mit dem ich die Videofiles nach dem Bearbeiten direkt mit Kapiteln exportieren kann? Oder kennt jemand vlt den Ablauf wie das Ganze zu bewerkstelligen ist?
 
Text-Datei im Kapitel-Format erstellen und dann muxen?

EDIT: Die Variante von 0x8100 ist besser & simpler.
 

Anhänge

Zuletzt bearbeitet:
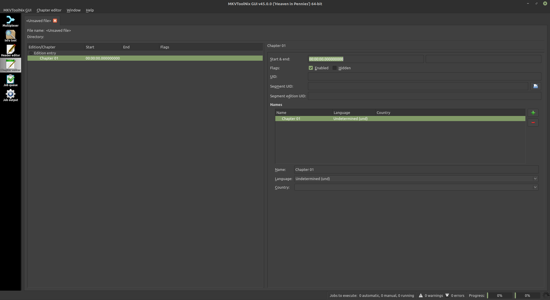
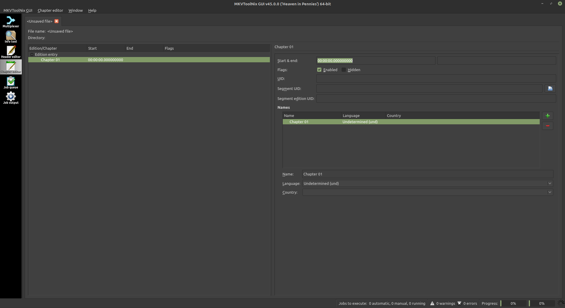
mkvtoolnix hat einen editor (wobei das format wie von @Spillunke gezeigt simpel ist) und fügt dir die kapitel in die mkv-datei ein.
 

Anhänge

  • mkvtoolnix.png
    mkvtoolnix.png
    83 KB · Aufrufe: 665
  • mkvtoolnix_mux.png
    mkvtoolnix_mux.png
    124,4 KB · Aufrufe: 700
Danke für die hilfreichen Antworten!

@Spillunke @0x8100 Dennoch musste ich feststellen, dass die von mir getesteten Video-Editoren nicht optimal für meinen Zweck sind. Shotcut nutzt das Marker Feature nur oberflächlich ohne Details. DaVinci verarbeitet keine *.mkv Dateien.

Kennt ihr einen anderen guten Editor?
 
du kannst deine videos doch mit davinci erstellen und als letzten schritt das resultat mit den kapiteln in ein mkv packen. da das ein reiner kopierprozess ohne neukomprimierung ist, sollte das in ordnung sein.

google liefert einige ergebnisse wenn man nach "davinci chapters" sucht, da scheint schon was vorhanden zu sein?
 
@0x8100 Ja klar, das verstehe ich und die Chapters funktionieren sehr gut. Jedoch liegen die Videos bereits im MKV Container vor, das macht es ein wenig umständlicher, da sie sich nicht in DaVinci importieren lassen.
 
Zurück
Oben