GDC
Lieutenant
- Registriert
- Apr. 2001
- Beiträge
- 702
Zuerst, ich gebe zu, ich bin ein Versionsnummernfreak, d.h. ich habe gern aktuellste Treiber bzw. BIOS- und/oder Firmware-Versionen auf meinen Geräten ( bis auf das Smartphone, da habe ich noch etwas zu viel Respekt, weil recht neues Gerät ).
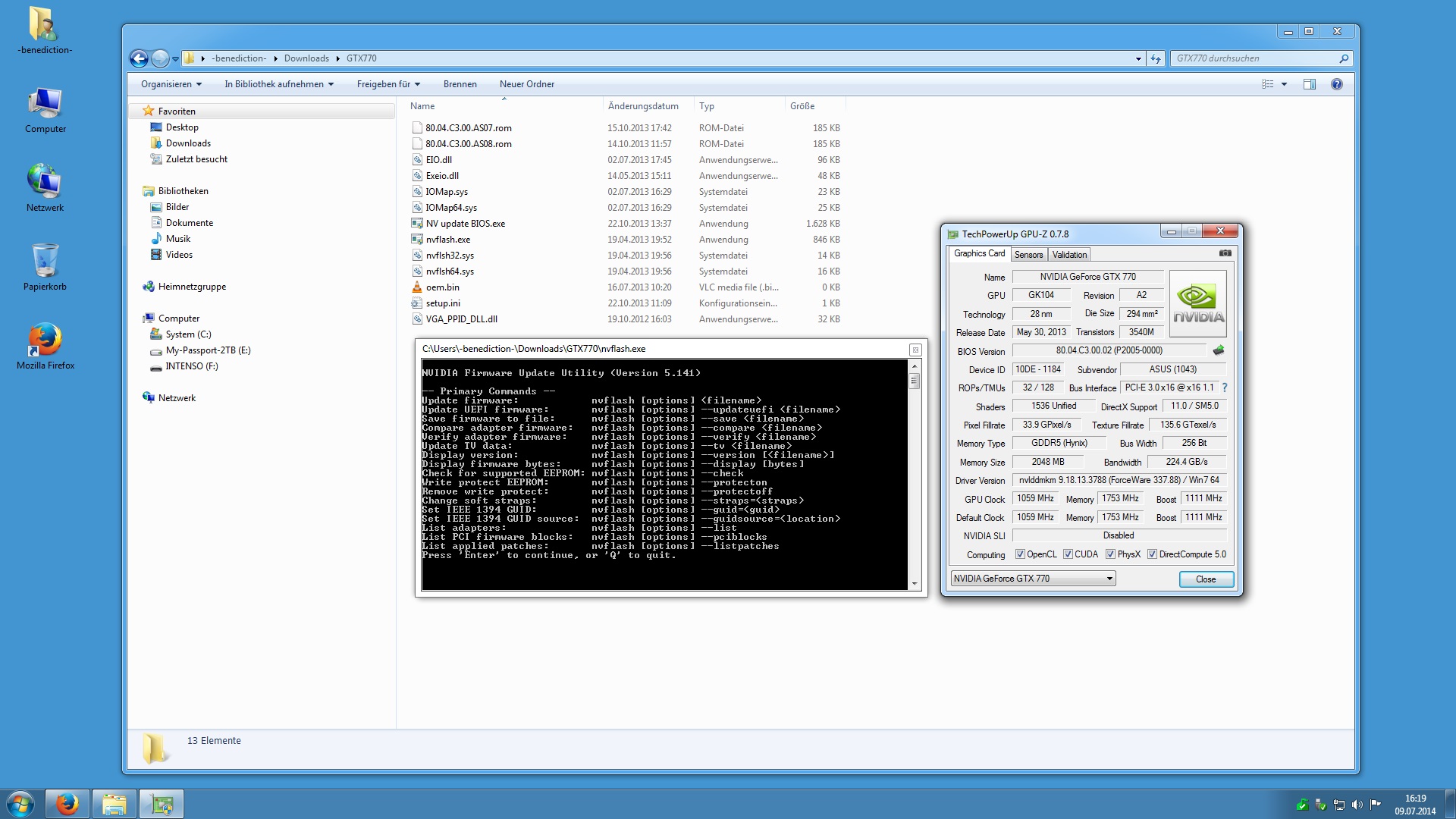
Zum Thema, für die oben genannte Grafikkarte gibt es laut Asus-Homepage ein BIOS-Update, welches ich mit dem asus-eigenen Tool einspielen wollte. Jedoch erhalte ich bei jedem Vorgang, egal ob abgesicherter Modus oder "Ausführen als Administrator", die Fehlermeldung, dass diese Version nicht für meine Grafikkarte geeignet sein soll.
Im Anhang sind die, hoffentlich aussagekräftigen, Screenshots. Der Kontakt mit Asus ergab, dass ich die Karte bei meinem Händler einreichen soll. Für ein BIOS-Update, welches schon bei mir fehlschlägt, halte ich das nicht für sinnvoll.
Wenn hier auch niemand einen Tipp hat, dann bleibt eben das ( meiner Meinung nach veraltete ) BIOS auf der Karte, denn sonst läuft sie wesentlich besser, als alles was vorher meinen Monitor mit Bildern beschickt hat..


Zum Thema, für die oben genannte Grafikkarte gibt es laut Asus-Homepage ein BIOS-Update, welches ich mit dem asus-eigenen Tool einspielen wollte. Jedoch erhalte ich bei jedem Vorgang, egal ob abgesicherter Modus oder "Ausführen als Administrator", die Fehlermeldung, dass diese Version nicht für meine Grafikkarte geeignet sein soll.
Im Anhang sind die, hoffentlich aussagekräftigen, Screenshots. Der Kontakt mit Asus ergab, dass ich die Karte bei meinem Händler einreichen soll. Für ein BIOS-Update, welches schon bei mir fehlschlägt, halte ich das nicht für sinnvoll.
Wenn hier auch niemand einen Tipp hat, dann bleibt eben das ( meiner Meinung nach veraltete ) BIOS auf der Karte, denn sonst läuft sie wesentlich besser, als alles was vorher meinen Monitor mit Bildern beschickt hat..


