Bios Update CD erstellen (ISO)

silvercosmos

Lt. Junior Grade
Registriert
Apr. 2008
Beiträge
330
hi leute

nachdem ich morgen ein bios update meines systems durchführe wollte ich folgendes fragen:

Lt. Herstellerangaben soll man das aktuelle Bios (ISO) Datei auf CD brennen.

Soweit so gut, nun möchte ich auch noch 2 weitere updates auf die CD packen, sprich die neuen Chipsatztreiber als auch Audio Treiber!

Ich will damit eine komplette aktualisierte Update CD meines Mainboards erzeugen wo ich dann nur eine CD habe und auf die zurückgreifen will, falls etwas in zukunft schief geht...

Meine Frage: so etwas hab ich noch nie gemacht, und stört das einem ISO Brennvorgang in irgendeiner Weise, denn wenn man ja das Bios flasht, muss die CD ja auf ISO gebrannt werden!!!

MFG
 
Zuletzt bearbeitet:
http://www.biosflash.de/bios-boot-cd.htm

Schau mal hier rein.
Was genau willst du damit bezwecken, dass du BIOS und Treiber auf der selben CD hast?
Am besten du machst dir einen USB-Stick bootfähig, flasht dein BIOS und erstellst dir eine CD eigens für die Treiber.
 
damit ich alles auf einer CD übersichtlich habe, nicht das ich da und da suchen will, wenn ich mal den pc neu aufsetze!!!
 
Zuletzt bearbeitet:
Aber wozu brauchst du beim PC neu aufsetzen das BIOS?
 
Mach das *.iso auf, pack die Dateien rein die du mit drauf haben willst, brenn das *.iso auf eine CD und probier es einfach aus :)
 
ja genau, im schlimmsten fall ist der rohling wertlos, sollte das bios nicht wirklich lauffähig dadurch sein...
das problem ist nur, hab glaub ich nur mehr 1 cd rohling zuhaus, muss dann extra raus
 
also hab da noch kurz ne frage gehabt...

hatte mal das bios auf cd gebrannt, und damals klappte ja das bios update nicht, ich legte mal im windows die cd ein und sah, dass nur eine bin datei und eine AWD anwendung drauf waren, aber keinen autoexec.bat datei!"

hab ich falsch gebrannt? meine bios datei (zip) heißt: XFX_680i_P33_ISO.

die readme sagt:

Please BURN ISO image back to Blank CD by using a program such as Nero, Roxio, Magic ISO or Ultra ISO for example.

Please choose BURN IMAGE TO CD in the program, the choose the ISO image in the location you saved it to.
 
Datei öffnen und die Iso Datei auswählen, brennen, damit solltest Du den Rechner dann booten. Wenn das nicht geht musst Du eine bootfähige CD erstellen. Aber manche Boards können aus dem Bios auch flashen, EZ-Flash oder Q-Flash, liegt am Board.
 
jetzt hab ich noch ein problem, das DVD laufwerk bzw. dvd dl brenner haut die cd nach dem einlegen wieder raus..!

er sagt: legen sie einen datenträger ein, klappt mit keiner cd bzw dvd!!!

im geräte manager ist das laufwerk (komischerweise 2) korrekt installiert (war immer so!)

ich werd noch wahnsinnig...


dvd laufwerk funzt jetzt wieder, komisch sowas...beim letzten start schrieb er was von ATAPI IDE Treiber....not installed oder so..

nun schau ich auf die gebrannte cd und schon wieder ist die Autoexec.bat nicht oben???!?!
 

Anhänge

  • 11.jpg
    11.jpg
    290,6 KB · Aufrufe: 461
Zuletzt bearbeitet:
Poste doch mal einen Screeshot vom Inhalt deiner erstellten BIOS-CD ... oder hast du das BIOS inzwischen schon erfolgreich auf den neuesten Stand gebracht ?
 
nein, so hier der inhalt

@hebbocher: und? wie schauts aus-.-?
 

Anhänge

  • inhalt iso.jpg
    inhalt iso.jpg
    300,3 KB · Aufrufe: 563
Zuletzt bearbeitet:
Du musst die Zipdatei entpacken, Nero starten, dort auf Datei öffnen gehen, das ISO File auswählen und brennen. Habe mir mal die Datei runtergeladen und auf CDRW gebrannt,
ftp://www.xfxsupport.com/public/BIOS/XFX_680i_P33_ISO.zip
Auf der CD, die bootfähig ist, befinden sich 3 Dateien,
691N9P33.BIN, AUTOEXEC.BAT und AWD890.EXE,
In der Autoexec.bat steht folgender Parameteraufruf zum flashen:
CLS

AWD890 691N9P33.BIN /py /sn /qi

Das solltest Du auch von Hand hinkriegen wenn Du von einem Stick booten kannst und dann an der Eingabeaufforderung den Parameter eingibst, evtl musst Du den fettgedruckten Teil ändern in den Wert des Bios auf der CD von Dir, P33B.bin, die Datei ist etwas neuer als die Version die ich runtergeladen habe.
Ist denn in der Zip/Isodatei überhaupt eine Autoexec.bat enthalten, wenn nicht schreib Dir eine und pack sie mit ins Iso, dann wird die auch mit auf CD gebrannt?
 
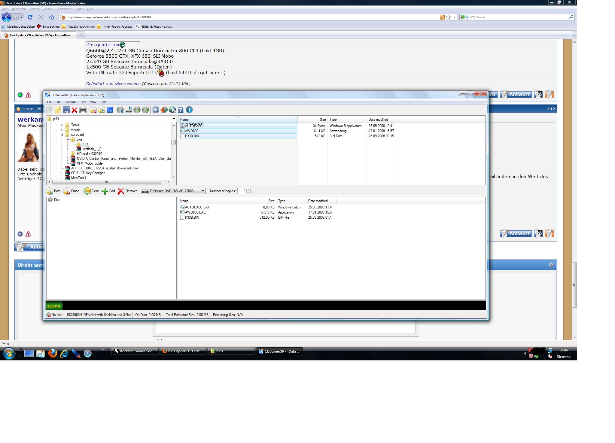
hi

also wenn ich die datei entpacke, dann hab ich 3 dateien und keine (eine) iso datei...!!

ich habe das brennprogramm cd burner xp, funktioniert ganz gut, ich öffne das programm, wähle -daten disc -da steht in klammer dabei (erstellen von ISO images...), gut anschließend wähle ich diese 3 dateien aus per drag & drop, fertig?


war die auswahl früher falsch: Burn ISO (allows you to burn iso files to disc...
 

Anhänge

  • zusammenstellung.jpg
    zusammenstellung.jpg
    257,3 KB · Aufrufe: 449
  • auswahl.jpg
    auswahl.jpg
    242,1 KB · Aufrufe: 455
Die anderen Dateien siehst Du nicht, weil sie versteckt sind, in dem Iso befindet sich noch ein versteckter Ordner "boot.images", darin befindet sich das "floppy_1.44.00.ima" das ist die Bootdatei die anschliessend dafür sorgt das von der CD gebootet werden kann. Die Datei siehst Du anschliessend auf der CD nicht. Du musst nur die Zip entpacken, nicht das ISO auch noch und dann auswählen, Burn ISO oder bei Nero, Datei öffnen und das ISO wählen, der Rest geht von alleine.
Sollte sich in der Zip keine ISO befinden, nimm die Datei von mir und wechsel die beiden *.bin Dateien im ISO aus, mit einem "ISO-Mountprogramm" sollte das gehen.
ftp://www.xfxsupport.com/public/BIOS/XFX_680i_P33_ISO.zip
Deshalb ist wohl Deine Bin Datei etwas neuer als das aus dem ISO, das ich verlinkt habe.
 
Zuletzt bearbeitet:
ach gott, warum wird das komplizierter als es eh schon ist...

ich habe die datei entapckt, heraus kommt: Autoexec, AWD80, P33b.bin

so, wo ist hier die iso datei bitte, :D, ich muss echt lachen von euren angaben
 
Zuletzt bearbeitet:
Hast Du die Datei runtergeladen, die ich verlinkt habe? Hast Du eingestellt, das versteckte und Systemdateien angezeigt werden? Wenn Deine Zip kein ISO enthält, benutze das was ich verlinkt habe und ändere die bin Dateien,
ich muss echt lachen von euren angaben
ist echt zum lachen das Du solange damit rummachst. Wenn Du so wenig Ahnung davon hast, solltest Du das Flashen einem Fachmann überlassen?
 

Anhänge

  • P33Iso.png
    P33Iso.png
    16,5 KB · Aufrufe: 368
@werkam

der link funktioniet gar nicht von dir, überprüf es bitte selber...

ich hab kein imageburn, lad mir jetzt auch sicher kein zusätzliches progroam wenn ich eh schon eins drauf habe, habe das am 9.3. genau erklärt mit bilder und darauf hat mir niemand klar geantwortet, sie haben mir rein eine alternativ lösung vorgeschlagen, das finde ich unpassend!

ich bitte euch jetzt allen um rat...
 
In Deiner ISO fehlen die wichtigen Dateien um eine bootfähige CD zu erstellen, was soll ich Dir raten, mehr als Dir versuchen zu helfen kann ich nicht, Du kannst Dich natürlich auch am Samstag ins Auto setzen, zu mir kommen und ich flashe Dein Bios. Ob es sich für Dich lohnt über 1000 Kilometer zu faheren musst Du entscheiden. Du kannst mir allerdings eine Mailadresse per PM zukommen klassen und ich sende Dir das Bios was ich runtergeladen habe, der Link aus Post 12 geht. in Post 15 habe ich es geändert, der geht nun auch.
PS: Habe gerade noch mal getestet, das ISO läuft auch auf meinem Rechner und ich könnte mein Gigabyte mit dem Bios flashen. :daumen:
 
Zuletzt bearbeitet:
gut,ok hab ich gerade gespeichert, soll ich nun entpacken oder das gleich auf cd brennen?

gruß
 
Alternate 2
Zurück
Oben