D
derBobby
Gast
Hallo zusammen!
Momentan arbeite ich an einem kleinen Projekt, das benotet werden wird. Ein CMS kann ich daher nicht einfach nehmen
Ich hatte Probleme den Titel passend zu formulieren, entschuldigt falls er etwas irreführend ist!
Ich fang daher einfach mal mit einer Beschreibung an, was ich vorhabe:
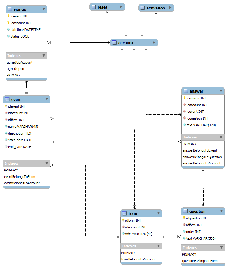
Eine gemeinnützige Jugendarbeit möchte Online-Anmeldungen für verschiedene Freizeiten ermöglichen. Jede Freizeit frägt verschiedene Daten ab. Das Zeltlager für Kinder möchte zum Beispiel Lebensmittelunverträglichenkeiten und Allergien wissen, da die Kinder in dem Alter das selbst noch nicht selbst verstehen und wissen. Die Freizeit für Teenager frägt diese Dinge nicht ab. Da jederzeit weitere Freizeitformen hinzukommen können, die dann vielleicht Zimmerwünsche etc. abfragen, wäre es unfein für jede eine eigene Tabelle, mit den benötigten Spalten, anzulegen.
Eine Möglichkeit, die mir zur Lösung gekommen ist, wäre die allgemeinen übereinstimmenden Informationen normal in Spalten abzulegen und die speziellen Informationen in einer Spalte serialisiert abzulegen.
Meine Fragen dazu:
- Welchen Weg, die Informationen zu speichern, würdet ihr zur Umsetzung empfehlen? Gibt es Alternativen?
- Wie könnte man es dem Veranstalter ermöglichen verschiedene Felder für sein spezielles Anmelde-Formulare zu erstellen ("zusammen zu klicken")?
Ich hoffe auf gute Ideen!
Gruß und Dank
derBobby
Momentan arbeite ich an einem kleinen Projekt, das benotet werden wird. Ein CMS kann ich daher nicht einfach nehmen
Ich fang daher einfach mal mit einer Beschreibung an, was ich vorhabe:
Eine gemeinnützige Jugendarbeit möchte Online-Anmeldungen für verschiedene Freizeiten ermöglichen. Jede Freizeit frägt verschiedene Daten ab. Das Zeltlager für Kinder möchte zum Beispiel Lebensmittelunverträglichenkeiten und Allergien wissen, da die Kinder in dem Alter das selbst noch nicht selbst verstehen und wissen. Die Freizeit für Teenager frägt diese Dinge nicht ab. Da jederzeit weitere Freizeitformen hinzukommen können, die dann vielleicht Zimmerwünsche etc. abfragen, wäre es unfein für jede eine eigene Tabelle, mit den benötigten Spalten, anzulegen.
Eine Möglichkeit, die mir zur Lösung gekommen ist, wäre die allgemeinen übereinstimmenden Informationen normal in Spalten abzulegen und die speziellen Informationen in einer Spalte serialisiert abzulegen.
Meine Fragen dazu:
- Welchen Weg, die Informationen zu speichern, würdet ihr zur Umsetzung empfehlen? Gibt es Alternativen?
- Wie könnte man es dem Veranstalter ermöglichen verschiedene Felder für sein spezielles Anmelde-Formulare zu erstellen ("zusammen zu klicken")?
Ich hoffe auf gute Ideen!
Gruß und Dank
derBobby


