d M8th3w b
Cadet 3rd Year
- Registriert
- Mai 2009
- Beiträge
- 33
Aloha liebes Forum,
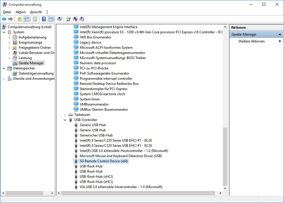
Ich besitze das Chieftec HE 01B HTPC Gehäuse mit einem VFD von IMON. Das Display, indem auch der Empfänger für die Fernbedienung sitzt, wird als HID konformes Gerät im Gerätemanager angezeigt. Es funktioniert soweit auch alles, zumindest bis ich ein Spiel starte oder auch manche Programme. Dann wird das Gerät "ausgeworfen", wieder erkannt und die Treiberinstallation schlägt fehl und das immer und immer wieder. Das einzige was da hilft ist ein Neustart des Rechners. Woran kann das liegen und vorallem wie kann ich das verhindern bzw. beheben?
Achso die Daten zum Rechner:
Windows 7 Prof x64
IMON Manager 8.12.1202
AMD Phenom II x4 945
8 GB DDR3
Sapphire R7 270X
BeQuiet 650W
Grüße
M8th3w
Ich besitze das Chieftec HE 01B HTPC Gehäuse mit einem VFD von IMON. Das Display, indem auch der Empfänger für die Fernbedienung sitzt, wird als HID konformes Gerät im Gerätemanager angezeigt. Es funktioniert soweit auch alles, zumindest bis ich ein Spiel starte oder auch manche Programme. Dann wird das Gerät "ausgeworfen", wieder erkannt und die Treiberinstallation schlägt fehl und das immer und immer wieder. Das einzige was da hilft ist ein Neustart des Rechners. Woran kann das liegen und vorallem wie kann ich das verhindern bzw. beheben?
Achso die Daten zum Rechner:
Windows 7 Prof x64
IMON Manager 8.12.1202
AMD Phenom II x4 945
8 GB DDR3
Sapphire R7 270X
BeQuiet 650W
Grüße
M8th3w


