C4rp3di3m
Captain
- Registriert
- Jan. 2008
- Beiträge
- 3.243
Hallo, seit MP3Tag auf v3.2 gewechselt ist, ist Genre Fuktion immer leer und es nervt ohne Ende.
Frage mich warum die das gemacht haben?
Die Anleitungen die ich via Google fand sind alle nutzlos und total unverständlich, ich hoffe ein Experte kann mir hier weiterhelfen, bitte.
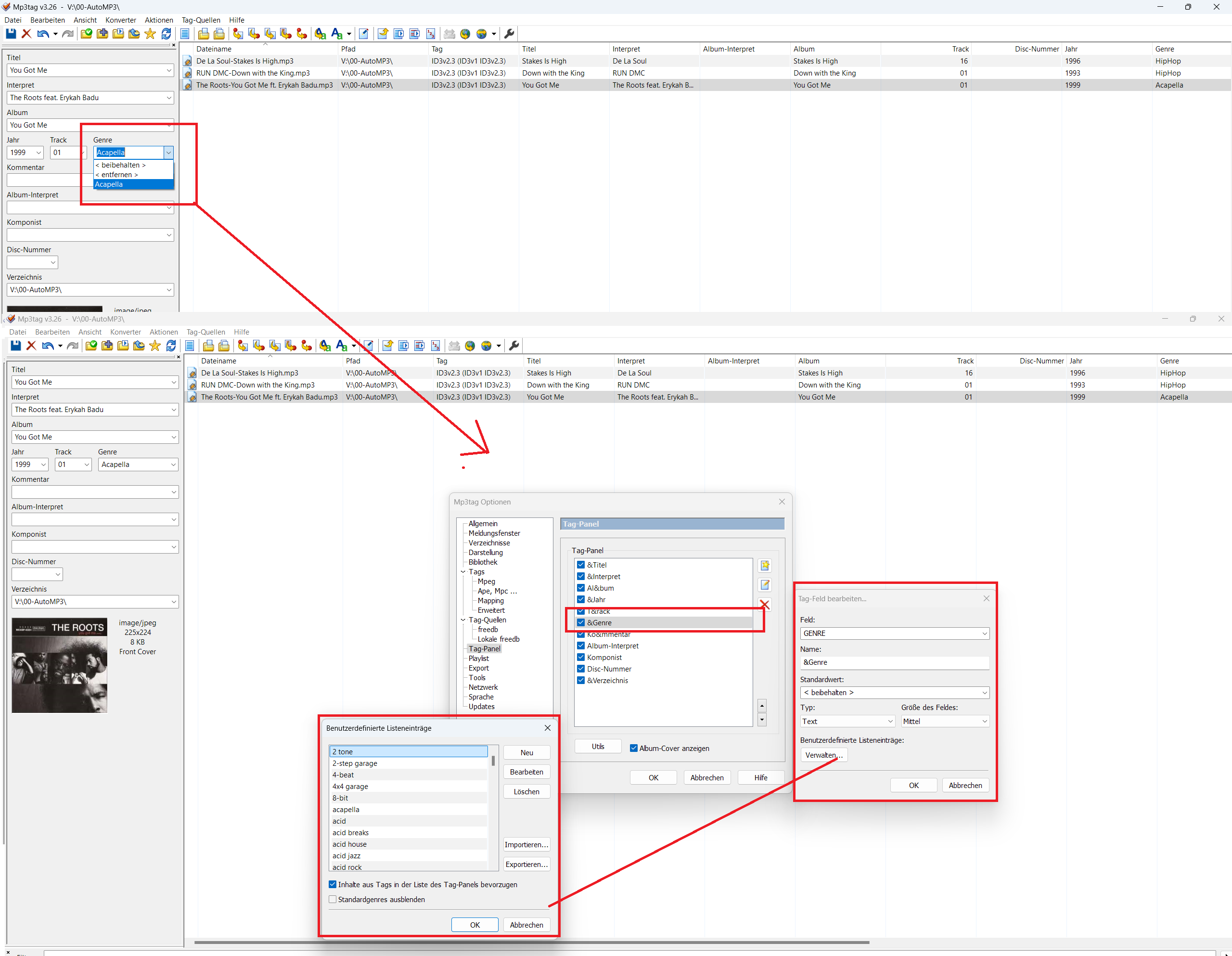
In Genre Dropdownmenü gibt es nur 3 Sachen zum Auswählen, Acapella, Beibehalten und Entfernen.
Früher gabs es dort sämtliche Stadard Genres, diese sind weg und ich brauche die dort.
Ich habe mir eine Liste als ini und txt besorgt und versucht im Tagpanel einzufügen, dennoch bleibt das Dropdownmenü leer. Ohne Hilfe komme ich hier nicht weiter. Das ist ein Perfektes Beispiel wie man es nicht machen sollte mit Updates.

Frage mich warum die das gemacht haben?
Die Anleitungen die ich via Google fand sind alle nutzlos und total unverständlich, ich hoffe ein Experte kann mir hier weiterhelfen, bitte.
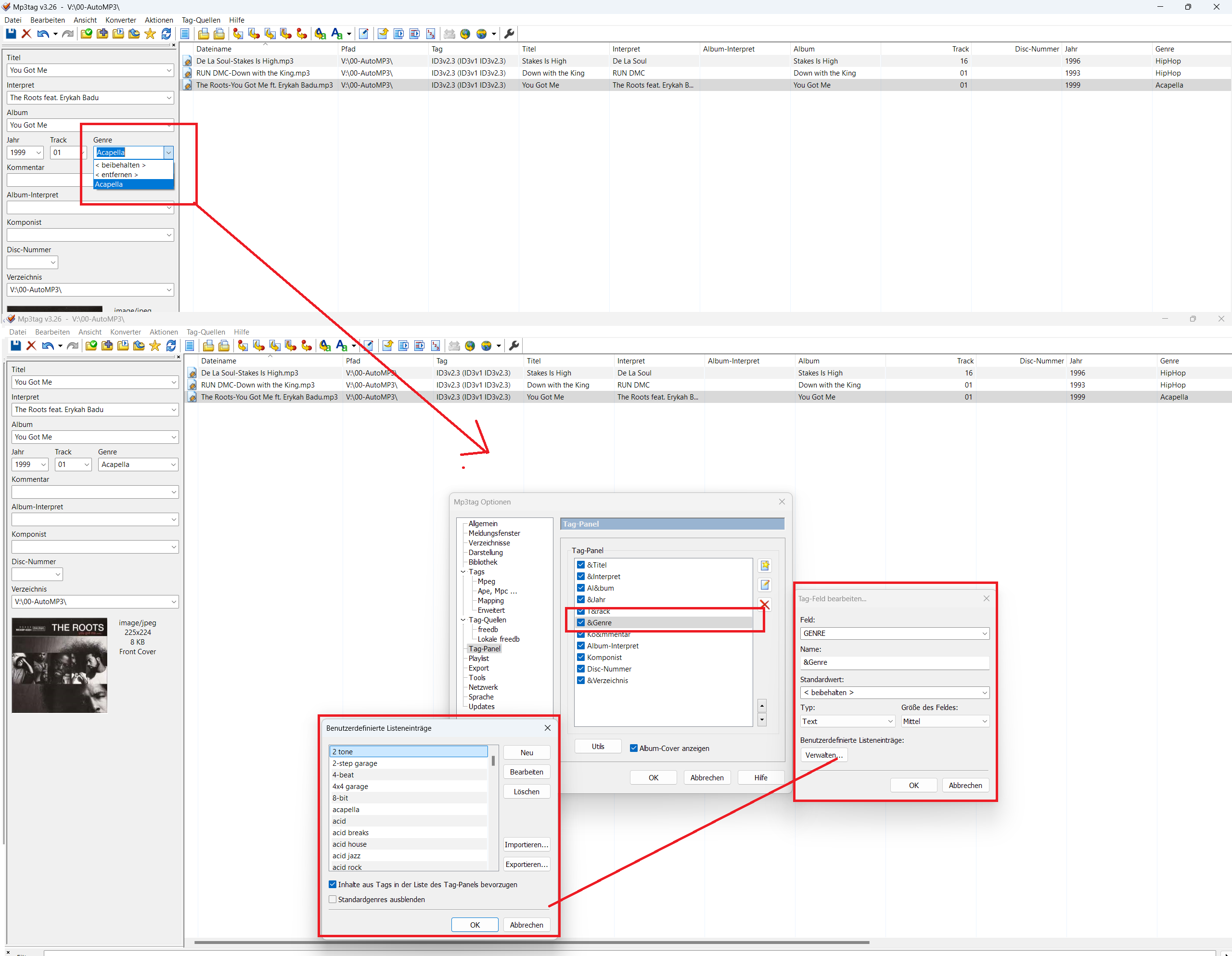
In Genre Dropdownmenü gibt es nur 3 Sachen zum Auswählen, Acapella, Beibehalten und Entfernen.
Früher gabs es dort sämtliche Stadard Genres, diese sind weg und ich brauche die dort.
Ich habe mir eine Liste als ini und txt besorgt und versucht im Tagpanel einzufügen, dennoch bleibt das Dropdownmenü leer. Ohne Hilfe komme ich hier nicht weiter. Das ist ein Perfektes Beispiel wie man es nicht machen sollte mit Updates.
