Warrior044
Cadet 1st Year
- Registriert
- Dez. 2017
- Beiträge
- 12
Guten Tag die werten Herren und Damen des Technikverständnisses.
Ich komme demütigst und am ende jeglicher Hoffnung zu Ihnen weil ich mit meinem Latein am ende bin.
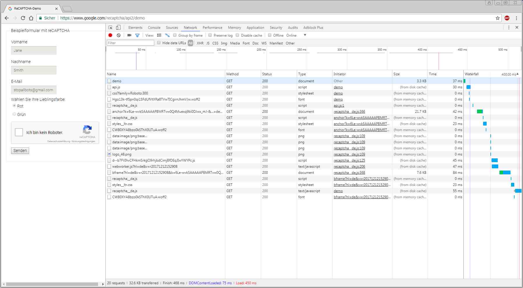
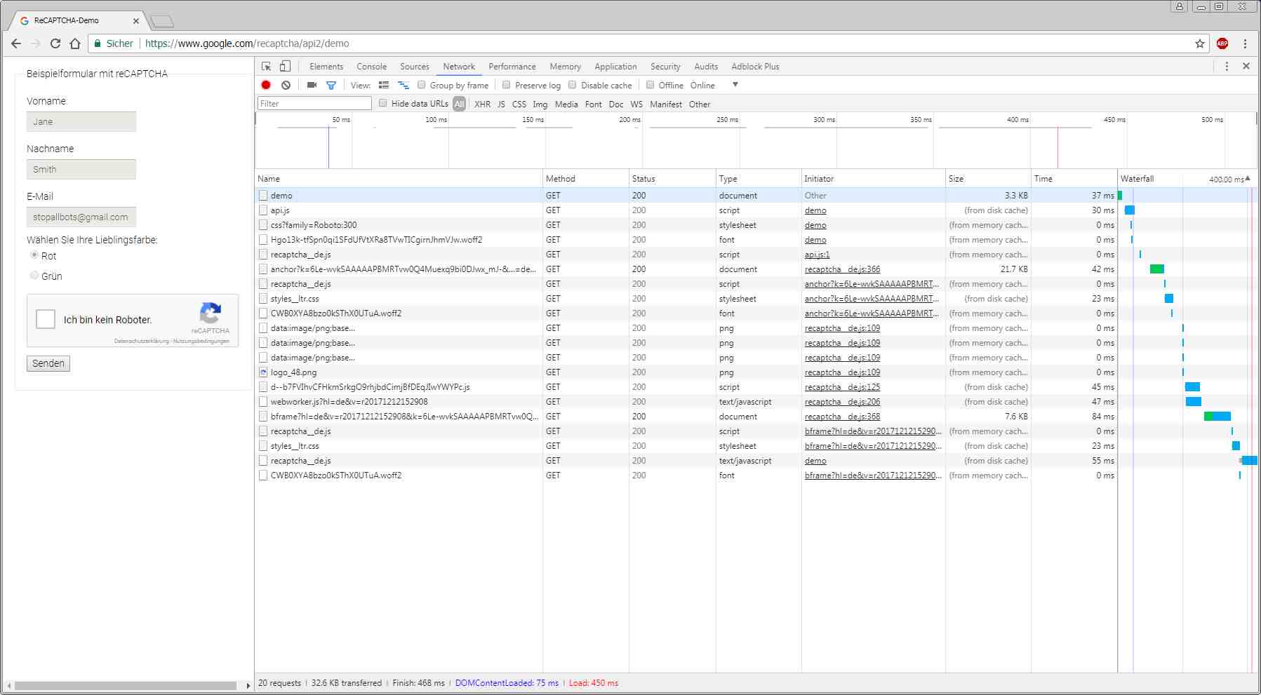
Seit einiger Zeit schon (rückblickend geschätzt 1-2 Monaten), werden bei mir keine Recaptchas ( aka " ich bin kein Roboter") angezeigt. während mir das am anfang noch kaum auffiel, bzw mit einem schulterzucken abgetan wurde, nervt es mich mittlerweile massiv, dass ich immer wieder nicht auf eine Seite zugreifen, bzw mich anmelden kann. Bei anderen websites wie "flexible survival" wird mir bei versuchter anmeldung mit bestehendem Account eine leere seite mit dem text "need to enable Javascript" in der ecke angezeigt.
Ich habe bisher Firefox verwendet, das Problem tritt aber auch bei Google Chrome und Internet Explorer auf. (andere browser bin ich nicht mit vertraut). Ich bin jetzt heute auch komplett auf Google Chrome umgestiegen.
Was ich habe: Windows 7, moderate Gamerhardware (AMD FX-8350 CPU,ASRock Motherboard, RX480 Radeon Grafiikkarte,24 GB Ram)
Was ich Bisher probiert habe:
Firefox/google chrome neu installier
Cookies/caches mehrfach gelöscht
Adobe Reader, Java, Flashplayer aktualisiert
Adware entferner und Virenscanner (avira) durchlaufen lassen
Treiber alle aktualisiert
Windows Reperaturwerkzeug durchlaufen lassen.
gecheckt das javascript in firefox (und jetzt google chrome) aktiviert ist
Versuchsweise Firewall etc abgeschalten.
Keine der bisherigen Massnahmen hat eine auswirkung gezeigt. Ich bitte daher um unterstüzung und tipps was man noch probieren könnte.
Videos, Bilder oder auch flash-spiele werden in beiden Browser normal und problemlos abgespielt. Es scheint wirklich so, dass ledigloch die authenzität prüfung zur anmeldung aus irgendwelchen gründen vermurkst ist.
Ich hoffe die antwort wäre nicht Windows neu aufsetzten, da ich den PC jetzt seit 2 Umzügen habe und mir die CD abhanden gekommen ist. Den Wiindows code hab ich zwar noch, aber da ich bei früheren, daneren problemen schonmal die idee mit dem neuaufsetzten hatte, wollte ich mittels des codes von windows eine eletronische version von Win7 beziehen (was diese ja anbieten) dies ist jedoch aufgrund irgendwelcher spezialumstände bei mir nicht möglich (hab die einzelheiten nicht mehr kopf, weiss nur noch, dass ich es dan doch ohne neuaufsetzen zum laufen gebracht hatte)
Hochachtungsvoll
F.B.Heinze
Ich komme demütigst und am ende jeglicher Hoffnung zu Ihnen weil ich mit meinem Latein am ende bin.
Seit einiger Zeit schon (rückblickend geschätzt 1-2 Monaten), werden bei mir keine Recaptchas ( aka " ich bin kein Roboter") angezeigt. während mir das am anfang noch kaum auffiel, bzw mit einem schulterzucken abgetan wurde, nervt es mich mittlerweile massiv, dass ich immer wieder nicht auf eine Seite zugreifen, bzw mich anmelden kann. Bei anderen websites wie "flexible survival" wird mir bei versuchter anmeldung mit bestehendem Account eine leere seite mit dem text "need to enable Javascript" in der ecke angezeigt.
Ich habe bisher Firefox verwendet, das Problem tritt aber auch bei Google Chrome und Internet Explorer auf. (andere browser bin ich nicht mit vertraut). Ich bin jetzt heute auch komplett auf Google Chrome umgestiegen.
Was ich habe: Windows 7, moderate Gamerhardware (AMD FX-8350 CPU,ASRock Motherboard, RX480 Radeon Grafiikkarte,24 GB Ram)
Was ich Bisher probiert habe:
Firefox/google chrome neu installier
Cookies/caches mehrfach gelöscht
Adobe Reader, Java, Flashplayer aktualisiert
Adware entferner und Virenscanner (avira) durchlaufen lassen
Treiber alle aktualisiert
Windows Reperaturwerkzeug durchlaufen lassen.
gecheckt das javascript in firefox (und jetzt google chrome) aktiviert ist
Versuchsweise Firewall etc abgeschalten.
Keine der bisherigen Massnahmen hat eine auswirkung gezeigt. Ich bitte daher um unterstüzung und tipps was man noch probieren könnte.
Videos, Bilder oder auch flash-spiele werden in beiden Browser normal und problemlos abgespielt. Es scheint wirklich so, dass ledigloch die authenzität prüfung zur anmeldung aus irgendwelchen gründen vermurkst ist.
Ich hoffe die antwort wäre nicht Windows neu aufsetzten, da ich den PC jetzt seit 2 Umzügen habe und mir die CD abhanden gekommen ist. Den Wiindows code hab ich zwar noch, aber da ich bei früheren, daneren problemen schonmal die idee mit dem neuaufsetzten hatte, wollte ich mittels des codes von windows eine eletronische version von Win7 beziehen (was diese ja anbieten) dies ist jedoch aufgrund irgendwelcher spezialumstände bei mir nicht möglich (hab die einzelheiten nicht mehr kopf, weiss nur noch, dass ich es dan doch ohne neuaufsetzen zum laufen gebracht hatte)
Hochachtungsvoll
F.B.Heinze









