USB3-Stick mit NVMe lässt sich nicht initalisieren

xyz-computer

Newbie
Registriert
März 2020
Beiträge
5
Hallo zusammen,
ich habe mir einen USB-Stick mit einer Crucial NVMe M.2 1 TB SSD erstellt. Beim Anschluss an USB 3 wird der Stick erkannt. In der Datenträgerverwaltung wird er als unbekannter Datenträger deklariert. darunter steht: Nicht initialisiert. Wenn ich nun das entsprechende Menu über rechten Mouseklick öffne, ist der Punkt Datenträgerinitialisierung nicht anwählbar. Unter Eigenschaften wird der Datentäger als VirtualDisk SCSI Disk Device deklariert..
Wie kann ich nun den USB-Sick initialisieren ?
Für Vorschläge wäre ich sehr dankbar.
Günther
 
Hey und willkommen!

Windows 95 kann das vielleicht nicht ...

Eventuell solltest du mal zu Hard- und Software was sagen...
 
Versuch es mal mit diskpart, Doku gibt es dazu im Netz.

Wenn Du das Laufwerk mit "list disk" nicht findest, dann wird es tatsächlich nicht unterstützt.
 
Welchen Adapter hast du denn verwendet?
 
Datenträgerverwaltung: Problembehandlung | Microsoft Docs
Fehlende oder nicht initialisierte Datenträger sowie allgemeine Problembehandlungsschritte

Ursache: Wenn einer deiner Datenträger im Datei-Explorer nicht angezeigt wird und in der Datenträgerverwaltung als Nicht initialisiert angegeben ist, besitzt er möglicherweise keine gültige Datenträgersignatur. Das bedeutet im Wesentlichen, dass der Datenträger noch nie initialisiert und formatiert wurde oder dass die Formatierung des Laufwerks beschädigt ist.

Es ist auch denkbar, dass für den Datenträger ein Hardware- oder Anschlussproblem vorliegt. Darauf gehen wir weiter unten in diesem Artikel ein.
xyz-computer schrieb:
ich habe mir einen USB-Stick mit einer Crucial NVMe M.2 1 TB SSD erstellt.
So einer RaidSonic Icy Box IB-1817Ma-C31, USB-C 3.1 mit JMS583 Chipsatz (USB zu PCIe Bridge Controller)?
 
Zuletzt bearbeitet:
Am Beispiel bei der IB-1817Ma-C31
1583500792998.png
 
xyz-computer schrieb:
In der Specification steht: for M.2 SATA III SSD with B-Key or B+M-Key
Dann unterstützt es die PCIe (NVMe) SSD nicht. Ein externers Gehäuse unterstützt im Gegensatz zu einem Mainboard etweder SATA (AHCI) oder PCIe (NVMe).

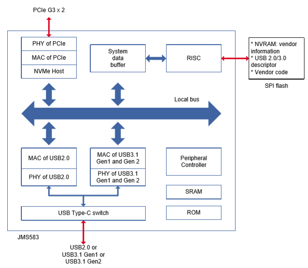
Mal ein Block-Diagramm vom JMS583 (USB 3.1 Gen2 to PCIe/NVMe Gen3x2), der benötigt wird und beim RaidSonic Icy Box IB-1817Ma-C31, USB-C 3.1 verbaut ist:

1583501265234.png


Oben die PCIe G3 1x2 Schnittstelle und unten die USB3.1 Gen2 Schnittstelle.

Entscheidend ist die Schnittstelle (PCIe) und das Protokoll (NVMe).

Auf Geizhals sind 22 Produkte gelistet:
Festplatten & SSDs » Externe Gehäuse mit Anschluss intern: M.2 (PCIe, NVMe)
 
Zuletzt bearbeitet:
Danke für die Hilfe, ich habe wohl eine falsche Karte gekauft. Ich werde mir nun eine SATA-Karte besorgen.
 
xyz-computer schrieb:
In der Specification steht: for M.2 SATA III SSD with B-Key or B+M-Key
Einbau: Crucial NVMe M.2 1TB SSD
Dann könnte der SSD nicht erkannt werden und würde auch nicht in der Datenträgerverwaltung erscheinen. Poste doch mal den Link zu der SSD wo Du sie gekauft hast oder ein Foto von ihr wo man deren Etikett lesen kann. Ansonsten wäre neben einem ggf. vorhandenen Schreibschutzschalter am Gehäuse auch eine Sicherheitsfunktion oder -software eine denkbare Ursache, die verhindert das der Sektor 0 von USB Platten und USB Sticks überschrieben wird, damit sich dort kein Virus einnisten kann. Schau also welche Sicherheitssoftware installiert ist und ob es im BIOS ggf. eine Einstellung dafür gibt.
 
Alternate 3
Zurück
Oben