Du verwendest einen veralteten Browser. Es ist möglich, dass diese oder andere Websites nicht korrekt angezeigt werden.
Du solltest ein Upgrade durchführen oder einen alternativen Browser verwenden.
Du solltest ein Upgrade durchführen oder einen alternativen Browser verwenden.
Leserartikel Windows 7 + SP1 + Auto. Installation
- Ersteller Yinj
- Erstellt am
k!su
Lt. Commander
- Registriert
- Dez. 2006
- Beiträge
- 1.430
Die Anleitung passt stellenweise gar nicht zum Programm...
Punkt 1.3: Wenn ich auf die VM doppelklicke kommt eine Frage wegen der aktivierten Tastaturumleitung und dann versucht die VM auch schon zu starten, nur kommt da dann ne Fehlermeldung weil noch kein Windows installiert ist... Also WO soll ich bitte doppelklicken?
Und auch unter Punkt 1.2 gibt es Unstimmigkeiten. Wenn ich EINFG gedrückt habe muss ich ja auch dann noch einen Ordner auswählen. Aber welchen? Den "Virtual Box Ordner" oder einen der Unterordner?
Weiter bin ich bisland nicht gekommen. Woran liegts??? Neue Programmversion mit neuer Struktur???
Punkt 1.3: Wenn ich auf die VM doppelklicke kommt eine Frage wegen der aktivierten Tastaturumleitung und dann versucht die VM auch schon zu starten, nur kommt da dann ne Fehlermeldung weil noch kein Windows installiert ist... Also WO soll ich bitte doppelklicken?
Und auch unter Punkt 1.2 gibt es Unstimmigkeiten. Wenn ich EINFG gedrückt habe muss ich ja auch dann noch einen Ordner auswählen. Aber welchen? Den "Virtual Box Ordner" oder einen der Unterordner?
Weiter bin ich bisland nicht gekommen. Woran liegts??? Neue Programmversion mit neuer Struktur???
- Registriert
- März 2011
- Beiträge
- 1.462
Bei 1.2 Erstellst du die Ordner auf deinem Wirts Rechner und wählst in der VM den "Virtual Box Ordner" damit du auch die Unterordner in der VM zurverfügung hast.
Bei 1.3 Wenn du bei 1.1 Alles richtig gemacht hast und auf deine erstellte VM Doppelklick machst, oder Sie einfach nur markierst und dann rechts auf Starten/Play (weiß grad nicht auswendig was dransteht), sagt er dir das du die VM zum ersten mal ausführst.
Ansonsten falls dies nichtkommt musst du in die Eigenschaften der erstellten VM gehen und ihm da die ISO zum CD-ROM Laufwerk zuweisen. Dann müsste er von dieser Booten
Bei 1.3 Wenn du bei 1.1 Alles richtig gemacht hast und auf deine erstellte VM Doppelklick machst, oder Sie einfach nur markierst und dann rechts auf Starten/Play (weiß grad nicht auswendig was dransteht), sagt er dir das du die VM zum ersten mal ausführst.
Ansonsten falls dies nichtkommt musst du in die Eigenschaften der erstellten VM gehen und ihm da die ISO zum CD-ROM Laufwerk zuweisen. Dann müsste er von dieser Booten
k!su
Lt. Commander
- Registriert
- Dez. 2006
- Beiträge
- 1.430
Sobald Windows auf dem aktuellen stand ist, können Einstellungen gesetzt werden
Welche Einstellungen sind gemeint? Alles was es an Windows-Einstellungen zu machen gibt oder nur solche für Windows-Update?
Und an welcher Stelle installiere ich meine Programme wie Winrar, Acrobat, Speedfan, Photoshop?
Und wo findet Punkt 3.1 statt? Soll der Ordner "Work" auf der VM erstellt werden oder auf meiner "echten" Festplatte? Und was ist mit
gemeint? Brauch ich jetzt auch noch Isobuster um die .iso zu entpacken?In diesen Ordner kopieren wir die Dateien von der Windows 7 Iso in den Ordner Work
Grüsse!
EDIT: Und schon wieder ich. Muss ich alles installieren was ich an Programmen/Treibern haben will bevor ich die Install.wim erstelle?
Und was ist wenn ich gar keine Partitionen haben will und aus meiner 128GB SSD eine einzige Systempartition machen will???
Zuletzt bearbeitet:
- Registriert
- März 2011
- Beiträge
- 1.462
@k!su
-Mit den Einstellung sind allg. Windows Einstellungen gemeint.
-Das mit den Programmen hab ich leider (immer noch nicht -.-) getestet. Es funktioniert nicht immer das du deine Programme und Treiber BEVOR du dein Win7 in eine eigene Iso packst Installierst (siehe Office).
-3.1 findet in der VM statt
-Die Dateien bekommst du indem du deine Win7-DVD in dein Arbeits-Windows einbindest. So kannst du auf die Iso-Dateien zugreifen wie wenn du eine Original Windows DVD in dein LAufwerk legen würdest (also ungepackt).
-Mit den Einstellung sind allg. Windows Einstellungen gemeint.
-Das mit den Programmen hab ich leider (immer noch nicht -.-) getestet. Es funktioniert nicht immer das du deine Programme und Treiber BEVOR du dein Win7 in eine eigene Iso packst Installierst (siehe Office).
-3.1 findet in der VM statt
-Die Dateien bekommst du indem du deine Win7-DVD in dein Arbeits-Windows einbindest. So kannst du auf die Iso-Dateien zugreifen wie wenn du eine Original Windows DVD in dein LAufwerk legen würdest (also ungepackt).
Hallo,
nachdem ich bei Punkt 3.3 Bootfähige Iso erstellen, alles richtig eingegeben habe und den Befehl abschicke bekomme ich den Fehler:
Error: Could not delete existing file "c:\work"
Error 5
Was könnte hier das Problem sein?
Wäre für Hilfe sehr dankbar
nachdem ich bei Punkt 3.3 Bootfähige Iso erstellen, alles richtig eingegeben habe und den Befehl abschicke bekomme ich den Fehler:
Error: Could not delete existing file "c:\work"
Error 5
Was könnte hier das Problem sein?
Wäre für Hilfe sehr dankbar
Abend,
vielen Dank auch von mir für die schöne Anleitung.
Bin gade dabei sie abzuarbeiten. Allerdings hing die VM beim win7 update bei 77% hab dann mal abgebrochen und VM neugestartet. Jetzt hängt sie allerdings schon seid einer std bei Kofigurieren von Windows wird vorbereitet Schalten Sie den Computer nicht aus.
Session -Information sagt aber das er noch schreibt aber sehr sehr langsam
Is nicht normal oder?
Und gibts schon was neues zu .exe Programmen?
Kann ich die einfach nach den Updates in das Arbeits-Windows installieren?
Vielen Dank
vielen Dank auch von mir für die schöne Anleitung.
Bin gade dabei sie abzuarbeiten. Allerdings hing die VM beim win7 update bei 77% hab dann mal abgebrochen und VM neugestartet. Jetzt hängt sie allerdings schon seid einer std bei Kofigurieren von Windows wird vorbereitet Schalten Sie den Computer nicht aus.
Session -Information sagt aber das er noch schreibt aber sehr sehr langsam
Is nicht normal oder?
Und gibts schon was neues zu .exe Programmen?
Kann ich die einfach nach den Updates in das Arbeits-Windows installieren?
Vielen Dank
Morgen,
das mit den updates hat sich erledigt habs einfach abgebrochen und nochmal gemacht.
Image ist Fertig aber leider passt was mit der Fetplatten Partition nicht.
Was muss ich den genau einstellen wenn ich nur eine Partition haben möchte?
Müssen die Programme nicht ins Muster Windows da wo auch alle Windows Einstellungen gemacht werden?
Da müssen doch auch alle Treiber rein oder?
Gleich noch einige Fragen zu den Treibern:
Kann ich auch mehrere Treiber einfügen z.b. für ATI und Nvidia und Win sucht sich den richtigen raus?
Erkennt die Win installation ob eine SSD oder SATA Platte drann ist und macht auch alle einstellungen? (z.b. bei SSD Trim / defrag aus / AHCI... ) (sollte ja eigentlich)
Wenn ja, wie ist das mit SSD-Platten die über einen SATA-Controller laufen?
Kann ich einfach den SATA-Controller Treiber mit einbinden und wenn keine HDD drann ist nimmt WIN den Onborad?
Sehr viel Fragen! Jetzt schon mal Danke fürs hoffentlich beantworten :-)
Gruß
das mit den updates hat sich erledigt habs einfach abgebrochen und nochmal gemacht.
Image ist Fertig aber leider passt was mit der Fetplatten Partition nicht.

Was muss ich den genau einstellen wenn ich nur eine Partition haben möchte?
Müssen die Programme nicht ins Muster Windows da wo auch alle Windows Einstellungen gemacht werden?
Da müssen doch auch alle Treiber rein oder?
Gleich noch einige Fragen zu den Treibern:
Kann ich auch mehrere Treiber einfügen z.b. für ATI und Nvidia und Win sucht sich den richtigen raus?
Erkennt die Win installation ob eine SSD oder SATA Platte drann ist und macht auch alle einstellungen? (z.b. bei SSD Trim / defrag aus / AHCI... ) (sollte ja eigentlich)
Wenn ja, wie ist das mit SSD-Platten die über einen SATA-Controller laufen?
Kann ich einfach den SATA-Controller Treiber mit einbinden und wenn keine HDD drann ist nimmt WIN den Onborad?
Sehr viel Fragen! Jetzt schon mal Danke fürs hoffentlich beantworten :-)
Gruß
- Registriert
- März 2011
- Beiträge
- 1.462
Für eine Partition musst du auch in der Unattended nur die Einstellungen für eine Partiton setzen.
Und nein, Win wird nicht Unterscheiden bei der Installtion welchen Treiber er braucht. Wenn du im Muster Windows beide Installierst wird er beide nehmen.
Du machst nichts anderes wie aus einem Konfigurierten Windows mit Installierten Programmen ein Abbild/"Kopie" zu erstellen und dann so wie deine Kopie war wieder zu Installieren.
Wie es mit SSDs und HDDs aussieht weiß ich nicht genau. Hab leider keine SSD und kann es leider nicht Testen. Aber Windows weiß eigentlich welchen Treiber er braucht beim Installieren.
Und nein, Win wird nicht Unterscheiden bei der Installtion welchen Treiber er braucht. Wenn du im Muster Windows beide Installierst wird er beide nehmen.
Du machst nichts anderes wie aus einem Konfigurierten Windows mit Installierten Programmen ein Abbild/"Kopie" zu erstellen und dann so wie deine Kopie war wieder zu Installieren.
Wie es mit SSDs und HDDs aussieht weiß ich nicht genau. Hab leider keine SSD und kann es leider nicht Testen. Aber Windows weiß eigentlich welchen Treiber er braucht beim Installieren.
Hallo,
ok dieses Problem ist auch gelöst aber jetzt die nächsten 2:
1.Installation läuft und dann kommt:

Vielleicht ne Idee an was das liegen könnte?
2.ich habe mehrere iso erstellt und meine Systemplatte ist jetzt voll obwohl ich immer wieder die iso´s gelöscht habe. Sind min 20 - 30 gig die irgenwo als temporere Datein lagern ich weis leider nur nicht wo.
Gruß
ok dieses Problem ist auch gelöst aber jetzt die nächsten 2:
1.Installation läuft und dann kommt:

Vielleicht ne Idee an was das liegen könnte?
2.ich habe mehrere iso erstellt und meine Systemplatte ist jetzt voll obwohl ich immer wieder die iso´s gelöscht habe. Sind min 20 - 30 gig die irgenwo als temporere Datein lagern ich weis leider nur nicht wo.
Gruß
Bin aber alle Einstellungen 3mal durchgegangen.
Muss ich für nur eine Partition irgenwas anderes noch ändern ausser die anderen 2 weglassen (also Daten und Logisch)?
Gruß
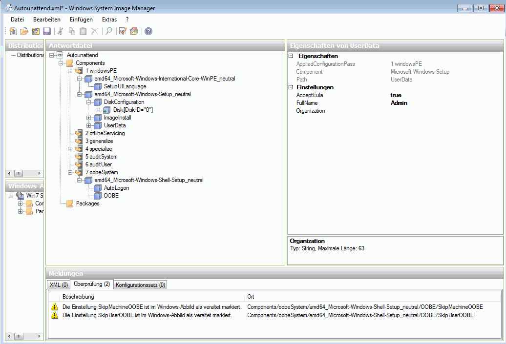
Ist dieser Fehlerhinweis bei der Überprüfung eigentlich normal?

Vielleicht kannst du oder jemand anders nochmal über meine Autounattend schauen.
Anhang anzeigen Autounattend.rar
Vielen Dank
Muss ich für nur eine Partition irgenwas anderes noch ändern ausser die anderen 2 weglassen (also Daten und Logisch)?
Gruß
Ergänzung ()
Ist dieser Fehlerhinweis bei der Überprüfung eigentlich normal?

Ergänzung ()
Vielleicht kannst du oder jemand anders nochmal über meine Autounattend schauen.
Anhang anzeigen Autounattend.rar
Vielen Dank
Ist die iso File und wie gesagt er bootet ja auch extrahiert kopiert startet neu und dann bricht er ab also die datei findet er auf jeden fall.
Kann es vielleicht daran liegen das ich einige Programme im Muster Windwos installiert habe und nicht im Arbeits Windows?
Gruß
Morgen,
also lag wirklich an den Programmen und Treibern.
Hab nochmal komplett neu angefangen und mich genau an die Anleitung gehalten und jetzt geht es soweit. Bis auf 2 Kleinichkeiten:
1. Ich habe bei Netzwerk home statt work gewählt muss aber dies am Ende der installation nochmal im Windows manuell auswählen.
2. Gleich danach muss ich auch die Netzwerkfreigaben für Bilder Musik und Co auswählen.
Ist das Normal?
Vielleicht kannst du ja doch das How To für die Programme mal machen wäre dann wirklich eine sehr feine und saubere Sache. Oder wenigstens ein Beispiel mit einem Programm das wirklich fast jeder auf dem Rechner hat. ( Firefox / Vlc / Antivir ...) Dann könnte man das ja auf die anderen Programme ableiten.
Nochmal vielen Dank für das gute How To und die Hilfe.
P.s. Mir ist noch ein kleiner Fehler in 2. aufgefallen: Zum Schluss bereinigen wir die D: Partition, dazu öffnen wir den Windows-Explorer -> klicken auf Computer -> Rechtsklick auf C: -> Eigenschaften -> Bereinigen.
Rechtsklick muss auf D: nicht auf C: sein.
Gruß
Kann es vielleicht daran liegen das ich einige Programme im Muster Windwos installiert habe und nicht im Arbeits Windows?
Gruß
Ergänzung ()
Morgen,
also lag wirklich an den Programmen und Treibern.
Hab nochmal komplett neu angefangen und mich genau an die Anleitung gehalten und jetzt geht es soweit. Bis auf 2 Kleinichkeiten:
1. Ich habe bei Netzwerk home statt work gewählt muss aber dies am Ende der installation nochmal im Windows manuell auswählen.
2. Gleich danach muss ich auch die Netzwerkfreigaben für Bilder Musik und Co auswählen.
Ist das Normal?
Vielleicht kannst du ja doch das How To für die Programme mal machen wäre dann wirklich eine sehr feine und saubere Sache. Oder wenigstens ein Beispiel mit einem Programm das wirklich fast jeder auf dem Rechner hat. ( Firefox / Vlc / Antivir ...) Dann könnte man das ja auf die anderen Programme ableiten.
Nochmal vielen Dank für das gute How To und die Hilfe.
P.s. Mir ist noch ein kleiner Fehler in 2. aufgefallen: Zum Schluss bereinigen wir die D: Partition, dazu öffnen wir den Windows-Explorer -> klicken auf Computer -> Rechtsklick auf C: -> Eigenschaften -> Bereinigen.
Rechtsklick muss auf D: nicht auf C: sein.
Gruß
- Registriert
- März 2011
- Beiträge
- 1.462
Gut das es jetzt Funktioniert. Das mit dem Netzwerk ist ein komisches Phänomen. Mal Funktionierts mal net :O.
Das mit der Netzwerkfreigabe ist normal war bei mir auch jedesmal so.
Ich hatte vor das HowTo mal für Programme zu erweitern, bin aber bisher nicht dazu gekommen :/. Muss aber auch sagen das das HowTo nur entstanden ist weil ich so eine Iso fürs Geschäft erstellen musste. Ich tendiere für solche Installationen eher zu Programmen. Mit dennen geht das auch mit den Programmen viel einfacher.
Fehler behoben, thx.
MFG Yinj
Das mit der Netzwerkfreigabe ist normal war bei mir auch jedesmal so.
Ich hatte vor das HowTo mal für Programme zu erweitern, bin aber bisher nicht dazu gekommen :/. Muss aber auch sagen das das HowTo nur entstanden ist weil ich so eine Iso fürs Geschäft erstellen musste. Ich tendiere für solche Installationen eher zu Programmen. Mit dennen geht das auch mit den Programmen viel einfacher.
Fehler behoben, thx.
MFG Yinj
ich hab da ein problem beim einbinden des sp1 also das:
2. SP1 in Windows 7 Integrieren
Um Service Pack 1 in die Windows 7 zu Integrieren, müssen wir zuerst auf die 2. Partition Windows 7 installieren. Während man im Arbeits-Windows ist, bindet man die Installations-DVD wieder in die Virtuelle Maschine ein und startet die setup.exe. Die Installation lässt man normal bis zum Sprachauswahlbildschirm, in diesem drückt man STRG+SHIFT+F3. Dadurch wird die Systemvorbereitung gestartet. Sobald unser Muster-Windows Hochgefahren ist, erscheint das Systemvorbereitungsprogramm. Dieses Fenster Komplett ignorieren.
kann ich alles drücken es passiert gar nix !!! strg +shift+f3 nix reagiert was nun?
2. SP1 in Windows 7 Integrieren
Um Service Pack 1 in die Windows 7 zu Integrieren, müssen wir zuerst auf die 2. Partition Windows 7 installieren. Während man im Arbeits-Windows ist, bindet man die Installations-DVD wieder in die Virtuelle Maschine ein und startet die setup.exe. Die Installation lässt man normal bis zum Sprachauswahlbildschirm, in diesem drückt man STRG+SHIFT+F3. Dadurch wird die Systemvorbereitung gestartet. Sobald unser Muster-Windows Hochgefahren ist, erscheint das Systemvorbereitungsprogramm. Dieses Fenster Komplett ignorieren.
kann ich alles drücken es passiert gar nix !!! strg +shift+f3 nix reagiert was nun?
Ähnliche Themen
- Antworten
- 27
- Aufrufe
- 66.206