Google reagiert fast garnicht mehr

NackteElfe schrieb:
Hallo,

ich verzweifel gerade an meinem Medien-PC.
Sporadisch weigert sich das System auf Maus-Clicks zu reagieren. Ich kann die Maus ganz normal verwenden, auch die Tastaturbedienung funktioniert tadellos. Mouse-Over Effekte funktionieren auch. Nur wenn ich versuche einen Click auszulösen passiert nichts, außer, dass das ausgewählte Fenster inaktiv wird.

Ich habe den Rechner nun drei Mal frisch installiert, was keine Besserung ergab. Alle Updates sind installiert. Die Maus ist ausgetauscht und das Problem tritt auch auf wenn ich per Teamviewer Fernadminstration auf den Rechner zugreife.

Das Nicht-Reagieren tritt auch vollkommen willkürlich auf. Die CPU und Speicher Belastung liegt meistens im niedrigen, einstelligen Bereich.

Über die Tastatur kann ich einen Neustart initiieren und danach läuft es meistens für die nächsten Sekunden bis Stunden tadellos.

Memtest86+ lief eine gute Stunde ohne Zwischenfälle. Zur Zeit versuche ich es mit Prime95, aber auch ohne Probleme bisher.
Habt ihr sonst vielleicht Ideen woran es liegen könnte?
Ich kann gerne auch ein Video bereitstellten, falls meine Erklärung zu erratisch ist ;)
Hab eben den Post von @NackteElfe gesehen und der Text beschreibt mein Problem 1zu1. Jedoch habe ich keinen usb-dongle im Pc stecken.


Keine installierten Programme mehr drauf
 
Sharkoon Sharkforce 2, würde jetzt Neustarten und die m710b nochmal ausprobieren
 
Was hast du nach der Neuinstallation von Windows zusätzlich installiert?
 
Über Windows Update alle Treiber, Google und Steam. Mit der anderen Maus klappt es ebenfalls nicht
 
Dann geh mal auf die Website des mainboard Hersteller und installiere mal deren chipsettreiber
 
Ja, der obere
 
Die Version die ich installieren will ist eine ältere als ich jetzt schon auf dem Pc habe, sagt mir zumindest der Installer. Paketversion 11.0.0.157 und die derzeit installierte 11.7.0.1040
 
Als ich gestern am Pc gespielt habe, also eine Vollbildanwendung offen hatte, war das Problem nicht mehr da.
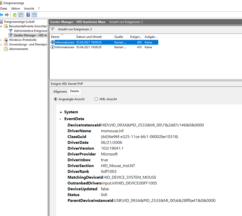
Vielleicht hilft euch das Ereignisprotokoll
 

Anhänge

  • 1.PNG
    1.PNG
    50 KB · Aufrufe: 154
  • 2.PNG
    2.PNG
    49,4 KB · Aufrufe: 144
Mit dem Linksklicken was nur noch sporadisch funktionierte, funktionierte im Spiel einwandfrei. Eben meinen Pc neustarten wollen aber es steht „Windows wird vorbereitet“ seit 20 Minuten
 
Wenn ich zb in Google auf einen Artikel drücke, öffnet es die selbe Ausgangsseite im neuen Tab
 
jemand noch eine Idee?
 
Hier nochmal ein Video vom Problem
 
Hatte bei OBS die F7 Taste zum starten/stoppen der Aufnahme verwendet, da ich über die Maus die Aufnahme nicht starten konnte
 
alle mal gedrückt ^^
Ergänzung ()

cartridge_case schrieb:
Naja, ieine Taste klemmt trotzdem. :D
Du hattest Recht

Mir ist aufgefallen dass das Mausrad der Maus nicht mehr richtig funktioniert. Beim scrollen hat es immer leicht blockiert und beim Drücken des Mausrades ist es manchmal stecken geblieben. Habe nochmal die alte Office-Maus angeschlossen und anscheinend lag es wirklich daran, dass die Maus wegen dem feststeckenden Mausrad rumgezickt hat. Dachte die ganze Zeit an einen Software Fehler doch in Wirklichkeit war es einfach das kaputte Mausrad.
Hatte direkt am Anfang der Fehlersuche die Maus getauscht jedoch ist mir es anscheinend nicht aufgefallen dass die Office-Maus doch funktionierte.

Danke an alle für eure Bemühungen
 
Zuletzt bearbeitet:
  • Gefällt mir
Reaktionen: cartridge_case
Zurück
Oben