• ComputerBase erhält eine Provision für Käufe über eBay-Links.

Linux für Pentium III 700mHz / 480 MB RAM / BJ ca. 2000

Witzker

Cadet 3rd Year
Registriert
Apr. 2020
Beiträge
46
Hi
Auf dem Rechner war Win 98 SE installiert. Da geht garnix mehr!

Welche Linux Version könnt Ihr empfehlen.
Bin ganz neu mit Linux!
Am besten eine Version die so viel als möglich schon bei der Installation mitbringt.
Browser, Office, und was Ihr noch für nützlich erachtet.

Hoffe auf Vorschläge mit einfacher Installation für einen Unwissenden.
 
  • Gefällt mir
Reaktionen: Linux-Nerd
Mach eine Museumskiste für Retrogames draus, egal wie schlank das Linux ist (und damit oft auch spaßbefreit), ein moderner Browser frisst wegen eines schlanken Linux nicht weniger Ressourcen.
Ergänzung ()

Und falls es ums Geld geht, selbst sowas (was mit selbst für reines Office schon zu lahm wäre) für nicht einmal 30€ ist eine brachiale Rakete gegen eine alte Kiste:
https://www.ebay.de/itm/Lenovo-Thin...-CPU-E7300-2-66GHz-2GB-DDR3-PC-1/402122473329
 
  • Gefällt mir
Reaktionen: GTrash81, Linux-Nerd, Linuxfreakgraz und eine weitere Person
Ein Aktueller Webbrowser wird darauf nicht mehr laufen und auch Videos mit höher Auflösung als 480p werden darauf nicht abspielbar sein. Moderne Codecs benötigen Hardwarebeschleunigung, das geht auch nicht mit der Kiste.
 
Das Teil ist zu alt für heutige Nutzungsforderungen - und seien sie noch so schmal. Mach eine DOS/Retro-Spielstation daraus ;)
 
  • Gefällt mir
Reaktionen: Linuxfreakgraz
Die frage ist doch eher, was willst du mit der Kiste genau machen?

Ich nehme jetzt nicht an, das du diese Kiste + Windows 98 SE bis heute Produktiv genutzt hast? Wenn doch, ziehe ich meinen Hut!
 
  • Gefällt mir
Reaktionen: GTrash81
Wie ist das mit der PAE Sache?
Ich glaube es geht überhaupt nichts bei der CPU. Aufklärung.
 
@BieneMafia
Es gibt durchaus noch Distributionen, die auf Systemen ohne PAE laufen. Debian zum Beispiel mit dem i386 Kernel. Es geht aber bei fast jeder 0815 Software weiter. Die wenigsten Softwarepakete werden noch mit dem P3 kompatibel sein. Dem Prozessor fehlt bis auf MMX und SSE(1) ja alles an Befehlssatzerweiterungen und Software die nicht mindestens SSE2 verlangt ist selten.

@Witzker
Deinen Oldtimer mit Linux zum Laufen zu bekommen ist etwas für Fortgeschrittene Linuxer und auch dann nur um die eigenen Fertigkeiten zu polieren und nicht um das System produktiv mit einer modernen, grafischen Überfläche zu nutzen.
 
  • Gefällt mir
Reaktionen: bluedxca93, Photon und Linuxfreakgraz
BieneMafia schrieb:
Wie ist das mit der PAE Sache?
Ich glaube es geht überhaupt nichts bei der CPU. Aufklärung.

Genau darüber bin ich auch mal gestolpert und wollte bei einem DELL Laptop Baujahr 2003 Lubuntu zum laufen bringen. Dort gibt es ja bei der Installation den Parameter --forcepae

Letzten Endes bootete das System immer wieder mal nicht und die Kiste ist verschrottet worden.
 
--forcepae bringt dem TE nichts. Das geht nur bei CPUs die PAE haben aber nicht via CPUID kommunizieren. Das klappt frühstens ab der Pentium4 / Pentium M Ära.
 
  • Gefällt mir
Reaktionen: Linuxfreakgraz und Photon
Mach ein Museumsstück draus, aber lass die Leichenschänderei

Vlt. ein W2k drauf u. Retro geniessen.
 
ReactOS 0.4.13 wäre doch noch was?
 
Hab hier in der Kramkiste noch einen 1 Ghz Coppermine Celeron SL5XT Stepping, Sockel 370 + Slot 1 Adapter liegen, lief auf 1,26 Ghz auf dem legendären BX 440, soweit ich mich zurück entsinne, falls Du zufällig Nähe München wohnst kannste die Kiste nochmal boosten damit^^
 
Witzker schrieb:
Hi
Auf dem Rechner war Win 98 SE installiert. Da geht garnix mehr!

Welche Linux Version könnt Ihr empfehlen.

Ich hatte um 2000 rum einen P3 mit 650 Mhz und Win98. Ich hatte parallel Suse-Linux (ich meine die 6er Version) installiert. An Spaß kann ich mich dabei nicht erinnern, aber es hat ja auch jeder andere Interessen.
 
Mit solche einer Kiste geht doch prima Multimedia ;)
DVD, Xvid / Divx, Videobearbeitung mit VirtualDub, Musik (MP3) usw. alles in SD 480p / 576p. bis 2021 senden die ARD und Co. noch in SD über Satellit und das läuft auch auf dem PC...

Wie schon geschrieben - Debian hat immernoch i386 Support:
https://cdimage.debian.org/debian-cd/current/i386/iso-cd/
"Produktiv" kann dann alles eingesetzt werden, was eben auch damals "in" war - HTML mit einfachstem Javascript bzw. ohne, HTML 3.x, nur animierte GIFs, kein SVG, Webfonts ...
Solche Webseiten gibt es aber nur noch wenige. (Fefe , xkcd, wikipedia ohne Javascript)

Manchen reicht auch ein Schwarzer Bildschirm mit blinkendem Cursor ohne grafische Oberfläche.
Gibt ja auch Browser für die Kommandozeile.

Witzker schrieb:
einen Unwissenden.
Dann ist vielleicht solch ein alter PC in Kombination mit Linux nichts für dich, weil Du dafür Zeit investieren müsstest und potentiell Probleme auftreten könnten, bei denen dann dir dann vielleicht kaum einer helfen kann, weil das System sehr alt ist.
 
480 mb hat ein aktuelles ubuntu schon im Leerlauf. Mit viel tricksen kann man eventuell unter debian i386 mit icewm(alt. Jwm,openbox) und spacefm etc. noch ein Grundsystem stabil zum laufen bekommen. Modernes Office oder webbrowser ist unmöglich . Der Ram limitiert schonmal ganz arg und die cpu ist zu veraltet als das da ein stabiles arbeiten mit den von dir gewünschten arbeiten möglich ist.

Hatte ubuntu vor 10 Jahren auf nem 450mhz PC drauf. Ging damals aber bequem ist was anderes.

Probier mal Damn Small Linux,just for fun. Das könnte noch laufen, und was ähnliches kann man wohl technisch gesehen auch auf nem miderneren Debian aufsetzuen. Allerdings ist die Software die man dann einsetzen wird uralt(Teilweise unter olodoldstable). Im internet werden dann viele Webseiten nicht so funktionieren wie gewünscht.

Den Rechner kann man als retro pc Offline ohne Internet mit win98se und uralt Version von msoffice betreiben.Für msdos ist der auch geignet.

Falls das budget extremst knapp ist wenigstens etwas gebraucht kaufen, was 4 gb ram hat und schon 64 bit Prozessor.Dann ein debian mit 32 bit drauf und es reicht. Beim Kauf etwas drauf achten das es kompatibel mit linux ist. Spielen wird auf so einer Kiste bei modernen Titeln unmöglich, für office reicht es aber.
 
  • Gefällt mir
Reaktionen: Linuxfreakgraz
bluedxca93 schrieb:
Falls das budget extremst knapp ist wenigstens etwas gebraucht kaufen, was 4 gb ram hat und schon 64 bit Prozessor.Dann ein debian mit 32 bit drauf und es reicht. Beim Kauf etwas drauf achten das es kompatibel mit linux ist. Spielen wird auf so einer Kiste bei modernen Titeln unmöglich, für office reicht es aber.
lohnt nicht, da wie schon oben geschrieben ein raspi für ~35-45€ mehr Leistung hat und genau das alles, was du aufzählst, schon mitbringt.

Ich würde das ding verschrotten, allein der Platz, den der zuhause im keller/dachboden einnimmt, wäre mir schon Zuviel.
20 jahre lang die kisten aufheben....noch 10 jahre und der TE kann ein h-kennzeichen beantragen.
 
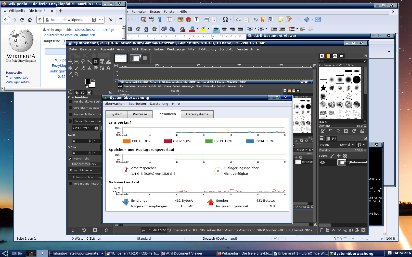
Mal getestet wieviel ram ubuntu bei amd64 braucht:
Zur Erklärung: ubuntu mini iso installation mit icewm und pcmanfm Desktop braucht bei den geöffneten Anwendungen rund 732 mb (abiword statt libreoffice write und palemoon statt firefox.
Das Standard ubuntu mate von live-dvd auf 1,7gb und dasselbe nur mit icewm und pcmanfm auf 1.4gb.


@cruse https://geizhals.de/raspberry-pi-4-modell-b-a2081132.html passt doch auch auf meine Beschriebung, nur das es arm statt i386 Architektur ist. Vllt. will der TE ja ein Laptop oder ein PC mit Gehäuse. Und wieso gibt es keine gebrauchte rasbperri pi zu kaufen :stacheln:??

EDIT: bei arm Architektur natürlich direkt dann 64 bit Version lassen.
Nur bei intel/amd64 desktop/Laptop bei wnig ram 32 bit Version nutzen.
 

Anhänge

  • ram-usage-minimal-1.png
    ram-usage-minimal-1.png
    502,6 KB · Aufrufe: 348
  • ubunturam-usage.png
    ubunturam-usage.png
    550,5 KB · Aufrufe: 346
  • ubunturam-usage2.png
    ubunturam-usage2.png
    507,8 KB · Aufrufe: 351
  • Gefällt mir
Reaktionen: Linuxfreakgraz
bluedxca93 schrieb:
Und wieso gibt es keine gebrauchte rasbperri pi zu kaufen :stacheln:??
äh, gibt's doch ?!?
edit: ja, klar gibt es die auch gebraucht, ich dachte eher an einen gebrauchten x86 PC - und da gibt's meistens nur schrott bis ~55€ ;)
 
Zuletzt bearbeitet:
  • Gefällt mir
Reaktionen: bluedxca93 und Linuxfreakgraz
Zurück
Oben