LSI Megaraid RAID5 Rebuild

T

T4nKbUS73r

Gast
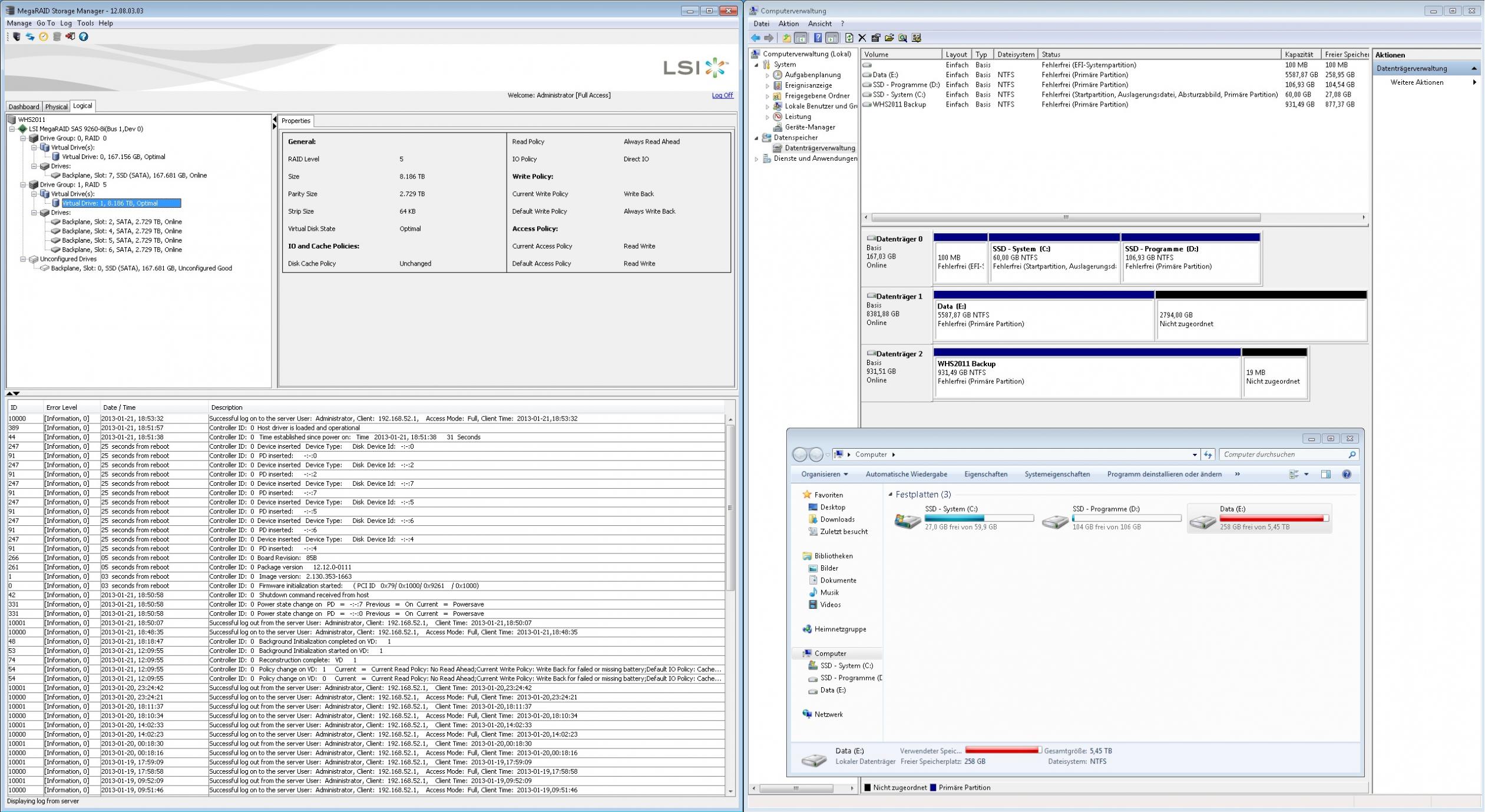
Ich hab mir vor kurzem eine weitere WD Red 3TB für meinen Homeserver/NAS gekauft und mit dem LSI Megaraid Storage Manager eingebunden und dem Drive Pool, wo bereits 3 Red 3TB im RAID5 drin waren, hinzugefügt.

Der Rebuild ist ohne Fehler durchgelaufen und die 4 HDDs stehen jetzt online auch im Manager drin.
Jetzt hab ich aber das Problem, dass ich mein Volume nur in der Windows Datenträgerverwaltung erweitern kann und nicht im Manager.
Ich bin davon ausgegangen, dass das automatisch passiert, wenn die Paritätsbit etc. beim Rebuild neu berechnet werden.
Für mich sieht das so aus, als ob die Platte komplett leer ist.
Oder zeigt mir Windows das nur so an und der Controller handled das im Hintergrund für sich, wie es ab besten ist?

Hat von euch jemand so einen Raid Controller und kann mir dabei weiterhelfen?
Ist mein erstes Mal, dass ich einen Drive Pool erweitere, kenn mich da noch nicht so gut aus (mir Raid Controllern im Allgemeinen) ;)

Vielen Dank schon mal für eure Hilfe!


Bilder:
asdf.jpgasdfasdf.jpg
 
Die Partition wird doch nicht vom Controller angefasst. Niemals. Das kannst Du IMMER nur unter dem OS machen.
 
Zuletzt bearbeitet:
Sind Deine Daten.
Ob Du das jetzt mit Windows-Bordmitteln machst, oder mit GPARTED z.b. ist Deine Entscheidung.
Du spielst an den Partitionen bedeutet Du spielst an Deinen Daten. Du hast hoffentlich ein Backup.
 
Ist völlig normal, du musst jetzt das Dateisystem auf die Größe des Devices erweitern. Windows sagt dir ja schon, dass dein Device größer als dein Dateisystem ist.
Ich zieh mir bei solchen Aktionen immer vorher ein aktuelles Backup und dann gehts los.
 
Ok, danke euch!
Backup hab ich, ist alles nochmal auf einem zweiten Backupserver.
 
Hab ich auch schon mehrfach gemacht. Beim Dynamischen Datenträger ganz easy... Erweitern, warten (hoffen (!)), fertig...

Und immer ein Backkp haben!
 
Hat geklappt, hatte nicht mal Zeit zu hoffen ;)

Wenn ich jetzt ein RAID1 mit der zweiten SSD erstelle, dann sollte ja logischerweise nichts in der Datenträgerverwaltung auftauchen oder?
 
Wobei Dich natürlich RAID1 an einem LSI Trim kostet.
 
Ja, leider. Ich wollte die ursprünglich am Mainboard betreiben, dann hab ich bemerkt, dass Intel für mein Mainboard keine Server Treiber zur Verfügung stellt.
Ich hab sie dann einfach an den Controller gehängt.

Inzwischen läuft der Server mit Win7 Treibern bei deaktivierter Treibersignatur.
Aber die Systemplatten will ich nicht mit nicht unterstützen Treibern laufen lassen.
Oder glaubst du das macht keine Probleme?
 
Du brauchst kein Server-Treiber von Intel. Der Windows-eigene Treiber funktioniert wundervoll mit der SSD, solange Du kein Raid benutzt^^
 
Genau da war mein Problem.
Ich hatte bei beim Sata Controller im Geräte Manager ein Fragezeichen, also war da kein Treiber.

Das war bei der Home Server 2011 Installation schon so, dass keine Netzwerk Treiber gefunden wurden und die Installation nicht abgeschlossen werden konnte. WHS2011 verlangt zwingend einen Netzwerktreiber zum Abschliessen der Installation.
Ich musste dann ne Inf Datei umschreiben, damit ich den installieren konnte :D Weil zu dem Zeitpunkt die Treibersignatur nicht deaktivierbar war.
 
Servus. Ich nachher zZ dasselbe, ich füge meinen 5x4 TB RAID5 am 9260-8I eine weitere Platte hinzu. Das komische, erbaut seit nunmehr 2 Tagen und steht seit ~8h bei 33%. Die Datenraten zum Laufwerk waren Anfangs noch sehr gut, kein Problem auch während Rebuild 100 MB/s drauf zu schreiben. Aktuell hab ich weit unter 1/MB/s auch wenn alle Daten da sind - quasi unbrauchbar.
Er rödelt auch etwas, aber nur selten und nicht wirklich viel.

Das Online Expanding ist quasi zum Erliegen gekommen und ich bin etwas ratlos. Fehler gibt es soweit keine... aber in dem Tempo dauert das bis 2020.

Auch der MSM reagiert verdammt träge seither.



Die Zeitangabe is Müll - ich hab die Kiste rebootet und er macht bei 33% weiter und die Erwartete Restzeit ist dann fürn Popo.

Jemand Ideen? Erfahrungen? Selbes beobachtet? Ich mein ich seh halt nicht wirklich ob er noch viel macht - und selbt ein "abziehen" der 11 TB an Daten wäre unmöglich bei aktueller Geschwindigkeit.

Grüße Kraut
 
Zuletzt bearbeitet:
Da steht die Warnung: BBU disabled und der Hinweis die Batterie zu tauschen. Das dürfte zumindest einen negativen Einfluss auf die Performance haben, weil dann kein Schreibcache mehr genutzt wird.
 
er hat bei mir ohnehin automatisiert alle Optionen des VDs geändert, von Read Ahead auf No Read Ahead, Cached IO und er stellt auf Write Through (ergo kommt der Cache wohl nie zum Einsatz beim Rebuild / Reconstruction).

Rein gefühlstechnisch stimmt aber etwas anderes nicht. Das Raid war auch bei der Rekonstruktion extrem schnell, mit selber "degraded" BBU.
Die ersten 12h machte er etwa 13% (problemlos mit 100Mb/s + raufkopiert / gelesen, alles flüssig), seit gestern morgen hat er es nur von 33 auf 34% geschafft und die Platte ist extrem träge. Man meint der Controller befindet sich in einem Loop oder rechnet sich mit irgendetwas zu tode. Etwa alle 20s reagiert die Management Konsole mal. Das war die ersten Stunden der Rekonstruktion ganz anders, da war das Raid absolut brauchbar.

Es wäre nicht so wild wenn das Raid5 etwas langsamer wäre und ich parallel arbeiten kann aber die Sache is so langsam dass selbst normales durchklicken der Ordner in Windows eine Qual wird und wenn ich testweise etwas vom Raid runterkopiere dann sehe ich denselben 20s Rythmus die das Raid dann kurz reagiert und dann wieder steht. Thumbnails können quasi nicht generiert werden - so langsam ist das.

Kann man das Virtuelle Drive auch offline schalten für nen rebuild? Ich mein es ist absolut 0 Anwender Last drauf, das Ding hat nichts zu tun und auch das Ändern der Rates bringt nichts(reconstruction default ist 30%, aber egal ob 0 oder 100%, immer träge).

Ich kann zZ nicht mal die Daten abziehen (wenn ich noch ~10GB temporären Speicher hätte) da es schlicht zu langsam ist und der Prozess lässt sich auch nicht abbrechen. :(

Rein aktustisch härt man die Platten auch im Sekündlichen Rythmus kurzzeitig etwas zu tun, aber scheinen sich eher zu langweilen (auch die Temperaturen sind niedriger als am Anfang vom Rebuild). Ein Neustart ändert nichts, er setzt die Rekonstruktion fort.
Er macht ja auch was, siehe 1% in 24h ^^ aber so dauerts halt bis Weihnachten und es wird auch eher lansgamer als schneller bzw eher träger...

Is halt ne recht alte 2011 er FW drauf, 0048 SUN da diese auch Konfigurierte Laufwerke schlafen legen kann, was aber deaktiviert ist.


-> Pastebin (alle infos)

http://pastebin.com/3rqVRtVp

Adapter 0 -- Virtual Drive Information:
Virtual Drive: 0 (Target Id: 0)
Name :R5
RAID Level : Primary-5, Secondary-0, RAID Level Qualifier-3
Size : 14.552 TB
Physical Sector Size: 512
Logical Sector Size : 512
Parity Size : 3.637 TB
State : Optimal
Strip Size : 128 KB
Number Of Drives : 5
Span Depth : 1
Creation Date : 23-04-2015
Creation Time : 12:21:38 PM
Default Cache Policy: WriteBack, ReadAhead, Direct, Write Cache OK if Bad BBU
Current Cache Policy: WriteThrough, ReadAheadNone, Cached, Write Cache OK if Bad BBU
Default Access Policy: Read/Write
Current Access Policy: Read/Write
Disk Cache Policy : Enabled
Ongoing Progresses:
Reconstruction : Completed 34%, Taken 852 min.
Encryption Type : None
Default Power Savings Policy: None
Current Power Savings Policy: None
Can spin up in 1 minute: Yes
LD has drives that support T10 power conditions: No
LD's IO profile supports MAX power savings with cached writes: No
Is VD Cached: No



Exit Code: 0x00
Ergänzung ()

aaaaaaalter. Fixed. Ich weiß nicht wieso oder was aber letzendlcih habe ich Platte Slot 0 auf Slot 7 umgesteckt, und schon gehts fix again.

Nun habe ich auch diese Informationen nicht mehr im Log:

Controller ID: 0 Unexpected sense: PD
= -:-:0Power on, reset, or bus device reset occurred, CDB = 0x9e 0x00 0x00 0x00 0x00 0x00 0x00 0x02 0x40 0x00 0x00 0x00 0x00 0x00 0x00 0x00 , Sense = 0x70 0x00 0x06 0x00 0x00 0x00 0x00 0x0a 0x00 0x00 0x00 0x00 0x29 0x00 0x00 0x00 0x00 0x00

aber wie gesagt,d ie Meldungen hab ich schon immer gehabt und es lief Tage lang mit >500 MB/s. Seltsam seltsam zumal es nur eine "Information" ist. Fuck. Aber hey, zum Glück noch alles da! Und schwubs schon 35% im Rebuild. Robust ist es jedenfalls, der Controller hing komplett und nach 45 min Win hochfahren wars mir zu blöd, also Saft hab ich öfters gezogen, bei der Rekonstruktion.

Edit:

Ich hab jetzt mal den 7. Anschluss auf den Wechselrahmen gelegt. Auch da bekomme ich CRC Fehler - der Drecks Rahmen is also hin.
 
Zuletzt bearbeitet:
Das CRC Fehler die ganze Kommunikation stören und damit auch die Geschwindigkeit wegen der dauernden Widerholungen in den Keller gehen, ist ja normal.
 
ja is aber was anderes als das Phänomän von vorgestern. Bei den CRC is der Speed aktuell gut, ich butter esay 80MB /s drauf und hab auf 100% Reconstruction gestellt. Der Controller reagiert auch in der GUI flüssig.

Bei diesen anderen Sense Meldungen

Controller ID: 0 Unexpected sense: PD
= -:-:0Power on, reset, or bus device reset occurred, CDB = 0x8a 0x00 0x00 0x00 0x00 0x00 0x80 0x6b 0x01 0x00 0x00 0x00 0x01 0x00 0x00 0x00 , Sense = 0x70 0x00 0x06 0x00 0x00 0x00 0x00 0x0a 0x00 0x00 0x00 0x00 0x29 0x00 0x00 0x00 0x00 0x00

und

Controller ID: 0 Command timeout on PD: PD
= -:-:0No addtional sense information, CDB = 0x8a 0x00 0x00 0x00 0x00 0x00 0x80 0x6b 0x01 0x00 0x00 0x00 0x01 0x00 0x00 0x00 , Sense = , Path =
0x4433221103000000

(woher auch immer die genau kamen) - wurde der LSI + das Raid unbedienbar. Ich denke dass dieser "Power on, reset, or bus device reset occurred" Fehler auch zum 2. führt, dem Timeout.

Wenn das Raid5 komplett vergrößert ist (aktuell 63%), dann werd ich die Festplattenkäfige mal abklemmen und genau schauen woher diese CRC Fehler oder sonstige kommen. An den Platten liegt es glaub nicht und verwende eigentlich HQ Kabel, weshalb ich die eigentlich auch ausschleißen kann.

Die Fehler kamen so alle ~5 min Rythmus, bzw Fehler ist relativ da sie als "Information" geführt werden und das Raid auch keineswegs in einen degraded Modus geht.
 
Alternate 4
Zurück
Oben