Du verwendest einen veralteten Browser. Es ist möglich, dass diese oder andere Websites nicht korrekt angezeigt werden.
Du solltest ein Upgrade durchführen oder einen alternativen Browser verwenden.
Du solltest ein Upgrade durchführen oder einen alternativen Browser verwenden.
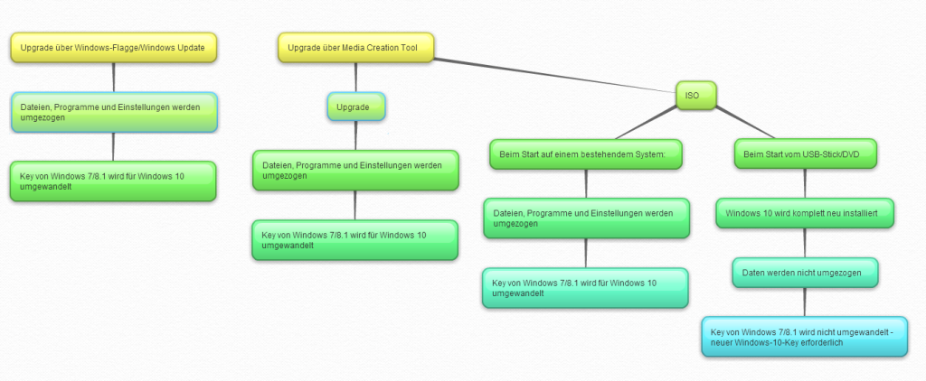
News Windows 10 Download: Media Creation Tool für manuelle Upgrades und ISOs
- Ersteller Parwez
- Erstellt am
- Zur News: Windows 10 Download: Media Creation Tool für manuelle Upgrades und ISOs
Maxminator
Commander
- Registriert
- Juni 2015
- Beiträge
- 2.422
gelesen und nichts gefunden!
Wie startet man den Update denn?
Wie startet man den Update denn?
CompuChecker
Lt. Commander
- Registriert
- Dez. 2006
- Beiträge
- 1.856
Läuft Kaspersky gar nicht auf Windows 10?
Blade0479
Lt. Commander
- Registriert
- Mai 2014
- Beiträge
- 1.404
frankomio schrieb:ich schon, ich möchte die SSD als GPT umpartitionieren um via UEFI zu booten!
Das ist aber dein individuelles Problem
tha_mos
Commander
- Registriert
- Juni 2007
- Beiträge
- 2.155
@Niocore
Nö, meine Installation ist nicht so alt. Habe momentan nicht vor sauber neu zu installieren.
@ThommyDD
Doch, genau das sollte dann wieder funktionieren, so hatte Microsoft das angekündigt. Innerhalb des einen Jahres upgraden und dann bist du berechtigt Windows 10 und Windows 7 mit dem Key zu nutzen (jedoch logischerweise nicht gleichzeitig
).
Nö, meine Installation ist nicht so alt. Habe momentan nicht vor sauber neu zu installieren.
@ThommyDD
Doch, genau das sollte dann wieder funktionieren, so hatte Microsoft das angekündigt. Innerhalb des einen Jahres upgraden und dann bist du berechtigt Windows 10 und Windows 7 mit dem Key zu nutzen (jedoch logischerweise nicht gleichzeitig
Maxminator
Commander
- Registriert
- Juni 2015
- Beiträge
- 2.422
"nach Updates suchen" hilft auch nicht 
A
ankabo
Gast
Venom54 schrieb:Ich bin überrascht wie wenig ahnung die User hier haben. Ich ging immer davon aus das man hier mit leuten diskutiert die wissen wovon sie reden, aber das ist scheinbar garnicht der Fall. Hier werden teilweise richtig lächerliche fragen gestellt bei denen ich eigentlich von einem Menschen (der sich im forum generell als pro user ausgibt) erwartet hätte das er sie selbst lösen kann.
Es ist echt erschreckend wieviele falsche Infos hier im kompletten Beitrag vorhanden sind, da hofft man doch wirklich das sowas keiner glaubt.
Soetwas habe ich hier erwartet und belustige mich an den Tonnen von Beiträgen.
Ob es Hardwarebindung , Aktivierung oder sonstiges ist... Einfach herrlich! :-)
dominic.e
Rear Admiral
- Registriert
- Sep. 2013
- Beiträge
- 5.621
Scoty schrieb:Wie ist das wenn man eigentlich ein Windows 8 hat, also kein 8.1. Also wenn ich Windows 8 clean installiere, wird dann beim ersten Update direkt Windows 10 angeboten oder kommt vorher das Update auf Windows 8.1 und dann erst Windows 10?
Wurde auch schon beantwortet... Forumssuche/Google hilft... Geht nicht, man MUSS 8.1 aktuell drauf haben
D
dreivier
Gast
Ich habe im Tray dieses Windows Logo für das Upgrade...wie bekomme ich das weg..möchte nicht upgraden!
derGrimm
Banned
- Registriert
- Jan. 2011
- Beiträge
- 3.842
Ein Win 8.1 ist Voraussetzung, aber es gibt ja 8.1 iso von Microsoft die man genauso wie die 8.0 Datenträger nutzen kann.Scoty schrieb:Wie ist das wenn man eigentlich ein Windows 8 hat, also kein 8.1. Also wenn ich Windows 8 clean installiere, wird dann beim ersten Update direkt Windows 10 angeboten oder kommt vorher das Update auf Windows 8.1 und dann erst Windows 10?
bLu3to0th
Commodore
- Registriert
- Juli 2010
- Beiträge
- 4.473
Sephirio schrieb:Hallo,
ich habe ein ganz anderes Problem. Und zwar, dass ich nciht genug Platz freibekomme auf meiner C Partition. Habe schon gelöscht was ich löschen konnte und habe trotzdem nur 5GB frei. Win 7 belegt 35GB, 50 habe ich. Ich kann nicht wirklich mehr was löschen. Das Creation Tool lädt leider auch auf C runter und ich kann den Pfad nicht ändern. Hat jemand eine Idee was ich machen kann?

Maxminator
Commander
- Registriert
- Juni 2015
- Beiträge
- 2.422
wie kommt man zum Update?!
Gut, danke! Logisch, beide gleichzeitig geht nicht. Immer nur ein System zur Zeit. Aber wenn die Lizenz prinzipiell für 7 und 10 gültig bleibt, so wie auch jeweils für 32 und 64 Bit, dann ist es ja perfekt. Dann werde ich auf jeden Fall innerhalb des nächsten Jahres mit allen Lizenzen umsteigen.schlunzi schrieb:@Niocore
@ThommyDD
Doch, genau das sollte dann wieder funktionieren, so hatte Microsoft das angekündigt. Innerhalb des einen Jahres upgraden und dann bist du berechtigt Windows 10 und Windows 7 mit dem Key zu nutzen (jedoch logischerweise nicht gleichzeitig).
D
Dark198th
Gast
CompuChecker schrieb:Läuft Kaspersky gar nicht auf Windows 10?
Ich habe auch auf der globalen Seite keine Version gefunden, die sich installieren lässt.
cimbo
Lieutenant
- Registriert
- Okt. 2004
- Beiträge
- 872
GALAKTUS schrieb:ich muss wissen ob ich für den fullreset aus den einstellungen (nach dem upgrade auf win10) ein usb stick brauche weil ich dann einen fahren kaufen muss!!!
nein
Blade0479 schrieb:Das ist aber dein individuelles Problemhehe mal ganz gehässig gesagt. Für die meisten, die ein aufgeräumtes Windows haben mit aktuellsten Treibern läuft auch ohne Clean Install alles glatt - so wie bei mir eben. Nicht ein einziges Treiberproblem (und das mit Wlan BT und viel Gedönse am MSI GT72 Notebook) und alle Programme (selbst die MSI Tools) laufen wie geschmiert.
da stimme ich dir zu, ist ein persönliches Problem, dass aber zum Thema passt. Im gegensatz zu 90% der anderen kommentare hier ...
der Thread soll ja das Tool und den upgrade via ISO behandeln, z.Bsp auch wegen Hardwaretausch.
Aber einige Experten stellen hier screenshots mit Ihrem %fortschritt rein, und fragen Fragen (ob morgen die Sonne scheint...? .)
Zuletzt bearbeitet:

