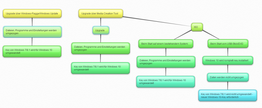
News Windows 10 Download: Media Creation Tool für manuelle Upgrades und ISOs

cimbo schrieb:
Anhand deiner Hardware-ID, steht aber auch schon oft hier im Thread ;)

Es steht auch schon öfters, dass es in Deutschland keine hardwarebindung gibt, aber das scheint hier ja kaum jemand zu verstehen.
 
Hallo,

ich habe ein ganz anderes Problem. Und zwar, dass ich nciht genug Platz freibekomme auf meiner C Partition. Habe schon gelöscht was ich löschen konnte und habe trotzdem nur 5GB frei. Win 7 belegt 35GB, 50 habe ich. Ich kann nicht wirklich mehr was löschen. Das Creation Tool lädt leider auch auf C runter und ich kann den Pfad nicht ändern. Hat jemand eine Idee was ich machen kann?
 
schlunzi schrieb:
@Niocore

Doch, genau so habe ich das auch gemacht. Geht auch viel schneller als auf das Upgrade zu warten, Stick also mit dem Media Creation Tool erstellen und setup in Windows ausführen.

Sweet! Hast du aber auch schon nen Clean Install mit deinem "alten" Key hinter dir?
 
passi0509 schrieb:
Es steht auch schon öfters, dass es in Deutschland keine hardwarebindung gibt, aber das scheint hier ja kaum jemand zu verstehen.

Das ist richtig. Deine Hardwarebindung besteht ja auch nicht auf das gekaufte Produkt "Windows 7 oder Windows 8". Wenn du auf Windows 10 gehst, geht dies jedoch nur mit Hardwarebindung. Einen Key gibt es nicht. Kaufst du dir neue Hardware, kannst du diese nur inerhalb eines Jahres upgraden.
 
Irgendwie funktioniert da gar nichts :)
Installer bricht mit dem Boot.wim Fehler ab. Download Ordner Inhalt in SoftwareDistribution schon x-mal gelöscht und über CMD das Update angestossen und es passiert entweder nichts oder es gibt eine Fehlgeschlagen Meldung im Updateverlauf.
 
passi0509 schrieb:
Es steht auch schon öfters, dass es in Deutschland keine hardwarebindung gibt, aber das scheint hier ja kaum jemand zu verstehen.

richtig! deswegen ist die geschichte mit der hardware-id irgendwie komisch. wobei das nicht heißen muss, dass microsoft so nicht vorgeht ;)
denn die schreiben ja, dass bei einem "erheblichen" hardwaretausch man bei denen anrufen soll.
 
Sephirio schrieb:
Hallo,

ich habe ein ganz anderes Problem. Und zwar, dass ich nciht genug Platz freibekomme auf meiner C Partition. Habe schon gelöscht was ich löschen konnte und habe trotzdem nur 5GB frei. Win 7 belegt 35GB, 50 habe ich. Ich kann nicht wirklich mehr was löschen. Das Creation Tool lädt leider auch auf C runter und ich kann den Pfad nicht ändern. Hat jemand eine Idee was ich machen kann?

Du könntest einen Hardlink setzen. Aber da MS im Hintergrund Daten lädt, müsstest du diesen Offline setzen
 
@Sephirio

-Datenträgerbereinigung
-unter cmd "powercfg -h off" damit wird der Ruhestand deaktiviert und schaltet sehr viel Speicher frei. Bei einer SSD habe ich ihn eh immer aus. Du kannst ja nach dem upgrade wieder "powercfg -h on" wieder einschalten.
 
schlunzi schrieb:
@ThommyDD
Erstelle mit dem Media Creation Tool einen Stick. Wenn du von dem im laufenden Windows startest, bietet er dir das Upgrade an. Dann brauchst du das nicht jedes Mal neu herunterladen, kannst immer vom gleichen Stick upgraden.
Danke, das muss ich mal probieren! Und beim anschließenden Aktivieren wird dann die Lizenz umgewandelt?

Interessant wäre noch, ob ein späterer Wechsel zurück zu Windows 7 (per Clean Install) noch möglich wäre. Bei Deskmodder steht, dass dem so wäre, andere Quellen behaupten, das ginge nicht. Wäre nämlich schön, Rechner, die jetzt noch zwei, drei Jahre weiter auf Windows 7 laufen MÜSSEN, später noch auf Windows 10 umzustellen. Deren Lizenz würde ich provisorisch umwandeln und dann wieder zu Windows 7 wechseln.

Ich habe meine ISO-Dateien unter Linux per Firefox heruntergeladen, hat mir die MS-Website direkt so angeboten. Abfrage nach der Version (Standard, N, KN, Single Language) und der Architektur (32 oder 64 Bit), fertig.
 
tryitz schrieb:
@Sephirio

-Datenträgerbereinigung
-unter cmd "powercfg -h off" damit wird der Ruhestand deaktiviert und schaltet sehr viel Speicher frei. Bei einer SSD habe ich ihn eh immer aus. Du kannst ja nach dem upgrade wieder "powercfg -h on" wieder einschalten.

mann kann auch noch die auslagerungsdatei auf d:\ legen
 
Was habt ihr alle mit eurem Clean install...
Updatet doch einfach und wenn ihr es sauber haben wollt Fullreset über windows-einstellungen. Das ist genau als wenn man neu installiert.
 
Skycrumb schrieb:
Was habt ihr alle mit eurem Clean install...
Updatet doch einfach und wenn ihr es sauber haben wollt Fullreset über windows-einstellungen. Das ist genau als wenn man neu installiert.

und wenn die festplatte abraucht und du neu installieren musst, was machst du dann?
 
Hardwarebindung (rechtlich gesehen) besteht direkt ja nicht,
aber MS merkt sich die Hardwarekonfig und die Anzahl der Installationen mit dem Key.

Von daher musste man auch früher bei Mainboardwechsel "oft" (nicht immer) telefonisch über MS aktivieren ....


Meiner Meinung nach also doch zumindest Hardware-basiert, nur für Deutschland nicht bindend (von gesetz wegen)







oder ?
 
wo kann ich das Updaten starten? Finde es nie irgendwo :(
 
Auslagerungsdatei habe ich sowieso aus. Datenrägerbereinung habe ich gemacht, das hat nicht viel gebracht. Windows 7 Ordner ist trotzdem 35GB groß.
 
punkrockfan schrieb:
es wird wohl keine Keys geben,. eher muss man sich mit einem MS Konto anmelden auf dem upgegradeten System und dann wird die Lizenz an das Konto verknüpft.

Bloß gibt es bei Windows 7 kein Microsoft Konto und bei Win8 und Win10 ist es kein Zwang...

fcn4ever schrieb:
Bei Nicht-Domänen-Rechnern kam ja das im Normalfall das kleine Tool für die Reservierung, aber in Domänenumgebungen logischerweise nicht.

Aus der Domäne nehmen und upgraden, hab ich bei meiner privaten Samba Domäne auch gemacht.

VirtuaLia schrieb:
Wenn die ISO in WIndows eine Upgrade Möglichkeit anbietet, dann ja. Wichtig ist das du mit deinem Microsoft Konto eingeloggt bist, damit er den Key upgraden und binden kann. Sobald der Key an dein Account gebunden ist kannst du später neuinstallieren ohne Key.
Angeblich gibt es doch keine Account Bindung :freak:

Eisbrecher99 schrieb:
Muss halt mal einer ausprobieren. Ich denke, dass der Generic Key in's BIOS geschrieben wird und bei Neuinstallation dann automatisch davon gelesen wird. (so wie es bei Neuinstallation von Win8/8.1 bisher auch war) Bei Hardwarewechsel darf man dann wieder erst Win8/8.1 installieren, upgraden und wieder einen Generic Key erstellen.
Versuch mal etwas einfach so ins Bios zu schreiben... :rolleyes:

bLu3to0th schrieb:
Wenn ich mir nen komplett neuen Rechner zusammen baue und keinen eigenen Key habe, wirds schwer mit einer Neuinstallation. Sicher ich kann da nrufen, aber wer garantiert mir, dass mir der Mitarbeiter das glaubt?
Die alte Hardware-ID kann ich dem Mitarbeiter wohl schlecht zukommen lassen

Für mich kommen damit nur einer der beiden Möglichkeiten infrage:
A: Bei neuer Hardware muss man erneut ein Upgrade machen, die dann evtl. auch nach einem Jahr noch funktioniert.
B: Sie setzten eine Hardwarebindung durch die Hintertür durch und setzen sich auf deutsche Gesetze mit dem Hintern drauf...

Die GenericKey Scheiße gefällt mir gar nicht, besser wäre meiner Meinung nach gewesen, wenn der alte Key auch als Win10 Key gegelten hätte, aber so können sie ja keine Hardwarebindung durchsetzen...
 
Zuletzt bearbeitet:
Zurück
Oben