Du verwendest einen veralteten Browser. Es ist möglich, dass diese oder andere Websites nicht korrekt angezeigt werden.
Du solltest ein Upgrade durchführen oder einen alternativen Browser verwenden.
Du solltest ein Upgrade durchführen oder einen alternativen Browser verwenden.
CPU Auslastung im Leerlauf zu hoch
- Ersteller TD_23
- Erstellt am
Tino77
Ensign
- Registriert
- Okt. 2010
- Beiträge
- 135
Der läuft gerade mal 3min. Dann ist das Verhalten ziemlich normal. Ich habe dieses Phänomen ebenfalls schon bemerkt und mich gewundert. In den ersten Minuten nach der Anmeldung werden diverse Dienste/Programme im Hintegrund geladen etc. und das eine oder andere macht dann doch gleich noch einen Abgleich im Inet. Alles in allem sehr normal... Interessant wird es (wenn keine Updates etc. anstehen) der Rechner schon 15 oder 20min läuft, ob die Auslastung dann immer noch "so hoch" ist.
Keksdose
Banned
- Registriert
- Dez. 2017
- Beiträge
- 475
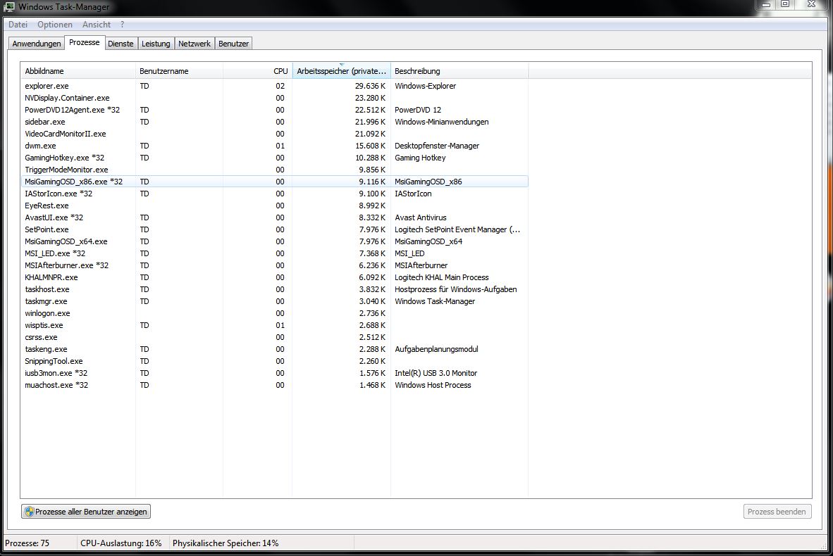
kein wunder...
total zugemülltes system.
da läuft an unnützem zeug:
crome
avast
eyerest
videocardmonitor
powerdvd
powerdvd_tool
msi_led
msi_activex
gaming app
gaming app service
heci server
jci server
cyberlink media service
cyberlink media monitor
gaming osd
gaming osd_x64
gaming_hotkey
printer tool
und das ist warscheinlich nur die hälfte weil der screenshot abgeschitten ist.
plus das noch dazu was auch laufen soll und nützlich ist.
das ist weder "idle" noch ein anständiges system.
da läuft jeder noch so nutzlose müll mit den man nur installiert , wenn man nicht bei 3 auf den bäumen ist.
das "virus" sitzt vor dem pc und hat ihn mit sinnfreier software zugemüllt.
eigendlich hätte ich jetzt auch noch irgendwelche browser toolbars erwartet.
vielleicht verstecken die sich ja in der 2ten hälfte.
total zugemülltes system.
da läuft an unnützem zeug:
crome
avast
eyerest
videocardmonitor
powerdvd
powerdvd_tool
msi_led
msi_activex
gaming app
gaming app service
heci server
jci server
cyberlink media service
cyberlink media monitor
gaming osd
gaming osd_x64
gaming_hotkey
printer tool
und das ist warscheinlich nur die hälfte weil der screenshot abgeschitten ist.
plus das noch dazu was auch laufen soll und nützlich ist.
das ist weder "idle" noch ein anständiges system.
da läuft jeder noch so nutzlose müll mit den man nur installiert , wenn man nicht bei 3 auf den bäumen ist.
in gewisser hinsicht...TD_23 schrieb:Ist das ein Virus?
das "virus" sitzt vor dem pc und hat ihn mit sinnfreier software zugemüllt.
eigendlich hätte ich jetzt auch noch irgendwelche browser toolbars erwartet.
vielleicht verstecken die sich ja in der 2ten hälfte.
Zuletzt bearbeitet:
rg88
Fleet Admiral
- Registriert
- Feb. 2015
- Beiträge
- 35.563
Quatsch. Wieso Virus? WMI wird von verschiedensten Programmen genutzt, das ist nur eine Schnittstelle von Microsoft.
Das System ist so frisch gestartet? Da wundert mich nichts. Sieht man ja, was du alles im Autostart drin hast und was da alles im Hintergrund läuft.
Wirf mal alles runter, was du nichts brauchst und nimm alles aus dem Autostart, was nicht unbedingt drin sein muss.
Das System ist so frisch gestartet? Da wundert mich nichts. Sieht man ja, was du alles im Autostart drin hast und was da alles im Hintergrund läuft.
Wirf mal alles runter, was du nichts brauchst und nimm alles aus dem Autostart, was nicht unbedingt drin sein muss.
TD_23 schrieb:Ist das ein Virus?
Was hast Du an dem, was vor Dir Keksdose geschrieben hat, nicht verstanden?
Schmeiß den ganzen Müll vom Rechner (sauber deinstallieren)
Dann läuft die Kiste auch wieder flüssiger.
chrigu
Fleet Admiral
- Registriert
- Mai 2012
- Beiträge
- 33.753
na, seit mal geschmeidig mit dem jungen padawan....
du hast viele sachen am laufen die eigentlich unnütz sind (wie die anderen ziemlich forsch erklärten)
überlege dir zuerst, was für tools du eigentlich wirklich benötigst. danach deinstallierst du start/systemsteuerung/Programme deinstallieren... alles was du nicht kennst oder selber nicht installiert hast. sachen wie microsoft visual oder netframework solltest du so lassen.
danach, wenn die auslastung immer noch zu hoch ist, überprüfe msconfig (systemstart/dienste)... aber vorsicht. bitte nur nach anleitung löschen, es gibt sehr viele tipps im internet, 1. wie das geht, 2. was das bewirkt und 3. welche sachen auf keinen fall deaktiviert werden darf... solltest du aus versehen wichtige dienste deaktiviert haben, könnte windows den start komplett verweigern... sachen wie "adobe acrobat" "adobe updater" oder "google updater" usw. brauchen nicht gestartet werden. im internet wird das aber genau erklärt.
du hast viele sachen am laufen die eigentlich unnütz sind (wie die anderen ziemlich forsch erklärten)
überlege dir zuerst, was für tools du eigentlich wirklich benötigst. danach deinstallierst du start/systemsteuerung/Programme deinstallieren... alles was du nicht kennst oder selber nicht installiert hast. sachen wie microsoft visual oder netframework solltest du so lassen.
danach, wenn die auslastung immer noch zu hoch ist, überprüfe msconfig (systemstart/dienste)... aber vorsicht. bitte nur nach anleitung löschen, es gibt sehr viele tipps im internet, 1. wie das geht, 2. was das bewirkt und 3. welche sachen auf keinen fall deaktiviert werden darf... solltest du aus versehen wichtige dienste deaktiviert haben, könnte windows den start komplett verweigern... sachen wie "adobe acrobat" "adobe updater" oder "google updater" usw. brauchen nicht gestartet werden. im internet wird das aber genau erklärt.
Ähnliche Themen
- Antworten
- 11
- Aufrufe
- 1.124
- Antworten
- 16
- Aufrufe
- 1.693
- Antworten
- 6
- Aufrufe
- 1.414