Crucial BX300 Freezes

ChristianSL

Lt. Commander
Registriert
Dez. 2007
Beiträge
1.068
Hallo,

heute bin ich auch mal problemgeplagt. Ich habe vor kurzem im Sale eine Crucial BX300 480GB gekauft um meine SanDisk Ultra II 240GB vom Windows 10 zu ersetzen.
Aus Faulheit habe ich Windows nicht neu installiert, sondern via Clonezilla die gesamte Disk geklont und die Partition anschließend mit GParted vergrößert.
Allerdings treten seither regelmäßig, d.h. alle 20-90min freezes von 5-120Sek Länge auf egal ob beim Spielen oder Browsen. Im Taskmanager ist zu dem Zeitpunkt die SSD voll aufgelastet, ebenfalls zu sehen an der LED am PC-Gehäuse. Nach dem freeze geht es dann ohne Fehler weiter. Meine Vermutung ist, dass die SSD mit den kopierten Daten ein Problem hat.
Bevor ich mir jetzt aber wieder einen Tag ans Bein binde und Windows komplett neu installiere wollte ich in Erfahrung bringen, ob es andere Ursachen/Lösungen gibt.

Viele Grüße
Christian
 

Anhänge

  • crystaldiskmark.jpg
    crystaldiskmark.jpg
    54,5 KB · Aufrufe: 481
  • hwinfo.txt
    hwinfo.txt
    169,4 KB · Aufrufe: 458
  • crystaldiskinfo.jpg
    crystaldiskinfo.jpg
    256,2 KB · Aufrufe: 449
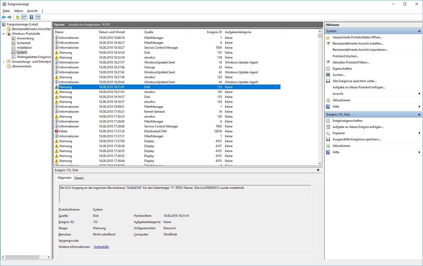
Schau mal bitte ins Windwos Ereignis-LOG!

Mach mal nen Screenshot davon bitte.
 
bei store ahci steht was als fehler?

schaut seht nach einem defekten s-ata kabel aus.
 
Wechsel einfach mal das S-ATA Kabel bitte.

Zur Not einfach das vom Datengrab nehmen und das Datengrab ohne Kabel lassen - logischerweise auch ohne Strom.

Wäre interessant zu sehen ob der Fehler dann immernoch kommt.
 
Installier doch einfach mal ein nacktes Win10 neu auf die BX300 und lass das mal laufen. Das kopierte Win10 hast Du ja vielleicht noch auf der alten Ultra II und kannst es, wenn die freezes trotzdem auftreten, einfach wieder kopieren. Oder mach Dir von der BX300 einfach ein Image, das Du dann wieder einspielen kannst.
 
so_oder_so schrieb:
Wechsel einfach mal das S-ATA Kabel bitte.
Wozu, wenn im ersten Post schon der Screenshot von CrystalDiskInfo zu sehen ist und dort der Rohwert vom Attribut C7 auf 0 steht? Damit ist klar, dass es nicht am Kabel liegen kann!
Ergänzung ()

Es könnte etwas mit dem Lane Power Management (LPM) von SATA zu tun haben, deaktiviere dies doch mal, es spart einige Hundert mW wenn die SSD Idle ist, was aber im Desktop irrelevant sein sollte. Hier ein Link zu einer Anleitung wie man LPM bei Windows auch im Ausgewogenen Energiesparplan einstellbar machen kann, einfach auf Active stellen, dann bleibt der SATA Link aktiv und LPM ist deaktiviert.
 
Zuletzt bearbeitet:
Das glaube ich weniger, aber klemme doch mal alle anderen Platten ab, dies solltest Du vor der Neuinstallation von Windows ja sowieso getan haben damit der Bootloader nicht auf einer von denen landet, denn wenn da z.B. eine HDD dabei ist die in den Standby geht, wo also die Spindel stehen bleibt, dann kann es durchaus passieren das Windows bei einem Zurgriff auch auf die SSD diese Platte erst aufweckt, dies anlaufen muss was durchaus 20 bis 30s dauern kann und solange freezt das System dann.
 
@LPM: Das sieht unter Windows 10 nicht ganz so aus, zumindest ist dort in den Energieoptionen nur die Einstellung "Festplatte ausschalten nach" (x Minuten). Hab daher das Script dieses Herrn ausprobiert - leider kein Erfolg.
Am Ende habe ich einfach mal das Profil "Höchstleistung" und "Festplatte ausschalten nach" 9999 Minuten eingetragen und heute Abend gab es bisher (ca 3h) keine Freezes. Vielleichtt war es doch so einfach...
 
Bei der Einstellung "Höchstleistung" sollte LPM nicht aktiv sein.
 
Vielleicht etwas unglücklich formuliert. Das Script lies sich schon anwenden und hat die gewünschten Einstellungen vorgenommen, allerdings trat das Problem anschließend weiter auf.

Ich beobachte mal weiter, und werd, sofern das Problem nun gelöst ist, auch die gesicherte Windowsinstallation wieder einspielen.
 
Also ich habe mir das Video nicht angehen, aber dem Text nach ist das für den Intel Treiber, kann also auf Deinem AMD System gar nicht funktionieren. Ich hatte Dir doch eine Anleitung gepostet wie man LPM auch im Ausbalancierten Energieplan deaktiviert und die sollte für Intel und AMD System funktionieren.
 
Im Videotext wird sowohl auf Intel als auch den Microsofttreiber verwiesen, entsprechende Unterscheidung wird auch im Readme und den Scripten gemacht.

Der Anleitung von 2011 kann ich leider nicht folgen, da die Option bei mir nicht angezeigt wird. Da hat sich die Welt seit 2011 sicher weiter gedreht.
 

Anhänge

  • energieoptionen.jpg
    energieoptionen.jpg
    46 KB · Aufrufe: 429
Man muss ja auch die Änderungen im der Registry machen, dann werden diese Optionen auch angezeigt.
 
Hab das Diskimage wieder zurückkopiert und kann das Problem im Energieprofil von Windows eingrenzen.
Standby der Festplatte steht noch auf 20min, allerdings ist nun das "Höchstleistung"-Profil ausgewählt.

Nicht wirklich offensichtlich nachdem Windows10 gut 3 Jahre mit 2 SSDs und 2 HDDs im "Ausbalanciert"-Profil lief und es kein Problem gab.

Danke euch für die hilfreichen Hinweise!
 
Crucial SSDs hatten schon seit der C300 regelmäßig mehr oder weniger viele Probleme mit Energiespareinstelliungen wie eben LPM eine ist. Die letzten 3 Jahre hattest Du ja keine Crucial SSD und daher das Problem auch nicht.
 
Wenn es dich beruhigt: Habe genau das selbe Problem :(

dachte bisher allerdings es würde am mainboard Gigabyte DS3H in Kombination mit dem Speicher liegen...
tat es aber nachdem ich das hier gelesen hatte wohl nicht...
hatte aber im Intel i7-4700mq laptop vorher null probleme mit der platte...
Nach kompletten Systemwechsel wurde windows auf der Platte aber auch neu installiert - daran liegt es also definitiv nicht.
hab jetzt mal http://www.tomshardware.co.uk/answers/id-3675836/crucial-ssd-freezing.html
bzw. Powercfg.cpl die Eintellung der Hd von 5min auf nie geändert. seit dem keine Probleme mehr.

und dann leider doch wieder Probleme. Habe mir jetzt nen neue SSD geholt. Anfangs alles iO. nun kommen auch freezes. Denke ich tippe mal auf das Mainboard.
 
Zuletzt bearbeitet:
Alternate 4
Zurück
Oben