Fireplace
Mobile Footer Layer
  • Mitspieler gesucht? Du willst dich locker mit der Community austauschen? Schau gerne auf unserem ComputerBase Discord vorbei!

News Portierung: Tomb Raider (2013) für SteamOS verfügbar

Eigentlich ist es eine gute Sache, da ja bekanntlich Konkurrenz das Geschäft belebt!
Wenn das jetzt ein Trend wird andere OS mit Games zu pushen könnte das heißen, dass die Entwicklungen im Game Bereich rasanter werden in Sachen Performance!

Das man ihr vermutlich nicht die selben Leistung erzielt wird als bei Windows ist noch kein Beinbruch, da Microsoft ein bisschen mehr Erfahrungen gesammelt hat im dem Bereich!
 
obz245 schrieb:
Schade, da muss ich mir die Linux Version nicht zulegen.

Die brauchst du dir auch nicht extra zulegen. Wenn du das Spiel bei respektive für Steam kaufst, kannst du es auf Linux oder Windows installieren. Ganz wies beliebt. Du musst keine Version extra kaufen
 
Zuletzt bearbeitet von einem Moderator:
Wenn kein Vsync aktiv ist, dann springt das Tearing einem ins Gesicht.
Auch wenn die FPS zahlen für ein Linux Port gut sind, finde ich die Umsetzung enttäuschend.
 
Corros1on schrieb:
Das man ihr vermutlich nicht die selben Leistung erzielt wird als bei Windows ist noch kein Beinbruch, da Microsoft ein bisschen mehr Erfahrungen gesammelt hat im dem Bereich!
Nein. Microsoft hat damit nahezu nichts zu tun und die vergangene und aktuelle Firmenpolitik deutet darauf hin, dass ihnen PC-Spieler herzlich egal sind.

Die proprietären DirectX- und OpenGL-Treiber von AMD und Nvidia sind hochoptimiert (Nvidias OpenGL-Treiber mehr als AMD) und tauschen unter Umständen sehr viel Shader-Code, den das Spiel liefert, durch schnelleren aus. Die freien OpenGL-Treiber (Mesa) sind weitestgehend unoptimiert und halten sich an den OpenGL-Standard. Der freie DirectX-9-Treiber (Gallium Nine) ist ebenfalls wenig optimiert, liefert aber schon teilweise bessere Resultate als das Pendant unter Windows (gilt nur für AMD).
 
Corros1on schrieb:
Eigentlich ist es eine gute Sache, da ja bekanntlich Konkurrenz das Geschäft belebt!
Wenn das jetzt ein Trend wird andere OS mit Games zu pushen könnte das heißen, dass die Entwicklungen im Game Bereich rasanter werden in Sachen Performance!

Das man ihr vermutlich nicht die selben Leistung erzielt wird als bei Windows ist noch kein Beinbruch, da Microsoft ein bisschen mehr Erfahrungen gesammelt hat im dem Bereich!
Generell muss man eher sagen, die Entwickler haben mehr Erfahrung mit Direct x als Schnittstelle als mit Vulkan/OpenGL. Wahrscheinlich hat Microsoft anno schnuff Kurse gegeben(kostenfrei) um Entwickler drauf vorzubereiten.
Mit Windows 3.1/95 hat man ziemlich kluge Entscheidungen damals getroffen.
 
Iapetos schrieb:
Nein. Microsoft hat damit nahezu nichts zu tun und die vergangene und aktuelle Firmenpolitik deutet darauf hin, dass ihnen PC-Spieler herzlich egal sind.
Das Gegenteil ist der Fall. Die Strategie geht eindeutig in die Richtung, die Plattformen Windows und Xbox zu vereinheitlichen und den versuch, Spieler daran zu binden.
 
Ich wollte eigentlich gerade schreiben, dass es auf meinem System relativ gut läuft, aber jetzt bin ich beim vierten Camp angekommen und gurke da mit 12 FPS rum. Wieder einmal abnormal hohe CPU-Anforderungen.
 
ich habs sofort nach dem linux-release gekauft. läuft bisher 1A ;) kann ich nur empfehlen
 
eruanno schrieb:
Das Gegenteil ist der Fall. Die Strategie geht eindeutig in die Richtung, die Plattformen Windows und Xbox zu vereinheitlichen und den versuch, Spieler daran zu binden.
Und das ist es, was du als Spieler willst? Das macht mich betroffen.

Microsoft liegen nicht die Spieler am Herzen, sondern die eigene, in Zukunft vorzugsweise geschlossene Plattform. Traurig genug, dass sich Entwicklerstudios für so etwas einspannen lassen (siehe Remedy mit Quantum Break).

Diablokiller999 schrieb:
Mal ne Frage an die Linuxer - kann mir einer erklären, worin der unterschied zwischen dem proprietären AMD, dem Freien (bei ubuntu wohl mitgelieferten) und dem Gallium Treiber liegt und vor allem, woher ich diesen Gallium beziehen/installieren kann?
Der proprietäre Treiber (fglrx) ist ein Treiber, dessen Komponenten nicht quelloffen sind, so wie unter Windows. Der OpenGL-Teil ist mit dem von Windows wohl weitestgehend identisch. Das birgt für AMD den Nachteil, mit jeder neuen Kernel- und X.org-Version den Treiber anpassen zu müssen, da er aus Lizenzgründen nicht in den Kernel integriert werden darf. AMD wird diesen Treiber in naher Zukunft aus dem Endkundenmarkt ausschleichen. Der fglrx bietet zwar OpenGL 4.5 und viele zusätzliche Erweiterungen, ist aber berüchtigt für seine Fehler, Instabilität und schwache 2D-Leistung.

Der freie Treiber (eher: die freien Treiber, sie bestehen aus mehreren Komponenten) ist in jeder Linux-Distribution mitgeliefert, du muss sie also nicht installieren. Gallium ist ein Low-Level-API (vergleichbar mit Vulkan), auf dem für den AMD-Treiber die High-Level-APIs OpenGL und Direct3D 9 aufsetzen. Mesa ist die freie OpenGL-Implementierung, die für AMD- und Nvidia-Karten auf Gallium aufsetzt. An Mesa sind viele GPU-Hersteller beteiligt, viel Entwicklungsaufwand lässt sich recyclen. Zur Zeit bieten sie maximal OpenGL 4.2 (oder gar 4.3) für neuere AMD-Karten, es fehlt aber nicht mehr viel bis zur Vollständigkeit. Die Leistung ist mangels Optimierung zumeist niedriger als mit den proprietären Treibern.
 
Zuletzt bearbeitet:
Der Benchmark des Spiels ist völlig ungeeignet um sich ein Bild der Performance zu machen. Das war bereits unter Windows der Fall. Bei der Linux Version bekomme ich im Benchmark 60 FPS (Ultra, kein TressFX, FXAA), im eigentlichen Spiel gibt es dann aber Areale wo die Performance auf 10 FPS herab fällt und das nicht nur sporadisch.
 
Iapetos schrieb:
Und das ist es, was du als Spieler willst? Das macht mich betroffen.

Microsoft liegen nicht die Spieler am Herzen, sondern die eigene, in Zukunft vorzugsweise geschlossene Plattform. Traurig genug, dass sich Entwicklerstudios für so etwas einspannen lassen (siehe Remedy mit Quantum Break).
Das ist das Gegenteil, was ich will. Mir ist es aber ehrlich gesagt auch relativ egal, was MS macht, ich meide deren Kram weitestgehend.
Dann musst du dich klarer ausdrücken ;) MS sind die Spieler nicht egal (!="am Herzen liegen"), sonst würden sie nicht versuchen, sie an die Plattform zu binden und ihnen etwas bieten (Xbox exclusives, DX12).
Dass Entwickler sich auf Exklusivdeals einlassen ist absolut nichts Neues und für einen Entwickler ist so ein UWX Spiel auch nicht unmoralischer als ein Exklusivtitel für eine Konsole.
Wichtig ist nur, dass die "unabhängigen" Entwickler/Publisher mittelfristig auf Vulkan umsteigen und Projekte endlich von Grund auf mit multiplatform in mind aufziehen. MS kann sich nicht alle Studios kaufen. Und dann haben andere da auch noch viel Macht, vor allem Valve aber auch die Entwickler der großen Engines (Epic mit UE4, Unity, Crytek, ...). Aber auch für zukünftige größere Produkte mit in-house Engine ist Vulkan die einzige logische Wahl, jedes Studio das sich da noch freiwillig für DX und die Gängelung durch MS entscheidet, ist entweder gekauft oder nicht zurechnungsfähig :freak:

Kleine Ergänzung: fglrx ist nur das Kernel-Modul (DRM) und bezeichnet nicht den kompletten Stack mit den userspace Treibern für OpenCL, OpenGL, X, Videode- und Encoding. Der gesamte Stack nennt sich dann (noch) wie unter Windows Catalyst/Crimson, wird aber wie du sagst bald komplett abgeschafft.
Gallium ist schon etwas "höher"/abstrakter als Vulkan, die Vulkan-Treiber werden deshalb nicht auf Gallium aufsetzen.
 
Zuletzt bearbeitet:
Iapetos schrieb:
Und das ist es, was du als Spieler willst? Das macht mich betroffen.

Microsoft liegen nicht die Spieler am Herzen, sondern die eigene, in Zukunft vorzugsweise geschlossene Plattform. Traurig genug, dass sich Entwicklerstudios für so etwas einspannen lassen

Das sieht bei der Konkurrenz aber nicht anders aus.
Gerade SteamOS ist der Versuch, auf möglichst einfache Art das Gleiche zu tun.
 
Unsinn, SteamOS ist Debian mit dem Steam Client im Autostart. Das hat rein gar nichts mit einer geschlossenen Plattform zu tun.
 
Iapetos schrieb:
Und das ist es, was du als Spieler willst? Das macht mich betroffen.
Microsoft liegen nicht die Spieler am Herzen, sondern die eigene, in Zukunft vorzugsweise geschlossene Plattform. Traurig genug, dass sich Entwicklerstudios für so etwas einspannen lassen (siehe Remedy mit Quantum Break).

Was glaubst du wieso es Tomb Raider nicht im freien Handel oder über GoG zu kaufen gibt? Weil hier jemand ein toller Linux Unterstützer ist oder doch eher weil Valve hier Geld gezahlt hat um die eigene Marktposition zu stärken? Im Moment ist die Konkurrenz seitens Microsoft eher willkommen, da es in letzter Zeit die meisten Spiele sonst nur noch über Steam gab und auf Dauer ist ein Monopol egal von welcher Seite nie gut.

Wenn man zu dem was du sagst stehen sollte, dürfte die einzige Plattform über die man Spiele bezieht GoG sein und auch dort nur für die Spiele, die ohne den Galaxy Client laufen.
 
xexex schrieb:
Wie soll das funktionieren bei Spielen/Programmen mit unterschiedlichen Tools und unterschiedlichen APIs auf unterschiedlichen Systemen kompiliert wurden? Welche Aussagekraft soll so ein Benchmark denn haben?

Ist nun der Treiber besser. Die API? Der Compiler? Das System? Oder war das Programmierteam einfach schlechter oder hat sich weniger Mühe gegeben?

Ist doch egal was letztendlich Schuld daran ist, warum es schneller läuft.

Mich würde es auch interessieren, ob das Spiel auf dem gleichen System unter Windows oder Linux besser läuft.
 
Aktuell gibt es leider nur zwei Spiele welche die VulkanAPI ansprechen...das ist The Talos Principle und Dota 2 - Reborn.

Bei The Talos Principle sollte man die PublicBeta in den Eigenschaften des Spiels in Steam nutzen um die VulkanAPI bestmöglich zu nutzen. Leider verwendet The Talos Principle soweit mir bekannt einen Wrapper um die API an zu sprechen.

Habe da selber mal Benchmarks mit getätigt, da ich selber seit geraumer Zeit mit Linux unterwegs bin.
Code:
Benchmarks LinuxMint 17.3 x64 - nVidiaDriver V364.19

21:12:30 INF:  - benchmark results -
21:12:30 INF:  
21:12:30 INF:    Gfx API: OpenGL
21:12:30 INF:   Duration: 60.0 seconds (5412 frames)
21:12:30 INF:    Average: 90.2 FPS (93.5 w/o extremes)
21:12:30 INF:   Extremes: 177.8 max, 16.7 min
21:12:30 INF:   Sections: AI=6%, physics=1%, sound=1%, scene=62%, shadows=24%, misc=6%
21:12:30 INF:      Highs: 824 in 6.0 seconds (137.9 FPS)
21:12:30 INF:       Lows: 910 in 14.7 seconds (61.9 FPS)
21:12:30 INF:  30-60 FPS:  5%
21:12:30 INF:   > 60 FPS: 95%

22:58:04 INF:  - benchmark results -
22:58:04 INF:  
22:58:04 INF:    Gfx API: Vulkan
22:58:04 INF:   Duration: 60.0 seconds (9037 frames)
22:58:04 INF:    Average: 150.6 FPS (153.2 w/o extremes)
22:58:04 INF:   Extremes: 300.6 max, 46.5 min
22:58:04 INF:   Sections: AI=9%, physics=3%, sound=1%, scene=61%, shadows=16%, misc=10%
22:58:04 INF:      Highs: 1263 in 6.7 seconds (187.9 FPS)
22:58:04 INF:       Lows: 1568 in 12.8 seconds (122.7 FPS)
22:58:04 INF:   > 60 FPS: 100%

Und so sieht das ganze unter Windows bei mir aus.
Code:
Benchmarks Windows 7 x64 - nVidiaDriver V364.91

16:41:56 INF:   - benchmark results -
16:41:56 INF:   
16:41:56 INF:     Gfx API: Direct3D11
16:41:56 INF:    Duration: 60.0 seconds (10974 frames)
16:41:56 INF:     Average: 182.9 FPS (189.2 w/o extremes)
16:41:56 INF:    Extremes: 321.3 max, 86.1 min
16:41:56 INF:    Sections: AI=12%, physics=4%, sound=1%, scene=53%, shadows=21%, misc=8%
16:41:56 INF:       Highs: 1544 in 6.6 seconds (234.3 FPS)
16:41:56 INF:        Lows: 2129 in 14.8 seconds (143.7 FPS)
16:41:56 INF:    > 60 FPS: 100%

16:43:46 INF:   - benchmark results -
16:43:46 INF:   
16:43:46 INF:     Gfx API: Direct3D9
16:43:46 INF:    Duration: 60.0 seconds (10442 frames)
16:43:46 INF:     Average: 174.0 FPS (175.4 w/o extremes)
16:43:46 INF:    Extremes: 322.2 max, 32.8 min
16:43:46 INF:    Sections: AI=12%, physics=2%, sound=1%, scene=55%, shadows=22%, misc=7%
16:43:46 INF:       Highs: 1412 in 5.8 seconds (242.5 FPS)
16:43:46 INF:        Lows: 1325 in 10.2 seconds (129.4 FPS)
16:43:46 INF:    > 60 FPS: 100%

16:46:47 INF:   - benchmark results -
16:46:47 INF:   
16:46:47 INF:     Gfx API: OpenGL
16:46:47 INF:    Duration: 60.0 seconds (7053 frames)
16:46:47 INF:     Average: 117.5 FPS (120.8 w/o extremes)
16:46:47 INF:    Extremes: 235.2 max, 19.0 min
16:46:47 INF:    Sections: AI=8%, physics=2%, sound=1%, scene=71%, shadows=14%, misc=5%
16:46:47 INF:       Highs: 1002 in 6.0 seconds (168.0 FPS)
16:46:47 INF:        Lows: 1072 in 12.8 seconds (83.6 FPS)
16:46:47 INF:    > 60 FPS: 100%

16:49:28 INF:   - benchmark results -
16:49:28 INF:   
16:49:28 INF:     Gfx API: Vulkan
16:49:28 INF:    Duration: 60.0 seconds (8869 frames)
16:49:28 INF:     Average: 147.8 FPS (151.7 w/o extremes)
16:49:28 INF:    Extremes: 240.3 max, 18.9 min
16:49:28 INF:    Sections: AI=9%, physics=3%, sound=1%, scene=63%, shadows=17%, misc=6%
16:49:28 INF:       Highs: 1014 in 5.5 seconds (184.6 FPS)
16:49:28 INF:        Lows: 1556 in 13.0 seconds (119.9 FPS)
16:49:28 INF:    > 60 FPS: 100%

Gut zu erkennen ist...das die VulkanAPI bedeutend besser performt als OpenGL. Unter Linux gute 67% schneller gegenüber OpenGL. Im Windows sind es noch 26% welche die VulkanAPI gegenüber OpenGL schneller ist. DirectX9 ist ca. 18% vor der VulkanAPI. DirectX11 hat einen Vorsprung von 24% vor der VulkanAPI. Wie es mit DirectX12 aussieht kann ich leider nicht testen, da ich kein Windows 8/10 habe. DirectX9 ist denke ich für die VulkanAPI einholbar...bei DirectX11 wird es denke ich schwierig. Da ich aber nicht wirklich weis ob The Talos Principle nun einen Wrapper nutz oder nicht somit schwierig mit dem Spiel ein Urteil über die Leistung der VulkanAPI zu machen.

Das Spiel Dota 2 - Reborn ist ja das gleiche wie das Ur Dota 2, nur umgestellt von Valve auf die SourceEngine 2. Ob Dota 2 - Reborn nativ die VulkanAPI anspricht oder auch den Umweg über einen Wrapper nimmt habe ich nicht in Erfahrung bringen können. Aber es gibt bei Youtube zwei gute Videos, welche Eindrucksvoll zeigen das Spiele unter Linux auch ne Ecke schneller laufen können im Vergleich zu Windows.

Video 1: Ubuntu 15.04 VS Windows 10 Pro : Dota 2 Reborn Benchmark with a GTX 680
https://youtu.be/YM8qXbJqMvs

Video 2: Ubuntu 15.04 VS Windows 10 Pro : Dota 2 Reborn Benchmark with an AMD R9 390
https://youtu.be/__sWX3G9sDM
 
Zuletzt bearbeitet:
Das Gerücht, Talos Principle würde einen nicht näher konkretisierten Wrapper für Vulkan verwenden, ist nebenbei Blödsinn und kommt nur daher, dass die Leute alle kein Englsich können. Gerade keine Lust, schon wieder den entsprechenden Beitrag vom Entwickler rauszusuchen, der entscheidende Satz ging jedenfalls etwa so: "1. Make it work as fast as possible by wrapping current engine design around the Vulkan API"

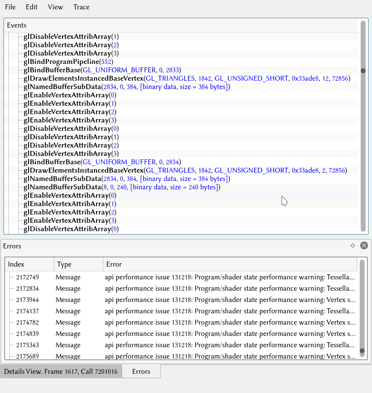
BTT: Wenn ich mir mal nen apitrace von Tomb Raider anschaue, wundert mich nicht mehr, dass das Spiel scheiße läuft.
Das Spiel macht an fraglicher Stelle über 60000 GL-Calls pro Frame, von denen locker die Hälfte unnötig ist. Da muss bei Feral dringend was passieren.
Bildschirmfoto-17.png
 
@VikingGE - hast Du mal eine der Beta's von Tomb Raider getestet, welche man über Steam downloaden kann?
Vielleicht wird ja mit einer dieser Betas das Problem gelöst.
tombraiderbetasjkuhg.png
 
Zurück
Oben