News Windows 10 Download: Media Creation Tool für manuelle Upgrades und ISOs

Hallo zusammen,
hier mein Weg um zum Windows 10 Home Clean Install zu kommen.

Infos zum System: Laptop von Lenovo mit einer Windows 8 OEM Lizenz

-----Upgrade von Windows 8 Home auf Windows 10 Home
1) Windows 8 Key auslesen mit "Windows Product Key Viewer" (http://winfuture.de/downloadvorschalt,3133.html), Windows Suche nach "slmgr.vbs /dli" ergibt "OEM_DM Channel"
2) Registrieren für das Upgrade auf Windows 10. Heute morgen kam dann die Aufforderung das Upgrade durchzuführen
3) Upgrade auf Windows 10 durchführen (Dauert eine Weile)

-------Windows 10 Home Clean Install----------
4) Windows 10 starten. "Windows Product Key Viewer" erneut ausführen -> Mir wurde ein neuer Key angezeigt (Nicht mehr, der unter 1) ausgelesen Key. Der alte Key erscheint noch, wenn ich auf "IE Key" oder "MSDM Key" klicke) Dieser Key scheint KEIN Generic Key zu sein, ich habe ihn weder hier in den Kommentaren, noch auf Websites wie http://winaero.com/blog/generic-key-to-install-windows-10-rtm/ und http://www.zerodollartips.com/generic-key-to-install-windows-10/ gesehen
5) Windows 10 Home über das Media Creation Tool heruntergeladen und auf einen USB Stick gepackt (https://www.computerbase.de/downloads/betriebssysteme/windows-10-media-creation-tool/)
6) Laptop vom USB Stick gestartet. Bei Eingabeaufforderung des Keys erst den alten Windows 8 Key versucht -> nicht angenommen, dann den Windows 10 Key, der unter Schritt 4) notiert wurde versucht -> Klappt
7) Installation abwarten -> Clean Install fertig
8) Sowohl MagicalJellyBean, als als auch Windows Product Key Viewer zeigen mir meinen Windows 10 Key an. Wenn in der Windows Suche nach "slmgr.vbs /dli" gesucht wird, wird angezeigt, dass ich jetzt im "RETAIL channel" bin, Lizenzstatus ist: "Lizenziert". D.h. aus einer OEM Version ist sogar eine RETAIL Version geworden

Vielleicht klappt das ja auch so bei anderen. Ich hoffe ich konnte helfen.
Viele Grüße
 
also ich denke nun, so könnte es ggfs. mit Hardwaretausch aussehen :


1. upgrade (inpülace) durchführen lassen, und mit Windows 10 booten
2. Win10 aktivieren lassen (Microsoft merkt sich die Konfiguration etc, für die Aktivierung

ggfs. Hardware tauschen, etc....

3. Clean-Install durchführen , Win10 booten , sich mit dem MS-Konto anmelden und somit auch aktivieren (kein Key nötig)
4. bei hardwaretausch ggfs. Support-Hotline von MS kontaktieren (telefonische Aktivierung !)

"-> nur ein Jahr gilt" ist doch nur der Zeitraum für das erstmalige , kostenloase upgrade, denke ich. Danach ist es doch ewig nutzbar ..... (denke da hat sich jmd. vertan)
 
Zuletzt bearbeitet:
Sagtmal hat eigentlich schon wer gemerkt das hier 90% der fragen garnicht beantwortet werden und jeder irgendwie nur seinen senf bzgl updatestatus hier weitergibt? :freak:
 
eine kleine Rückmeldung von mir.

Mitlerweile hat sich die Installation von Windows 10 über das MediaCreationTool aktiviert.

Hat sich das warten also doch gelohnt^^.

Auch bei mir wurde der OEM Status bei Windows 7 auf Windows 10 Pro Retail geändert.
 
Zuletzt bearbeitet:
Windows 10 läuft bei mir soweit reibungslos. Auch ohne Clean Install. Sofern es keine Probleme gibt, erspare ich mir eine komplette Neuinstallation. Hatte ich von Windows 7 auf Windows 8 auch nicht gemacht und die Kiste lief stets ohne Macken.
 
Bei mir steht auch immer Fehlgeschlagen ;)
 
bLu3to0th schrieb:
Auf jeden Fall vorher das Upgrade machen, danach kannst du einfach neuinstallieren, wurde aber auch schon 100mal gesagt
Ich habe das Problem, mehr als 10 Rechner zu aktualisieren. Die ISO habe ich bereits, nur die Lizenzen müsste ich umwandeln. Heißt das, dass ich bei allen Rechnern das volle Upgrade-Paket herunterladen muss, nur um die Win7-Lizenzen für Win10 gültig zu schalten? Wäre ja echt nervig.
 
Das Media Creation Tool funktioniert allerdings nur unter Windows 7, 8(.1) oder 10. Wer die offizielle Download-Seite mit einem anderen Betriebssystem wie zum Beispiel einer älteren Windows-Version, Linux oder OS X besucht, bekommt daher statt des Media Creation Tools direkt Download-Links zu den ISO-Abbildern für Windows 10 angeboten. Nutzer einer aktuellen Windows-Version, die statt des Umwegs über das Media Creation Tool lieber direkt eine ISO-Datei herunterladen möchten, können durch Ändern des von ihrem Browser übermittelten User Agent ebenfalls auf die Seite für ISO-Downloads gelangen.

Funktioniert bei mir nicht. Was mache ich falsch?
User Agent täuscht Mac OS X vor, und dennoch bekomme ich das Tool.
 
ThommyDD schrieb:
Ich habe das Problem, mehr als 10 Rechner zu aktualisieren. Die ISO habe ich bereits, nur die Lizenzen müsste ich umwandeln. Heißt das, dass ich bei allen Rechnern das volle Upgrade-Paket herunterladen muss, nur um die Win7-Lizenzen für Win10 gültig zu schalten? Wäre ja echt nervig.
Ja, bis jetzt ist kein anderer Weg für das Lizenzupgrade bekannt.. eine einfache Webseite von MS, wo man den Key reggen kann wäre mir auch lieber gewesen.
 
Anscheinend sind nur die Downloadserver für die ISO Datei ausgelastet. Hat bei mir über eine Stunde gedauert, das Update war nun in 5min fertig...
 
@ThommyDD
Erstelle mit dem Media Creation Tool einen Stick. Wenn du von dem im laufenden Windows startest, bietet er dir das Upgrade an. Dann brauchst du das nicht jedes Mal neu herunterladen, kannst immer vom gleichen Stick upgraden.
 
bLu3to0th schrieb:
Ja, bis jetzt ist kein anderer Weg für das Lizenzupgrade bekannt.. eine einfache Webseite von MS, wo man den Key reggen kann wäre mir auch lieber gewesen.

Ergo ist das Upgrade via ISO nicht möglich?
 
CrazyWolf schrieb:
Windows 10 ist auf meinem 2. PC nach Upgrade automatisch mit dem generischen Key aktiviert. Wenn ich auf "Produktkey ändern" gehe und dort den Windows 8 Key eingebe, heißt es, der wäre nicht gültig.
Und das mit der Hardware ID bringt mir gar nichts. Mein PC ist 5 Jahre alt und in nächster Zeit kommt ein neuer. Auf den will ich dann meine Windows Lizenz nutzen, sieht aber so ja ziemlich schlecht aus. Außer MS lässt diesen generischen Key auf Lebenszeit von allen PCs aktivieren. Es geht ja darum, dass es hieß das Upgrade ist für ein Jahr kostenlos. Wenn er aber meine Windows 8 Lizenz nicht upgraded, wie es gerade aussieht, und MS irgendwann den generischen Key nicht mehr gültig sein lässt, wäre das ein Problem.
Dieses Prozedere war von Anfang an klar, wenn MS da keine klare Antwort gibt muss man sich eben mit vielen Anfragen von unsicheren Kunden rumschlagen. Fakt ist, was kommuniziert wurde seitens MS und was aktuell Realität ist, ist komplett verschieden.

auf meinem notebook, wo ich kein upgrade vorher gefahren habe und einfach von der iso neu installiert habe und dabei den generischen key verwendet habe, sagte mir windows, dass der key "blockiert" sei. momentan ist mir noch nicht ganz klar, wie microsoft erkennt, dass vorher ein upgrade stattgefunden hat. ins bios werden die wohl kaum schreiben, wie hier schon gesagt wurde.
 
@Niocore

Doch, genau so habe ich das auch gemacht. Geht auch viel schneller als auf das Upgrade zu warten, Stick also mit dem Media Creation Tool erstellen und setup in Windows ausführen.
 
woldofoldo schrieb:
auf meinem notebook, wo ich kein upgrade vorher gefahren habe und einfach von der iso neu installiert habe und dabei den generischen key verwendet habe, sagte mir windows, dass der key "blockiert" sei. momentan ist mir noch nicht ganz klar, wie microsoft erkennt, dass vorher ein upgrade stattgefunden hat. ins bios werden die wohl kaum schreiben, wie hier schon gesagt wurde.

Anhand deiner Hardware-ID, steht aber auch schon oft hier im Thread ;)
 
tryitz schrieb:
Auch bei mir wurde der OEM Status bei Windows 7 auf Windows 10 Pro Retail geändert.


Aus OEM wird Retail? Also für spätere Aktivierung des W10 Keys auf beliebiger Hardware völlig unerheblich aus was für einer W7 Lizenz er kommt?
 
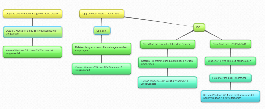
Hi,

hier mal eine gute Übersicht:

11338_2e4192e22dadcb83c10168b0b75c3d70a67ed8f0.PNG
 
Zurück
Oben