Heute Cat7-Leitungen verlegen lassen vom Elektriker - unsachgemäß?

Ich habe jetzt ein reines IT-Unternehmen in meiner Nähe kontaktiert, keinen Dorfelektriker. Habe ihm die oben eingestellten Bilder geschickt mit der Bitte um Beurteilung.

Er meinte jetzt aber, je nach dem, wie die Biegung oder Knickstelle aussieht, sei es noch gar nicht unbedingt gefährlich oder problematisch... Ggf. kann dieses Unternehmen aber auch vorbeikommen und eine professionelle Messung durchführen bzw. auch Fehler beseitigen. Dies wäre dann aber zu Lasten unserer Kosten, was ich eigentlich nicht einsehe, denn es wurde ja eindeutig schlamprig gearbeitet! Bin echt wütend!

Gerade eben kam die Antwort auf meine Bilder:

ich muss Ihnen ehrlich sagen, hier sieht es alles andere als fachgerecht aus..
Die Knicke sind zu extrem und sollten auf jeden Fall vermieden werden.
Ohne eine Messung ist es schwierig zu sagen ob die Leitungen in Ordnung sind, oder ob Sie beschädigt sind.

Fakt ist, die Installation sieht nicht sauber aus. Es liegt an Ihnen, ob Sie die Leitungen neu legen lassen, oder damit leben.
Ein Messprotokoll behebt die Knicke leider auch nicht.

Ich an Ihrer Stelle würde die Leitungen lassen, wenn Sie funktionieren, da erfahrungsgemäß nachträglich nichts mehr passiert.
Sie sollten aber einen Schadensersatz von Ihrem Elektriker anfordern, oder die Rechnung kürzen.


Wie gehe ich jetzt am Besten vor? Erstmal ne (kostspielige) Messung durchführen lassen auf eigene Tasche, um zu schauen, ob alles passt? Und falls alles passt, dann lässt man es so. Falls bei der Messung Fehler rauskommen, alles rausreißen und neu verlegen?? Auf Kosten des Dorfelektrikers, der's verbockt hat?
 
Ggf. kann dieses Unternehmen aber auch vorbeikommen und eine professionelle Messung durchführen bzw. auch Fehler beseitigen. Dies wäre dann aber zu Lasten unserer Kosten, was ich eigentlich nicht einsehe, denn es wurde ja eindeutig schlamprig gearbeitet! Bin echt wütend!
Jetzt gehen wir mal einen Schritt zurück und holen etwas tief Luft.

Ich gehe mit dem IT-Unternehmen komplett d'accord. Es ist nicht perfektes Lege Artis, wird aber mit recht hoher Wahrscheinlichkeit funktionieren. Man beachte dass die Knicks/Falten im Kabelmantel sind und nicht auf die eigentlichen (Doppel)Adern runtergehen müssen, was die Verbindungseigenschaften beeinträchtigen könnte.
Wie gehe ich jetzt am Besten vor?
Eine Seite vorher wie von mir beschrieben. Du testest jetzt erst mal in aller Ruhe mit verschiedenen Gbit-fähigen Geräten und mit verschiedenen Patchkabeln untereinander ob die auch Gbit aushandeln. Kostet nix. Wenns läuft, dann läufts. Wenn nicht, dann kannst du das dem Elektriker vor die Füße werfen wegen offensichtlichem Defekt.

Auf keinen Fall solltest du jetzt aber einen Dritten beauftragen eine Zertifizierung der Leitungen durchzuführen um die Kosten dann dem Elektriker vor die Füße zu werfen, denn mit welcher Begründung? Hast du dem Elektriker die Gelegenheit zur Nachbesserung gegeben weil die Leitungen nicht funktionieren? Aber wie weißt du denn ob die Leitungen nicht grundsätzlich funktionieren? Wurde im Angebot vereinbart dass die Strecken zertiiziert werden? Oder wurde nur eine generelle Funktionsfähigkeit mit "leg mal LAN-Kabel und leg an Patchpanel + Dosen auf" impliziert?

Wir gehen hier btw in Richtung Rechtsberatung, die hier nichts mehr zu suchen hat.
 
  • Gefällt mir
Reaktionen: Marvolo
t-6 schrieb:
Eine Seite vorher wie von mir beschrieben. Du testest jetzt erst mal in aller Ruhe mit verschiedenen Gbit-fähigen Geräten und mit verschiedenen Patchkabeln untereinander ob die auch Gbit aushandeln. Kostet nix.

OK, wie genau gehe ich da vor? Eine Beobachtung habe ich ja bereits gemacht, nämlich:

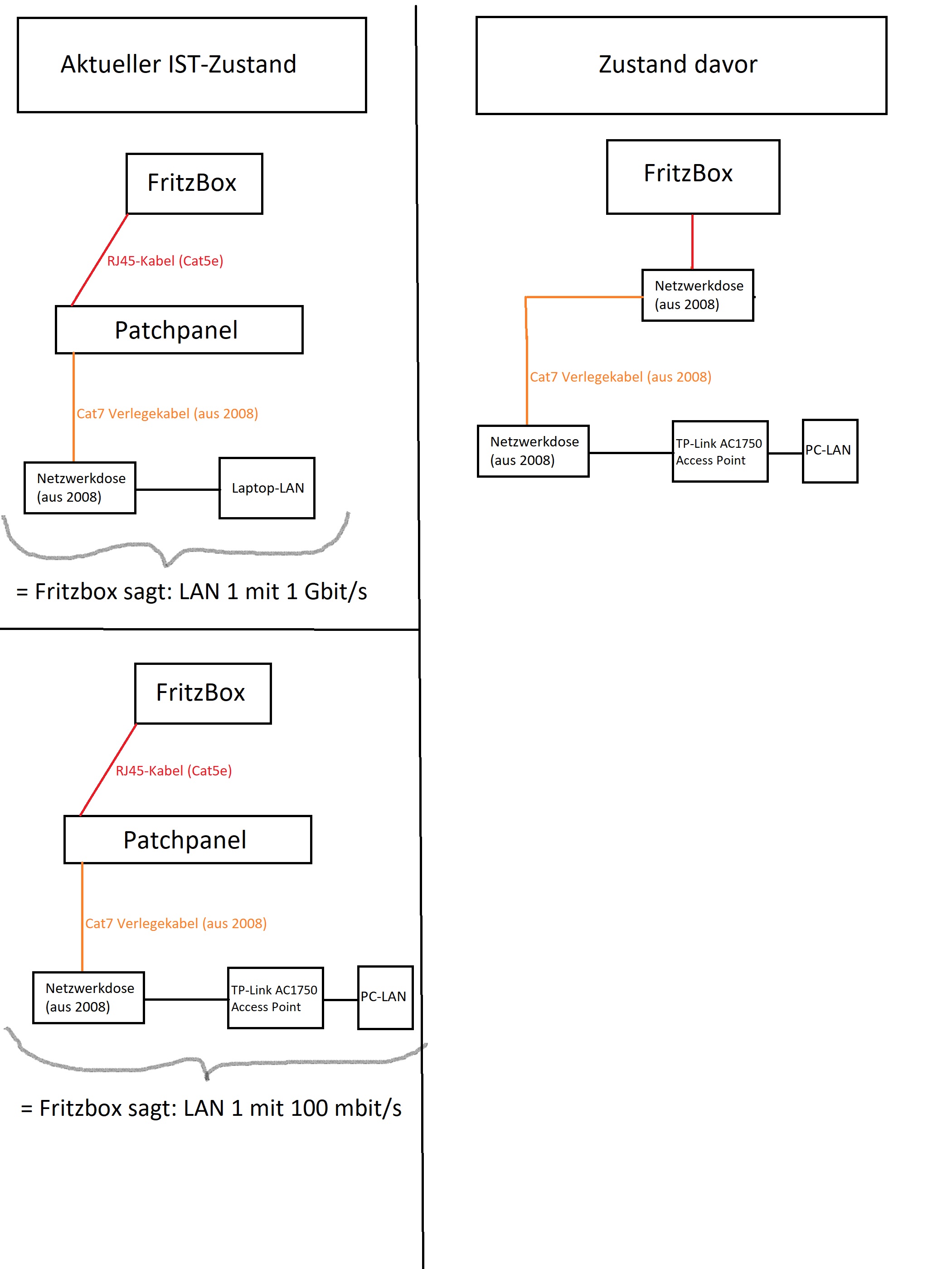
Anscheinend liegt das mit diesen 100 mbit/s in der Fritzbox doch an diesem TP-Link-Access Point (AC1750 C7), den ich auf Steckplatz 1, nach dem Cat7-Kabel drangeklemmt habe. Obwohl das laut Datenblatt ein Gigabit-Gerät ist, erkennt ihn die FritzBox nur als 100 mbit. Schließe ich stattdessen mein Laptop direkt den selben Port an, macht die FritzBox 1 Gbit/s draus.

Anbei noch zur Verdeutlichung eine Skizze. Was sagt uns das jetzt aus, wo der Fehler liegen könnte? Sind die Angaben der FritzBox da eher schwankend?
 

Anhänge

  • Unbenannt.jpg
    Unbenannt.jpg
    391,1 KB · Aufrufe: 333
der AC1750 C7 hat auf allen ports gigabit. schliess den doch mal direkt an die fritzbox an. wenn dann dort gigabit verfügbar ist, über das verlegekabel jedoch nicht, dann weisst du bescheid.
 
  • Gefällt mir
Reaktionen: Marvolo
commandobot schrieb:
Weshalb noch LSA und kein Keystone?
Mit Keystone bist du flexibler und kannst die Buchsen verschieben oder das Patchpanel wechseln ohne neu aufzulegen.
Weil es so easy ist, dass es auch Kunden könnten :D
Außerdem kostet die Dose samt Modul Zweieurofufzig mehr, das Auflegen dauert nicht so lange, also weniger Zeit = weniger Geld.

Sei es drum...

Ich würde auf Nachbesserung bestehen. Der Elektriker ist nicht clever... er könnte nun auch einfach ein Protokoll anfertigen mit Stand HEUTE und in zwei Jahren hast Du dann aufgrund dieser Verbindung Probleme.
Dann wird er sagen "Lieber Kunde, auf dem Protokoll ist ersichtlich dass damals alles in Ordnung war. Vermutlich wäre es so oder so passiert".
Dieser ganze Heckmeck mit Messprotokoll und Gerät "vergessen"... ehrlich? Wenn ICH weiß dass es diese Probleme beim Kunden gibt, denke ICH auch an mein Werkzeug, spätestens dann wenn ich eh nochmal bei ihm bin. Also... Spiel auf Zeit.

Ist ja jetzt auch nicht so als wäre das ein riesen Aufwand. Die Sache wäre mit einem etwas breiteren Kabelkanal gegessen gewesen... würde man JETZT handeln, reicht es sogar die Leitung anders zu legen, ein Austausch der Leitung ist nach meiner Einschätzung noch nicht notwendig. In zwei Jahren sieht's aber auch wieder anders aus.
Ein Biegeradius ist ja nicht einzuhalten, weil er so schön aussieht, sondern um die Belastung des Materials zu verringern. Und ein "einfacher" Indikator dafür ist schon eine Dehnung/Quetschung des Mantels inkl. Verfärbung an der entsprechenden Stelle. Die ist ja bei Dir ersichtlich... also: er soll nachbessern, fertig.

Nebenbei: Du könntest einfach mal mit NETIO und IPferf testen wie hoch der Durchsatz ist.
Wie schon korrekt beschrieben wurde, sollte die Leitung auch 10G können... das wirst Du jetzt aber nur relativ "kostengünstig" durch einen Fluke Test ermitteln.
 
  • Gefällt mir
Reaktionen: commandobot
Danke, ich probiere mal NETIO und IPferf.
In der Zwischenzeit hole ich die Kabel aus dem Kabelkanal und lasse sie mal außerhalb rumbaumeln bzw. versuche, sie wieder etwas in die Länge zu glätten.

Nächste Woche bestelle ich den Elektriker nochmal ein und bestehe auf eine professionelle Netzwerkmessung mit Protokoll.
 
Bevor hier möglicherweise teure Ratschläge gegeben werden wäre es doch mal interessant, ob es überhaupt eine saubere Auftragsvergabe gab. Wenn es nämlich im Grunde nur hieß "leg halt mal ein paar Netzwerkleitungen", dann ist es im Ernstfall Aufgabe des Gerichts festzulegen was diese "Arbeitsanweisung" jetzt für den durchschnittlichen Dorfelektriker zu heißen hatte.

Heißt es im Auftrag, daß CAT-7 Netzwerkleitungen verlegt werden sollen und das ganze dem Standard 10GBASE-T zu entsprechen hat ist das etwas anderes als einfach nur zu sagen, daß eben ein paar CAT-7 Netzwerkleitungen verlegt werden sollen. CAT-7 Netzwerkleitungen wurden ja offensichtlich verlegt. Bleibt dann nur noch die Frage ob die Einhaltung eines konkreten Standards Teil des Vertrags war und wenn ja, welcher hier anzunehmen ist.
 
@Serana Nein, so ausführlich und detailliert war das gar nicht der Fall. Man kennt im 3000-Einwohnerdorf ja auch den örtlichen Elektriker. Da ist man ja sogar per Du.
Es hieß halt: wir brauchen Cat7-Netzwerkleitungen in die, die und die Räume und das alles auf diesem Patchfeld aufgelegt.

Das wurde dann halt gemacht. Mehrmals fragte ich nach, ob diese Biegeradien und Knicke im Kabelkanal nicht problematisch seien, da wurde dann mehrmals gesagt, das sei kein Problem so und es sei besser, man hätte im Kabelkanal etwas Reserve als wenn alles direkt und knapp ins Loch zum Patchpanel geht.

Bekannt ist aber, dass dieser Dorfelektriker öfters nicht ganz so akurat arbeitet. Wir mussten ihn auch bei früheren Aufträgen öfters noch mehrmals einberufen, um Dinge auszubessern. Ich vermute, Netzwerkinstallation liegt gar nicht so in seinem Hauptbereich, deswegen hatte er da auch einen Kollegen einer anderen Firma mit dabei, der dann letztlich die Netzwerkanschlüsse gemacht hat. Verlegt wurden die Kabel aber vom Elektriker. Angeschlossen vom mitgebrachten Kollegen.
 
Kreacher schrieb:
Nächste Woche bestelle ich den Elektriker nochmal ein und bestehe auf eine professionelle Netzwerkmessung mit Protokoll.
Falls neue Kabel verlegt werden sollten, am besten auf Keystone-Modulen bestehen. Die gibt es auch Werkzeugfrei:
delock.de/produkte/1459_Keystone/86288/merkmale.html
delock.de/produkte/1459_Keystone/43302/merkmale.html
bilder.tragant.de/kataloge/web_Keystone_2020_10 Seiten.pdf
bilder.tragant.de/kataloge/DE167701_246.pdf
delock.de/infothek/keystone/keystone.html
 
Kreacher schrieb:
Bekannt ist aber, dass dieser Dorfelektriker öfters nicht ganz so akurat arbeitet. Wir mussten ihn auch bei früheren Aufträgen öfters noch mehrmals einberufen, um Dinge auszubessern. Ich vermute, Netzwerkinstallation liegt gar nicht so in seinem Hauptbereich, deswegen hatte er da auch einen Kollegen einer anderen Firma mit dabei, der dann letztlich die Netzwerkanschlüsse gemacht hat. Verlegt wurden die Kabel aber vom Elektriker. Angeschlossen vom mitgebrachten Kollegen.

Na ja, wenn man das schon weiß, dann holt man ihn für solche Aufgaben nicht. Zudem liegt es an sich - wie Du es richtig sagst - nicht in deren Aufgabenbereich, sondern bei einen erfahrenen Netzwerker bzw. die IT-Firma, die Du angerufen hast. Die kennen dann auch die technischen Hintergründe. Oder glaubst Du etwa, ein Elektriker kennt das OSI-Modell und wissen, was TCP/IP ist? ;) Und die erfahrenen Netzwerker machen schon von selbst entsprechende Leitungstests bzw. haben auch das Equipment dafür.
 
Zuletzt bearbeitet:
Inwiefern ist dieses Keystone der bisherigen Installation überlegen? @commandobot
Denn dann müsste auch das erst vor ein paar Tagen extra gekaufte Patchpanel wieder weg... Lohnt sich dieses Keystone für einen Privathaushalt überhaupt?
 
Von der reinen Funktion her ist LSA oder Keystone gleichwertig, wenn natürlich beides fachgerecht montiert. Vorteil von Keystone ist, dass man erst in Ruhe alle Module einzeln an jedes Kabel macht und dann in der gewünschten Reihenfolge ins Leerblech einklippsen. Bei deinem Panel hängen halt alle Kabel an einem Punkt.

Ich persönlich würde es jetzt so lassen. Bei mir läuft seit 12 Jahren auch so ein Panel, aber heute würde ich Keystone nehmen. Bei meiner Installation durfte der Eli max. den Potentialausgleich machen. Hat dein Eli das Patchpanel eigentlich an den Potentialausgleich angeschlossen?
 
@hanse987 ich glaube nicht. Diesen gelben Draht, der beim Patchpanel dabei war, hat er einfach weggemacht. Er meinte, das sei für die Erdung, aber brauche man nicht.

PS:
Geht so ein Messgerät zur Messung auch? Das wäre ja eigentlich noch erschwinglich...
https://www.amazon.de/KKmoon-Netzwerkkabeltester-Multifunktionaler-Inline-PoE-Spannungs-Beleuchtungsfunktion/dp/B08B1H788D/ref=sr_1_2?__mk_de_DE=ÅMÅŽÕÑ&dchild=1&keywords=kkmoon+professional+cable+finder&qid=1608387987&sr=8-2

Alternativ habe ich mir folgenden Notfallplan überlegt. Ich habe noch ca 50 Meter Cat7-Kabel übrig, was ich vor vielen Jahren mal gekauft hatte, um selber mal Leitungen zu legen.
Mein Plan: ich schneide die nun verlegten gelben Cat7 Kabel direkt hinter der Knickstelle ab, benutze so ein Verbindungsmodul hier https://www.telegaertner.com/de/info/highlights/verbindungsmodule/verbindungsmodule-cat7a/
und lege die restlichen 0,5m durchs Wandloch zum Patchpanel mit meinem eigenen Cat7 Kabel.

Wäre das eine saubere Lösung, oder ist nur Neuverlegen die Sauberste Lösung?
 
Zuletzt bearbeitet von einem Moderator:
Ich habe eine allgemeine Frage an die Runde, ist die Farbreihenfolge innerhalb eines Pärchens beliebig? Also z. B. Rx - und Rx + vertauschen, so wie auf dem Panel des TE.

Ich habe mal das blaue Paar des ersten und dritten Kabels markiert...


Panel.jpg
 
Binalog schrieb:
Ich habe eine allgemeine Frage an die Runde, ist die Farbreihenfolge innerhalb eines Pärchens beliebig? Also z. B. Rx - und Rx + vertauschen, so wie auf dem Panel des TE.

Ich habe mal das blaue Paar des ersten und dritten Kabels markiert...


Anhang anzeigen 1012234

Die ersten beiden Kabel sind absichtlich falsch aufgelegt, da das Gegenstück (also die LAN-Dose) damals auch aus irgendeinem Grund so belegt wurde. Anstatt dann im OG die Dose hinterm Schrank zu korrigieren, hat der Elektriker dann einfach absichtlich auf dem Patchpanel die Drähte wieder passend zu den Dosen geklemmt.

Ab dem dritten Kabel hat er es dann richtig aufgelegt. Er meinte, solange an beiden Enden die Reihenfolge gleich ist, würde das nichts machen. Weiß ich jetzt nicht, was meint ihr? Sollte man das auch noch beheben und an den Dosen im OG abändern?

Hat aber all die Jahre immer problemlos funktioniert so...
 
Hehe... die zweite Reihe von oben weicht auch ab :D
Bei meinem Blick auf das Bild fiel mir nur auf, dass ihm anscheinend das Isoband ausging... und wollte beim zoomen mal wissen, was mit der Geflechtschirmung passiert ist.
Eigentlich ist das Adernpaar bei T568 A/B gleich belegt, er weicht dort ab, kann aber klappen.
Ich hoffe er verlegt keine Stromleitungen bei euch. Nicht dass irgendwann "Spannung" aus dem Wasserhahn und Wasser aus der Steckdose kommt :D

Wahnsinn... ich hab schon ne Woche lang nichts anderes gemacht, außer Trunkkabel per Keystone vorzubereiten.. und glaube dass ich fluchend, mit wunden Fingerkuppen ordentlicher war, als euer Elektriker.

Und ja. Du kannst so eine Box kaufen, klar. Aber dass musst Du auch noch das LSA Werkzeug kaufen.
Andererseits könnte wohl jeder der nicht farbenblind und zwei Daumen hat, diese Sache neu auflegen. Selbst wenn ich meinem Azubi sagen würde "Grün auf grün, grün-weiß auf grün-weiß, braun auf braun..." wüsste er was zu tun ist.
Es gibt aber auch werkzeuglose Verbinder:
https://www.reichelt.de/ch/de/cat-6...030ff71f1ae53d4110dc971315263387&CURRENCY=EUR


Edit: als ich so 15/16 war - und das ist lange her - waren Netzwerkkabel noch echt teuer. Einzig die Verlegeleitung war günstiger. Also haben wir uns 100 Meter im Ring gekauft und dann einfach 1:1 die Farben aufgelegt, unwissend dass es auch einen Standard dafür gab. Das war auf LAN Parties Gold wert!
 
Wenn es 1 zu 1 ist, spielt die Farbe m. E. keine Rolle. Mich hätte interessiert ob das Kreuzen der Farben innerhalb eines Paares ein Problem darstellt bzw. es Geräte gibt die diesen Fehler ausgleichen.
 
Kreacher schrieb:
Mein Plan: ich schneide die nun verlegten gelben Cat7 Kabel direkt hinter der Knickstelle ab, benutze so ein Verbindungsmodul und lege die restlichen 0,5m durchs Wandloch zum Patchpanel mit meinem eigenen Cat7 Kabel.

Wäre das eine saubere Lösung, oder ist nur Neuverlegen die Sauberste Lösung?
Wenn du das tust, kannst du zum einen den von DerGast vorgeschlagenen werkzeugfreien Verbinder nutzen:
https://www.reichelt.de/ch/de/cat-6a-keystone-verbinder-werkzeuglos-shvp-bs08-10002-p273040.html

Und zum anderen gleich Keystone-Module an die Enden anbringen. Die gibt es auch werkzeugfrei:
https://www.delock.de/produkte/1459_Keystone/86288/merkmale.html

Der Vorteil von Keystone ist für dich:
  • werkzeugfrei auflegbar (Einfache Installation auch für Laien)
  • trennung von Patchpanel und Buchse (besonders beim auflegen sehr Vorteilhaft)
  • flexibilität (Ports lassen sich jederzeit in wenigen Sekunden innerhalb des Patchpanels verschieben)
 
Es ist vollkommen egal ob innerhalb einer Farbe die Vollfarbe & die Teilfarbe vertauscht sind wenn es an beiden Enden der Fall gleichzeitig gemacht wird. Die Geräte "wissen" ja nicht dass die eine Ader Vollfarbe ist und die andere Teilfarbe.

Die Aussage "solange es an beiden Enden 1:1 ist, ist es egal" ist hingegen grundsätzlich falsch, weil hiermit nicht sichergestellt ist dass die korrekten Adernpaare miteinander verdrillt sind. Es gibt einen Grund warum blau mit blau-weiß verdrillt ist und nicht mit orange-weiß.

Hat aber all die Jahre immer problemlos funktioniert so...
Dann lass es so.
 
Zurück
Oben