Prob mit DDR2 (Timings,spannung ect.)

Stagefire

Commander
Registriert
Feb. 2008
Beiträge
2.076
Hi .... also ich weiss grad garnicht wo ich anfangen soll.Ich hab mir vor weihnachten gedacht okay kaufst du dir mal mehr Ram ...gesagt getahn..nun hab ich 4 GB.Dachte mir ok kann ja nich so schwer sein ...war es ja die ganzen letzen 15 jahre auch nicht...einfach rein mit den dingern und ab gehts...aber denkste.

Als ich Vista 32bit hochfuhr sagte er mir das die hardware geändert wurde und ich ein neustart machen sollte und die CD einlegen sollte.Gesagt getahn ..das prob is aber das ich nich in win reinkamm...okay dann dacht ich mir ...hast eh nun 4 GB da brauchste eh n neues Betriebssystem ...also Vista 64Bit drauf gehauen.Da kamm das selbe prob das er nich hochfahren wollte.Dann hab ich mal ins BIos geschaut.

Also Ich hab ein Gigabyte GA-G33-DS3R Mainboard mit 1333MHZ meine CPU is ein Intel E8500
Ram hab ich insgesammt 4 GB ...jeweils 1 GB riegel ...alle von OCZ.Nur das ich einmal eine Normale version hab und zwar die : PC8500 2GB 1066 MHZ DualChannel Sli Ready und einmal : PC8500 2GB 1066 MHZ Intel optimized. Die Timings sind gleich : 5,5,5,15 ... ( zumindest im Bios aber dazu später mehr) und auch die spannung sind fast identisch ...der alte kann auf 2.0-2,3 betrieben werden der neue auf 2,3-2-35 ....sodas sie ja beide zusammen laufen müssten.

So nun steht aber im Bios wenn ich die neuen Reinmache das der nur auf 667 MHZ läuft.Der alte ram läuft mit 1066 bei auto einstellung.Ok nun hab ich alle wieder reingemacht und einfach denn teiler auf 3.2 erhöht.Denn 3.2 * 333 = 1066 MHZ
so nun laufen beide auf 1066.Was mich stuzig macht der alte ramm wird nun aber Sau heiss während der neue normal läuft. Und im Bios stehen bei denn MHZ sachen 2 sachen.
Einmal steht da unter SPD das er auf 667 MHZ läuft und danaeben steht 1066. Mach ich denn neuen raus..steht bei beidem 1066.

Also die hitze ist meine erste sorge..das andere sind die Timings ..Im Bios zeigte er mir an das sie auf 5,5,5,15 laufen ..aber CPU-Z sagt unter dem reiter memory : das der ramm auf 533 MHZ läuft FSB:DRAM 5:8 , CL 5.0 , tRCD 7 , tRP 7 ,tRas 25.

das heisst doch das der nun auf 533MHZ läuft mit denn Timings 5,8 , 7 , 7, 25
da stimmt doch was nich ..das Bios sagt A und CPU-Z sagt B ... was stimmt denn nun ?

Und ich bekomm auch oft nen BlueScreen das irgendwas mit dem Memory Management nicht stimmt.Und wenn ich im Bios die Memory erkennung auf Auto Setze startet windows nich..

Also ich bin hier am verzweifeln.... Ich hab nun nich sooo die ahnung von allem.Währe ne coole sache wenn mir mal einer helfen könnte.

P.S: Bios Update hab ich auch schon gemacht.Musste ich eh da sonst meine CPU nich erkannt wurde.
 
Zuletzt bearbeitet:
Hallo,

vielleicht hilft ersteinmal ein BIOS-Update -

ohne ein BIOS-Update würde ich das jetzige BIOS auf "default" setzen - mit einem Riegel - PC neu starten ins BIOS - das Timing auf "2T" stellen und nach Herstellerangaben die V-Zahl einstellen - der PC sollte jetzt laufen und keine großartigen Hitzeprobleme mit dem RAM geben - jetzt den REST vom RAM einsetzen -
 
Das der Ram heiß wird, könnte an der höheren Spannung liegen.
Die alten Rams sollen ja mit bis zu 2,3 Volt betrieben werden können, vielleicht tun sie das ja jetzt auch, nur werden sie heiß.
Hast du die Spannungsangaben dazu im Bios gelesen?

Vielleicht haben diese abweichenden CPU-Z Daten etwas damit zu tun, dass sich dein Prozessor im idle Zustand runtertaktet?
Ist EIST denn aktiviert, im Bios?

Hast du weiter getestet?
 
Ne ich war eben beim Kumpel ....

Ich hab kein Plan wo ich das mit dem T einstellen kann.hab ein Award Bios und hab bisher nur die timings gefunden und das auch nur durch ein Tipp das man da dann STRG und F1 drücken muss.



Hanne Mein Jung ...wie ich geschrieben hab hatte ich ja ein Bios Update gemacht ;-)

Nur für Slipknot : Ich fragte ja nicht ob das sinn macht ;-)

zu Teichtier : warum höhere Spannung ? CPU-Z zeigt mir an das die alle irgendwie auf 1,8 V laufen. Dabei sollten sie ja auch 2.3 V laufen.Die spannungsdaten im Bios find ich nich.
Und was ist EIST ?

Ah und CPU-Z erkennt meinen Ramm auch als 5300 und nich als 8500 ....und welche spalte is denn da nun die richtige zum ablesen bei SPD ? und warum gibt es denn da 4 stück ?
 
Zuletzt bearbeitet:
Also bei CPU-Z unter dem Reiter "Memory" sollte deine aktuelle Konfiguration ausgelesen sein.

Die "SPD"-Daten geben nur die Spezifikationen die auf den Ram zutreffen an.
Bei Timing Table steht also, wie der Speicher bei einem bestimmten Takt läuft/laufen soll.

CPU-Z zeigt imho die aktuelle Ramspannung nicht an.
Wenn du die Spannungsdaten nicht im Bios findest, weiss ich gerade auch nicht weiter.

EIST
 
Hier ich hab ein paar Bilder gemacht vom Bios + CPU-Z
 

Anhänge

  • 100_1188.JPG
    100_1188.JPG
    152,6 KB · Aufrufe: 232
  • 100_1189.JPG
    100_1189.JPG
    162,9 KB · Aufrufe: 444
  • 100_1190.JPG
    100_1190.JPG
    152 KB · Aufrufe: 174
  • cpu.jpg
    cpu.jpg
    31,8 KB · Aufrufe: 158
Vielleicht werdet ihr ja draus schlau.
 

Anhänge

  • cpu1.jpg
    cpu1.jpg
    38,5 KB · Aufrufe: 243
  • cpu2.jpg
    cpu2.jpg
    41,9 KB · Aufrufe: 204
  • cpu3.jpg
    cpu3.jpg
    39,1 KB · Aufrufe: 206
  • cpu4.jpg
    cpu4.jpg
    41,3 KB · Aufrufe: 242
Bei spielen Stürzt er übrigens auch ab. Das is echt zum Mäusemelken
 
Stagefire schrieb:
Hi .... also ich weiss grad garnicht wo ich anfangen soll.Ich hab mir vor weihnachten gedacht okay kaufst du dir mal mehr Ram ...gesagt getahn..nun hab ich 4 GB.Dachte mir ok kann ja nich so schwer sein ...war es ja die ganzen letzen 15 jahre auch nicht...einfach rein mit den dingern und ab gehts...aber denkste.

RAM ist IMHO mit das haarigste in Punkto Aufrüstung, von wegen "einfach rein mit den Dingern".

Entweder dein MoBo mag sie nicht oder sie mögen sich untereinander nicht oder das MoBo
kommt mit der Vollbestückung nicht klar, davon kannst du dir was aussuchen.
Ich tippe auch letzteres.
 
Die Ramspannung ist "DDR2 Overvoltage Control"-
Da müsstest du dann +0,5 auswählen, dann währst du bei 2,3V (1,8V ist Standard).
 
0,5 liegt aber im roten bereich ... zumindest sind die zahlen rot ..is das egal oder kann dann da was passieren ?

Goldmember ..ja ich vermute langsam auch das mein Mainboard damit nich klar kommt..was aber irgendwie eine richtige Sauerei währe.Wenn man 4 Slots einbaut sollte man auch sicherstellen das alle genutz werden können.Das das Meinboard denn ram nich mag denk ich auch nich...denn sind ja alle 4 von OCZ und im grunde fast identisch.
 
Habs nun mit + 0,5 Probiert und die Timings Manuel eingestellt.Die Timings werden mir mit Sisoft Sandra nun Korrekt angezeigt unter ( Onboard Geräte/mainboard) aber der speicher läuft nur auf 667MHZ und die Spannung der Speicher
wird mit 1,80V angegeben obwohl ich sie manuell mit +0,5V von 1,8 auf 2,3V angehoben hab per Bios aber das hat er nicht gemacht wie es aussschaut obwohls im Bios Steht.Also Übernimmt er diese Einstellung nicht warum auch immer.

Aber ne frage nochmal zur spannung : Die alten werden ja richtig Erkannt mit 2,3V bei CPUZ die neuen nicht...wenn die alten also mit richtiger spannung laufen und ich dann nochmal +0,5 mache laufen die ja dann mit 2,8 und die neuen mit 2,3 ..( sofern er das denn mal übernehmen würde)
 
Wenn du im Bios die 2,3V eingestellt hast, dann sind da auch 2,3V drauf. Meistens zeigt die Software, wenn überhaupt, was falsches an. Hast du schonmal versucht, den Arbeitsspeicher mit einem zusätzlichen Lüfter ein wenig zu kühlen?

Übrigens kannst du mit den hohen Spannungen einiges beschädigen. So einen roten Bereich gibt es nicht umsonst. ;-)
 
Nein hab noch keinen zusätzlichen lüfter.Aber es kann doch nich sein das Everrest,PC Wizard,CPU-Z und SIsoft Sandra alle die progs meinen Ramm nich korrekt erkennen.

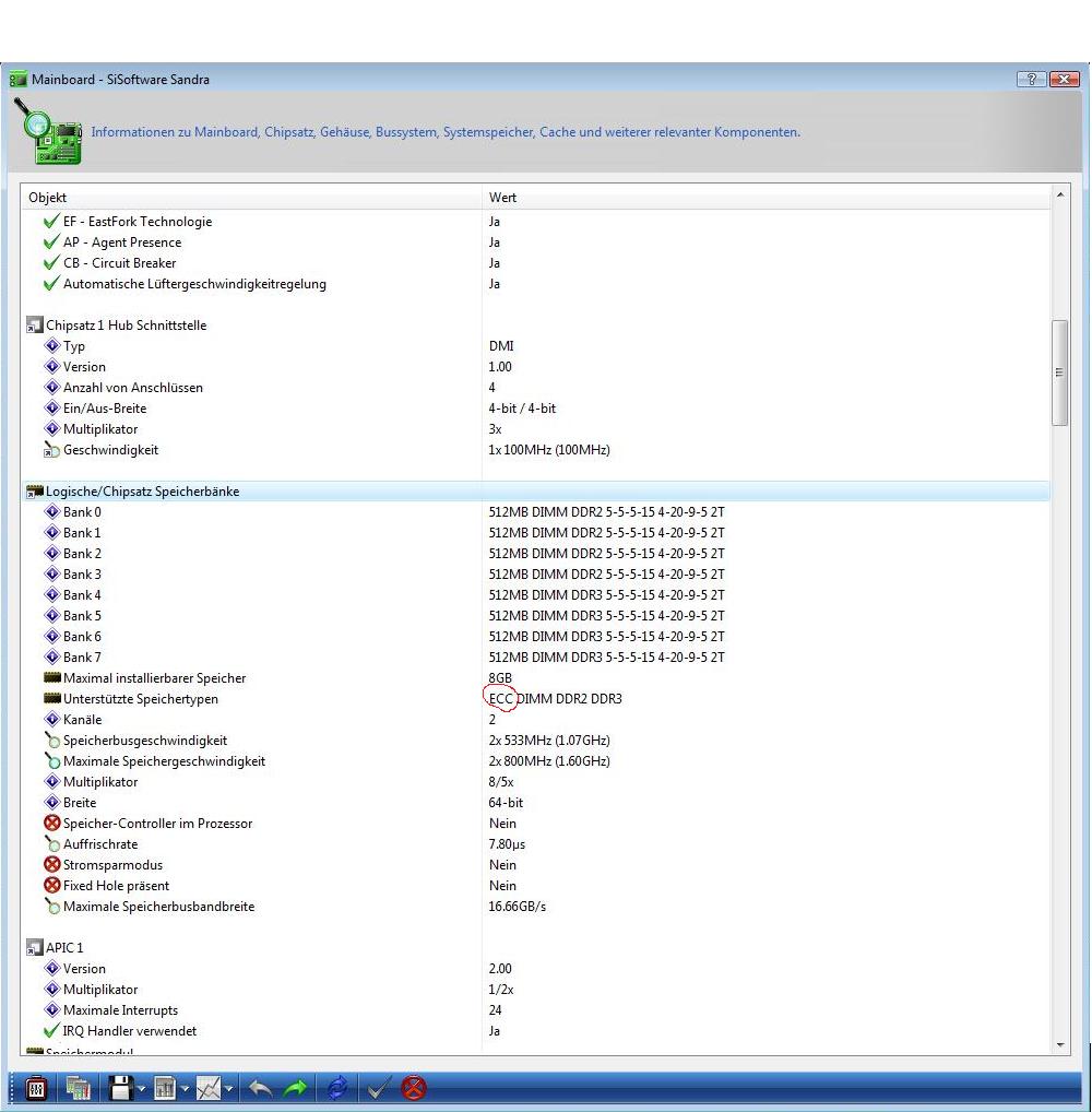
Ich hab nochmal ein Paar bilder gemacht mit Sisoft Sandra und wichtige sachen rot makiert
 

Anhänge

  • Sisoft 11.jpg
    Sisoft 11.jpg
    109,2 KB · Aufrufe: 166
  • sisoft 22.jpg
    sisoft 22.jpg
    91,2 KB · Aufrufe: 173
  • sisoft 33.jpg
    sisoft 33.jpg
    70,6 KB · Aufrufe: 155
Ramspannung scheint bei 2,35V zu sein.
Das ist der Wert bei "Hilfspannung". Wird bei mir auch da angezeigt.
Das würde also schon mal passen, vielleicht kannst du da auch auf +0,4 runtergehen wenn das Board eh overvolted.
 
2,35 V ..weil ich da +0,5 drauf hatte per Bios ...Ok also meinst du die spannung passt.
was wird da bei dir angezeigt wo bei mir 1,8V steht was ich rot makiert hab ?
 
das andere sind die Timings ..Im Bios zeigte er mir an das sie auf 5,5,5,15 laufen

Deine Bioseinstellungen diesbezüglich zeigen auf deinen screenshots nur, dass hier [auto] eingestellt ist, nicht aber welche Timings denn nun tatsächlich benutzt werden. Die Zahlen 5, 5, 5, 15 links daneben sind lediglich die Timings, die als SPD-Profil für 667-Betrieb auf den Riegeln gespeichert wurden. CPU-Z wird hier die "Wahrheit" sagen, dein MB hat unter [auto] eben diese 5,7,7,25 für 1066 ausgewählt. Denn ein Paar deiner Riegel hat lediglich ein 667 SPD-Profil, nur das andere Paar hat auch ein 1066-Profil. Somit ist es auch nicht verwunderlich, dass das MB bei Auto-Einstellungen für Takt und Timing erstmal 667 mit 5, 5, 5, 15 also das "höchste" gemeinsam vorhandene SPD-Profil auswählt. Du musst selbst Hand anlegen, und RAM/FSB-Teiler(das hast du schon), Timings und RAM-Spannung nach Herstellerangaben manuell einstellen. Das Paar Speicher mit dem 1066-Profil macht diesen Takt also 1066 mit 5,5,5,15 und 2,3V mit, Timings und Spannung bei 1066 für das andere Paar musst du in den Herstellerangaben nachschauen und entsprechend die höheren Werte einstellen, was bei höherer Spannung natürlich nicht ohne Gefahr für das andere Paar ist.

Die Abstürze bei Vollbestückung können evt. durch eine Erhöhung der Northbridge-Spannung vermieden werden.

Nebenbei erwähnt, ob 667, die ja schon bei 1,8V laufen, oder 1066, 5, 5, 5,15 oder 5, 7, 7, 25 ist für die Gesamtperformance bei FSB1333 (333Mhz) nicht bedeutend. Lieber auf 1%(geschätzt :) ) verzichten und stabil bei gesunden Spannungswerten betreiben.

Gruß
Raubwanze
 
Zuletzt bearbeitet:
Sapphire Forum
Zurück
Oben