-
Mitspieler gesucht? Du willst dich locker mit der Community austauschen? Schau gerne auf unserem ComputerBase Discord vorbei!
Du verwendest einen veralteten Browser. Es ist möglich, dass diese oder andere Websites nicht korrekt angezeigt werden.
Du solltest ein Upgrade durchführen oder einen alternativen Browser verwenden.
Du solltest ein Upgrade durchführen oder einen alternativen Browser verwenden.
Was spielt ihr denn so? - Der Screenshot Thread
- Ersteller Butterhützchen
- Erstellt am
BeowulfAgate
Lt. Junior Grade
- Registriert
- Okt. 2006
- Beiträge
- 483
Horizon Burning Shores DLC, auf dem Weg zum letzten der Zenith, freu mich schon auf den Mistkerl...
Steff88
Cadet 3rd Year
- Registriert
- Apr. 2013
- Beiträge
- 58
So, hab das Gefühl, dass Clair Obscur leider bald zuende ist. Den zu sehenden Kampf führe ich morgen weiter, da es nun Zeit fürs Bett ist 
Hier und da musste ich länger Suchen, um die richtigen Wege zu finden, Pictos und Luminas hab ich noch nicht in Gänze verstanden, dennoch bin ich als Anfänger gut durchgekommen. Ist ja erst mein 2 1/2 stes Spiel
(Witcher 3 hab ich durchgespielt, God of War habe ich abgebrochen, und nun Clair Obscur, Kingdom Come Deliverance II liegt schon auf der Festplatte)
Ich muss schon sagen, wirklich ein sehr sinnliches Spiel.
Hier und da musste ich länger Suchen, um die richtigen Wege zu finden, Pictos und Luminas hab ich noch nicht in Gänze verstanden, dennoch bin ich als Anfänger gut durchgekommen. Ist ja erst mein 2 1/2 stes Spiel
Ich muss schon sagen, wirklich ein sehr sinnliches Spiel.
Zuletzt bearbeitet:
BeowulfAgate
Lt. Junior Grade
- Registriert
- Okt. 2006
- Beiträge
- 483
Bin (leider) durch mit Horizon Forbidden West und dem DLC Burning Shores, was für ein Spiel. Hoffentlich kommt da noch ein dritter Teil, jedenfalls Kompliment an Guerilla Games und Nixxes für dieses geile Game.
Als ich mir meinen neuen Pc zusammen stellte, war der eigentlich nicht mehr primär für Gaming, sondern für Photoshop und Lightroom gedacht, außer vielleicht mal ne Runde Titan Quest old, das lief auch ganz gut mit der integrierten Grafik des i5 14600K.
Bis ich dann wieder ein wenig im Forum eintauchte und den Techniktest von Wolfgang eben über Horizon und ein paar andere Titel gelesen habe. Tja, dann war erst ne 3060/12 GB drin und seit Oktober letzten Jahres eine RX 9070 XT, seitdem haben PS und Lightroom Pause...
Ich pack die Bilder lieber mal in nen
harter und langer Kampf..
...und der war eine Befriedigung....
hat sich ja im Game schon angedeutet
Als ich mir meinen neuen Pc zusammen stellte, war der eigentlich nicht mehr primär für Gaming, sondern für Photoshop und Lightroom gedacht, außer vielleicht mal ne Runde Titan Quest old, das lief auch ganz gut mit der integrierten Grafik des i5 14600K.
Bis ich dann wieder ein wenig im Forum eintauchte und den Techniktest von Wolfgang eben über Horizon und ein paar andere Titel gelesen habe. Tja, dann war erst ne 3060/12 GB drin und seit Oktober letzten Jahres eine RX 9070 XT, seitdem haben PS und Lightroom Pause...
Ich pack die Bilder lieber mal in nen
harter und langer Kampf..
...und der war eine Befriedigung....
hat sich ja im Game schon angedeutet
Zuletzt bearbeitet:
Im letzten Screenshot scheint der Gillet Vertigo wohl doch keine Höhenangst (= engl. vertigo^^) zu haben
Seattle ist schon wild mit den Sprüngen... Gottseidank gibt's kein (Aufhängungs-)Schaden.
Klasse was man mit Emulatoren (siehe auch GT4 mit Texturpack) noch rausholt. Brauch sich (für das was es ist... Ganz schön alt) ganz und garnicht verstecken imo.
MfG, R++
Seattle ist schon wild mit den Sprüngen... Gottseidank gibt's kein (Aufhängungs-)Schaden.
Klasse was man mit Emulatoren (siehe auch GT4 mit Texturpack) noch rausholt. Brauch sich (für das was es ist... Ganz schön alt) ganz und garnicht verstecken imo.
MfG, R++
enks schrieb:Weiter gehts mit Spyro: Reignited Trilogy:
witzig, ich habe meinen Argonier Sypro genannt
Spiele immer noch mit
Preset M, Performance, 2x FG, 120 FPS Limit
Zuletzt bearbeitet:
Oooooh, Leute, Leute...
ich hab mit Witcher 3 vorgestern erst Weißgarten abgeschlossen - also den Tutorial-Anfangsbereich... da sind mir dann doch wieder zwei, drei Dinge aufgefallen, die ich beim Spielstart hätte anders machen sollen, wie z.B.:
AKTIVIEREN (!!!) des simulierten Witcher 2-Spielstands, denn:
Also... nochmal neu gestartet und diesmal die Option aktiviert, sodass man im Palast von Wyzima entsprechend befragt wird und die Optionen selbst wählen kann.
Aaaaaaaaaber: so schnell schießen diePreußen Gamer nicht. Selbstverständlich ist mir dann noch aufgefallen, dass man vielleicht doch mit zwei, drei zusätzlichen Mods noch etwas mehr Spaß ins Spiel bringen kann - insbesondere, wenn man kein First Time Player mehr ist (die Old Gen hatte ich seinerzeit durchgespielt).
Hier mal meine aktuelle Load Order der Mods:
Man sieht vielleicht in der "Priority", dass diese entgegen der meisten bekannten Spiele, in denen Ladereihenfolgen wichtig sind, umgekehrt verläuft, also: von hoch zu niedrig. Zum einen, weil ich es in der Ansicht so ansortiert habe, zum anderen aber auch, weil es tatsächlich genau so zu verstehen ist:
Die Mod mit der HÖCHSTEN Nummer wird ZU ERST geladen und die mit der niedrigeren Nummer wird danach geladen und würde bei Bedarf Dinge aus der zuvor geladenen Mod überschreiben.
Das ist praktisch genau anders herum entgegen aller Spiele, die ich sonst so modde und daher etwas gewöhnungsbedürftig. Keine Sorge: immerhin muss man nicht "vorausplanen", wenn man z.B. mit Mod "100" wie ich anfängt, plötzlich aber mit 130 Mods am Ende dasteht, denn: man kann den Mods sogar negative Priorisierung geben, also bspw. "-17"
Davon abgesehen jedoch gab es einen richtigen Spaß mit folgender Modkombination:
"Slots? Slots! SLOTS!" in Verbindung mit "Gear Level Scaling" bzw. jeder anderen Mod, die die Levels und Stats von Gegenständen an den Spielerlevel anpasst.
Egal, welche Mod hier priorisiert wurde, es gab stets Fehler! Entweder, das Spiel startete und verhielt sich unauffällig - wobei dann jedoch schnell klar wurde, dass das Skalieren einfach nicht funktioniert hat, oder aber das Spiel startete direkt mit hervorragenden Script Fehlern (trotz automatischem Script Merging über den Mod Manager)
So, dann stehste da, wie der Ochs vorm Berg: bist ne Niete im Programmieren und hast keinerlei Ahnung vom CDPR REDKit bzw. von den Dateistrukturen und dem Scripting in The Witcher 3 allgemein. Auch die Suche in den ganzen NexusMods-Kommentarposts zu beiden Mods (sowie auch artverwandten Mods) lieferte stets dieselbe Antwort: "Inkompatibel, weil die Mods sich gegenseitig was wegnehmen, ohne dass der Script Merger es fixen kann."
Damit wollte ich mich gestern nicht zufriedengeben und dachte mir spontan: Bedienst einfach mal die KI deines Verrtauens (Google Gemini) mit dem Problem.
Nach Benennen der beiden Mods und Kopieren des zuvor geposteten Script Fehlers konnte Gemini mir überraschend gut helfen. Nach und nach haben wir uns dann aneinander angenähert, bis Gemini mir tatsächlich Schritt für Schritt sagen konnte, welche Datei genau ich wie modifizieren musste und siehe da: ES FUNKTIONIERT!!!
Folgendes habe ich dann mal netterweise in den Kommentarsektionen beider Mods (Slots Slots Slots und Gear Level Scaling) hinterlassen:
Es ist wirklich höchst beeindruckend, was mit KI alles möglich ist - wenn man sie richtig zu bedienen weiß.
Nungut, wer Fragen zu meiner Modlist hat bzw. eine exakte Anleitung (sieben Schritte, nicht schwer) haben möchte, um diese bei sich selbst nachzustellen, einfach nachfragen
Oder ... ach... die Power der Spoiler 
Ja, wie?! Hier soll auch Gamecontent gepostet werden?! Nagut, wenn's denn unbedingt sein muss
PS: Nicht unbedingt in der Reihenfolge, wie man spielt, hab ja mehrfach in White Orchard reingespielt, um Mods zu testen.
Gaunter O Dimm - ein fantastischer Charakter, der im Urspiel bereits enthalten war und nichts weiter als diese eine Szene zu Beginn des Spiels hatte... wer die Erweiterungen gespielt hat, weiß auch, dass es sich dabei keineswegs nur um einen einfachen NPC handelt
Bei Bram muss ich immer an Howard Wolowitz aus Big Bang Theory denken - die erstklassige Frisur jedenfalls ist dieselbe
Ein Blick auf das Schlachtfeld vor Weißgarten... Es sieht einfach grafisch auch 11 Jahre später noch immer SO FANTASTISCH aus!
Übrigens: ALLE Screenshots sind out of game und ohne Raytracing! Ich stelle nicht jedes Mal umständlich um, bevor ich Screenshots machen möchte. Das Forum rechnet zudem auf 2560x1440 runter - im Original handelt es sich um 4K UHD, von (Achtung!) 720p (!!!) hochskaliert! Yep, ich spiele auf DLSS Ultra Performance (um eben permanent 100 FPS zu halten und dabei nicht mehr als ca. 150 Watt aus der 4080 Super zu ziehen).
Der Rest im Spiel ist auf Anschlag gedreht.
Plötze macht Plötze-Dinge!
Schau dir meine riesige Hand an! Mit der hab ich schon so manches Monster geklatscht!
Und nach dem Monsterklatschen fühle ich mich immer so... hrrrr!
Bro-Love, Geralt! BRO-LOVE!
Vesemir, die coole Socke, beim Judgen von Ciri.
Die wiederum backflipped fröhlich umher, während Geralt nochmals on top judged. Das Kind hats nicht leicht.
PS: Hier habe ich ein wenig zu häufig den Screenshot-Button betätigt, weshalb er hier noch nicht aus dem letzten Bild wegverschwunden war. Generatives Löschen mit Paint (Copilot) ist ja mal richtiger Kernschrott und im Gemini / Banana Pro wird ja nur ein schlecht aufgelöstes Ergebnis angeboten, wobei das generative Löschen praktisch tadellos ist. Hier werd ich mich mal 10 Minuten hinsetzen und das selbst händisch entfernen müssen (das geht sogar als Laie/Amateur mit MSPaint).
Eskel (Vordergrund) und Lambert (Hintergrund). Auch hier wieder hat CDPR es fantastisch geschafft, zwei grundsätzlich verschiedene Charaktere ins Spiel einzubauen, die bereits im ersten Witcher grundlegend wichtige Rollen gespielt haben.
Ich möchte dazusagen, dass ich die Buchvorlagen nicht kenne und mir bewusst ist, dass CDPR hier selbstverständlich eine gewisse künstlerische Freiheit hat walten lassen. Dennoch ist Eskel wohl genau so, wie stets beschrieben: außen wirkt er (auch aufgrund seiner Vernarbung) sehr rauh und grummelig, ist in Wahrheit aber ein herzensguter, Harmonie suchender Kerl. Lambert hingegen ist stets griesgrämig, mürrisch und teilweise ein richtiges A... obwohl auch er stets nur Gutes im Sinn hat.
Ciri war offensichtlich also doch ein ganz normales Kind - schließlich spielt sie im Rückblick mit Puppen
Aber irgendwie sieht die Puppe komisch aus...
Da fühlt sich das Trainieren mit einer Puppe gleich viel lebensechter an!
Und schon ist Winter - gut zu erkennen an den heransegelnden Elfenschiffen aus einer anderen Dimension
Der Kapitän des Schiffs. Unter der Rüstung verbirgt sich ein ... naja, Lore eben - lest nach, wenn euch das interessiert, oder spielt wenigstens das Spiel, wenn ihr es noch nie getan habt - SCHANDE über euch!
Nur ein Traum, puh... dennoch sitzt ein nachdenklicher Geralt mitten in der Nacht (3 Uhr, um genau zu sein) am Lagerfeuer und grübelt über den Verbleib von Yen und Ciri.
PS: Diesem Bild (weiterhin: alles Ingame und unbearbeitet) ist für mich verdammt nah am Fotorealismus dran - zumindest, was Geralts Gesicht und die Bäume/Vegetation im Hintergrund angeht. Plötze sowie Geralts Rüstung (und natürlich im Detail die Haare) wirken noch etwas zu sehr nach Videospielgrafik.
Dennoch, auch hier wieder: verfluchte 11 Jahre alt, einfach irre.
Achja: eine Mod, die ich nutze, hübscht die Texturen etwas auf - das fällt aber auch nur subtil auf.
Ich find's immer wieder atemberaubend, wie gut es CDPR geschafft hat, jede Szene in diesem Spiel über die Mimik und Gestik der Charaktere (und selbstverständlich auch über die verflucht gute deutsche Synchro) mit den stets passenden Emotionen zu füttern.
Hier sitzt kein Kriegsheld und auch kein glücklicher Super-buffed-Videospiele-Charakter, sondern ein verzweifelter Hexer, von der Gesellschaft verhasst, von Gewissensbissen geplagt und nicht wissend, ob bzw. wie er seinem Schicksal oder seinem Mündel folgen soll.
Nachfolgend noch ein wenig Morgenröte-Impressionen aus Weißgarten:
Mal ganz im Ernst, insbesondere das Schlachtfeld-Foto: das glaubt einem doch keiner, dass das ingame so aussieht und mit glattgebügelt 100 FPS in 4K UHD auf ner 4080 Super läuft... Vergleicht dagegen mal andere Spiele, deutlich neuer, die in 2560x1440 nichtmal 60 FPS stabil halten können auf selber Hardware. Ich kann da gar nicht genug schwärmen.
Davon ab: ein ziemlich witziger Bug, übrigens Mod-unabhängig (kann z.B. auch auf der ungemoddeten PS4-Version passieren, wenn ich das richtig gelesen habe)
Da spawnen einfach mal random ganz viele Pferdchen auf einmal
Ich mag ja Hundis und habe hier auch Mitleid, dass der arme Hussar so vernarbt dreinschaut... aber gleichzeitig habe ich das Gefühl, dass er nachts an mein Bett heranschleicht und meine Seele fressen will
Auch, wenn es sich hier nur um eine recht kurze und eher simple Nebenquest ohne jedwede spätere Konsequenz handelt: alleine hier schon wieder ist das Storytelling um den Faktor X größer als in den meisten anderen Open World "Rollenspielen".
Im Spiel gibt's auch Igel!
Und Wildpferde!
Und Minecraft! ... äh... Crafting... ohne Mine
Und schöne Landschaften bei schönem Wetter mit schöner Aussicht und ganz ohne Krieg...
...bis dann wieder die nächste Killcam einsetzt (sog. Finisher Moves, die auf Wunsch auch automatisch ausgeführt werden) - ich finde den Wechsel der Kameraperspektive mitten im Kampf in solchen Szenen echt abgefahren. Aber wie gesagt, kann man bei Bedarf auch deaktivieren im Ingame-Menü.
Später mehr

ich hab mit Witcher 3 vorgestern erst Weißgarten abgeschlossen - also den Tutorial-Anfangsbereich... da sind mir dann doch wieder zwei, drei Dinge aufgefallen, die ich beim Spielstart hätte anders machen sollen, wie z.B.:
AKTIVIEREN (!!!) des simulierten Witcher 2-Spielstands, denn:
Ich dachte mir: ach, hast eh keinen Witcher 2-Spielstand, hast das Spiel auch nie gespielt, kennst aber dessen Story und Plot-Twists und die meisten interessanten Wendepunkte, etc... also brauchst hier nix "reininterpretieren in Witcher 3, spiels einfach direkt los" - Ja, SCHAISE! Was passiert dann? Unter anderem hat man dann KEINE Möglichkeit Letho zu treffen bzw. seine Quests abzuwickeln, um ihn später in Kaer Morhen mitkämpfen zu lassen! KACKMIST
Zudem gibts noch zwei weitere minor chars, die ebenfalls nicht in Witcher 3 auftauchen.
Also... nochmal neu gestartet und diesmal die Option aktiviert, sodass man im Palast von Wyzima entsprechend befragt wird und die Optionen selbst wählen kann.
Aaaaaaaaaber: so schnell schießen die
Hier mal meine aktuelle Load Order der Mods:
Man sieht vielleicht in der "Priority", dass diese entgegen der meisten bekannten Spiele, in denen Ladereihenfolgen wichtig sind, umgekehrt verläuft, also: von hoch zu niedrig. Zum einen, weil ich es in der Ansicht so ansortiert habe, zum anderen aber auch, weil es tatsächlich genau so zu verstehen ist:
Die Mod mit der HÖCHSTEN Nummer wird ZU ERST geladen und die mit der niedrigeren Nummer wird danach geladen und würde bei Bedarf Dinge aus der zuvor geladenen Mod überschreiben.
Das ist praktisch genau anders herum entgegen aller Spiele, die ich sonst so modde und daher etwas gewöhnungsbedürftig. Keine Sorge: immerhin muss man nicht "vorausplanen", wenn man z.B. mit Mod "100" wie ich anfängt, plötzlich aber mit 130 Mods am Ende dasteht, denn: man kann den Mods sogar negative Priorisierung geben, also bspw. "-17"
Davon abgesehen jedoch gab es einen richtigen Spaß mit folgender Modkombination:
"Slots? Slots! SLOTS!" in Verbindung mit "Gear Level Scaling" bzw. jeder anderen Mod, die die Levels und Stats von Gegenständen an den Spielerlevel anpasst.
Egal, welche Mod hier priorisiert wurde, es gab stets Fehler! Entweder, das Spiel startete und verhielt sich unauffällig - wobei dann jedoch schnell klar wurde, dass das Skalieren einfach nicht funktioniert hat, oder aber das Spiel startete direkt mit hervorragenden Script Fehlern (trotz automatischem Script Merging über den Mod Manager)
Code:
Error [modz_sss6]local\sss\logic\sssmutations.ws(43): Could not find function 'SSS_GetEquippedMutationType'
Error [modz_sss6]game\gui\menus\charactermenu.ws(360): Could not find function 'SSS_GetEquippedMutationType'
Error [modz_sss6]game\gui\menus\charactermenu.ws(360): Could not find function 'SSS_GetEquippedMutationType'
Error [modz_sss6]game\gui\menus\charactermenu.ws(549): Could not find function 'SSS_GetEquippedMutationType'
Warning [content0]engine\environment.ws(30): Global native function 'EnableDebugOverlayFilter' was not exported from C++ code.
Warning [content0]engine\environment.ws(32): Global native function 'EnableDebugPostProcess' was not exported from C++ code.
Warning [content0]engine\showflags.ws(11): Global native function 'DebugSetEShowFlag' was not exported from C++ code.
So, dann stehste da, wie der Ochs vorm Berg: bist ne Niete im Programmieren und hast keinerlei Ahnung vom CDPR REDKit bzw. von den Dateistrukturen und dem Scripting in The Witcher 3 allgemein. Auch die Suche in den ganzen NexusMods-Kommentarposts zu beiden Mods (sowie auch artverwandten Mods) lieferte stets dieselbe Antwort: "Inkompatibel, weil die Mods sich gegenseitig was wegnehmen, ohne dass der Script Merger es fixen kann."
Damit wollte ich mich gestern nicht zufriedengeben und dachte mir spontan: Bedienst einfach mal die KI deines Verrtauens (Google Gemini) mit dem Problem.
Nach Benennen der beiden Mods und Kopieren des zuvor geposteten Script Fehlers konnte Gemini mir überraschend gut helfen. Nach und nach haben wir uns dann aneinander angenähert, bis Gemini mir tatsächlich Schritt für Schritt sagen konnte, welche Datei genau ich wie modifizieren musste und siehe da: ES FUNKTIONIERT!!!
Folgendes habe ich dann mal netterweise in den Kommentarsektionen beider Mods (Slots Slots Slots und Gear Level Scaling) hinterlassen:
--------------------
A SIMPLE FIX FOR USING ITEM LEVEL SCALING-MODS WITH SLOTS SLOTS SLOTS
--------------------
I actually got Slots?Slots!SLOTS! (SSS) working together with Gear Level Scaling!
Normally, when SSS is used together with this mod or for example with Item Levels Normalized (which does basically the same thing), the game behaves in two different ways:
1. The game starts normally and loads SSS + the item level scaling mod of your choice, but the latter just refuses to work.
- this happens, when the load order is the wrong way around.
2. The game crashes at start with scripting errors.
- this happens with the correct load order, which is: higher number for SSS, lower number for Gear Level Scaling.
Still, it will look like this when you try to start the game:
Now we need to fix the script error manually with just a few steps, which I proudly present here:
Step #1
Go to "modz_SSS6\content\scripts\game\player" and open the "playerWitcher.ws" and locate the following text - or just copy it from here:
Step #2
Go to "modGearLevelScaling\content\scripts\game\player" and open the "playerWitcher.ws" and go to almost the very bottom of the end, search for this string: "exec function fucfep1()"
See the "<<<< PASTE HERE >>>>" part? I added that for convenience and of course it's not there in the original file, its just for better orientation! Take the function (including the //zur13 modSSS) we copied before and PASTE IT EXACTLY THERE! It should now look like this:
That's about it! I hope this helps
I myself am NOT a modder nor am I familiar with scripting language, but I was actually able to guide myself through with the power of AI - Google Gemini in this case. It's pretty darn amazing what you can do with it (besides all the stuff you shouldnt do with it).
A SIMPLE FIX FOR USING ITEM LEVEL SCALING-MODS WITH SLOTS SLOTS SLOTS
--------------------
I actually got Slots?Slots!SLOTS! (SSS) working together with Gear Level Scaling!
Normally, when SSS is used together with this mod or for example with Item Levels Normalized (which does basically the same thing), the game behaves in two different ways:
1. The game starts normally and loads SSS + the item level scaling mod of your choice, but the latter just refuses to work.
- this happens, when the load order is the wrong way around.
2. The game crashes at start with scripting errors.
- this happens with the correct load order, which is: higher number for SSS, lower number for Gear Level Scaling.
Still, it will look like this when you try to start the game:
Error [modz_sss6]local\sss\logic\sssmutations.ws(43): Could not find function 'SSS_GetEquippedMutationType'<br>Error [modz_sss6]game\gui\menus\charactermenu.ws(360): Could not find function 'SSS_GetEquippedMutationType'<br>Error [modz_sss6]game\gui\menus\charactermenu.ws(360): Could not find function 'SSS_GetEquippedMutationType'<br>Error [modz_sss6]game\gui\menus\charactermenu.ws(549): Could not find function 'SSS_GetEquippedMutationType'<br>Warning [content0]engine\environment.ws(30): Global native function 'EnableDebugOverlayFilter' was not exported from C++ code.<br>Warning [content0]engine\environment.ws(32): Global native function 'EnableDebugPostProcess' was not exported from C++ code.<br>Warning [content0]engine\showflags.ws(11): Global native function 'DebugSetEShowFlag' was not exported from C++ code.
Now we need to fix the script error manually with just a few steps, which I proudly present here:
Step #1
Go to "modz_SSS6\content\scripts\game\player" and open the "playerWitcher.ws" and locate the following text - or just copy it from here:
//zur13 modSSS
public function SSS_GetEquippedMutationType() : array< EPlayerMutationType >
{
return ( ( W3PlayerAbilityManager ) abilityManager ).SSS_GetEquippedMutationType();
}
Step #2
Go to "modGearLevelScaling\content\scripts\game\player" and open the "playerWitcher.ws" and go to almost the very bottom of the end, search for this string: "exec function fucfep1()"
}
<<<< PASTE HERE >>>>
}
exec function fuqfep1()
{
See the "<<<< PASTE HERE >>>>" part? I added that for convenience and of course it's not there in the original file, its just for better orientation! Take the function (including the //zur13 modSSS) we copied before and PASTE IT EXACTLY THERE! It should now look like this:
Save the file, close it and close the mods folder. After that, just run Script Merger out of TWMM and you're good to go. In case you're using the SSS GUI, make sure to prioritize-merge the script part from the GUI.}
//zur13 modSSS
public function SSS_GetEquippedMutationType() : array< EPlayerMutationType >
{
return ( ( W3PlayerAbilityManager ) abilityManager ).SSS_GetEquippedMutationType();
}
}
exec function fuqfep1()
{
That's about it! I hope this helps
I myself am NOT a modder nor am I familiar with scripting language, but I was actually able to guide myself through with the power of AI - Google Gemini in this case. It's pretty darn amazing what you can do with it (besides all the stuff you shouldnt do with it).
Es ist wirklich höchst beeindruckend, was mit KI alles möglich ist - wenn man sie richtig zu bedienen weiß.
Nungut, wer Fragen zu meiner Modlist hat bzw. eine exakte Anleitung (sieben Schritte, nicht schwer) haben möchte, um diese bei sich selbst nachzustellen, einfach nachfragen
1.
Activate and prioritize the mods as shown in:
Step 01 - Activate and prioritize.png
2.
Do NOT run script merger or start the game, instead:
2.1
Go to "modz_SSS6\content\scripts\game\player" and open the "playerWitcher.ws" and locate the following - or just copy it from here:
//zur13 modSSS
public function SSS_GetEquippedMutationType() : array< EPlayerMutationType >
{
return ( ( W3PlayerAbilityManager ) abilityManager ).SSS_GetEquippedMutationType();
}
2.2
Go to "modGearLevelScaling\content\scripts\game\player" and open the "playerWitcher.ws" and go to almost the very bottom of the end, search for this string: "exec function fucfep1()"
--------------------
}
<<<< PASTE HERE >>>>
}
exec function fuqfep1()
{
--------------------
See the "<<<< PASTE HERE >>>>" part? Take the function (including the //zur13 modSSS) we copied before and PASTE IT EXACTLY THERE! It should now look like this:
--------------------
}
//zur13 modSSS
public function SSS_GetEquippedMutationType() : array< EPlayerMutationType >
{
return ( ( W3PlayerAbilityManager ) abilityManager ).SSS_GetEquippedMutationType();
}
}
exec function fuqfep1()
{
--------------------
Save the file, close it and close the mods folder, go ahead:
3.
Run Script Merger and check the exact merged and NOT merged scripts as shown in the screenshots:
Step 03 - Watch these merges.png
Step 04 - And these exactly.png
4.
Then merge those scripts and click "OK" a bunch of times.
5.
When asked about prioritizing between SSS and SSS GUI, choose the GUI:
Step 05 - Prioritize gui.png
6.
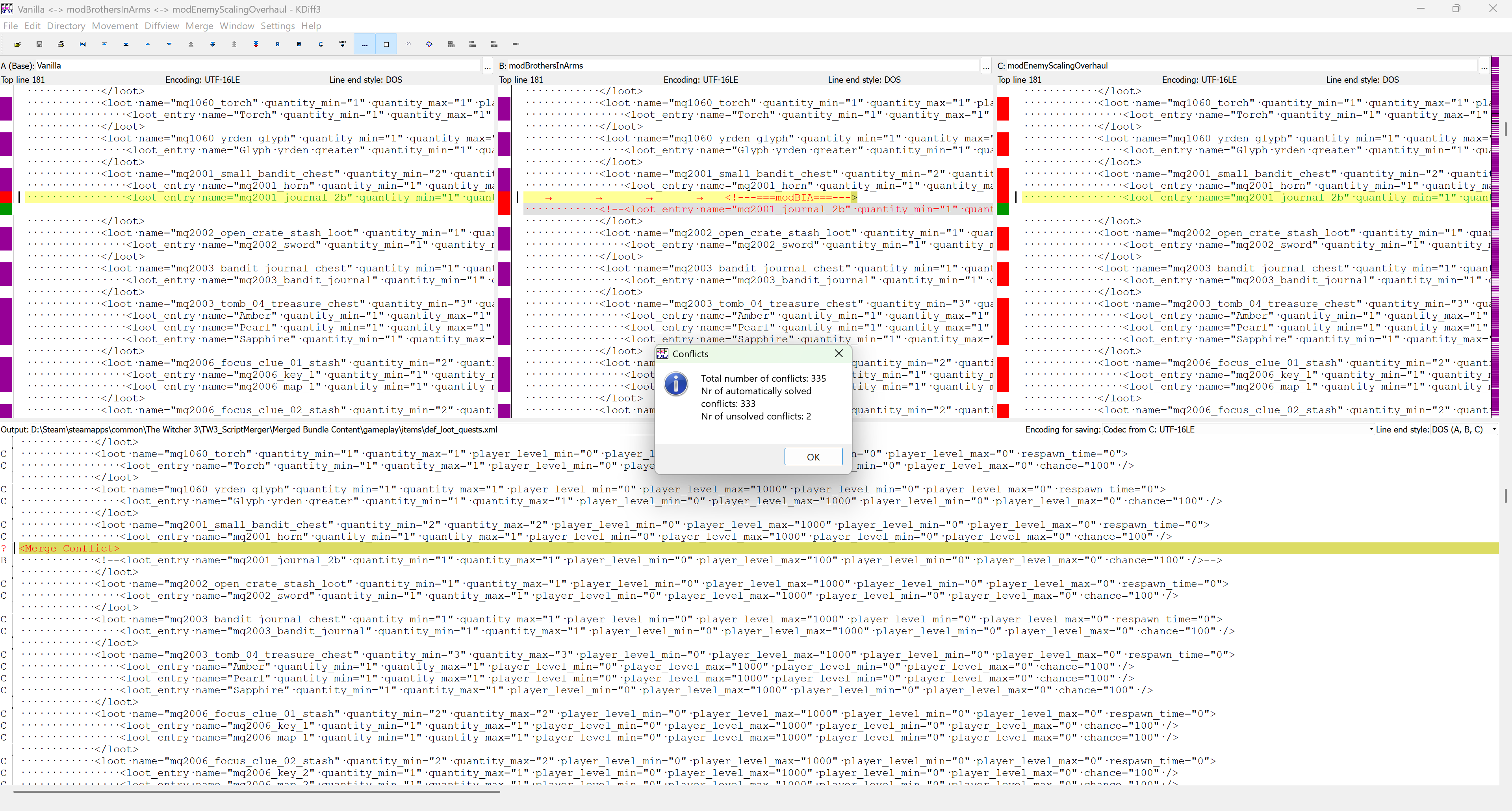
When asked about prioritizing Vanilla or BiA or ESO (Enemy Scaling Overhaul) in regards of two lootable items, always prioritize Brothers in Arms because it's cut content repurposed into the game:
Step 06 - Always prioritize BiA over ESO.png
6.2
This step will pop up two times because of what do I know - just repeat step 6.
7. Guess what: THATS IT! You're good to go, have fun

Activate and prioritize the mods as shown in:
Step 01 - Activate and prioritize.png
2.
Do NOT run script merger or start the game, instead:
2.1
Go to "modz_SSS6\content\scripts\game\player" and open the "playerWitcher.ws" and locate the following - or just copy it from here:
//zur13 modSSS
public function SSS_GetEquippedMutationType() : array< EPlayerMutationType >
{
return ( ( W3PlayerAbilityManager ) abilityManager ).SSS_GetEquippedMutationType();
}
2.2
Go to "modGearLevelScaling\content\scripts\game\player" and open the "playerWitcher.ws" and go to almost the very bottom of the end, search for this string: "exec function fucfep1()"
--------------------
}
<<<< PASTE HERE >>>>
}
exec function fuqfep1()
{
--------------------
See the "<<<< PASTE HERE >>>>" part? Take the function (including the //zur13 modSSS) we copied before and PASTE IT EXACTLY THERE! It should now look like this:
--------------------
}
//zur13 modSSS
public function SSS_GetEquippedMutationType() : array< EPlayerMutationType >
{
return ( ( W3PlayerAbilityManager ) abilityManager ).SSS_GetEquippedMutationType();
}
}
exec function fuqfep1()
{
--------------------
Save the file, close it and close the mods folder, go ahead:
3.
Run Script Merger and check the exact merged and NOT merged scripts as shown in the screenshots:
Step 03 - Watch these merges.png
Step 04 - And these exactly.png
4.
Then merge those scripts and click "OK" a bunch of times.
5.
When asked about prioritizing between SSS and SSS GUI, choose the GUI:
Step 05 - Prioritize gui.png
6.
When asked about prioritizing Vanilla or BiA or ESO (Enemy Scaling Overhaul) in regards of two lootable items, always prioritize Brothers in Arms because it's cut content repurposed into the game:
Step 06 - Always prioritize BiA over ESO.png
6.2
This step will pop up two times because of what do I know - just repeat step 6.
7. Guess what: THATS IT! You're good to go, have fun

Ja, wie?! Hier soll auch Gamecontent gepostet werden?! Nagut, wenn's denn unbedingt sein muss
Gaunter O Dimm - ein fantastischer Charakter, der im Urspiel bereits enthalten war und nichts weiter als diese eine Szene zu Beginn des Spiels hatte... wer die Erweiterungen gespielt hat, weiß auch, dass es sich dabei keineswegs nur um einen einfachen NPC handelt
Bei Bram muss ich immer an Howard Wolowitz aus Big Bang Theory denken - die erstklassige Frisur jedenfalls ist dieselbe
Ein Blick auf das Schlachtfeld vor Weißgarten... Es sieht einfach grafisch auch 11 Jahre später noch immer SO FANTASTISCH aus!
Übrigens: ALLE Screenshots sind out of game und ohne Raytracing! Ich stelle nicht jedes Mal umständlich um, bevor ich Screenshots machen möchte. Das Forum rechnet zudem auf 2560x1440 runter - im Original handelt es sich um 4K UHD, von (Achtung!) 720p (!!!) hochskaliert! Yep, ich spiele auf DLSS Ultra Performance (um eben permanent 100 FPS zu halten und dabei nicht mehr als ca. 150 Watt aus der 4080 Super zu ziehen).
Der Rest im Spiel ist auf Anschlag gedreht.
Plötze macht Plötze-Dinge!
Schau dir meine riesige Hand an! Mit der hab ich schon so manches Monster geklatscht!
Und nach dem Monsterklatschen fühle ich mich immer so... hrrrr!
Bro-Love, Geralt! BRO-LOVE!
Vesemir, die coole Socke, beim Judgen von Ciri.
Die wiederum backflipped fröhlich umher, während Geralt nochmals on top judged. Das Kind hats nicht leicht.
PS: Hier habe ich ein wenig zu häufig den Screenshot-Button betätigt, weshalb er hier noch nicht aus dem letzten Bild wegverschwunden war. Generatives Löschen mit Paint (Copilot) ist ja mal richtiger Kernschrott und im Gemini / Banana Pro wird ja nur ein schlecht aufgelöstes Ergebnis angeboten, wobei das generative Löschen praktisch tadellos ist. Hier werd ich mich mal 10 Minuten hinsetzen und das selbst händisch entfernen müssen (das geht sogar als Laie/Amateur mit MSPaint).
Eskel (Vordergrund) und Lambert (Hintergrund). Auch hier wieder hat CDPR es fantastisch geschafft, zwei grundsätzlich verschiedene Charaktere ins Spiel einzubauen, die bereits im ersten Witcher grundlegend wichtige Rollen gespielt haben.
Ich möchte dazusagen, dass ich die Buchvorlagen nicht kenne und mir bewusst ist, dass CDPR hier selbstverständlich eine gewisse künstlerische Freiheit hat walten lassen. Dennoch ist Eskel wohl genau so, wie stets beschrieben: außen wirkt er (auch aufgrund seiner Vernarbung) sehr rauh und grummelig, ist in Wahrheit aber ein herzensguter, Harmonie suchender Kerl. Lambert hingegen ist stets griesgrämig, mürrisch und teilweise ein richtiges A... obwohl auch er stets nur Gutes im Sinn hat.
Ciri war offensichtlich also doch ein ganz normales Kind - schließlich spielt sie im Rückblick mit Puppen
Aber irgendwie sieht die Puppe komisch aus...
Da fühlt sich das Trainieren mit einer Puppe gleich viel lebensechter an!
Und schon ist Winter - gut zu erkennen an den heransegelnden Elfenschiffen aus einer anderen Dimension
Der Kapitän des Schiffs. Unter der Rüstung verbirgt sich ein ... naja, Lore eben - lest nach, wenn euch das interessiert, oder spielt wenigstens das Spiel, wenn ihr es noch nie getan habt - SCHANDE über euch!
Nur ein Traum, puh... dennoch sitzt ein nachdenklicher Geralt mitten in der Nacht (3 Uhr, um genau zu sein) am Lagerfeuer und grübelt über den Verbleib von Yen und Ciri.
PS: Diesem Bild (weiterhin: alles Ingame und unbearbeitet) ist für mich verdammt nah am Fotorealismus dran - zumindest, was Geralts Gesicht und die Bäume/Vegetation im Hintergrund angeht. Plötze sowie Geralts Rüstung (und natürlich im Detail die Haare) wirken noch etwas zu sehr nach Videospielgrafik.
Dennoch, auch hier wieder: verfluchte 11 Jahre alt, einfach irre.
Achja: eine Mod, die ich nutze, hübscht die Texturen etwas auf - das fällt aber auch nur subtil auf.
Ich find's immer wieder atemberaubend, wie gut es CDPR geschafft hat, jede Szene in diesem Spiel über die Mimik und Gestik der Charaktere (und selbstverständlich auch über die verflucht gute deutsche Synchro) mit den stets passenden Emotionen zu füttern.
Hier sitzt kein Kriegsheld und auch kein glücklicher Super-buffed-Videospiele-Charakter, sondern ein verzweifelter Hexer, von der Gesellschaft verhasst, von Gewissensbissen geplagt und nicht wissend, ob bzw. wie er seinem Schicksal oder seinem Mündel folgen soll.
Nachfolgend noch ein wenig Morgenröte-Impressionen aus Weißgarten:
Mal ganz im Ernst, insbesondere das Schlachtfeld-Foto: das glaubt einem doch keiner, dass das ingame so aussieht und mit glattgebügelt 100 FPS in 4K UHD auf ner 4080 Super läuft... Vergleicht dagegen mal andere Spiele, deutlich neuer, die in 2560x1440 nichtmal 60 FPS stabil halten können auf selber Hardware. Ich kann da gar nicht genug schwärmen.
Davon ab: ein ziemlich witziger Bug, übrigens Mod-unabhängig (kann z.B. auch auf der ungemoddeten PS4-Version passieren, wenn ich das richtig gelesen habe)
Da spawnen einfach mal random ganz viele Pferdchen auf einmal
Ich mag ja Hundis und habe hier auch Mitleid, dass der arme Hussar so vernarbt dreinschaut... aber gleichzeitig habe ich das Gefühl, dass er nachts an mein Bett heranschleicht und meine Seele fressen will
Auch, wenn es sich hier nur um eine recht kurze und eher simple Nebenquest ohne jedwede spätere Konsequenz handelt: alleine hier schon wieder ist das Storytelling um den Faktor X größer als in den meisten anderen Open World "Rollenspielen".
Im Spiel gibt's auch Igel!
Und Wildpferde!
Und Minecraft! ... äh... Crafting... ohne Mine
Und schöne Landschaften bei schönem Wetter mit schöner Aussicht und ganz ohne Krieg...
...bis dann wieder die nächste Killcam einsetzt (sog. Finisher Moves, die auf Wunsch auch automatisch ausgeführt werden) - ich finde den Wechsel der Kameraperspektive mitten im Kampf in solchen Szenen echt abgefahren. Aber wie gesagt, kann man bei Bedarf auch deaktivieren im Ingame-Menü.
Später mehr
Ergänzung ()
Stimmt doch gar nicht! LÜGENPRESSE!bogge101 schrieb:ich habe meinen Argonier Sypro genannt
Zuletzt bearbeitet:
Alexander2
Fleet Admiral
- Registriert
- Aug. 2014
- Beiträge
- 15.418
Den Spielstand hatte ich wirklich damals :-) Witcher 2 fand ich auch gut, ist aber schon recht anders. Witcher 1 wiederum habe ich nicht gezockt.DJMadMax schrieb:AKTIVIEREN (!!!) des simulierten Witcher 2-Spielstands
Löschknecht
Lieutenant
- Registriert
- März 2025
- Beiträge
- 823
Witcher 2 war schon gut, aber wie ich finde relativ kurz gehalten. Witcher 1 war länger und wie ich finde deutlich schwerer, dafür mehr Entscheidungen mit guten Rückblicken. Und die Perspektive war halt anders, war ja mehr so art Iso.
BeowulfAgate
Lt. Junior Grade
- Registriert
- Okt. 2006
- Beiträge
- 483
Nach längerer Pause spiele ich grade DA Veilguard weiter und bleib da bis zum Ende.
Man denkt, alles geschafft, aber...
... dann grade noch geschafft wenn man die Gesundheitsleiste betrachtet.
Man denkt, alles geschafft, aber...
... dann grade noch geschafft wenn man die Gesundheitsleiste betrachtet.
heute den Großteil mit dem Heilen meines Vampirstatus verbracht: reisen nur bei Nacht, Leute anzapfen, Leute haben Angst vor mir, ich kippe am helligten Tag um, Zutaten beschaffen, Leute finden, ....
hä, was ist los?
DJMadMax schrieb:Stimmt doch gar nicht! LÜGENPRESSE!![]()
hä, was ist los?
Zuletzt bearbeitet:
Lies mal genau, was du geschrieben hastbogge101 schrieb:hä, was ist los
@eightcore
Das witzige ist: man erkennt sofort, dass es Kingdom Come: Deliverance (2) ist
Auch das sind zwei fantastisch aussehende Spiele und der erste Teil ist auch schon wieder 8 Jahre alt (und es gibt ein paar ganz tolle Mods dafür - insbesondere: Save everywhere!
)
@GUN2504
Was mir bei deinem Screenshot erst richtig deutlich auffällt: die extreme Variation der Häuser! Keines sieht 1:1 wie das andere aus oder steht zumindest niemals in unmittelbarer Nähe seines Zwillings. Da sind überall mal ein paar Microdetails an den Dächern anders oder statt nem Fenster ist mal ne Tür an derselben Stelle im Erdgeschoss... richtig gut! Also wirklich. Ich bin schon beeindruckt, wie einheitlich und gleichzeitig individuell das Stadtbild in Anno 117 aussieht.
Das witzige ist: man erkennt sofort, dass es Kingdom Come: Deliverance (2) ist
@GUN2504
Was mir bei deinem Screenshot erst richtig deutlich auffällt: die extreme Variation der Häuser! Keines sieht 1:1 wie das andere aus oder steht zumindest niemals in unmittelbarer Nähe seines Zwillings. Da sind überall mal ein paar Microdetails an den Dächern anders oder statt nem Fenster ist mal ne Tür an derselben Stelle im Erdgeschoss... richtig gut! Also wirklich. Ich bin schon beeindruckt, wie einheitlich und gleichzeitig individuell das Stadtbild in Anno 117 aussieht.
coxon
Fleet Admiral
- Registriert
- Mai 2005
- Beiträge
- 12.433
Ich hab vor etwas mehr als einer Woche CachyOS installiert und meinen MIDI Controller vermisst den ich nutze um einen Mixer mit Channelstrips und Bussen zu regeln & muten. Das Unix/MacOS Treiber auf Linux laufen wusste ich bereits, aber erst mit Claude AI konnte ich den Treiber so umschreiben und kompilieren, dass er auf meinem System läuft. Das war ziemlich cool muss ich sagen.DJMadMax schrieb:Es ist wirklich höchst beeindruckend, was mit KI alles möglich ist - wenn man sie richtig zu bedienen weiß.
Ich hab auf Cachy nicht nur mehr fps und eine bessere Bildqualität durch die Bank weg, ich kann meine GPU jetzt auch mit -30% PT betreiben, auf Windows gehn nur -10%. Ich büße teils kaum Takt ein und die Karte boostet mit 205 Watt trotzdem auf 2,4-2,5GHz. Irre...
Ist echt erstaunlich wie viel Freiheit mir dieses OS bietet, Freiheit die ich unter der Konzernfuchtel auf Windows niemals haben werde... Und alle Games laufen bisher ohne Probleme.
Dead Space 2023 ruckelt sich erst mal anständig einen ab, wie auf Windows, aber nach 2-3 Minuten hat sich das fast vollständig gelegt. Ziemlich cool wenn ihr mich fragt.
Und Space Marine 2 sieht mit FSR4 bedeutend besser aus.
Ergänzung ()
Hallo? Wer sagt denn sowas? Als her damit!Nolag schrieb:Als hätten wir noch nicht genug Space Marine II Screenshots.
Zuletzt bearbeitet:
BeowulfAgate
Lt. Junior Grade
- Registriert
- Okt. 2006
- Beiträge
- 483
DA Veilguard, vom Leuchtturm aus in den Feuchtlanden unterwegs. Grade in der Gegend zeigt Raytracing was es kann, ich möchte es in einem Game, das es anbietet jedenfalls nicht mehr missen.
Ähnliche Themen
- Umfrage
- Antworten
- 71
- Aufrufe
- 13.413
- Antworten
- 11
- Aufrufe
- 1.380
- Gesperrt
- Antworten
- 2
- Aufrufe
- 1.672
- Antworten
- 1.425
- Aufrufe
- 224.112
- Antworten
- 0
- Aufrufe
- 1.641