Lokale Verbindung zu langsam

The Warthog

Cadet 4th Year
Registriert
März 2011
Beiträge
69
Hallo zusammen,
habe ein Problem mit meinem neuen Netzwerk. Glasfaser wurde vor kurzem eingerichtet und über die LAN Ports kommt auch nahezu die volle Geschwindigkeit an. Im WLAN habe ich jedoch massive Probleme. Dort kommt nur ein bruchteilt der Leistung an die ich erwarten würde (1000Mbit/s Internet Anschluss)
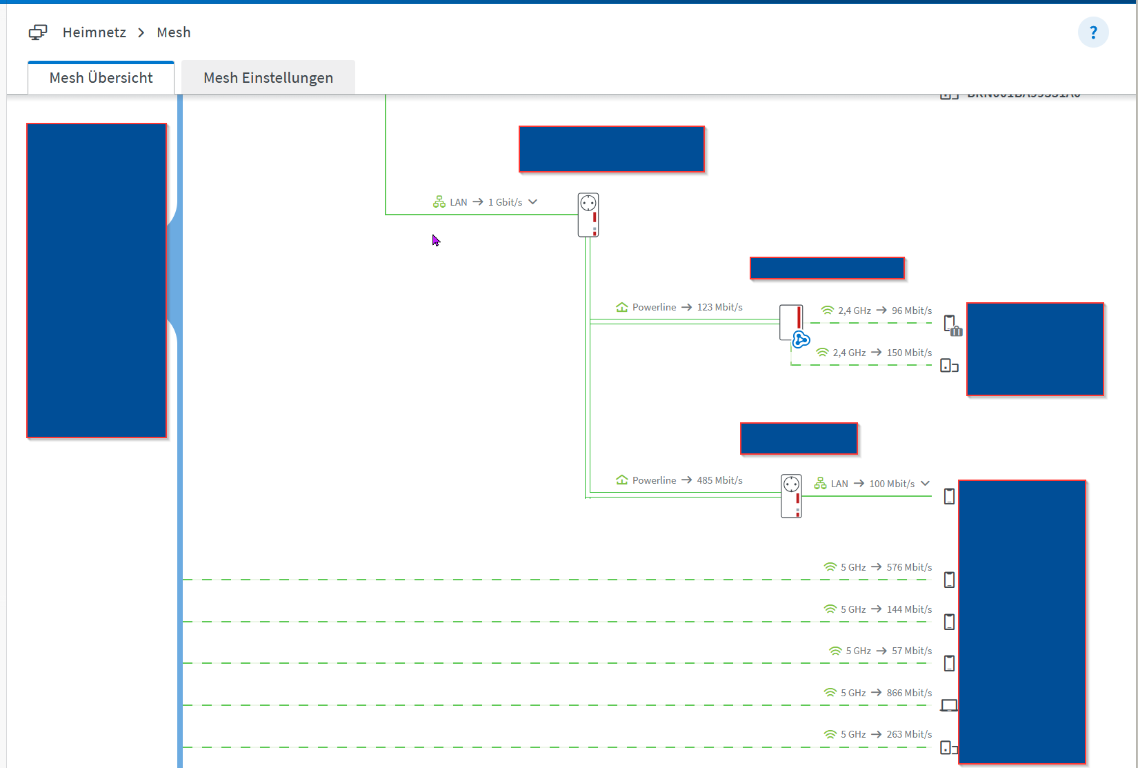
Selbst mit meinem Mobiltelefon ca. 40 cm. nebem dem Router kommen nur 24/13 Mbit/s an. An einem PC der per WLAN angeschlossen ist kommen immerhin so um die 100 Mbit/s an und teilweise sogar etwas mehr im upload. Wenn ich mir aus der FritzBox Mesh Übersicht die Verbindungen anschauen sollte eigentlich viel mehr möglich sein.
Beim Einrichten des Netzwerks habe ich natürlich darauf geachtet das Mesh nach Fritz-Anleitung vorzunehmen, ebenso wurden die Geräte auf den aktuellsten Stand/Treiber aktualisiert)

Zuerst zum Netzwerk/Tests:.
Nachfolgend Auszug aus FritzBox-Konfiguration:
Screenshot 2026-02-05 184307.png

Screenshot 2026-02-05 193644.png

Habt Ihr eine Idee warum die Performance so schlecht ist?
 
Zuletzt bearbeitet:
Warum sind denn alle Clients nur per 2,4GHz angebunden?
 
  • Gefällt mir
Reaktionen: Engaged, qiller, Alter_Falter und 2 andere
WLAN ist eben Funk, geteiltes Medium und störempfindlich.
 
  • Gefällt mir
Reaktionen: Sebbi, acidarchangel und ThoZim
The Warthog schrieb:
Selbst mit meinem Mobiltelefon ca. 40 cm. nebem dem Router kommen nur 24/13 Mbit/s an.
Ich kann nicht erkennen, das ein Gerät direkt mit dem Router 5590 Fiber verbunden ist.

CU
redjack
 
  • Gefällt mir
Reaktionen: Sebbi, DJMadMax, acidarchangel und 6 andere
Mesh aus, Netzwerke trennen und Geräte alle mit 5Ghz WLAN verbinden! Leider ist Mesh nicht immer ideal. Hab es aktuell bei wem auch geändert.
2,4 und 5Ghz WLAN und dann alle Geräte auf die 5GHz genommen, seit dem läuft vieles besser. Der Rest auf das 2,4Ghz WLAN.
 
Wenn irgendwie möglich die beiden "Repeater" per Kabel an die Fritzbox anbinden und in den Modus "LAN-Brücke" (aka Access Point) versetzen.

Der "FritzMeshNo2" hängt selber obwohl per 2.4 & 5 GHz verbunden nur mit 220 Mbit an der Fritzbox - das kann dann Richtung der Clients nur schlechter werden.
 
  • Gefällt mir
Reaktionen: Sebbi, acidarchangel, Ja_Ge und 2 andere
Starte mal einen größeren Download und schau da auf die Geschwindigkeit. Speedtests sind teilweise nicht aussagekräftig.
Den Bildern mach, läuft aber alles nur auf 2,4Ghz, was deutlich langsamer ist als 5Ghz.
 
Incanus schrieb:
Warum sind denn alle Clients nur per 2,4GHz angebunden?
Vlt. wird das 5GHz Wifi schon für die Anbindung an die FB benutzt? Kenn jetzt den Repeater nicht, aber vlt ist das son Teil, was dann selber nur noch 2.4GHz ausstrahlen kann?
 
Incanus schrieb:
Warum sind denn alle Clients nur per 2,4GHz angebunden?
Weil beide Frequenzbereiche aktiviert waren und die Geräte es sich aussuchen können per Einstellung.

redjack1000 schrieb:
Ich kann nicht erkennen, das ein Gerät direkt mit dem Router 5590 Fiber verbunden ist.

CU
redjack
Liegt daran dass der Screenshot nur den Mesh-Bereich beinhaltet, wäre der Screenshot länger würden die Geräte entsprechend auftauchen.

duAffentier schrieb:
Mesh aus, Netzwerke trennen und Geräte alle mit 5Ghz WLAN verbinden! Leider ist Mesh nicht immer ideal. Hab es aktuell bei wem auch geändert.
2,4 und 5Ghz WLAN und dann alle Geräte auf die 5GHz genommen, seit dem läuft vieles besser. Der Rest auf das 2,4Ghz WLAN.
Habe testweise auf 5Ghz only umgestellt. WLAN Geschwindigkeit ist zumindest vereinzelt gestiegen auf dem Smartphone auf ca. 700 Mbit/s. Der PC der über WLAN an FritzMeshNo1 angeschlossen ist wird jetzt mit einer Kapazität in der FritzMesh Übersicht mit ca. 800 Mbit/s angezeigt, ankommen tun jedoch trotzdem weiterhin nur ca. 100-150 Mbit/s.
Screenshot 2026-02-05 221835.png


Alter_Falter schrieb:
Wenn irgendwie möglich die beiden "Repeater" per Kabel an die Fritzbox anbinden und in den Modus "LAN-Brücke" (aka Access Point) versetzen.

Der "FritzMeshNo2" hängt selber obwohl per 2.4 & 5 GHz verbunden nur mit 220 Mbit an der Fritzbox - das kann dann Richtung der Clients nur schlechter werden.
Bautechnisch vom Vermieter nicht erlaubt. Hätte am liebsten an den wichtigsten Stellen direkt Kabel verlegt.
Die Geräte wo die hohe Geschwindigkeit ankommen soll verbinden sich mit FritzMeshNo1.

DJKno schrieb:
Starte mal einen größeren Download und schau da auf die Geschwindigkeit. Speedtests sind teilweise nicht aussagekräftig.
Den Bildern mach, läuft aber alles nur auf 2,4Ghz, was deutlich langsamer ist als 5Ghz.
Auch getestet. Steam riegelt bei etwa 100 Mbit/s ab (bei PC per LAN kabel und per Wifi). Ein Versuch über Epic brachte auch keine höhere Geschwindigkeiten, lag im ähnlichen Bereichen.
 
Zuletzt bearbeitet:
Was meinst du mit "Bautechnisch vom Vermieter nicht erlaubt"? Er kann dir nicht verbieten Löcher zu bohren und Kabel zu ziehen o_O
 
  • Gefällt mir
Reaktionen: Engaged, DJMadMax und acidarchangel
Zuletzt bearbeitet:
  • Gefällt mir
Reaktionen: blastinMot, Engaged, DJMadMax und 2 andere
Vergiss die Fantasie-brutto-werte, die in der Fritzbox stehen. WLAN ist ein Shared Medium, was bei der Anzeige nicht berücksichtig wird. Repeater daher idealerweise per LAN-Kabel anbinden. So blockiert der Rückkanal nicht die Funk-Airtime. Wenn ich das richtig sehe nutzt du zur FritzBox und zu den Clients immer jeweils 2.4 oder 5 Ghz. Hier wird also fleißig geteilt. Wenn dann noch ein Gerät (oder mehrere) auf Grund von schlechter Verbindung Pakete mehrfach anfordert geht es schnell Bergab mit der Bandbreite.
 
  • Gefällt mir
Reaktionen: qiller und Sebbi
WLAN ist und bleibt keine Lösung für dauerhaft stabile Datenraten. Das geht nur über Kabel.
Wlan über verkabelte APs stellt noch die beste Variante dar. Per Mesh und WLAN und Repeatern, die ein schlechtes Signal noch schlechter machen, kommt eben genau das dabei raus.
Vielleicht kann man mit besserer Hardware noch mehr rausholen.
Ergänzung ()

The Warthog schrieb:
Auch getestet. Steam riegelt bei etwa 100 Mbit/s ab (bei PC per LAN kabel und per Wifi). Ein Versuch über Epic brachte auch keine höhere Geschwindigkeiten, lag im ähnlichen Bereichen.
Per LAN Kabel direkt am Router?
Werden wir wirklich über Mbit nicht MByte?
 
  • Gefällt mir
Reaktionen: Ja_Ge
The Warthog schrieb:
Der PC der über WLAN an FritzMeshNo1 angeschlossen ist wird jetzt mit einer Kapazität in der FritzMesh Übersicht mit ca. 800 Mbit/s angezeigt, ankommen tun jedoch trotzdem weiterhin nur ca. 100-150 Mbit/s.
Ist in meinen Augen ok.

Wie hast Du das gemessen?

CU
redjack
 
The Warthog schrieb:
Habe testweise auf 5Ghz only umgestellt. WLAN Geschwindigkeit ist zumindest vereinzelt gestiegen auf dem Smartphone auf ca. 700 Mbit/s. Der PC der über WLAN an FritzMeshNo1 angeschlossen ist wird jetzt mit einer Kapazität in der FritzMesh Übersicht mit ca. 800 Mbit/s angezeigt, ankommen tun jedoch trotzdem weiterhin nur ca. 100-150 Mbit/s.
Um es ganz klar zu sagen, die ~800Mbit/s sind auf physischer Ebene, also brutto.

Der Overhead ist bei WLAN gigantisch, Fehlerkorrekturen, Protokolle, Kollisionen mit den Nachbarn, etc. .

Die ca. 100 bis 150Mbit/s netto, sind da absolut normal.

Wenn Du eine schnellere WLAN-Verbindung willst, musst Du sowohl im Router als auch im Client (Smartphone etc. ) Geräte nehmen, welche mehr als zwei Datenpfade übertragen (i.e. mehr als 2x2 MIMO). Es gibt WLAN-Router mit 8x8 MIMO. Doch Achtung der Client muss dazu passen und ebenfalls 8x8MIMO unterstützen.

Du kannst auch auf WiFi 7 gehen, doch Riesensprünge würde ich hier nicht erwarten, nur eine leichte Verbesserung.

Oder wieder anders, wer wirklich stabile und hohe Datenraten über WLAN braucht/möchte, muss sich ausgiebig mit WLAN beschäftigen.
 
  • Gefällt mir
Reaktionen: The Warthog
The Warthog schrieb:
Habt Ihr eine Idee warum die Performance so schlecht ist?
Die Performance ist nichts ungewöhnliches für das was man auf den Screenshots sieht.
Mesh Nummer 2 hat eine schlechte Verbindung.
Und deine Endgeräte sind nur in 2,4 GHz, dort sind niedrige Geschwindigkeiten ganz normal.

Du musst für flächendeckendes 5GHz mit mindestens - 70 dBm oder besser sorgen, zumindest für alle wichtigen Räume.

Am besten die Repeater per LAN Kabel als Access Point nutzen, dann kannst du sie auch so positionieren dass die wichtigen Räume eine gute Abdeckung haben, denn 5GHz hat nicht so eine gute Material Durchdringung.

Stell mal 5 GHz fest auf Kanal 100, dann sollte es eine etwas höhere Reichweite haben, teste dann noch mal.
 
Willst du 100% die Datenrate die vom Provider kommen, geht es nur mit lankabel ab cat 5e.
Mit wlan kriegst du zwischen 10 bis 80% Durchsatz je nach Adapter und Platzierung Empfänger/sender. Zu 99% ist dein mesh nicht korrekt konfiguriert oder eine Komponente ist defekt. Also mesh komplett resetten und ein Gerät nach dem anderen neu ins mesh stellen und die Geräte neu verbinden . Dass nur 2.4ghz geht zeigt von einer wohnsituation die wlan inkompatibel ist oder die Platzierung des Router ist schlecht gewählt. (In Schrank neben dectstation, unten im Keller oder irgendwo im engen Flur auf dem Schrank ganz hinten im eck)
Alternative für bohrverweigerer dlan mit g.hn und nur mit g.hn (homeplug dlan ist keine Option)
 
Hier gabs gute Tipps!

Mein Fazit aus dem ganzen (in meiner Wohnung):

  • Eine Tür zu = 25%-50% weniger Leistung.
  • Zwei Türen = bis 75% einbruch der Leistung
  • 2-3 Räume entfernt = Glückspiel, das WLAN stabil bleibt

Am Ende hatte ich 1 Raum ohne WLAN, und das bei 75m² Wohnung. 2 Zimmer waren nicht stabil mit WLAN versorgt.

Da ich DLAN nutze, habe ich einen Repeater per DLAN in einen Raum aktiviert und nutze das. Wenigsten ist WLAN für Streaming stabil.
1770387648435.png



Fazit: die ganzen kurzwelligen Signale werden durch Türen massiv gestört.
100% des Anschluss wird nur per LAN funktionieren. Rest ist wie oben gesagt, 20% bis 80% Leistung.
 
  • Gefällt mir
Reaktionen: NJay
thrawnx schrieb:
Was meinst du mit "Bautechnisch vom Vermieter nicht erlaubt"? Er kann dir nicht verbieten Löcher zu bohren und Kabel zu ziehen o_O
Vermieter = Mein Vater, will da keine Streitigkeiten, ich hätte ja am liebsten in jedes Stockwerk Kabel verlegt beim Ausbau :D
Ja_Ge schrieb:
Vergiss die Fantasie-brutto-werte, die in der Fritzbox stehen. WLAN ist ein Shared Medium, was bei der Anzeige nicht berücksichtig wird. Repeater daher idealerweise per LAN-Kabel anbinden. So blockiert der Rückkanal nicht die Funk-Airtime. Wenn ich das richtig sehe nutzt du zur FritzBox und zu den Clients immer jeweils 2.4 oder 5 Ghz. Hier wird also fleißig geteilt. Wenn dann noch ein Gerät (oder mehrere) auf Grund von schlechter Verbindung Pakete mehrfach anfordert geht es schnell Bergab mit der Bandbreite.
Bin was WLAN Technologien angeht nicht allzu erfahren, hätte aber 50% der Brutto-Kapazität als Richtwert angenommen was ankommen sollte. Aktuell bewege ich mich aber eher bei 10-20 %. Entnehme aber den vielen Kommentaren hier das wohl meine Erwartung zu hoch gesteckt ist.
DJKno schrieb:
Per LAN Kabel direkt am Router?
Werden wir wirklich über Mbit nicht MByte?
Gerade eben noch mal getestet zur Sicherstellung:
Per LAN am Router (Über Switch): Steam & Epic mit ca. 95 MB/s bzw. 800 Mbit/s
Per WLAN am zweiten PC: Steam & Epic mit ca. 15 MB/s bzw. 120 Mbit/s

redjack1000 schrieb:
Wie hast Du das gemessen?
Über https://www.breitbandmessung.de

Engaged schrieb:
Stell mal 5 GHz fest auf Kanal 100, dann sollte es eine etwas höhere Reichweite haben, teste dann noch mal.
Werde ich testen.

@duAffentier D-LAN war tatsächlich schon im Einsatz, da ist die Leistung aber sogar noch schlechter als über WLAN (Ein PC steht im oberen Stockwerk). Die Leitungen liegen für D-LAN auch nicht Optimal da diese durch 2 Sicherungskästen gehen müssen (Verkabelung ist etwas Wild verlegt durch mehrere Renovierungen)
 
The Warthog schrieb:
Habe testweise auf 5Ghz only umgestellt. WLAN Geschwindigkeit ist zumindest vereinzelt gestiegen auf dem Smartphone auf ca. 700 Mbit/s. Der PC der über WLAN an FritzMeshNo1 angeschlossen ist wird jetzt mit einer Kapazität in der FritzMesh Übersicht mit ca. 800 Mbit/s angezeigt, ankommen tun jedoch trotzdem weiterhin nur ca. 100-150 Mbit/s.
Anhang anzeigen 1703858
Es spielt eigentlich keine Rolle wie schnell die Anbindung zwischen PC und Repeater ist wenn die Verbindung zwischen Repeater und Router nicht mindestens genauso schnell ist.

Deine Theoretischen 800 Mbit/s werden durch die 570 Mbit/s zw. Repeater und Fritzbox schonmal auf reale maximal 280 Mbit/s verlangsamt und da der Screenshot nicht während des Speedtests enstanden ist, gehe ich davon aus das die Verbindung zw. Router und Repeater auf 300 Mbit/s fällt da während des Speedtests die Verbindung zw. Repeater und PCs das Funknetz auslastet und somit verlangsamt.
 
  • Gefällt mir
Reaktionen: Ja_Ge
Zurück
Oben