Ubiquiti UniFi: Wie werden die gemanaged?

@clmns keiner Versucht ihn dazu zu überreden. Lediglich muss er sich seine eigene Meinung verschaffen und selbst entscheiden. Hierfür bekommt er von uns Informationen und Erfahrungswerte.
Mein Chef verteufelt bis heute noch Ubiquiti und hat wegen mit Albträume davon, weil ich Preis/Leistung und die Funktionen für Sinnvoll halte für unseren Anwendungsbereich.

Aktuell habe ich keinen Ausfall oder irgendwelche Probleme mit Ubiquiti gehabt, lediglich von Kollegen gehört dass die auch mal einen Fehler in der Software hatten, welche Probleme bereitet haben. Aber welcher Hersteller hat das heutzutage nicht.

Eine Lösung mit Controller finde ich für 2 Switche ebenfalls unnötig, muss aber der TE selbst wissen.
 
Seno.- schrieb:
Mein Chef verteufelt bis heute noch Ubiquiti und hat wegen mit Albträume davon
Zurecht... das Zeug hat meiner Meinug nach Features die "am falschen Ende"... gelinde gesagt...
aber wie schon gesagt, you do you... ich fürchte mich auch vor Zeugs was recht eigen(mächtig) ist und primär dafür konstruiert ist über den Hersteller gemanaged zu werden.
Anscheinend wird in letzerzeit dafür an der Fertigungsqualität gespart. Nutzt unterdimensionierte Netzwerkchips, bzw. schneidert künstliche Featuresets, spart an der Lüftung...
Seno.- schrieb:
weil ich Preis/Leistung und die Funktionen für Sinnvoll halte für unseren Anwendungsbereich.
sehe ich nicht... im WLAN Bereich, sicher... alles was ein bischen mehr "heavylifting" braucht, bzw. die meisten allgemeinen Netzwerkstandards ohne schnörkel bedient sehe ich da Mikrotik stets im Vorteil. Also im Routing/Switching hast du da schon sehr gute P/L...
WLAN 7 (mit 6GHz Band) haben sie noch nicht und 2.5GBit Produkte kommen langsam dazu.
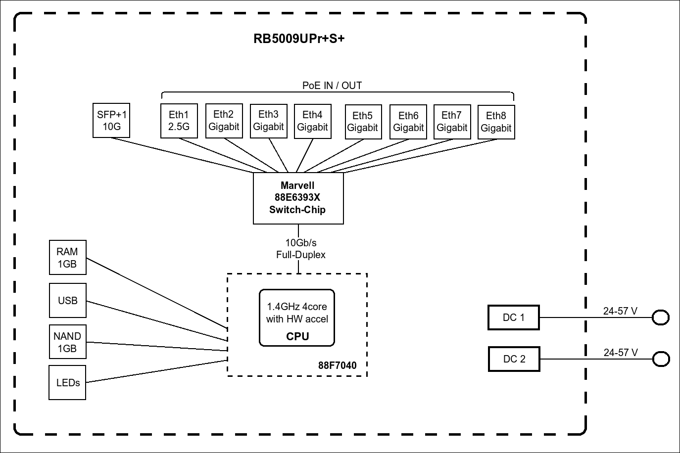
Dafür haben fast alle Geräte ihre Spezifikationen dokumentiert...

z.b.:
RB5009UPrS_220805.png


/fanboy off

Seno.- schrieb:
keiner Versucht ihn dazu zu überreden
hab ich nie behauptet... wie gesagt, habe nur geschrieben weil ich das ganze management von dem ubiquiti Zeug sehr wild fand, und letztlich nicht mit Leistung überzeugen konnte...
 
Seno.- schrieb:
@WulfmanGER wenn du etwas ohne Cloud/Registrierungen haben willst ist Ubiquiti der falsche Hersteller […] Cloud Gateway, Cloud Key installiert ist oder auf eigener Hardware verwirklicht werden kann.
Nur damit hier kein Missverständnis vorliegt: Mit „Cloud“ meint Ubiquiti keine Internet-Cloud sondern eine Personal-Cloud = Controller. Man muss sich bei UniFi nirgends im Internet anmelden und UniFi geht auch ohne Internet.
 
  • Gefällt mir
Reaktionen: Hammelkoppter
Zurück
Oben