Dienstleister gesucht

frosch006

Lieutenant
Registriert
Mai 2010
Beiträge
633
Hallo,
ich habe bei mir Unifi Hardware und suche jemanden der mein Netzwerk optiniert. Ich habe bisher leider keine Firma vor Ort finden können die Unifi Produkte verbaut und weitere serviceaufgaben übernimmt. Bei den Firmen, die ich anfragte, hieß es meistens: wir verteiben diese Produkte nicht und möchten auch die installation nicht durchführen weil es für sie fremde Produkte sind und die erfahrung darüber fehlt.
Ich suche jemand aus dem näheren Bereich um PLZ: 96...
Kann mir da jemand helfen bzw. eine Empfehlung zu einem Dienstleister geben?

ma
 
Niemanden in Nuernberg? Das ist doch eine tech Hochburg
 
Jeder bekommt das hin, sogar du.

Sieh das ganze nicht als Gesamtprojekt an, sondern zerlege es in einzelne Teile und mach dich darüber schlau, oder frag Teilbereiche nach, die du nicht weißt.

Dem Text entnommen sehe ich folgende Bereiche:
  • Optimierung (inklusive Vorbereitung für Erweiterung)
  • Installation.
  • Einbindung neuer Hardware und Erweiterung des Netzwerks.


Vieles ist wesentlich einfacher (Grundwissen vorausgesetzt) als man denkt.
 
  • Gefällt mir
Reaktionen: madmax2010
Mal uns mal auf was du vor hast.
Sag und was wo wie verbunden sein soll und welche endgeräte dein Netz nutzen sollen. Wir schaffen das
 
  • Gefällt mir
Reaktionen: HighTech-Freak
Wie Max sagte... schreib mal was Du so an Hardware hast... normerweise is das ratz fatz erledigt.
Ich hab Unifi in Corona Zeiten schon ausschließlich über "Remote Hands" & Teamviewer deployed...

Wichtig zu wissen wäre welche Hardware sonst noch so im Netzwerk hängt (netzwerktechnisch) und auch worauf der Controller läuft... Unifi XG Server is zB etwas aufwendiger im Setup weil der eine oder andere Bug im Auslieferungszustand noch vorhanden ist bis man das Ding händisch über SSH updated hat (samt repository changes...) während eine Controllerinstallation auf Windows eine Sache von 5 Minuten ist (JAVA Firewall Settings ausgenommen). Konfigurationsaufwand hängt natürlich von den Vorstellungen ab...

Langfristig kannst Du das System mit ein wenig Einweisung bzw. den richtigen Settings eh selbst verwalten. Firmwareupdates der Hardware kann man zB automatisch einspielen lassen oder händisch per Button...
 
Hallo,
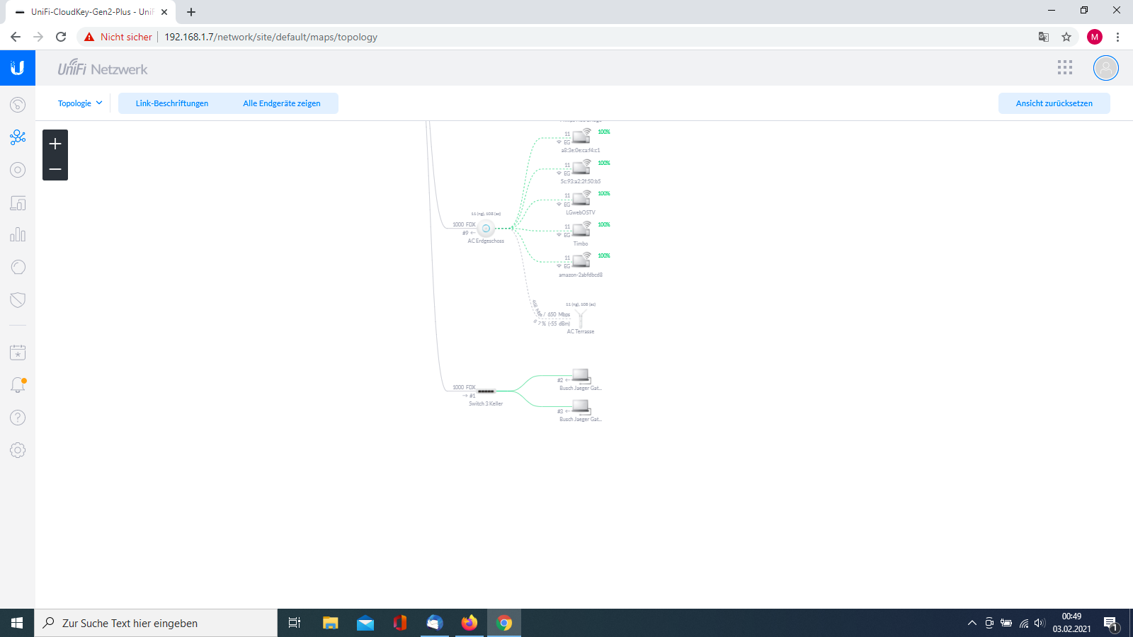
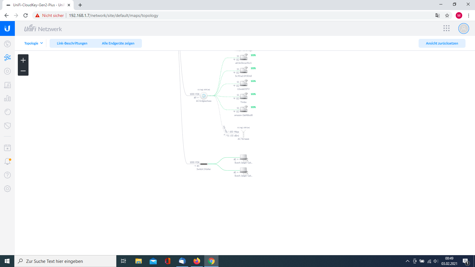
ich hab bisher an einem Draytek Vigor 130 Modem eine USG und den Cloudkey Gen 2, verschiedene Switch von Unifi, AC Lite, AC mesh, Cams und ein NAS von Synology.
Das System läuft soweit, jedoch hab ich es nicht geschafft eine Aufteilung der Netze vorzunehmen. Ich hab hier schon viel darüber gelesen, aber ich hab nicht die Zeit dafür gefunden mich so intensiv damit zu beschäftigen. Ich möchte wenigstens 3 getrennte Netze. 1x Gast, Lan und WLAN. 1x Netz A, LAN und WLAN. 1x Netz B, LAN und WLAN. Alle 3 Netze sollen ins Internet kommen, jedoch keinen Zugriff auf die anderen Netze haben. Im Netz A sollen auch alle weiteren Geräte angsiedelt werden, wie z.B. Drucker, Multimedia, Smart Home Systeme usw.
Ich bin seit kurzem bereits im Besitz von einer Dreammachine Pro und dem neuen Draytek Vigor 166 Modem. Die Grundeinstellungen an der DM hab ich mit einer bestehenden Internetverbindung bereits vorgenommen. Die DM, ist aktuell wieder vom Netz genommen und wartet auch das finetuning, sprich Netzwerkeinstellungen.

ma
 

Anhänge

  • Screenshot (96).png
    Screenshot (96).png
    153,9 KB · Aufrufe: 180
  • Screenshot (97).png
    Screenshot (97).png
    121,5 KB · Aufrufe: 177
Du brauchst wirklich Gast-LAN? Gast-WLAN is ja klar, aber welcher deiner Gäste kommt denn mit einem LAN Kabel bei dir an?
Wenn dein Smart home Krams in Netz A kommt, was landet dann in Netz B?

Ansonsten einfach hier mal in die Helferliste für deinen PLZ Bereich schauen.
 
h00bi schrieb:
Du brauchst wirklich Gast-LAN? Gast-WLAN is ja klar, aber welcher deiner Gäste kommt denn mit einem LAN Kabel bei dir an?
Wenn dein Smart home Krams in Netz A kommt, was landet dann in Netz B?

Ansonsten einfach hier mal in die Helferliste für deinen PLZ Bereich schauen.
Hallo,
LAN im Gastnetz, muß wohl doch nicht sein. Ich hab einen aus dem Verein, wenn der bei mir ist und wird zusammen am Rechner was machen, verbindet er sich hat mit dem LAN Kabel. WLAN wird sicher auch funktionieren. Netz B ist von meinem Bruder (Untermieter) der wohnt mit im Haus, soll aber ein eigenes Netz bekommen, ledichlich die Hardware soll er mit nutzen können, Netzwerkdosen und Ac Point.
Wo bitte finde ich hier die Helferliste? Ich hab bisher darüber noch nichts gelesen und über die suche wurde ich auch nicht fündig.

ma
 
Hallo,
Ihr habt mir Mut gemacht. Ich hab es jetzt mal versucht. Hab mal einige Bereiche im LAN und WLAN angelegt.
Wo muss ich das VLAN eintragen mit tagged und untagged? Ich möchte ja keinen Zugriff auf die anderen Netze. Ich hätte jetzt alle ioT Geräte in das managed Netz gepackt. Darin befinden sich auch alle Switch, AC point und Cameras. Wenn dann möchte ich nur den Zugriff vom Netz OG in das Netz managed und gegebenenfalls die Rückmeldung von den ioT Geräten auf meine Geräte die im Netz OG sind. Passen die Einstellungen soweit?
 

Anhänge

  • Screenshot (100).png
    Screenshot (100).png
    135,5 KB · Aufrufe: 181
  • Screenshot (101).png
    Screenshot (101).png
    113,8 KB · Aufrufe: 170
  • Screenshot (102).png
    Screenshot (102).png
    120,1 KB · Aufrufe: 165
  • Screenshot (103).png
    Screenshot (103).png
    113 KB · Aufrufe: 161
Zurück
Oben