Hallo, unter Punkt 2 habe ich das Problem beschrieben.
1. aktuelle Hardware:
(Bitte tatsächlich hier auflisten und nicht auf Signatur verweisen, da diese von einigen nicht gesehen wird und Hardware sich ändert)
2.
Hallo, den PC habe ich jetzt seit ca 1 Jahr. Das Problem trifft seit ca halben Jahr nun auf.
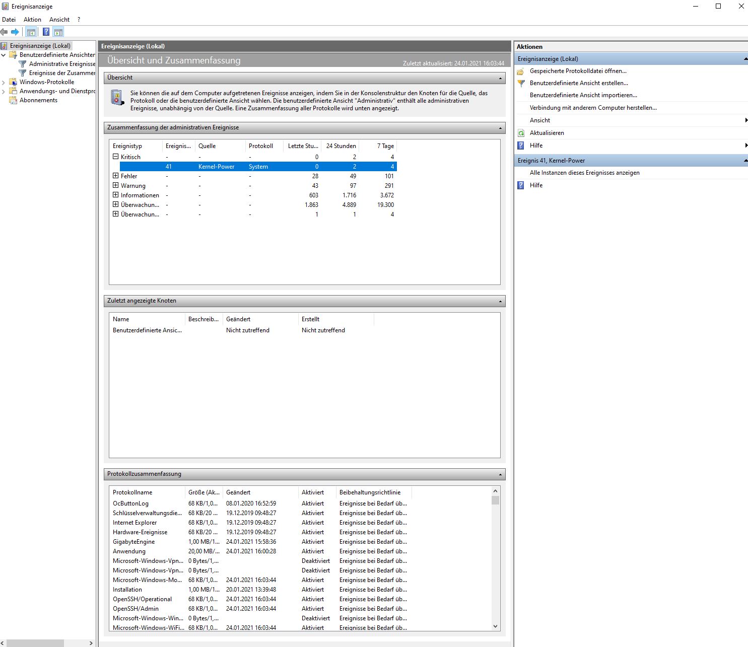
Wenn ich den PC für kurze Zeit unbenutzt lasse, blinken auf dem Mainboard 2 rote Warnungs LED´s: CPU und DRAM und ich kann nichts mehr machen und bin gezwungen über den AN-Schalter den PC neu zu starten. Bei PC Start/Neustart ist die CPU LED kurze Zeit durchgehend an und DRAM bleibt kürzere Zeit an und blinkt dann.
Aber beide LEd´s gehen wieder aus und der PC startet ohne Probleme. Es kommt zu keiner Verkürzung des PC Startes. Weiterhin bei PC Start leuchten auch 3 LED´s nacheinander auf. Zuerst DRAM LED ca.2-3sec geht dann aus, dann VGA LED für ca. 2-3 sec geht dann aus, dann BOOT LED auch für ca2-3sec und geht dann aus.
Bei Games oder Benutzung tritt dieses Problem nie auf. Nur in Ruhe/im Idle.
3. Welche Schritte hast du bereits unternommen/versucht, um das Problem zu lösen und was hat es gebracht?
keine
1. aktuelle Hardware:
(Bitte tatsächlich hier auflisten und nicht auf Signatur verweisen, da diese von einigen nicht gesehen wird und Hardware sich ändert)
- Prozessor (CPU): AMD Ryzen 2700x
- Arbeitsspeicher (RAM): G.Skill Aegis 2x8GB GB DDR4 3000 DIMM
- Mainboard: Gigabyte x470 Aorus Ultra Gaming
- Netzteil: be quiet 700 W Pure Power 11 CM Modular 80+ Gold
- Gehäuse: Sharkoon Tower Gehäuse TG5
- Grafikkarte: Powercolor red dragon 5700 8GB DDR6
- SSD: SSD Samsung 970 EVO Plus 500 GB
- HDD: Seagate BarraCuda ST1000DM010 1000GB
- Monitor: DELL 2721DGF
2.
Hallo, den PC habe ich jetzt seit ca 1 Jahr. Das Problem trifft seit ca halben Jahr nun auf.
Wenn ich den PC für kurze Zeit unbenutzt lasse, blinken auf dem Mainboard 2 rote Warnungs LED´s: CPU und DRAM und ich kann nichts mehr machen und bin gezwungen über den AN-Schalter den PC neu zu starten. Bei PC Start/Neustart ist die CPU LED kurze Zeit durchgehend an und DRAM bleibt kürzere Zeit an und blinkt dann.
Aber beide LEd´s gehen wieder aus und der PC startet ohne Probleme. Es kommt zu keiner Verkürzung des PC Startes. Weiterhin bei PC Start leuchten auch 3 LED´s nacheinander auf. Zuerst DRAM LED ca.2-3sec geht dann aus, dann VGA LED für ca. 2-3 sec geht dann aus, dann BOOT LED auch für ca2-3sec und geht dann aus.
Bei Games oder Benutzung tritt dieses Problem nie auf. Nur in Ruhe/im Idle.
3. Welche Schritte hast du bereits unternommen/versucht, um das Problem zu lösen und was hat es gebracht?
keine
Anhänge
Zuletzt bearbeitet: