stummerwinter
Admiral
- Registriert
- Feb. 2004
- Beiträge
- 8.853
Lad dir mal den A64 Tweaker runter und poste einen Screen von den Einstellungen...
Folge dem Video um zu sehen, wie unsere Website als Web-App auf dem Startbildschirm installiert werden kann.
Anmerkung: Diese Funktion ist in einigen Browsern möglicherweise nicht verfügbar.
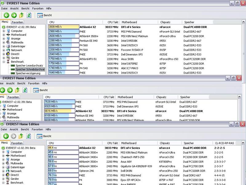
Otternase schrieb:Hier mal die Benches bei 3 Ghz. Leider geht meine 12 Vschiene voll in die Knie und ich kann mein OCZ 600W ja nicht nehmen oder will es nicht weil es zierpt.
RIDD1CK schrieb:So hier mal nen screen von A64 Tweaker..
wär cool wenn noch jemand nen paar tipps hätte.
Otternase schrieb:Ich bräuchte 260~270 @ 2-2-2-5 und nicht nur 240 das langt nicht um super Ergebnisse zu bekommen.