Im oben gezeigten Film wird gezeigt, dass man PIN 3 der unteren Powerkontakte überkleben soll; das ist korrekt.
Bei mir hat es aber auch funktioniert PIN 1 bis 3 zu überkleben. Ist vielleicht für Viele einfacher.
Ich habe gerade zwei neue Fantec DB-ALU3e-6G Festplattengehäuse EAN 425027341630 mit der Seriennummer 11928169300022x gekauft.
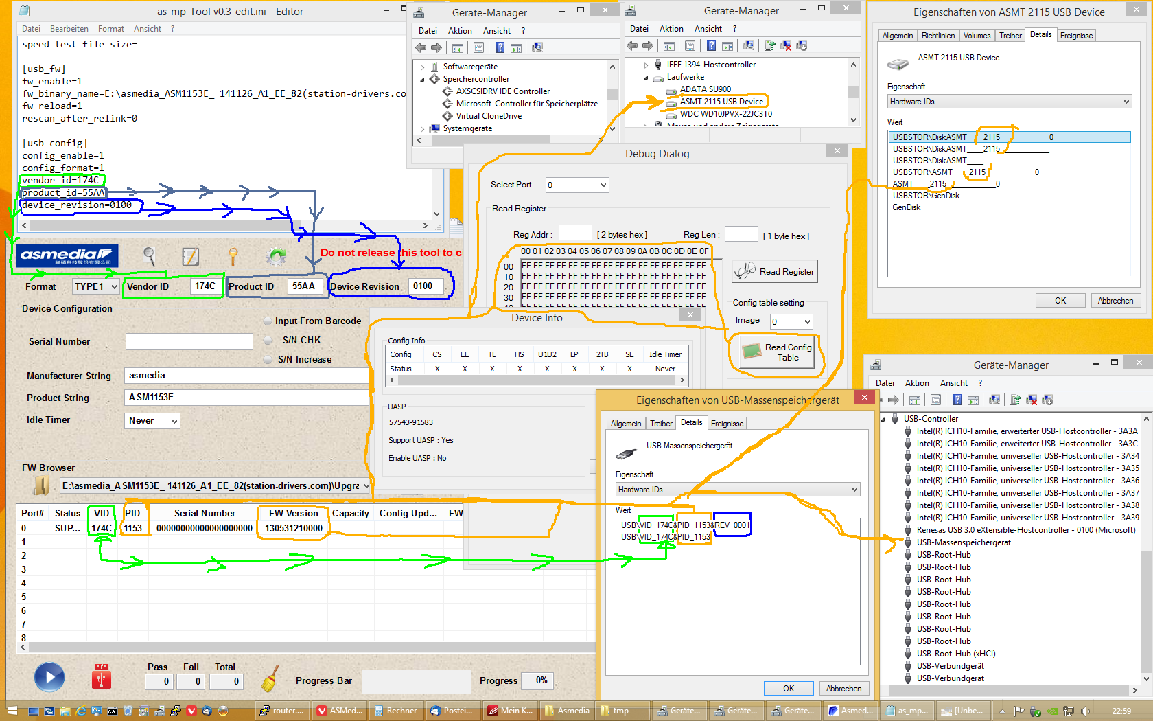
In diesen befindet sich unter Aufklebern ein ASM1153E zusammen mit dem ASMedia High Speed Digital Switch - Type C Mux - ASM1542. Die Platine ist V2.10 von 1922 (22. Kalenderwoche 2019).
Wenn man das Festplattengehäuse per USB anschließt und einschaltet, dann werden im Geräte-Manager sichtbar:
Laufwerke -> asmedia ASM1153E SCSI Disk Device Speichercontroller -> Per USB angeschlossenes SCSI (UAS)-Massenspeichergerät
und nach ein paar Sekunden
Tragbare Geräte -> Name_der_Festplatte_unter_Windows
Die Festplatte schaltet zumindest die Spindel nach 20 min ab (bei den Energieeinstellungen sind für die Festplatten 60 min eingestellt, aber vielleicht fängt der USB 3.0 Bus (Intel(R) USB 3.0 eXtensible-Hostcontroller) an zu schlafen?), aber sie läuft bei Gebrauch (zB durch VLC) sofort wieder an und liefert nach knapp 5 Sekunden wieder Daten.
In dem Fenster für "Hardware sicher entfernen und Medium Auswerfen" steht nur der Windows Festplatten-Name. Wirft man das Medium aus (Device auswerfen), wird die Spindel der Festplatte angehalten und im Gerätemanager verschwinden die Einträge unter Laufwerke und die Rubrik Tragbare Geräte, während der Eintrag "Per USB angeschlossenes SCSI (UAS)-Massenspeichergerät" ein gelbes Ausrufezeichen erhält. Es gibt dabei KEINEN Sound, aber die blaue LED am Festplattengehäuse für Power/ Zugriff geht aus. Schaltet man dann das Festplattengehäuse aus, dann gibt es den Sound "USB Gerät wurde entfernt" und im Geräte-Manager wird der Eintrag "Per USB angeschlossenes...Massenspeichergerät" entfernt.
Das Ganze verhält sich also wie bei USB Festplatten mit UASP üblich.
Wenn man das Festplattengehäuse per eSATA anschließt und einschaltet, dann werden im Geräte-Manager sichtbar:
Laufwerke -> ST8000DM0004 (also die richtige Bezeichnung des Herstellers)
und nach ein paar Sekunden
Tragbare Geräte -> Name_der_Festplatte_unter_Windows
Die Festplatte schaltet die Spindel auch nach über 2h nicht ab (bei den Energieeinstellungen sind für die Festplatten 60 min eingestellt).
In dem Fenster für "Hardware sicher entfernen und Medium Auswerfen" steht nur der Windows Festplatten-Name. Wirft man das Medium aus (Device auswerfen), wird die Spindel der Festplatte NICHT angehalten und im Gerätemanager bekommt die Festplatte unter Laufwerke ein gelbes Ausrufezeichen und die Rubrik Tragbare Geräte verschwindet. Es gibt dabei KEINEN Sound, und die blaue LED am Festplattengehäuse für Power/ Zugriff leuchtet weiter. Schaltet man dann das Festplattengehäuse aus, dann gibt es den Sound wie "USB Gerät wurde entfernt" und im Geräte-Manager wird der Eintrag unter Laufwerke entfernt.
Hinweis:
Die Festplatten in den oben genannten Gehäusen dienen der Datensicherung. Dafür wurden ursprünglich Festplatten Typ Seagate ST8000AS0002 benutzt (Archive HDD 8TB). Diese gibt es so direkt nicht mehr. Nachfolger sollen laut Seagate aus der Serie Exos E 5E8 die ST8000AS0003 - natürlich zu einem deutlich höheren Preis - sein.
Ich habe dagegen aus der Seagate Desktop Barracuda die ST8000DM004 genommen, was lt. technischen Daten kein Nachteil und zum Preis der alten Archive HDD zu erhalten ist. Alle drei Plattentypen benutzen das langsamere SMR Recording Verfahren. Egal ob man das Festplattengehäuse über eSATA oder die Festplatte direkt nackt am SATA Port angeschlossen hat, dauern "Clean all" in Diskpart oder das Formatieren (nicht Schnellformatieren!) in der Datenträgerverwaltung (kann bei mehreren Platten parallel erfolgen!) ca. 15 Stunden 10 Minuten (ca. 120MB/s). Also nicht nervös werden, sondern einfach abwarten...
Dann habe ich einen Vergleichstest zwischen eSATA und USB3 angestellt:
Unter Windows wurden 909GB, bestehend aus knapp 99400 Dateien (Filme, Bilder, Musik) in 2270 Ordnern, von einer internen Festplatte (Seagate ST4000DM000) auf die Festplatten direkt am SATA Port (Intel Z170 Chipset) und im Fantec Gehäuse (mehrfach und mit beiden neuen Festplatten) kopiert.
SATA direkt: 4h 03min -13min ca. 0,62MB/s
Fantec SATA: 4h 03min -13min ca. 0,62MB/s
Fantec USB3: 2h 35min ca. 1,00MB/s
USB3.0 mit USAP ist schneller als SATA (direkt)! Wie geht das?
Übrigens: Die dem Fantec beiliegenden Kabel sind über alles gemessen gut einen Meter lang (SATA 1,05m, USB3 1,03m)
Bei mir hat es aber auch funktioniert PIN 1 bis 3 zu überkleben. Ist vielleicht für Viele einfacher.
Ich habe gerade zwei neue Fantec DB-ALU3e-6G Festplattengehäuse EAN 425027341630 mit der Seriennummer 11928169300022x gekauft.
In diesen befindet sich unter Aufklebern ein ASM1153E zusammen mit dem ASMedia High Speed Digital Switch - Type C Mux - ASM1542. Die Platine ist V2.10 von 1922 (22. Kalenderwoche 2019).
Wenn man das Festplattengehäuse per USB anschließt und einschaltet, dann werden im Geräte-Manager sichtbar:
Laufwerke -> asmedia ASM1153E SCSI Disk Device Speichercontroller -> Per USB angeschlossenes SCSI (UAS)-Massenspeichergerät
und nach ein paar Sekunden
Tragbare Geräte -> Name_der_Festplatte_unter_Windows
Die Festplatte schaltet zumindest die Spindel nach 20 min ab (bei den Energieeinstellungen sind für die Festplatten 60 min eingestellt, aber vielleicht fängt der USB 3.0 Bus (Intel(R) USB 3.0 eXtensible-Hostcontroller) an zu schlafen?), aber sie läuft bei Gebrauch (zB durch VLC) sofort wieder an und liefert nach knapp 5 Sekunden wieder Daten.
In dem Fenster für "Hardware sicher entfernen und Medium Auswerfen" steht nur der Windows Festplatten-Name. Wirft man das Medium aus (Device auswerfen), wird die Spindel der Festplatte angehalten und im Gerätemanager verschwinden die Einträge unter Laufwerke und die Rubrik Tragbare Geräte, während der Eintrag "Per USB angeschlossenes SCSI (UAS)-Massenspeichergerät" ein gelbes Ausrufezeichen erhält. Es gibt dabei KEINEN Sound, aber die blaue LED am Festplattengehäuse für Power/ Zugriff geht aus. Schaltet man dann das Festplattengehäuse aus, dann gibt es den Sound "USB Gerät wurde entfernt" und im Geräte-Manager wird der Eintrag "Per USB angeschlossenes...Massenspeichergerät" entfernt.
Das Ganze verhält sich also wie bei USB Festplatten mit UASP üblich.
Wenn man das Festplattengehäuse per eSATA anschließt und einschaltet, dann werden im Geräte-Manager sichtbar:
Laufwerke -> ST8000DM0004 (also die richtige Bezeichnung des Herstellers)
und nach ein paar Sekunden
Tragbare Geräte -> Name_der_Festplatte_unter_Windows
Die Festplatte schaltet die Spindel auch nach über 2h nicht ab (bei den Energieeinstellungen sind für die Festplatten 60 min eingestellt).
In dem Fenster für "Hardware sicher entfernen und Medium Auswerfen" steht nur der Windows Festplatten-Name. Wirft man das Medium aus (Device auswerfen), wird die Spindel der Festplatte NICHT angehalten und im Gerätemanager bekommt die Festplatte unter Laufwerke ein gelbes Ausrufezeichen und die Rubrik Tragbare Geräte verschwindet. Es gibt dabei KEINEN Sound, und die blaue LED am Festplattengehäuse für Power/ Zugriff leuchtet weiter. Schaltet man dann das Festplattengehäuse aus, dann gibt es den Sound wie "USB Gerät wurde entfernt" und im Geräte-Manager wird der Eintrag unter Laufwerke entfernt.
Hinweis:
Die Festplatten in den oben genannten Gehäusen dienen der Datensicherung. Dafür wurden ursprünglich Festplatten Typ Seagate ST8000AS0002 benutzt (Archive HDD 8TB). Diese gibt es so direkt nicht mehr. Nachfolger sollen laut Seagate aus der Serie Exos E 5E8 die ST8000AS0003 - natürlich zu einem deutlich höheren Preis - sein.
Ich habe dagegen aus der Seagate Desktop Barracuda die ST8000DM004 genommen, was lt. technischen Daten kein Nachteil und zum Preis der alten Archive HDD zu erhalten ist. Alle drei Plattentypen benutzen das langsamere SMR Recording Verfahren. Egal ob man das Festplattengehäuse über eSATA oder die Festplatte direkt nackt am SATA Port angeschlossen hat, dauern "Clean all" in Diskpart oder das Formatieren (nicht Schnellformatieren!) in der Datenträgerverwaltung (kann bei mehreren Platten parallel erfolgen!) ca. 15 Stunden 10 Minuten (ca. 120MB/s). Also nicht nervös werden, sondern einfach abwarten...
Dann habe ich einen Vergleichstest zwischen eSATA und USB3 angestellt:
- die alten Festplatten haben in den Unterlagen als Übertragungsrate max. 220MB/s stehen. Dieser Wert wird beim Kopieren von Dateien (Win10 1909) auch öfter und für einige Sekunden angezeigt.
- bei allen neuen Festplattentypen steht in den Unterlagen als Übertragungsrate max. 190MB/s. Dieser Wert wird beim Kopieren von Dateien (Win10 1909) nie erreicht! Auch nicht direkt am SATA Kontroller angeschlossen! Mit etwas Glück sieht man für Sekundenbruchteile 170MB/s aufblitzen; ein "Maximal Wert" von um die 165MB/s ist üblich. Teilweise wird auch für ein paar Sekunden 0MB/s angezeigt (wegen SMR).
Unter Windows wurden 909GB, bestehend aus knapp 99400 Dateien (Filme, Bilder, Musik) in 2270 Ordnern, von einer internen Festplatte (Seagate ST4000DM000) auf die Festplatten direkt am SATA Port (Intel Z170 Chipset) und im Fantec Gehäuse (mehrfach und mit beiden neuen Festplatten) kopiert.
SATA direkt: 4h 03min -13min ca. 0,62MB/s
Fantec SATA: 4h 03min -13min ca. 0,62MB/s
Fantec USB3: 2h 35min ca. 1,00MB/s
USB3.0 mit USAP ist schneller als SATA (direkt)! Wie geht das?
Übrigens: Die dem Fantec beiliegenden Kabel sind über alles gemessen gut einen Meter lang (SATA 1,05m, USB3 1,03m)
Zuletzt bearbeitet:



