Raid 5 failed

OK, als erstes werden wir den Sektor256 zurückspielen, falls der sich in Luft aufgelöst hat. dazu
===== Restore Sektor 256
- öffnest Du im HxD physical/hard disk 2, diesmal das Häkchen "read only" wegnehmen
- positionierst auf Sektor 256 (Eingabefeld in der Menüzeile), Enter
- Im Sektor 256 müssten lauter 00 stehen, NICHT verpositionieren
- Menü: File/recent file/ dort klickst Du auf Sector256.bin
- Strg+A markiert alles
- Strg+C kopiert es in die Zwischenablage
- MBR.bin mit dem unteren X in der Menüzeile schließen
- Menü: Edit/select block/start-offset: (hier muss schon 20000 stehen) , length: 200, hex, OK
- Strg+V (überträgt den Inhalt aus der Zwischenablage) wenn im popup "file size change": kommt: ABBRECHEN!
- Menü: File/Save schreibt den Sektor256 auf den RAID.

======== Restore Sektor 0 (MBR)
- Menü: File/recent file/ dort klickst Du auf MBR.bin
- Strg+A markiert alles
- Strg+C kopiert es in die Zwischenablage
- MBR.bin mit dem unteren X in der Menüzeile schließen
- Menü: Edit/select block/start-offset: 0 , length: 200, hex, OK
- Strg+V (überträgt den Inhalt aus der Zwischenablage) wenn im popup "file size change": kommt: ABBRECHEN!
- Menü: File/Save schreibt den MBR auf den RAID.

-HxD beenden

Danach in der Datenträgerverwaltung Aktion/Datenträger neu einlesen
sollte dann den RAID mit Partitions zeigen;
falls nicht neustart (die dritte Platte abgeklemmt lassen!)
 
Ja, das ist richtig.
Sektor 0 wurde gelöscht, im Sektor 63 beginnt die Partition mit "...NTFS"
wenn im Sektor 256 was steht, muss es entweder das gleiche sein wie im Sektor256,bin
oder ein Dummy-MBR der ähnlich wie MBR.bin aussieht
Wenn Inhalt der gleiche wie in Sektor256.bin ist, wurde es nicht geändert - brauchst Du das nicht zu machen und kannst gleich zum MBR restore gehen
 
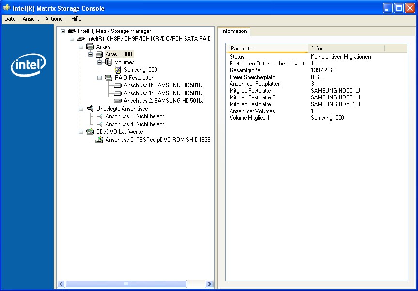
Sector 256 war gleich.
Nach nen Neustart wird nun das RAID korrekt Partitioniert in der Datenträgerverwaltung angezeigt.

Part. E: 28 % frei
Part. J: 100 % frei (<-- vllt. hängt das damit zusammen, das diese Partition verschlüsselt ist)

Wie gehts weiter?
 
Zuletzt bearbeitet:
E: ist wohl Deine Systempartition da drauf.
Mach mal in der Eingabeaufforderung (Start/Ausführen/cmd)
ein chkdsk E: (Ohne Parameter!)
 
Gemacht:

Microsoft Windows XP [Version 5.1.2600]
(C) Copyright 1985-2001 Microsoft Corp.

C:\Dokumente und Einstellungen\xphome32>chkdsk e:
Der Typ des Dateisystems ist NTFS.
Die Volumebezeichnung lautet System.

WARNUNG! Der Parameter F wurde nicht angegeben.
CHKDSK wird im schreibgeschützten Modus ausgeführt.

CHKDSK überprüft Dateien (Phase 1 von 3)...
Dateiüberprüfung beendet.
CHKDSK überprüft Indizes (Phase 2 von 3)...
Indexüberprüfung beendet.
CHKDSK überprüft Sicherheitsbeschreibungen (Phase 3 von 3)...
Überprüfung der Sicherheitsbeschreibungen beendet.

63962765 KB Speicherplatz auf dem Datenträger insgesamt
45458496 KB in 95519 Dateien
40380 KB in 9972 Indizes
0 KB in fehlerhaften Sektoren
208777 KB vom System benutzt
65536 KB von der Protokolldatei belegt
18255112 KB auf dem Datenträger verfügbar

4096 Bytes in jeder Zuordnungseinheit
15990691 Zuordnungseinheiten auf dem Datenträger insgesamt
4563778 Zuordnungseinheiten auf dem Datenträger verfügbar

C:\Dokumente und Einstellungen\xphome32>
 
Ja dann steht dem Neustart mit der 3. Platte nichts im Wege, um das rebuild einzuläuten.
Power off, anstecken, power on, und sehen ob der Matrix Manager diesmal einen Fortschritt anzeigt..
 
Super!
Ich kann jetzt per Arbeitsplatz auf die Systempartition zugreifen. Auf die andere komme ich nur mit TC drauf, möchte ich jetzt aber nicht testen.
Kann ich jetzt schon vom RAID booten?
 
Es wäre schöner, zuerst das Rebuild fertigwerkeln zu lassen - falls da wieder was passiert.
Wenn das fertig ist, geht das boot vom RAID sicherlich.
 
omg. zu früh gefreut. er hat gerade das rebuild abgebrochen. hab nicht versucht von dem raid zu booten :)
 

Anhänge

  • heruntergestuft.JPG
    heruntergestuft.JPG
    167,2 KB · Aufrufe: 313
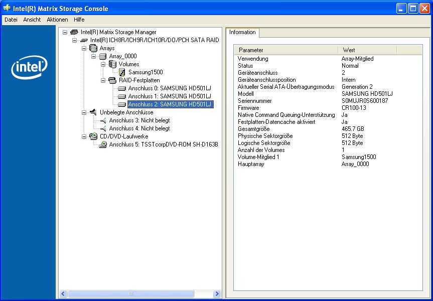
Was hat der Kerl bloß - entweder kann er auf den ersten beiden was nicht lesen oder auf der dritten nicht schreiben.
Sieh mal im Matrix-Manager der einzelnen Platten nach, ob es da irgend einen Status gibt und im Eventlog.
Ich hasse diese Abbrüche solcher Dilettantenprogramme ohne einer gescheiten Meldung, warum
 
Hab Screenshots im Anhang
 

Anhänge

  • image1.jpg
    image1.jpg
    93,4 KB · Aufrufe: 330
  • image2.jpg
    image2.jpg
    98,7 KB · Aufrufe: 309
  • image3.jpg
    image3.jpg
    102,3 KB · Aufrufe: 310
  • image4.jpg
    image4.jpg
    102,2 KB · Aufrufe: 309
  • image5.jpg
    image5.jpg
    102,3 KB · Aufrufe: 307
Hab nicht nach unten geschaut-
Die Sprechblase rechts unten lässt ja eine Identifizierung des fehlerhaften Laufwerkes zu - was sagt er da?
 
Im Bild vom Post 71 zeigt er ein Symbol neben der Uhr in der Taskleiste, welches angeblich Auskunft über die Ursache geben soll - schon angeklickt?
 
Ich sichere gerade meine Daten mit einer eSata Platte. Danach werde ich neu starten und nochmal den Storage Manager anschauen bzw. abwarten ob der gelbe Balloon nochmal kommt.
 
Im eventlog ist auch nichts zu finden? Darüber hast Du nichts geschrieben
 
Siehe Anhang. Ich kann leider damit nicht sehr viel anfangen.

Zumindest konnte ich jetzt schon meine Daten der letzen 2 Wochen sichern! Das ist das wichtigste gewesen. Danke!!!
Ergänzung ()

man muss doch das rebuild manuell starten können???
 

Anhänge

Zuletzt bearbeitet:
Klar kann man das, aber wenn das von selbst abbricht, dann hat es ja keinen Sinn, weil es das ja jetzt schon zum zweiten Mal macht - das erste Mal war der Raid offline, jetzt degraded - scheinbar immer an der gleichen Stelle.

Ich schreib hier mal her, was an bewegenden Ereignissen geschah (vom Ende zum Anfang

17:44:49 - Festplatte an Anschluss 3 hinzugefügt
17:06:04 - nix
17:02:42 - nix
16:58:31 - Rebuild gestoppt ==> Status degraded
16:58:31 - Rebuild gestoppt, keine aktiven Migrationen
16:53:07 - Status Neuaufbau 0% beendet
16:20:57 - Fehlende 3. Festplatte
Ergänzung ()

der einzige Unterschied ist noch die Ereigniskennung, welche normalerweise 7500 für aktiellen Status ist, und beim Abbruch 7202 und 7102 ist.

Nebulos und nirgends dokumentiert, auch keinerlei Info warum. Vollidioten!
Hauptsache, die eingesteckte ESATA-Platte wird peinlichst dokumentiert, sogar mit Seriennummer.
Vielleicht haben sie nur vergessen, die Meldung "Ich kenn mich nimmer aus und hör auf, bevor ich Blödsinn mach" abzuschicken...
Es ist ja auch keine einzige Platte davon als fehlerhaft ausgewiesen, alle Status normal.

Bin im Moment ratlos.
Inzwischen kannst Du ja sichern und sogar von dem degraded RAID booten - eben nur mit Performanceverlust, bis eine weitere den Geist aufgibt.

Bitte mach beim nächsten Startup ein Bild, das Status degraded, aber alle Member ohne Fehler zeigt - sonst glaubt das keiner. Ich meine, das ist ein Fehler...
 
Zuletzt bearbeitet:
Alternate 2
Zurück
Oben