Nu hab ich mal ne Frage.
Ich hab heute die neuen Teile für meinen Rechner bekommen und alles eingebaut. (Der Rechner in der Sig ist der alte)
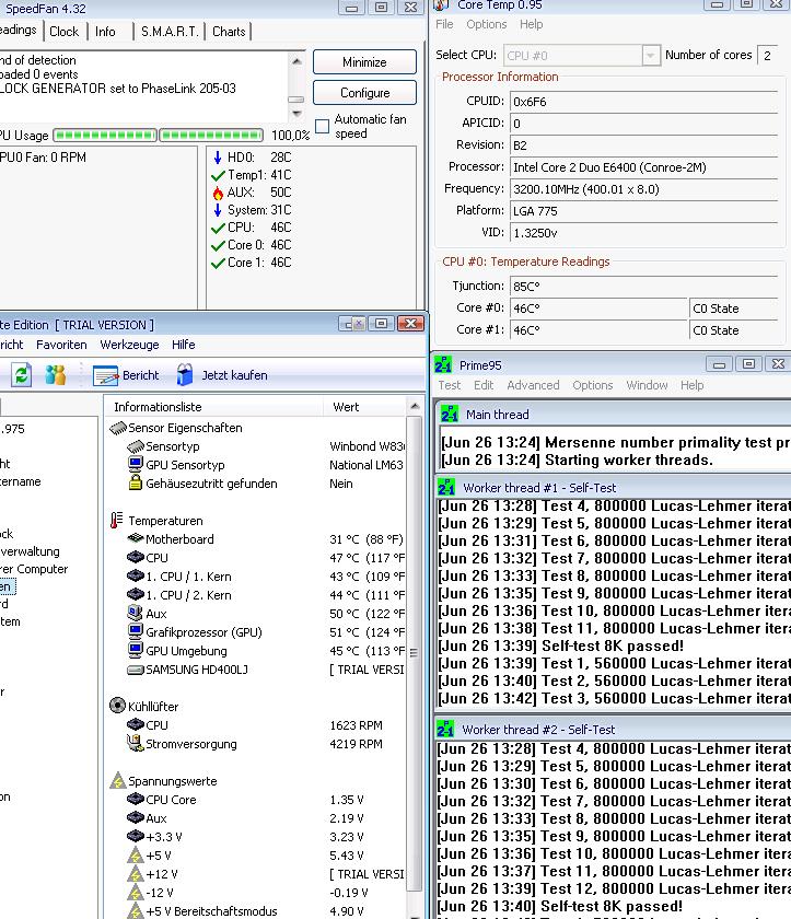
Die CPU ist ein Core2Duo e6600 auf dem ein Boxedkühler sitzt.
Das Case ist ein Lian Li Pc B-20
Mainboard ein Asus P5B Deluxe
Die Temperatur liegt im Idle bei ~48°C (CPU)
~38°C (Kern 1)
~41°C (Kern 2)
Raumpemperatur bei geschätzen 22
Der Lüfter läuft mit ~2800 rpm
Wenn ich bei Everest (Ultimate) den CPU Stresstest anwerfe knallt mir die Temp der CPU auf 63° hoch. Da kann doch was nicht stimmen, oder?
Der Lüfter sitzt richtig drauf. WLP war schon unter dem Boxedkühler.
Ich mach mir irgendwie n bisschen sorgen.
Gruß, McHurtz
/Edit: Hier mal 2 Screens:
/Edit2: Ich hab grad mal die "Luftführung im Case" ein wenig geändert. nu komm ich auf knappe 60°C unter last -.-
/Edit3: Ok, die Temps sind im normbereich

Ich hab nur die GLüfter ans MB angeschlossen, vorher hingen diese direkt am Nt. Wieso nu auf einmal die Temp besser ist bleibt mir jedoch ein Rätzel.