USB Ports

Fastel

Cadet 4th Year
Registriert
Aug. 2009
Beiträge
85
Hallo, ich habe leider überhaupt keine Ahnung wo meinThema besser aufgehoben wäre, daher einfach mal hier.

Ich habe einen WLAN Stick (ASUS USB-AC53 Nano) am Desktop PC (Win 10). In den Specs des Mainboards (MSI Z170A PC MATE) heißt es:

●●ASMedia® ASM1142 Chipset
▶▶2x USB 3.1 Gen2 (SuperSpeed USB 10Gbps) ports on the back panel

●● Intel® Z170 Express Chipset
▶▶6x USB 3.1 Gen1 (SuperSpeed USB) ports (4 ports on the back panel, 2 ports available through the internal USB 3.1 Gen1 connector)

- Ist alles mit "Back Panel" der I/O Teil des Mainboards gemeint? Also mit anderen Worten: Allee USB Ports, die "hinten" raus kommen sind USB 3?

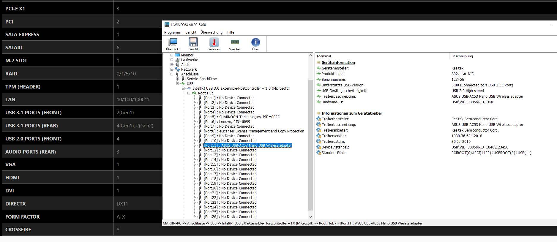
Wenn ich den Stick über HWInfo suche, steht dort, dass dieser an einen USB 2.0 Anschluss angeschlossen ist.
Wie ist das zu erklären?

ps: gibt es über den Weg mit HWInfo eine Möglichkeit herauszufinden, welche USB Version das Kabel eines angeschlossenen Gerätes hat?
 

Anhänge

  • Screenshot 2024-04-06 140156.png
    Screenshot 2024-04-06 140156.png
    140,7 KB · Aufrufe: 160
Und dein WLAN-Stick hat welche USB-Version?
Ich würde sagen 2.0...

1712409101298.png


Wenn es dir um WLAN-Leistung geht, dann nimm nicht sowas...
 
  • Gefällt mir
Reaktionen: 00Julius und cyberpirate
tollertyp schrieb:
Und dein WLAN-Stick hat welche USB-Version?
Ich würde sagen 2.0...
Wenn es dir um WLAN-Leistung geht, dann nimm nicht sowas...
Oh verdammt, shame. Wahrscheinlich war ich von USB 3 ausgegangen weil ich die Info (aus dem Screenshot) falsch interpretiert habe. Bzw ich bin immernoch ein wenig verwirrt :D

(Screenshot) Also wenn ich im linken Fenster den Port / das Gerät anklicke, finde ich die "Merkmale" des Ports oder die des Gerätes?
Ich habe das so interpretiert: Der Stick unterstützt USB 3 ist aber an einen USB 2 Port angeschlossen.
 
Zurück
Oben