Servus,
ich wollte mir eine SSD gönnen und habe mir die Samsung 990 Pro 4TB gekauft. Nun habe ich sie im PC verbaut und sie wird auch im BIOS und im Gerätemanager sowie vom Samsung Magician erkannt, aber nicht im Explorer/Arbeitsplatz angezeigt.
Die Datenträgerverwaltung von Windows (11) zeigt das Laufwerk ebenfalls nicht an.
Was habe ich da verpasst? Die Hardware scheint ja in Ordnung, ebenso die Verbindung.
Laut Handbuch des ASUS ROG MAXIMUS Z690 HERO sind die beiden freien Möglichkeiten legitim (2. Platz (M.2_2) im Doppel-M.2-Slot sowie per ROG Hyper M.2 Card (hier am Steckplatz PCIEX16(G4))).
Es fehlt halt das zuzuteilende Volume, aber wie machen^^?
Bitte um Hilfe.
Tante Google sagt nur Windows neu installieren, wenn das Überprüfen der Verbindung, Geräterträgerverwaltung und BIOS nichts bringt, lol
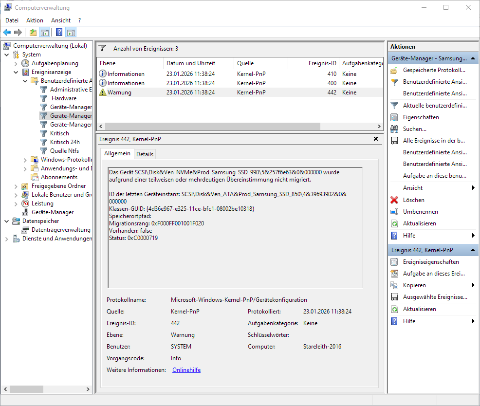
Ein Ereignis-Text vom Gerätemanager zur SSD:
Anhängend noch Screenshots/Fotos von den Auflistungen.
Danke für jeden Tipp!
ich wollte mir eine SSD gönnen und habe mir die Samsung 990 Pro 4TB gekauft. Nun habe ich sie im PC verbaut und sie wird auch im BIOS und im Gerätemanager sowie vom Samsung Magician erkannt, aber nicht im Explorer/Arbeitsplatz angezeigt.
Die Datenträgerverwaltung von Windows (11) zeigt das Laufwerk ebenfalls nicht an.
Was habe ich da verpasst? Die Hardware scheint ja in Ordnung, ebenso die Verbindung.
Laut Handbuch des ASUS ROG MAXIMUS Z690 HERO sind die beiden freien Möglichkeiten legitim (2. Platz (M.2_2) im Doppel-M.2-Slot sowie per ROG Hyper M.2 Card (hier am Steckplatz PCIEX16(G4))).
Es fehlt halt das zuzuteilende Volume, aber wie machen^^?
Bitte um Hilfe.
Tante Google sagt nur Windows neu installieren, wenn das Überprüfen der Verbindung, Geräterträgerverwaltung und BIOS nichts bringt, lol
Ein Ereignis-Text vom Gerätemanager zur SSD:
Code:
Das Gerät SCSI\Disk&Ven_NVMe&Prod_Samsung_SSD_990\5&20eec198&0&000000 wurde gestartet.
Treibername: disk.inf
Klassen-GUID: {4d36e967-e325-11ce-bfc1-08002be10318}
Dienst: disk
Untere Filter:
Obere Filter:
Das Gerät SCSI\Disk&Ven_NVMe&Prod_Samsung_SSD_990\5&20eec198&0&000000 wurde konfiguriert.
Treibername: disk.inf
Treiberpaket-ID: disk.inf_amd64_c37b52596120be36
Klassen-GUID: {4d36e967-e325-11ce-bfc1-08002be10318}
Treiberdatum: 06/21/2006
Treiberversion: 10.0.26100.7309
Treiberanbieter: Microsoft
Treiberabschnitt: disk_install.NT
Treiberrang: 0xFF0007
übereinstimmende Geräte-ID: GenDisk
Veraltete Treiber:
Aktualisiertes Gerät: false
übergeordnetes Gerät: PCI\VEN_144D&DEV_A80C&SUBSYS_A801144D&REV_00\4&c04d961&0&00DC
Die Geräteeinstellungen für SCSI\Disk&Ven_NVMe&Prod_Samsung_SSD_990\5&20eec198&0&000000 wurden aufgrund einer teilweisen oder mehrdeutigen Geräteübereinstimmung nicht von der vorherigen Betriebssysteminstallation migriert.
letzte Geräteinstanz-ID: USBSTOR\Disk&Ven_WD&Prod_Elements_10B8&Rev_1012\5758563145433448365A5758&0
Klassen-GUID: {4d36e967-e325-11ce-bfc1-08002be10318}
Speicherortpfad:
Migrationsrang: 0xF000FF00FFFFF130
Vorhanden: false
Status: 0xC0000719
Anhängend noch Screenshots/Fotos von den Auflistungen.
Danke für jeden Tipp!
Anhänge
-
ssd2.jpg308 KB · Aufrufe: 299 -
ssd3.jpg197,4 KB · Aufrufe: 282 -
ssd4.jpg129,2 KB · Aufrufe: 163 -
ssd1.jpg171,7 KB · Aufrufe: 858 -
ssd5.jpg267,1 KB · Aufrufe: 153 -
WhatsApp Image 2026-01-08 at 12.08.36.jpeg139,3 KB · Aufrufe: 144 -
WhatsApp Image 2026-01-08 at 12.09.49.jpeg167 KB · Aufrufe: 142 -
WhatsApp Image 2026-01-08 at 12.35.58.jpeg159,5 KB · Aufrufe: 164