TeamViewer Motive 3

TestDisk Anleitung

Sowas ähnliches habe ich mir schon gedacht, kannst du mir eine Software empfehlen die mir helfen kann???
Bekomme soviele Ratschläge auch vom Kumpel ( schau mal dort nach, gehe mal dahin und lade es dir runter ) von Programmen, aber keiner kann mir sagen welches ok ist,
Stellar Phoenix Windows Data Recovery 4.1
ArchiCrypt Rescue-Master 2010
Restorer u.s.w
Ich habe jetzt soviele Programme runtergeladen ( meistens demos ) und weis auch nicht weiter. Was wäre denn, wenn ich die Platte formatiere und dann versuche die Daten zu retten? Ginge das nicht auch mit PC Inspector File Recovery ? Aber ich denke mal du wirst mir dann sagen, laß es mit dem formatieren- richtig?
 
Zuletzt bearbeitet: (vertippt)
Wenn Du etwas noch retten willst, solltest Du auf das Laufwerk nicht schreiben und schon gar nicht formatieren. Ich persönlich habe gute Erfahrungen mit R-Studio gemacht. Fiona hat sehr gute Erfahrungen mit dem Restorer2000 (jetzt Restorer Ultimate) machen können. Der Restorer hat den Vorteil, dass man in der Demo bereits mit kleinen Files testen kann, weil sich Dateien bis zu einer Größe von etwa 256kB (wenn ich mich nicht irre) mit der Demo bereits wieder herstellen lassen und damit ein recht guter Test möglich ist. Auch die Freeware Recuva (brachte auch in einem Test der c't recht gute Ergebnisse) hat einigen schon helfen können. Beim Scannen solltest Du an Optionen immer die Disk und nicht irgendwelche möglicherweise angezeigte Partitionen wählen. R-Studio ist teurer als der Restorer, hat bei mir aber schon mehrfach bei defekten Disk's gute Ergebnisse gebracht (bin aktuell gerade an einer Disk meiner Tochter dran, sie hatte in letzter Zeit viel Pech in der Hinsicht, erst ein Flash-Stick und jetzt eine 60'er von Maxtor).
 
Ich werde bestimmt nicht meine Maxtor formatieren, war ja nur so ne Idee, hat es deine Tochter auch erwischt,mit einem Stick hatte ich auch mal ein großes Problem, gehe ins Internet Cafe, lade mir treiber für meine TV Karte runter, speichere sie ab und gehe nach Hause, und dort sind die Daten vom Cafe bis zu Hause fortgehoppelt, nur gut das der Betreiber meine Daten nicht gelöscht hatte, war ein Stick von der PC Welt, aber die haben mir dann ein Ersatzstick geschickt.
Ich habe auf der Maxtor keine Partition. Werde wohl noch mal drüber schlafen und dann dementsprechende Tools vorsichtig aus probieren. Viel Glück bei deinem Problem, aber so wie ich dich einschätze, wirst du deine Tochter nicht entäuschen. Melde mich wieder wenn ich Erfolge nachweisen kann.
Ergänzung ()

Habe mich mal im Netz schlau gemacht, wenn ich Geld zusammen bekomme, kann sehr lange dauern, welche Version von R-Studio ist für mich bestimmt? Bei den Preisen, da wird es ja einem schlecht.
 
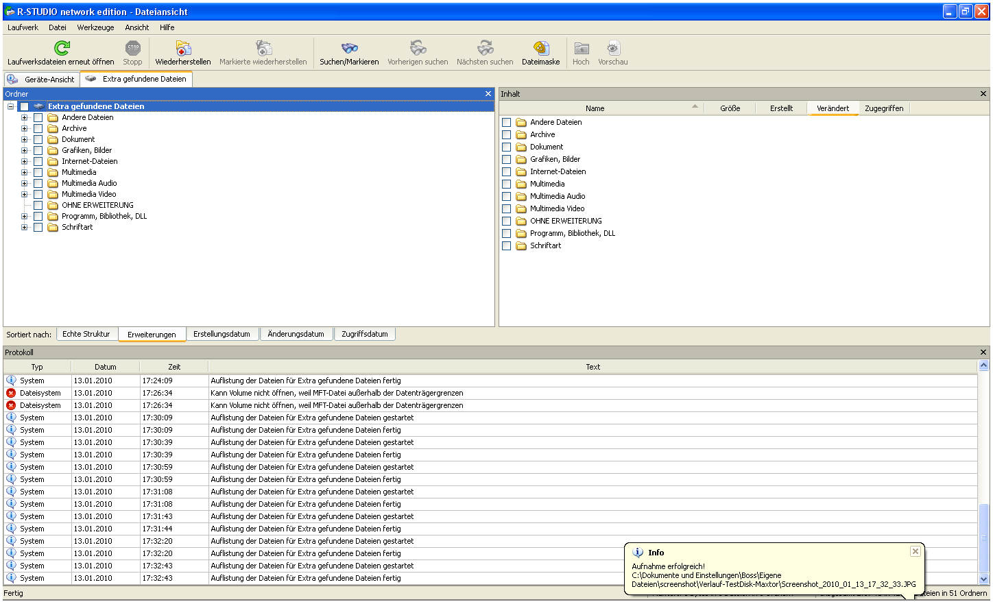
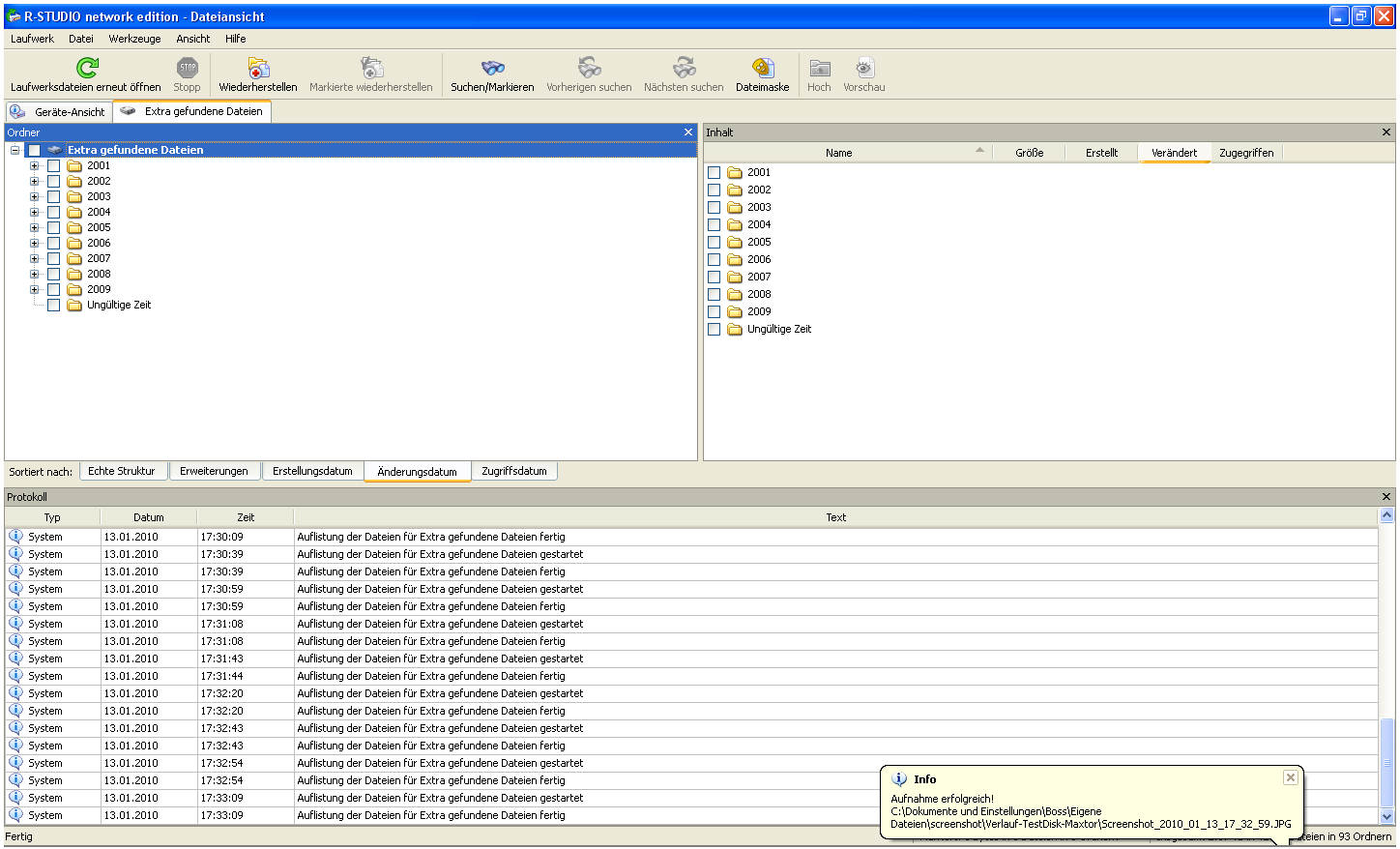
Habe heute das Programm R-Studio von einem Kollegen bekommen, war nicht ganz einfach, mußte große Überzeugungsarbeit leisten, ist leider nur ne Leihgabe,bei diesem Programm komm ich ja erst recht nicht weiter, die anderen Programme zeigen mir die Baumstruktur, so wie ich sie von meiner Platte kenne, wie bitte schön soll ich denn bei dem wirrwar meine Daten retten.Hier sind mal paar fotos und die logdatei
 

Anhänge

  • Screenshot_2010_01_13_17_06_11.JPG
    Screenshot_2010_01_13_17_06_11.JPG
    144,3 KB · Aufrufe: 684
  • Screenshot_2010_01_13_17_06_40.JPG
    Screenshot_2010_01_13_17_06_40.JPG
    207,5 KB · Aufrufe: 542
  • Screenshot_2010_01_13_17_25_14.JPG
    Screenshot_2010_01_13_17_25_14.JPG
    206,4 KB · Aufrufe: 524
  • Screenshot_2010_01_13_17_26_54.JPG
    Screenshot_2010_01_13_17_26_54.JPG
    259,5 KB · Aufrufe: 502
  • Screenshot_2010_01_13_17_32_33.JPG
    Screenshot_2010_01_13_17_32_33.JPG
    203,1 KB · Aufrufe: 476
  • Screenshot_2010_01_13_17_32_47.JPG
    Screenshot_2010_01_13_17_32_47.JPG
    187,3 KB · Aufrufe: 495
  • Screenshot_2010_01_13_17_32_59.JPG
    Screenshot_2010_01_13_17_32_59.JPG
    166,9 KB · Aufrufe: 473
  • Screenshot_2010_01_13_17_33_14.JPG
    Screenshot_2010_01_13_17_33_14.JPG
    177,9 KB · Aufrufe: 503
  • INFO.txt
    INFO.txt
    21,2 KB · Aufrufe: 601
Zur Frage im Falschen Thread
Kannst du mir sagen, ob es bei R-Studio so eine Baumstruktur gibt, wie es mir die meisten Demos mir angezeigt haben? Wenn ich es nicht hin bekomme muß ich wohl zu Vobis gehen, der Spaß kostet 50 €, normalerweise würde ich format c machen in so einem Fall, aber da sind noch wichtige Daten drauf.
Wieso kann ich nicht mit TestDisk meine Platte retten? MFT and MFT mirror are bad

Testdisk findet nicht das alles entscheidende Inhaltsverzeichnis der Partition - entweder, weil die falsche zur Auswahl stehende (da werden auch Relikte früherer Zeiten angezeigt) Partition gewählt wurde oder weil dieser Teil der Platte kaputt oder überschrieben ist.

Die für dich so verwirrende "Baumstruktur" bei allen Datenrettungstools ist nichts anderes als
Datenträger--->Partition(s)--->mehrere Ordner--->weitere Ordner im Überordner--> Dateien
wählst Du einen Ordner, wird in einem Schwung alles was da drinnen ist (Unterordner und Dateien) rausgerettet, bei Dateien nur die angegebene. So wie im Windows beim Kopieren

Bei den angezeigten Partitions musst Du jene auswählen, welche auch alle aktuellen Ordner und Dateien tatsächlich enthält, und nicht etwas, was möglicherweise für eine Partition gehalten werden kann oder von einer früheren alten Partitionierung stammt.
Das hättest Du aber auch kapiert, wenn Du die Beschreibung zu einem Tool lesen würdest und nicht darauf wartest, bis dir das wer vorkaut...
Ergänzung ()

Soweit ich das bis jetzt aus den Meldungen interpretiere, steht da eine völlig falsche Partitionierung auf der Platte, als ob da wer schon dran herumgespielt hätte.
Fängt schon damit an, das aus deinem Eingangspost
$Secure ist beschädigt und nicht lesbar
$MftMirr ist beschädigt und nicht lesbar
bei dem derzeitigen Stand der Partitionierung und der geposteten Screenshots der herumprobierten Tools gar nirgendwo erscheinen kann

Von wann und woher stammen die Meldungen, und was hast Du oder Kumpel dran herumprobiert, bis es so aussah wie jetzt?
 
Zuletzt bearbeitet:
So und bei R-Studio habe ich das gemacht, nur die Daten im angewählten Ordner waren nicht die Daten drin die eigendlich drinn sein sollten was aber bei dem ArchiCrypt Rescue Master 2010 anders angezeigt wurde, ja ich weis das die Programme anders arbeiten. Der Restorer 2000 hat mir vorhin auch nix angezeigt, bei der Version Restorer Ultimate ( demo ) sah es auch wieder so aus, als könnte ich die daten retten, under hat mir sogar die Baumstruktur gezeigt wie ich sie kenne, mit dem ganzen Inhalt der ausgewählten Ordner. Also ich bin ja schon am ausprobieren, aber es lüft nicht. Die Programme können mir keine Partitionen anzeigen, weil ich keine auf dieser Platte habe, also kann ich auch nichts falsches auswählen, es wird nur der Wert mit 76,3 GB angezeigt.
Im übrigen, ich lese sehr wohl die Anleitungen, sofern sie in Deutsch sind, und mir muß keiner etwas vorkauhen, das schmeckt eh nicht.
Noch zu TestDisk, Mueli meint das meine Platte zerschossen ist, also helfen da nur die Datenrettungsprogramme. Hab ja noch ein bischen Zeit zum ausprobieren.
Ergänzung ()

Da wurde nix gemacht, an der Platte, habe nur den Restorer-demo , und die von mir genannten Programme scannen lassen,

Meine Erste Platte hat 4 Partitionen und die Maxtor ist eine ohne und die hatte ich mit einem IDE Adapter an den USB Anschluß

Ich habe mit TestDisk meine externe USB Platte bis zu dem Punkt wo ich die MFT reparieren könnte gearbeitet, dann kamm die Meldung MFT and MFT mirror are bad. Failed to repair them, das habe ich bestätigt und diese Aktion hat TestDisk abgebrochen, auch habe ich nicht scandisk gemacht.
 
Zuletzt bearbeitet: (werde alt, ups das bin ich ja schon)
Dann fang nochmal ganz von vorne an - mit Testdisk.
Soweit ICH das gesehen habe, hast Du keinerlei Deeper Search durchgeführt - wie Mueli im zweiten Post (allerdings nur wenn keine Partition angezeigt wird) geschrieben hat.
Nach dem Quick Search lass die gefundene Partition mal links liegen und starte den Deeper Search.
Alles ab hier machst Du wieder Screenshots, aber bitte mit ALT+Druck, damits man es einfacher beim Lesen hat...
 
Ok mache ich
Ergänzung ()

Hier sind die fotos bis nach dem Deep Searches
Ergänzung ()

Habe als Alternative Lösung das Tool Recuva mal laufen lassen, das programm braucht sehr lange aber ich konnte einige Daten zu Testzwecken retten, werde morgen das Programm mal komplett durch laufen lassen, wems interesiert hier der link:http://www.chip.de/downloads/Recuva_23935261.html, wer damit Erfahrung hat kann sich ja melden.
 

Anhänge

  • Screenshot_2010_01_14_16_18_03.JPG
    Screenshot_2010_01_14_16_18_03.JPG
    41,2 KB · Aufrufe: 583
  • Screenshot_2010_01_14_16_18_30.JPG
    Screenshot_2010_01_14_16_18_30.JPG
    37,2 KB · Aufrufe: 598
  • Screenshot_2010_01_14_16_17_34.JPG
    Screenshot_2010_01_14_16_17_34.JPG
    42,2 KB · Aufrufe: 603
  • Screenshot_2010_01_14_16_16_57.JPG
    Screenshot_2010_01_14_16_16_57.JPG
    52,8 KB · Aufrufe: 616
  • Screenshot_2010_01_14_16_18_57.JPG
    Screenshot_2010_01_14_16_18_57.JPG
    41 KB · Aufrufe: 574
  • Screenshot_2010_01_14_16_19_16.JPG
    Screenshot_2010_01_14_16_19_16.JPG
    32,4 KB · Aufrufe: 555
  • Screenshot_2010_01_14_16_20_42.JPG
    Screenshot_2010_01_14_16_20_42.JPG
    26,2 KB · Aufrufe: 605
  • Screenshot_2010_01_14_16_22_16.JPG
    Screenshot_2010_01_14_16_22_16.JPG
    26,2 KB · Aufrufe: 564
  • Screenshot_2010_01_14_16_27_49.JPG
    Screenshot_2010_01_14_16_27_49.JPG
    41 KB · Aufrufe: 648
  • Info.txt
    Info.txt
    3,7 KB · Aufrufe: 547
Das Tool Recuva braucht wirklich sehr lange, habe noch einmal den Restorer laufen lassen, wie komme ich den mit dem Tool an die Daten? Habe mal Fotos gemacht, sieht aber ich glaube nicht gut aus. Hat jemand einen Tipp für mich?
 

Anhänge

  • Screenshot_2010_01_16_15_08_37.JPG
    Screenshot_2010_01_16_15_08_37.JPG
    92,1 KB · Aufrufe: 495
  • Screenshot_2010_01_16_15_09_11.JPG
    Screenshot_2010_01_16_15_09_11.JPG
    106,7 KB · Aufrufe: 471
Der prinzipielle Fehler, den Du beim Durchsuchen- egal mit welchem Tool - machst, liegt darin, dass Du sofort auf die angezeigte Partition (deren Definition schon falsch sein kann) beschränkst. Mach den Scan über die ganze Platte und schau mal, was er da alles findet.
Die Meldung in dem angeschlossenen Beispiel besagt ja schon, dass wesentliche Teile außerhalb dieser Partitiongrenzen liegen.
 
Hallo, habe heute, also vorhin einen kompletten Scan mit GetDataBackup gemacht, es ist alles da und ich habe meine Büro Ordber zu Testzwecken komplett retten können
Hier hast du die Fotos.die logfile ist gepackt 2mb groß,zu groß fürs Forum
Wenn alles so klappt wie ich es mir vorstelle, werde ich ne neue Platte kaufen-BS neu aufsetzen und von da aus alles reparieren.
Das Programm Recuva habe ich den ganzen Tag laufen lassen, und da war ich noch lange nicht bei 100%.
Ergänzung ()

Hier sind die ersten Fotos meines Erfolges. Ich bin der glücklichste Mensch auf Erden.
Mußte mir erst mal ein Erfolgsbierchen gönnen, und ihr könnt mir ruhig glauben, das diese Daten sehr wichtig für mich waren, allen die mir Tipps gegeben haben bei denen möchte ich mich rechtherzlich bedanken
 

Anhänge

  • Screenshot_2010_01_17_13_23_37.JPG
    Screenshot_2010_01_17_13_23_37.JPG
    169,1 KB · Aufrufe: 557
  • Screenshot_2010_01_17_13_26_35.JPG
    Screenshot_2010_01_17_13_26_35.JPG
    172,5 KB · Aufrufe: 522
  • Screenshot_2010_01_17_13_27_54.JPG
    Screenshot_2010_01_17_13_27_54.JPG
    102,3 KB · Aufrufe: 506
  • Screenshot_2010_01_17_13_36_46.JPG
    Screenshot_2010_01_17_13_36_46.JPG
    153 KB · Aufrufe: 485
  • Screenshot_2010_01_17_13_39_31.JPG
    Screenshot_2010_01_17_13_39_31.JPG
    265,7 KB · Aufrufe: 487
  • Screenshot_2010_01_17_13_40_06.JPG
    Screenshot_2010_01_17_13_40_06.JPG
    239,9 KB · Aufrufe: 506
  • Screenshot_2010_01_17_13_40_46.JPG
    Screenshot_2010_01_17_13_40_46.JPG
    231,4 KB · Aufrufe: 486
  • Screenshot_2010_01_17_13_41_27.JPG
    Screenshot_2010_01_17_13_41_27.JPG
    266 KB · Aufrufe: 457
  • Screenshot_2010_01_17_13_42_23.JPG
    Screenshot_2010_01_17_13_42_23.JPG
    266 KB · Aufrufe: 509
  • Screenshot_2010_01_17_13_44_11.JPG
    Screenshot_2010_01_17_13_44_11.JPG
    252,8 KB · Aufrufe: 483
  • Screenshot_2010_01_17_13_43_32.JPG
    Screenshot_2010_01_17_13_43_32.JPG
    266,5 KB · Aufrufe: 487
  • Screenshot_2010_01_17_13_43_00.JPG
    Screenshot_2010_01_17_13_43_00.JPG
    266 KB · Aufrufe: 478
  • Screenshot_2010_01_17_13_50_42.JPG
    Screenshot_2010_01_17_13_50_42.JPG
    187,4 KB · Aufrufe: 477
  • Screenshot_2010_01_17_17_52_33.JPG
    Screenshot_2010_01_17_17_52_33.JPG
    173,7 KB · Aufrufe: 473
  • Screenshot_2010_01_17_17_53_01.JPG
    Screenshot_2010_01_17_17_53_01.JPG
    161 KB · Aufrufe: 484
  • Screenshot_2010_01_17_17_53_36.JPG
    Screenshot_2010_01_17_17_53_36.JPG
    110,3 KB · Aufrufe: 485
  • Screenshot_2010_01_17_17_53_51.JPG
    Screenshot_2010_01_17_17_53_51.JPG
    165,2 KB · Aufrufe: 473
  • Screenshot_2010_01_17_17_54_15.JPG
    Screenshot_2010_01_17_17_54_15.JPG
    155,6 KB · Aufrufe: 478
Hiermit möchte ich euch mitteilen, das ich meine Daten mit GetDataBackup for NTFS komplett retten konnte.
Dieser Thread kann geschlossen werden
 
Fein, dass es mit GetDataBack geklappt hat. Mit Testdisk waren gemäß der Bilder (die Ausgaben nach p fehlen ja) keine Probleme auszumachen, dann kann dies Tool auch nichts reißen. Gemäß der ersten Posts war aber auch von einem Fehler im Dateisystem auszugehen.
Das richtige Tool dafür zu finden ist nicht immer ganz einfach, weil die Stärken unterschiedlich verteilt sind und da man den Fehler nicht genau kennt hilft nur probieren, aber bei den Screen dieser Tools können wir nicht sonderlich helfen, weil wir den Inhalt der Disk nicht kennen, bestenfalls kann man grobe Schnitzer erkennen, wie z. B. der Scan einer Partition anstatt der ganzen Festplatte.
Leider wird auch all zu oft verschwiegen, was alles seit dem GAU an Schreiboperationen durchgeführt wurde (ich habe nichts gemacht hilft da kaum, denn jedes Tool ändert bei Write etwas) und dazu gehört eine mögliche Bestätigung nach Write in Testdisk bei z. B. MFT Reparatur, ein angefangener chkdsk, aber auch ein zu hastiges klicken auf eine Box nach dem Start von z. B. PM8 oder eines anderen Tools. Das jmd. aufgeregt wird, wenn es scheint das alle Daten u. U. den Bach runter gegangen sind ist verständlich, nur sollte man schon im eigenen Interesse besonnen und sorgfältig vorgehen und u. U. auch die bisherigen Schritte protokollieren.

Letztendlich ist Vorsicht aber immer besser als Nachsicht und dies meine ich besonders in Bezug auf eine zukünftige DaSi!
 
Da hast du völlig recht, die meisten ( ich eingeschlossen ) schreiben nicht alles, aber da dies für mich die erste Erfahrung mit Datencrash war, habe auch ich dazu gelernt, insbesondere nicht auf jeden zu hören der es mit einem gut meint. Ich habe bevor ich mich an dieses Forum gewannt habe, mich in etlichen Foren umgeschaut, und jeder erzählt dir was anderes, und als Leihe hat man dann die Wahl der Qual, da ich aber ein skeptischer Mensch bin, habe ich zum glück nicht auf jeden gehört der mich mit guten Ratschlägen zu gesch......... hat.
Was die Datensicherung angeht, so habe ich Vorsorge getragen. Meine wichtigsten Daten sind zum teil 4fach gesichert. Festplatte-DVD-CD-Stick(mehrfach).
Der Datencrash ist durch folgendes verursacht worden, ich hatte diese Platte als USB laufen, machte früh meinen Rechner an und diese Platte machte auf einmal laute Geräusche, da hätte ich schon aufmerksam sein müssen, aber ich dachte mir, da es an diesem Tag sehr kalt in meiner Wohnung war,(nachts ist das Fenster offen ) und andere Geräte probleme hatten beim eischalten( TV und Lampe-es waren 5Grad) das alles in Ordnung sei.

Und nun zum Schluß- An alle die das selbe Problem haben oder noch haben werden, Vorsicht ist die Mutter der Porzelankiste. In diesem Sinne vielen Dank für die Hilfe
Heute bin noch online aber,

Bin leider auch bis auf weiteres nicht mehr online
 
Zuletzt bearbeitet:
Zurück
Oben