Hallo Leute, langsam weiß ich einfach nicht mehr weiter und wende mich deshalb an Euch! Ich habe mir im März einen neuen PC zusammengebaut und immer wieder sehr sporadische Freezes, Blackscreens oder abstürtze gehabt. Nach Recherche im im Internet deutete es darauf hin, das die Grafikkarte (PowerColor RX5700) der Übeltäter sein könnte. Im Zuverlässigkeitsverlauf stand bei fast jedem Problem/Absturz, das es ein AMD Appcrasch gab (da bin ich dann vom Graka Treiber ausgegangen).
Mit dieser Erkenntnis habe ich mich dann durch mehrere Foren und Threads gelesen und viel ausprobiert (zbsp. verschiedene Treiber, Hardware beschleunigung deaktiviert, Bios update). Leider konnte ich die Probleme nicht restlos beseitigen. Da sie aber wie gesagt sehr sporadisch auftratend (alle 2 bis 3 Tage gab es mal einen Blackscreen) habe ich auf das neue Windows Build 2004 und den neusten Graka Treiber gehofft. Doch leider habe ich auch hier Probleme, auf die ich gleich eingehen werde!
Hier erstmal mein System:
Ryzen 5 3600 6x 3.60GHz
Aorus x570 Pro Wifi
PowerColor Red Dragon RX5700 8GB
16GB G.Skill Aegis DDR4 3000DIMM
MXR500 M.2 SSD
700 Watt be quiet System Power 9
CPU Kühler Artic Freezer 34
Gehäuse Fractal Design Core 500
Bildschirm Asus MG248 (läuft auf 120Hz)
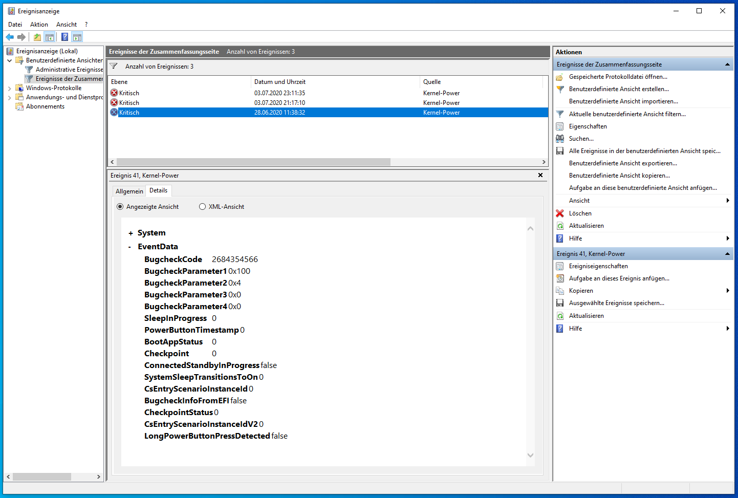
Jetzt zu den Problemen. Vor 2 Wochen wurde das neue Windows Build 2004 und der neue Graka Treiber 20.5.1 installiert. Nach 4 Tagen trat das erste Problem auf. Der PC war unbeaufsichtigt im IDLE und hatte scheinbar (Zuverlässigkeitsverlauf>Win nicht mehr funktionsfähig>Problemereignisname: Bluescreen) einen Bluescreen mit darauf folgenden Neustart. dmp datei bzw. Report, siehe unten das Bild.
Dann lief der Pc wieder 4 Tage ohne Probleme... Ich hab gezockt, Videos geschaut usw. Es gab keinerlei Vorkommnisse bis gestern abend
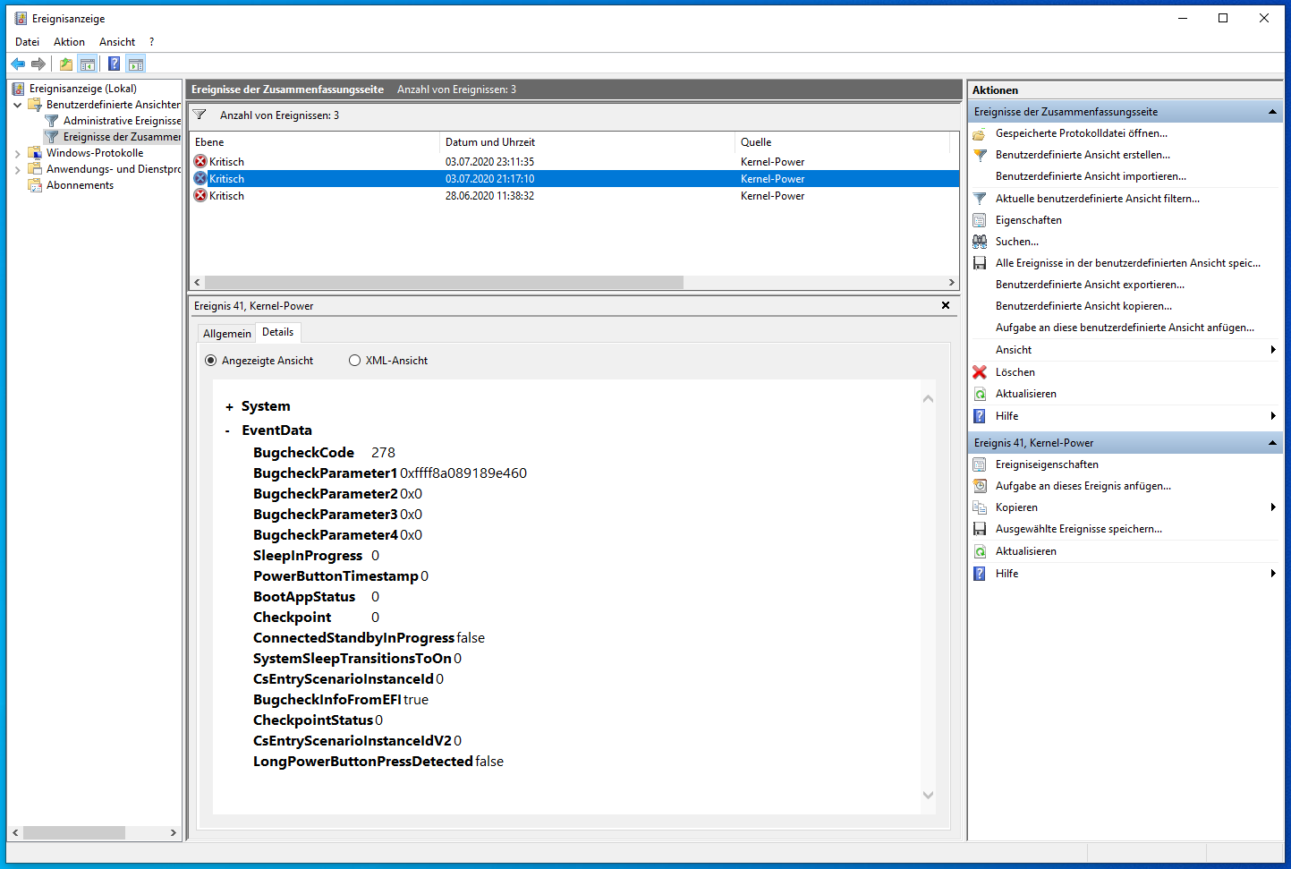
Ich spielte eine Runde Hunt Showdown und auf einmal bekam ich einen Blackscreen vom Spiel. Ich konnte noch den Taskmanager öffnen und das Spiel beenden. Doch als ich es wieder starten wollte (doppelklick auf die Verknüpfung) stürtzte mein PC direkt ab und fuhr von allein wieder hoch. In der Ereignisanzeige stand dann folgendes:
Kritisch: Hardware FehlerLiveKernelEvent
(das bezieht sich ja auf das unerwartete herunterfahren)
sowie:
Fehler: WHEA-Logger
Schwerwiegender Hardwarefehler.
Gemeldet von Komponente: Prozessorkern
Fehlerquelle: Machine Check Exception
Fehlertyp: Cache Hierarchy Error
Prozessor-APIC-ID: 1
Nach diesem Absturtz hab ich dann weiter gespielt. Ca. 1 1/2h und auf einmal wieder ein Absturtz. Diesmal aber anders. Ich bekam einen Blackscreen gefolgt von einem kurzen verzerrten Audio signal (wenn ich es mit worten beschreiben müsste ungefähr so: DRRRRRRRRRRRR) sowie dem Neustart des Rechners. In der Ereignisanzeige sind dann wieder genau die gleichen Einträge zu finden, LiveKernelEvent und WHEA-Logger.
Am selben Tag hab ich aber auch schon Hunt gespielt, über 4 Stunden am Stück ohne Probleme. nur am Abend hatte ich direkt 2 Abstürtze "hintereinander"... Auch die Tage vor den Abstürtzen hab ich den PC wie gewohnt genutzt. Was mich jedoch wundert, diesmal Beziehen sich die Fehler nicht auf einen "AMD Appcrash" sonder die rede ist dur von Hardwarefehlern...
Mein Problem an der Sache ist jetzt einfach das ich nicht mehr weiß wo ich ansetzen soll... Es ist wie Russisch roulette. Ich hab ein Problem, such im Internet nach einer Lösung, stell was um oder mach ein Treiber Update, der Rechner läuft 3/4 Tage ohne Probleme und dann wieder BUMM, Absturtz. Ich weiß leider auch nicht ob es letztendlich an der Grafikkarte oder an was anderen liegt...
Noch ein paar weitere Infos: Bios Version liegt bei 12e (ich weiß, es gibt schon neuere aber die sind ja für die neuen Prozessor Generationen, werd ich aber noch aktualisieren). Mainboard sowie Chipsatztreiber hab ich direkt von gigabyte.com bezogen (liegt hier vielleicht das Problem, sollte ich nochmal die chipsatztreiber direkt von AMD laden?). Weder Prozessor noch Graka ist übertaktet oder undervoltet, alles wie von Werk aus belassen. Ich hab Im AMD Treiber auch alles auf Standard gelassen. Temperaturen sind beim IDLE/spielen/volllast auch in Ordnung. Nur die SSD knackt manchmal die 70 grad Marke, was aber noch im Rahmen sein sollte. RAM xmp Profil ist aktiv und der läuft auch auf Dual Channel. RAM wurde auch schon mit MemTest überprüft, keine Fehler gefunden. Anbei noch ein paar Bilder von CPU-Z und der Ereignisanzeige sowie dem Zuverlässigkeitsverlauf.
Wenn Ihr noch was braucht bzw. Ich was vergessen habe, bitte gebt bescheid. Ansonsten würde ich mich wirklich sehr freuen wenn mir jemand bei meinem Problem helfen könnte.
Gruß Flo






Mit dieser Erkenntnis habe ich mich dann durch mehrere Foren und Threads gelesen und viel ausprobiert (zbsp. verschiedene Treiber, Hardware beschleunigung deaktiviert, Bios update). Leider konnte ich die Probleme nicht restlos beseitigen. Da sie aber wie gesagt sehr sporadisch auftratend (alle 2 bis 3 Tage gab es mal einen Blackscreen) habe ich auf das neue Windows Build 2004 und den neusten Graka Treiber gehofft. Doch leider habe ich auch hier Probleme, auf die ich gleich eingehen werde!
Hier erstmal mein System:
Ryzen 5 3600 6x 3.60GHz
Aorus x570 Pro Wifi
PowerColor Red Dragon RX5700 8GB
16GB G.Skill Aegis DDR4 3000DIMM
MXR500 M.2 SSD
700 Watt be quiet System Power 9
CPU Kühler Artic Freezer 34
Gehäuse Fractal Design Core 500
Bildschirm Asus MG248 (läuft auf 120Hz)
Jetzt zu den Problemen. Vor 2 Wochen wurde das neue Windows Build 2004 und der neue Graka Treiber 20.5.1 installiert. Nach 4 Tagen trat das erste Problem auf. Der PC war unbeaufsichtigt im IDLE und hatte scheinbar (Zuverlässigkeitsverlauf>Win nicht mehr funktionsfähig>Problemereignisname: Bluescreen) einen Bluescreen mit darauf folgenden Neustart. dmp datei bzw. Report, siehe unten das Bild.
Dann lief der Pc wieder 4 Tage ohne Probleme... Ich hab gezockt, Videos geschaut usw. Es gab keinerlei Vorkommnisse bis gestern abend
Kritisch: Hardware FehlerLiveKernelEvent
(das bezieht sich ja auf das unerwartete herunterfahren)
sowie:
Fehler: WHEA-Logger
Schwerwiegender Hardwarefehler.
Gemeldet von Komponente: Prozessorkern
Fehlerquelle: Machine Check Exception
Fehlertyp: Cache Hierarchy Error
Prozessor-APIC-ID: 1
Nach diesem Absturtz hab ich dann weiter gespielt. Ca. 1 1/2h und auf einmal wieder ein Absturtz. Diesmal aber anders. Ich bekam einen Blackscreen gefolgt von einem kurzen verzerrten Audio signal (wenn ich es mit worten beschreiben müsste ungefähr so: DRRRRRRRRRRRR) sowie dem Neustart des Rechners. In der Ereignisanzeige sind dann wieder genau die gleichen Einträge zu finden, LiveKernelEvent und WHEA-Logger.
Am selben Tag hab ich aber auch schon Hunt gespielt, über 4 Stunden am Stück ohne Probleme. nur am Abend hatte ich direkt 2 Abstürtze "hintereinander"... Auch die Tage vor den Abstürtzen hab ich den PC wie gewohnt genutzt. Was mich jedoch wundert, diesmal Beziehen sich die Fehler nicht auf einen "AMD Appcrash" sonder die rede ist dur von Hardwarefehlern...
Mein Problem an der Sache ist jetzt einfach das ich nicht mehr weiß wo ich ansetzen soll... Es ist wie Russisch roulette. Ich hab ein Problem, such im Internet nach einer Lösung, stell was um oder mach ein Treiber Update, der Rechner läuft 3/4 Tage ohne Probleme und dann wieder BUMM, Absturtz. Ich weiß leider auch nicht ob es letztendlich an der Grafikkarte oder an was anderen liegt...
Noch ein paar weitere Infos: Bios Version liegt bei 12e (ich weiß, es gibt schon neuere aber die sind ja für die neuen Prozessor Generationen, werd ich aber noch aktualisieren). Mainboard sowie Chipsatztreiber hab ich direkt von gigabyte.com bezogen (liegt hier vielleicht das Problem, sollte ich nochmal die chipsatztreiber direkt von AMD laden?). Weder Prozessor noch Graka ist übertaktet oder undervoltet, alles wie von Werk aus belassen. Ich hab Im AMD Treiber auch alles auf Standard gelassen. Temperaturen sind beim IDLE/spielen/volllast auch in Ordnung. Nur die SSD knackt manchmal die 70 grad Marke, was aber noch im Rahmen sein sollte. RAM xmp Profil ist aktiv und der läuft auch auf Dual Channel. RAM wurde auch schon mit MemTest überprüft, keine Fehler gefunden. Anbei noch ein paar Bilder von CPU-Z und der Ereignisanzeige sowie dem Zuverlässigkeitsverlauf.
Wenn Ihr noch was braucht bzw. Ich was vergessen habe, bitte gebt bescheid. Ansonsten würde ich mich wirklich sehr freuen wenn mir jemand bei meinem Problem helfen könnte.
Gruß Flo





Anhänge
Zuletzt bearbeitet: