Diskussionen zu [Sammelthread] Core 2 Duo und Core i7 OC-Ergebnisse *NEU*

AW: Diskussionen zu [Sammelthread] Core 2 Duo OC-Ergebnisse *NEU*

(Mein) Falscher Fehler, zweimal verkehrt rum um die Ecke und wir treffen uns wieder. ;)
 
AW: Diskussionen zu [Sammelthread] Core 2 Duo OC-Ergebnisse *NEU*

Ja und dann sollen wir die Seiten durchsuchen wo du mal was editiert hast?

MfG
 
AW: Diskussionen zu [Sammelthread] Core 2 Duo OC-Ergebnisse *NEU*

Also Ergebnis optimieren wie Drullo vorgemacht, find ich gut.

Ne PN an mich. Aber dann mit Link auf den Post, wäre hilfreich.

Dann fände ich das ok.

Wenn ich irgendwann in 20 Seiten suchen muss, wo ist der Post von Thorsten-Bln, dann werd ich blöd.
 
AW: Diskussionen zu [Sammelthread] Core 2 Duo OC-Ergebnisse *NEU*

Jop so hab ich es ja auch gemacht. Brauche meinen Beitragszähler nicht unnötig damit in die Höhe treiben und zudem dient es der Übersichtlichkeit. Jetzt ist der Thread ja noch klein
 
AW: Diskussionen zu [Sammelthread] Core 2 Duo OC-Ergebnisse *NEU*

Für die Übersichtlichkeit wäre es sicher besser, wenn jeder User nur einen Eintrag hätte.
Beim Auswerten wirds aber dann chaotisch, da man alle wieder durchschauen und vergleichen müsste, ob sich etwas geändert hat.

Da mit der Delta Temp finde ich auch gut, da das wahrscheinlich der richtigeste ausgelesen Wert ist.
Könnte aber zu Verwirrungen führen, da mehr Delta ja besser ist und OC Anfänger das vielleicht übersehen oder falsch verstehen.
 
Zuletzt bearbeitet:
AW: Diskussionen zu [Sammelthread] Core 2 Duo OC-Ergebnisse *NEU*

Naja, es hat ja jeder nur einen Eintrag in der Liste. Den aktuellsten Eintrag eben.

Ich denke mal, man sucht sich die Ergebnisse ja über die Liste und klickt dann auf den Link zum Forumseintrag. Somit landet man ja beim richtigen Ergebnispost.

Wenn einer natürlich seinen Ergebnispost überarbeitet und mir nicht Bescheid sagt, dann ist er selber schuld, wenn sein aktualisiertes Ergebnis nicht eingetragen wird.
Wenn einer lieber am Ende neu postet, was man auch keinem verübeln kann, dann ist das auch ok. Es sollte halt nur nicht im 30 Minutentakt gepostet werden. "Ich hab 10 MHz mehr geschafft." , "Ich hab nochmal 20 MHz mehr". Das wird dann echt irgendwann nervig.

Bezüglich der Delta-T möchte ich noch anmerken, dass es auch meine Bedenken waren, dass Anfänger mit dem Wert nix anfangen können und verwirrt sind. Und es für einige wieder schwieriger wird, einen korrekten Screenshot zu erstellen. Aber mittlerweile denke ich mir: "Was wollen wir ? Eine Liste, wo alles eingetragen wird, wo gepostet wird, die am Ende kaum mehr Aussagekraft hat. Oder wollen wir eine Liste, die irgendwann mal eine Referenzliste ist hier im Forum, wenn sich einer informieren möchte, was er machen kann mit seiner CPU."

Liebe Grüße
Thorsten
 
AW: Diskussionen zu [Sammelthread] Core 2 Duo OC-Ergebnisse *NEU*

Man könnte doch die Spalte um 1 erweitern.
CPU-Temp + Delta Temp, oder?
 
AW: Diskussionen zu [Sammelthread] Core 2 Duo OC-Ergebnisse *NEU*

Können kann man theoretisch alles. Die Frage ist nur, ob es dann noch irgendwann noch Sinn macht, wenn die Tabelle total überladen ist.

Und da eben die angezeigt Temperatur eben falsch ist in den allermeisten Fällen, macht es keinen Sinn diese falschen Werte einzutragen, finde ich.

Da hat man mit dem Delta-T Wert wirklich einen genaueren Wert.
 
AW: Diskussionen zu [Sammelthread] Core 2 Duo OC-Ergebnisse *NEU*

hi,


Wie kann es sein das die CPU wärmer wird als die beiden Kernen im Inneren der CPU ?
Müssten nicht die beiden Kerne wärmer/heißer werden als die gesamte CPU.

 
AW: Diskussionen zu [Sammelthread] Core 2 Duo OC-Ergebnisse *NEU*

@icetea_19xx
Kerne sind immer heißer als die CPU. Ist glaube ich physikalisch gar nicht anders möglich.
Auf jedenfall sind die Kerne normalerweise wärmer.

@Thorsten-Bln
OK, dann sollte jeder nur einen Eintrag machen und bei Änderung melden.
Kann man einen Eintrag löschen? (Forumnoob) Den ich hab bereits 2. Einmal 2700 und einmal 3300 MHz. Könnte sie ja in einem Zusammenfügen oder den mit 2700 komplett weg.
 
AW: Diskussionen zu [Sammelthread] Core 2 Duo OC-Ergebnisse *NEU*

Einfach hinten dran Posten, dann ist es eigentlich auch leichter es in der Liste einzutragen.
Bin mir sicher irgendwann könnten PMs nerven von wegen, edit post xy.

Zu den Delta Werten hat Thorsten eigentlich schon alles gesagt.
Wir werden am Wochenende nochmal quatsch und bestimmt auch eine Anleitung bzw. erklärung schreiben.
Nur ich habe Spätschicht, dadurch sehr begrenzt Zeit.
 
AW: Diskussionen zu [Sammelthread] Core 2 Duo OC-Ergebnisse *NEU*

Triple xXx schrieb:
Anleitung für OC Anfänger finde ich gut.

Doch eher für OC-Wert-Eintragende ? Werden ja sicher keine OC-Ratschläge drin sein, oder ?
 
AW: Diskussionen zu [Sammelthread] Core 2 Duo OC-Ergebnisse *NEU*

Nein ich erkläre doch niemand das 1x1.
Es geht nur um die erklärung von Delta Werten und wie man diese ausliest.

So muss auf Arbeit.
 
AW: [Sammelthread] Neue Core 2 OC-Ergebnisliste [Regeln im 1.Post beachten!]

Hallo Freunde,
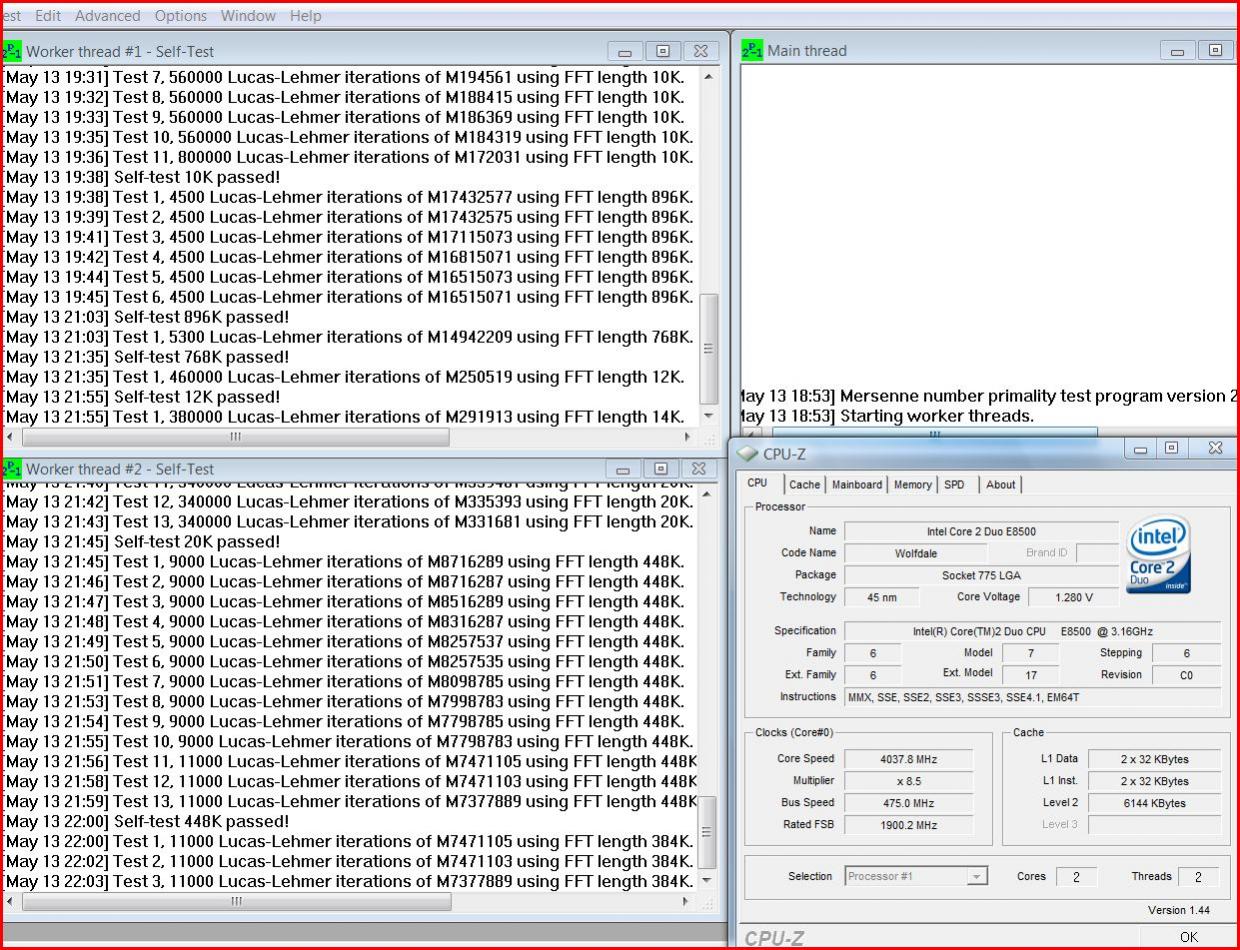
dank der zahlreichen Tipps in diesem Forum ist es mir gelungen, meinen E8500 stabil zu übertakten. Deshalb möchte ich meinen ersten erfolgreichen OC-Versuch für andere mit ähnlichen Systemen etwas ausführlicher präsentieren.
Auf dem Asus Maximus Formula, BIOS 1004, habe ich folgende Einstellungen vorgenommen:
Ai Overclock [Manual],
CPU Ratio [8,5],
FSB Frequency [475],
FSB Strab to North Bridge [Auto],
PCIE Freq. [101],

DRAM Freq. [Auto],
DRAM Command Rat [2T],
DRAM Timing Control [Manual],
CAS#LAT: [5],
RAS# to CAS Delay [5],
RAS# Precharge [5],
RAS# Active Time [15],

ROW Refresh Cycle Time bis Write To Write Delay alles auf AUTO,

DRAM Static Read Control [Deaktiviert],
Ai Clock Twister [strong],
Transaction Booster [Deaktiviert],
Relax Level [0],
CPU Voltage [Auto],
CPU PLL Volt. [Auto],
North Bridge Voltage [1,49],
DRAM Voltage [2,02],
FSB Voltage [1,40],
South Bridge [Auto],
Loadline Calibration [aktiviert],
CPU GTL Reference [0,59],
North Bridge Reference [0,67],

Alles weitere auf AUTO.

Dadurch habe ich einen CPU-Takt von 4038MHz (=475*8,5) erreicht.
Die Temps. hielten sich mit Lüftkuhlung des Thermalright IFX-14 in einem Bereich von erträglichen 39° - 44° Celsius Delta-T (unter Belastung von prime95 Vers. 25.6)
Besonders hervorragend finde ich den VCore-Bereich mit 1,280V. Insbesondere weil neben den schädlichen Temps. die Gefahr der "Elektromigration" für die CPU durch eine zu hohe Spannung oft vernachlässigt wird.
Für weitere Tipps zu dieser Konfiguration bin ich sehr dankbar.

P.S. Nach 3 Stunden prime95 zeigte mir Everest Ult. plötzlich keine North Bridge Temps. mehr an. Auch unter Motherboard, SPD war nur noch ein "leeres Blatt" angeziegt worden.
 

Anhänge

  • OC-E8500Prime95Benchmark2.JPG
    OC-E8500Prime95Benchmark2.JPG
    204,2 KB · Aufrufe: 496
  • OC-E8500Temps-TaskManager.jpg
    OC-E8500Temps-TaskManager.jpg
    306,9 KB · Aufrufe: 535
  • OC-E8500Prime95Benchmark.jpg
    OC-E8500Prime95Benchmark.jpg
    239,2 KB · Aufrufe: 501
  • OC-E8500Everest-Overclock.JPG
    OC-E8500Everest-Overclock.JPG
    138,7 KB · Aufrufe: 522
  • OC-E8500EverestBenchmarkCache-Mem.JPG
    OC-E8500EverestBenchmarkCache-Mem.JPG
    56,3 KB · Aufrufe: 526
  • OC-E8500Mainboard.jpg
    OC-E8500Mainboard.jpg
    279,2 KB · Aufrufe: 506
  • OC-E8500CPU.jpg
    OC-E8500CPU.jpg
    296,5 KB · Aufrufe: 506
Zuletzt bearbeitet von einem Moderator: (Änderung in Delta-T, damit MöCkY seinen Hustenanfall loswird)
AW: Diskussionen zu [Sammelthread] Core 2 Duo OC-Ergebnisse *NEU*

@ Luhri
Bei dir steht bei Prime etwas von "Illegal line in INI file:Debug"
was bedeutet das denn?Hatte ich noch nie....
 
AW: Diskussionen zu [Sammelthread] Core 2 Duo OC-Ergebnisse *NEU*

Und ich weiss nicht, wie ich das wieder wegbekomme - erhalte ich mittlerweile gleich beim Starten auch mit älteren Prime Versionen (auch bei den CPUs vorher wars schon so !).
 
AW: Diskussionen zu [Sammelthread] Core 2 Duo OC-Ergebnisse *NEU*

*Hust*

Schnallt ihr es nicht? Wir haben auf Delta Werte umgestellt.

MfG
 
AW: Diskussionen zu [Sammelthread] Core 2 Duo OC-Ergebnisse *NEU*

Stimmt...kam noch nicht bei jedem an! :D
 
Sapphire Forum
Zurück
Oben