Festplatte da aber Partitionen verschwunden

Die zwei Lesefehler beziehen sich auf deine Partition Photos und Downloads.
Deine Testdisk.log zeigte auch auf Fehler bei Dateien und waren mehrere.
Daher kann Testdisk auch mit einigen Dateien oder Ordner Probleme haben, da Testdisk die Daten nur anzeigten und kopieren kann.
Arbeitet daher nicht so tief wie Datenrettungssoftware.

Chkdsk ist ein Utility um ein Dateisystem zu reparieren, aber nicht zum Datenretten.
Wird daher von mir nicht so schnell ohne Backup empfohlen.
Ein Beispiel von bereits vielen hier;
https://www.computerbase.de/forum/t...tung-nach-chkdsk-und-der-horror-dabei.121103/
Hatte aber auch schon geholfen.
Daher nur auf dein Risiko!
Teile es dann mit, dann setze ich Infos.

Versuche mal die erste und die dritte wiederherzustellen.
Ich hoffe das es funktioniert?
Hatte aber im Bezug keine Fehler gesehen.

Ich gehe von diesem Screen aus;
https://www.computerbase.de/forum/attachments/nach_search_testdisk_6-7-gif.65859/

Markiere jeweils nacheinander die zweite und dritte Partition, und setze die mit dem Links oder Rechtspfeil auf der Tastatur auf D für gelöscht!
Ist jetzt im Moment P und siehst du ganz links be den Partitionen.
Das bedeutet nur das diese Partitionen wegen Fehler nicht wiederhergestellt werden.
Deine Daten bleiben erhalten!

Bestätige mit Enter.

Gehe auf [Write].
Bestätige dort mit Enter, y und Ok.
Im Fall wenn bei dir ein Bootsektor defekt sein sollte, kann dort noch ein Menü Boot erscheinen.
Bestätige dann aber nur im Fall mit Backup BS.
Beende Testdisk und starte den Computer neu.

Wenn chkdsk bei Systemstart kommen will, beende chkdsk erstmal.
Geht innerhalb von 10 Sekunden durch beliebigen Tastendruck.

Überprüfe das Ergebnis und teile es mit.

Wegen deine anderen Partition folgen dann Infos!

Viele Grüße

Fiona
 
Fiona schrieb:
Die zwei Lesefehler beziehen sich auf deine Partition Photos und Downloads.
...

Versuche mal die erste und die dritte wiederherzustellen.

...

Hatte aber im Bezug keine Fehler gesehen. Ich gehe von diesem Screen aus;
https://www.computerbase.de/forum/attachments/nach_search_testdisk_6-7-gif.65859/


Markiere jeweils nacheinander die zweite und dritte Partition, und setze die mit dem Links oder Rechtspfeil auf der Tastatur auf D für gelöscht!

...


Fiona


hallo Fiona

entschulidge bitte der nochmaligen Nachfrage:

Du schreibst ich solle zuerst versuchen die 1. und 3. wieder herzustellen.

die beiden Leserfehler trafen doch die 2. und 3. Partition.

Sollte ich nicht zuerst versuchen die 1. und 4. wieder herzustellen, da diese beiden keine Fehler anzeigten?

sorry, habe womöglich dein vorhergehndes Post falsch verstanden?

vg
alouette
 
Sorry stimmt!
Erste und vierte lasse und zweite und dritte auf D setzen.
Danke für deinen Hinweis!

Viele Grüße

Fiona
 
hallo Fiona

meinen herzlichen Dank für Deine Hilfe und Ausdauer! :)

habe die 1. und 4. wie von Dir erklärt nun "geschrieben".

nach dem Neustart hat sich chkdsk zwar nicht "gemeldet", dafür wurden aber gleich die beiden "neuen" Laufwerke angezeigt!!

Es sind nun im Windows Explorer zu sehen:

Partition[System-Dateien] zeigt 42 Objekte mit insgesamt 26.3 GB von 35.4 GB
Partition [Photo V] zeigt 49 Objekte mit insgesamt 37.3 von 41 GB

Es scheinen alle Ordner da zu sein aber leider erscheint bei einigen sehr grossen Ordner (müssten jeweils mehrere GB sein) beim Anklicken eine Fehlermeldung wie folgt:

--------
Auf .... kann nicht zugegriffen werden.
Fehler beim Einlagern einer Speicherseite
--------

Dies wäre dann wohl ein Fall für die Datenrettungssoftware?


Laut Datenträgerverwaltung sind auf der defekten Festplatte noch 76.17 GB nicht zugeordnet.

wollen wir es wagen die beiden fehlenden Partitionen zu retten oder sollte ich davor die Datenrettungssoftware über die 1. und 4. Partition ziehen lassen und/oder eine Datensicherung vornehmen?

nochmals merci und

vg
alouette
 
Versuche es mal mit Restorer2000 Pro wie beschrieben;
https://www.computerbase.de/forum/t...eglich-versuche-testdisk.277223/#post-2716761

Wenn es sich bei dir nur um Fotos handelt, dann kannst du auch Photorec (Freeware) in Betracht ziehen.
Hat bei Fotos gute Ergebnisse.
Dabei ändern sich aber die Dateienamen und es gibt keine Ordnerstruktur mehr.
Office Dokumente oder Video-Dateien, können je nach Fragmentierungsgrad nicht wiederherstellbar oder beschädigt sein.
Daher besser für Fotos wiederherzustellen.
Schalte dann bei File Opt, die anderen Dateitypen ab, damit du nicht unnötig viel wiederherstellst.
Ist aber auch im Link beschrieben.

Viele Grüße

Fiona
 
pardon, dass ich noch immer Eure Zeit beanspruche...ich denke, das könnte sich noch etwas in die Länge ziehen...

Auf den betroffenen Partitionen befinden sich zwar nicht nur Photos sondern auch andere Dateien. Jedoch denke ich, dass nur Ordner mit Photos betroffen sind.

Falls man mit Photorec die betroffenen Ordner einzeln angehen kann, könnte ich auch damit leben, wenn die Dateinamen sich ändern. Falls aber alle anderen Ordner auch die Struktur und Dateinnamen verlieren würden, so dass man letztendlich gar nicht mehr wüsste, welcher Dateinamen zu welchem Photo-Anlass gehört, wären mir die EURO 40.- für den Restorer allemal wert.

Ich habe nun vorerst mal mit Restorer 2000 Pro DEMO die Festplatte gescant. Dabei kam eine etwas komische Struktur zum Vorschein (siehe Screen)

Danach habe ich das Laufwerk D im linken oberen Fenster angeklickt und auf Daten suchen lassen (Befehl Open Drive Files).

Gefunden wurden alle Ordner/Hauptdateien wobei 4 Ordner mit einem Roten Kreuz durchgestrichen sind. Sowei ich mich erinnern kann, konnte ich gestern 4 Ordner nicht öffnen (siehe Screens)

Die Frage die mich natürlich nun beschäftigt: bedeuten diese rote Kreuze nun gutes oder schlechtes? Wen ich den nun die Demoversion registrieren lassen würde, liessen sich diese Daten "recovern"?

vg
alouette
 

Anhänge

  • Sektorscan.gif
    Sektorscan.gif
    43,7 KB · Aufrufe: 441
  • Daten_Partition_D.gif
    Daten_Partition_D.gif
    33 KB · Aufrufe: 410
  • Logbuch_D.gif
    Logbuch_D.gif
    47,9 KB · Aufrufe: 399
Rot markierte Ordner deuten nur auf eine beschädigte Ordnerstruktur hin.
Dabei kann es sein, das nur noch Referenzen auf den Ordner hindeuten.
Hat regulär nichts mit Dateien zu tun.
Wichtig für dich sind Dateien.
Daher öffne diese Ordner und überprüfe den Inhalt oder die Dateien.
Solange Dateien nicht rot markiert sind, deutet es auf einen brauchbaren Zustand hin.
Auf der anderen Seite, hatten auch rot markierte Dateien noch funktioniert, solange die Endung vorhanden war.
Ist aber eine vage Aussage und kann aber auch sein, das beschädigte Dateien Probleme machen können.
Oftmals kann es sich bei den rot markierten Ordnern auch um ältere Ordner handeln die nicht mehr existieren oder vor längerer Zeit gelöscht wurden.
Daher prüfe vorher ob du deine Dateien, die sich nicht meher öffnen lassen in Restorer2000 siehst und überprüfe es.

Viele Grüße

Fiona
 
Dankeschön!


Mittlerweile kann ich in einer Partition 4 verschiedenen Arten von Dateien unterscheiden:

A) Ordner/Dateien, die mithilfe von Restorer noch angezeigt werden können, welche aber unter dem Windows Explorer nur aus einem leeren Ordner bestehen (Screen 1)

B) Ordner (mit deren Inhalte), welche unter Restorer ordnungsgemäss angezeigt werden. Die Ordner (ohne Inhalte) werden zwar unter dem Windows Explorer angezeigt, lassen sich aber dort nicht öffnen (siehe Screen 2).

C) Ordner, welche unter dem Windows Explorer angezeigt werden, sich dort jedoch nicht öffnen lassen. Diese Ordner werden unter Restorer namentlich nicht angzeigt (Screen 3)

D) Ordner/Dateien, die unter Restorer rot markiert sind. Die Endungen jener Dateien sind noch komplett erhalten geblieben. Auch lassen sich jpg Dateien mittels Befehl Preview anzeigen.

Wie es aussieht, könnte ich alle diese Daten mithilfe Restorer retten.


Frage: Genügt es, wenn ich mich nun registrieren lasse und danach die besagten Ordner markiere und den Befehl "Recover" darüber lasse?

vg
alouette
 

Anhänge

  • Datentyp_A.gif
    Datentyp_A.gif
    49,4 KB · Aufrufe: 435
  • Datentyp_B.gif
    Datentyp_B.gif
    60 KB · Aufrufe: 403
  • Datentyp_C Kopie.gif
    Datentyp_C Kopie.gif
    89,5 KB · Aufrufe: 421
  • Datentyp_D.gif
    Datentyp_D.gif
    83 KB · Aufrufe: 427
Wenn du Restorer kaufst, bekommst du einen Link nicht für die Demo sondern für die Pro-Version zum Download und die Seriennummer via email.
Du kannst wenn du deine Partitionen im rechten Fenster, wie hier siehst, das Ergebnis in eine kleine Datei speichern;
https://www.computerbase.de/forum/attachments/sektorscan-gif.66018/
Das geht beim Menü Drive / Save Recognized Partitions Layout.
Wenn du dann die Vollversion installiert hast, kannst du diese Datei öffnen und brauchst nur noch deine Dateien markieren und auf ein anderes intaktes Laufwerk kopieren.

Teile es erstmal mit.

Viele Grüße

Fiona
 
hallo Fiona, soweit ist alles super verlaufen!

nach dem Kauf erhielt ich den Registrierungsschlüssel per e-mail zugestellt und konnte damit die Demo-Version ohne Neuinstallation aktivieren. Danach liessen sich die Daten der beiden Partitionen vollumfänglich auf ein anderes Laufwerk kopieren. Bei den Metafiles (keine Ahnung wofür die gut sind) gab Restorer zwar einige Fehlermeldungen an, aber soweit ich das Resultat überblicken kann, sind nun alle kopierten Ordner/Dateien lesbar :) (einige wenige Ordner sind leer...vielleicht war da aber auch nie etwas drin...)

Vielen Dank für Deine hilfsbereite und zuvorkommende Art!


Nun stehe ich aber noch vor dem Problem, dass ja noch 2 Partitionen unter Windows nicht lesbar sind.

Ich hatte diese unter TestDisk im ersten Schritt mit D (Deleted) markiert.

Falls Du Zeit hast, würde ich mich über den nächsten Tip sehr freuen :rolleyes: - merci!

viele Grüsse
alouette
 
Metafiles sind Dateisystemspezifische Systemdateien, die nie wiederhergestellt werden sollen.
Mache es nach Möglichkeit so, wenn du die Daten gesichert hast, solltest du ganz einfach in der Winows-Datenträgerverwaltung den freien Speicherplatz nach deinem Bedarf neu partitionieren und formatieren.
Hinterher die Dateien zurückkopieren.

Teile es mal mit.

Viele Grüße

Fiona
 
sorry, wenn ich nerve ;)

möchte sicher gehen und habe den Ablauf in 10 Punkte zusammengefasst:


1) TestDisk starten und nochmals alle Punkte durchlaufen bis ich zu diesem Bildschirm komme: https://www.computerbase.de/forum/attachments/nach_search_testdisk_6-7-gif.65859/

2) alle Partitionen nacheinander markieren wobei ich mit dem Links- bzw. Rechtspfeil auf der Tastatur die Buchastaben bei den Partitionen setze wie folgt:
1. Partition auf "D"
2. Partition auf "P"
3. Partition auf "P"
4. Partition auf "D"

3) Bestätige mit Enter.

4) Gehe auf [Write]. Bestätige dort mit Enter, y und Ok.

5) Beende Testdisk und starte den Computer neu.

6) Wenn chkdsk bei Systemstart kommen will, beende ich chkdsk erstmal.

7) Lasse mit Restorer einen Sektorscan der gewünschten Partitionen machen

8) Lasse mit Restorer nach den Dateien suchen

9) Sichere/Kopiere mit Restorer die gefunden Dateien

10) Alle 4 Partitionen löschen, neu Partitionnieren und formatieren


ist dies so ok?


vg
alouette
 
Ich weiß nicht, warum du die zwei wiederhergestellten Partitionen auf D oder gelöscht setzen möchtest.
Vielleicht besser einfach so lassen, oder teile es mit.
Auch ist die Frage, warum du Partitionen mit Verdacht auf Probleme im Dateisystem wiederherstellen möchtest?
Sicherlich könntest du es machen.
Ich weiß aber nicht ob dieses zu Probleme führt und der Computer hängt.
Könnte aber wenn du es möchtest getestet werden.

Normal wenn du die Daten von diesen Partitionen wiederherstellen möchtest, könntest du es tun.
Restorer2000 Pro bietet aber auch die Möglichkeit eine Region von einem Bereich einer Festplatte zu erstellen, der gescannt wird, ganz ohne Partition.
Geht über das Menü Create / Create Region.

Ansonsten kann es für dich ein einfacher Weg sein, die Partition wiederherzustellen, und mit dem runden Symbol das wie eine Uhr aussieht zu scannen.

Viele Grüße

Fiona
 
guten Morgen Fiona

sorry, wusste nicht, dass über Restorer die derzeit unter Windows ja nicht angezeigten Partitionen gescannt werden können. Dachte für Windows und Aplikationen seien diese nun "gelöscht".

sorry, Habe noch nicht ganz verstanden bezüglich dem weiteren Vorgehen.

Habe verstanden, dass ich TestDisk nicht mehr benötige.

aber...ist es Deiner Meinung nach besser über den Befehl "Create Region" zu gehen oder genügt es, wenn ich bei Restorer die neulich bereits gescannten Sektoren im Rechten oberen Fenster markiere und mit mit dem runden Symbol das wie eine Uhr aussieht wiederum scanne (hatte ja das Ergebnis bereits in einer Datei gespeichert => Menü Drive / Save Recognized Partitions Layout)


bezüglich "Create Region": siehe Screen im Ahnang - wären dies die korrekten Eingaben?

vg
alouette
 

Anhänge

  • CreateRegion.gif
    CreateRegion.gif
    57,3 KB · Aufrufe: 423
Datenrettungssoftware braucht normal keine Partition.
Partitionen können aber hilfreich sein, um nicht unnötige Speicherbereiche zu scannen.
Als Tip um das genau festzulegen könntest du Testdisk verwenden.

Mache es folgendermaßen;
Gehe von diesem Bild aus;
https://www.computerbase.de/forum/attachments/proceed_testdisk_6-7-gif.65855/
Die erste Partition ist markiert und hat eine Größe von 38 GB.
Das siehst du ganz unten auf deinem Bild in Testdisk in der letzten Zeile.
Daher reicht es, wenn du in Restorer nur auf das runde Symbol gehst.
Gebe daher bei Start 38 GB ein.
Markiere dann die zweite Partition und lese unten auch die Größe in GB ab.
Trage dies bei Size ein und drücke einfach Scan.
Nun wird deine Zweite nicht vorhandene Partition gescannt.
Addiere dann die erste und zweite zusammen, trage diesen Wert bei Start ein und markiere die dritte Partition in Testdisk.
Trage bei Size die Größe die unten in der letzten Zeile in Testdisk angezeigt wird, bei Size ein.
Wenn du dann auf Scan gehst wird dann deine dritte Partition gescannt.

Hoffe es hilft.

Viele Grüße

Fiona
 
Zuletzt bearbeitet:
hallo Fiona

Habe wie von Dir vorgeschlagen die verbleibenden Partitionen gescant und nach den Files gesucht. Fast alle Ordner wurden gefunden, daneben aber auch einen Ordner names "Lost Files", der Tausende von kleinen Dateien enthielt (insbesondere *.txt und *.dll

diese Dateien konnte man auch öffnen und in den grösseren Davon konnte ich Daten identifizieren, waren aber nicht brauchbar da es nur kleine Schnipsel waren.

Habe nun sehr viel Zeit damit verbracht, die Daten zu verifizieren und kann freudig mitteilen, dass ich Dank Deiner Hilfe (und der von Restorer) ca. 10'000 Fotos retten konnte! Mein herzliches Dankeschön.

Hatte nach der Sicherung mit Restorer wiederum TestDisk gestartet und alle vier Partitionen schreiben lassen. Nach dem Start von Windows wurden auf Anhieb alle 4 Partitionen mit Laufwerksbuchstaben gefunden. Die Daten waren aber, wie befürchtet grösstenteils nicht ersichtlich, oder nicht lesbar.

Danach habe ich die 4 partitionen gelöscht und Windows hinuntergefahren.

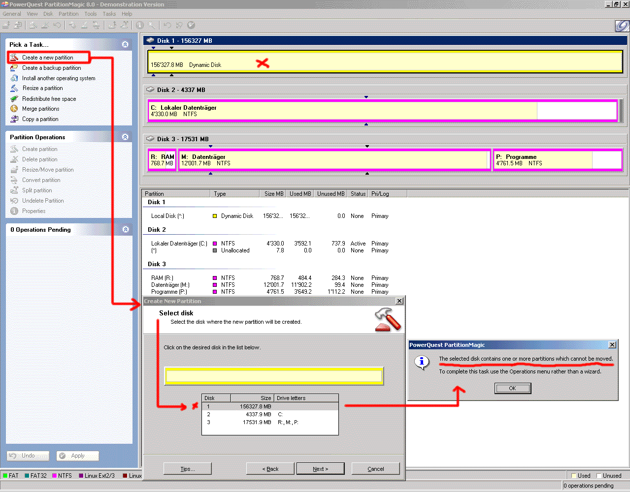
Nun kann ich aber über Datenträgerverwaltung auf besagtem "leeren" Laufwerk keine Partitionen erstellen. Das einzige, das der Assistent vorschlägt, ist die Erstellung eines Dynamischen Laufwerks, was ich ja eigentlich nicht will.

Es scheint, dass der Datenträger bereits zu einem Dynamischen Laufwerk konvertiert wurde, wobei noch unformatiert. Selbst PartitionMagic 8.0 kann darauf keine Partitionen erstellen.


habe davon einige Screens eingefügt.


bringt es etwas, wenn ich per TestDisk die Partitions-Tabelle lösche?

viele Grüsse
alouette
 

Anhänge

  • WähleDatenträgertyp.gif
    WähleDatenträgertyp.gif
    62,7 KB · Aufrufe: 427
  • WähleFestplatte.gif
    WähleFestplatte.gif
    37,4 KB · Aufrufe: 445
  • PartitionMagic.gif
    PartitionMagic.gif
    139,8 KB · Aufrufe: 434
  • TestDisk_Delete.gif
    TestDisk_Delete.gif
    10,2 KB · Aufrufe: 445
Mache mal in der Datenträgerverwaltung auf das linke kleinere Feld bei der Festplatte Rechtsklick.
Schaue ob dort in Basisdatenträger konvertieren oder ähnlich steht.

Teile es mal mit.

Viele Grüße

Fiona
 
!! DANKESCHOEN FIONA !!



eine letzte Frage hätte ich noch...es hat indirekt sogar mit Datenrettung zu tun.


Da mein Betriebs-System - derzeit auf der Festplatte 1 - sehr langsam läuft (muss irgendwo der Wurm drin sein), möchte ich das Betriebssystem provisorisch auf die Festplatte 0 installieren.

Nach Formatierung der Festplatte 1 möchte ich das Betriebssystem wiede auf diese Platte 1 holen (da schneller).

Habe ich eine Chance dies zu tun, ohne dass ich sämtliche Programme (sind derzeit auf der Festplatte 2) wieder installieren muss (meine wegen den Registry-Einträgen)?

Zum besseren Verständnis anbei ein Screen meines Systems.

Ausgangslage:
Systempartition => C: (Festplatte 1 = SCSI)
Auslagerungspartition => R: (Festplatte 2 = SCSI)
Wichtige Programme => P: (Festplatte 2 = SCSI)

-------------

Provisorische Installation:
Systempartition => C: (Festplatte 0 = IDE)
Auslagerungspartition => R: (Festplatte 2)
Wichtige Programme => P: (Festplatte 2)

-------------

End-Installation:
Formatieren SCSI Festplatte 1 (neuer Laufwerksbuchstabe?)
Systempartition neu => C: (Festplatte 1)
Auslagerungspartition => R: (Festplatte 2)
Wichtige Programme => P: (Festplatte 2)

Daten-Platte: Festplatte 0

------------

Ist es z.B. möglich Registry-Einträge (bestimmter Programme) vom jetzigen Betriebssystem aufs neue zu kopieren?


vg
alouette
 

Anhänge

  • System.gif
    System.gif
    38,8 KB · Aufrufe: 407
Alternate 2
Zurück
Oben