Hohe Arbeitsspeicherauslastung

Der Link hier könnte hilfreich sein: http://woshub.com/huge-memory-usage-non-paged-pool-windows/

Kurzform: kann an Speicherlecks von Treibern liegen

"Quite often, the reason for a memory leak in the non-paged pool is the incompatibility of the network activity monitoring driver [...] with the network adapter drivers. Most often Killer Network and MSI network card drivers conflict with NDU driver. This service can be disabled without much loss of Windows functionality."

Es gibt auf dieser Seite dann auch ein paar Tipps, was man probieren kann.
 
  • Gefällt mir
Reaktionen: Looniversity
Jepp, mit PoolMon sollte man sehen was da den nicht ausgelagerten Pool belegt. Schuss aus der Hüfte: hat dein Mainboard nen K1ller Netzwerk-Chip? Dann ein mal Treiber aktualisieren...

PS: defekter RAM wird wenn dann als "von Hardware Reserviert" im Taskmanager angezeigt.
 
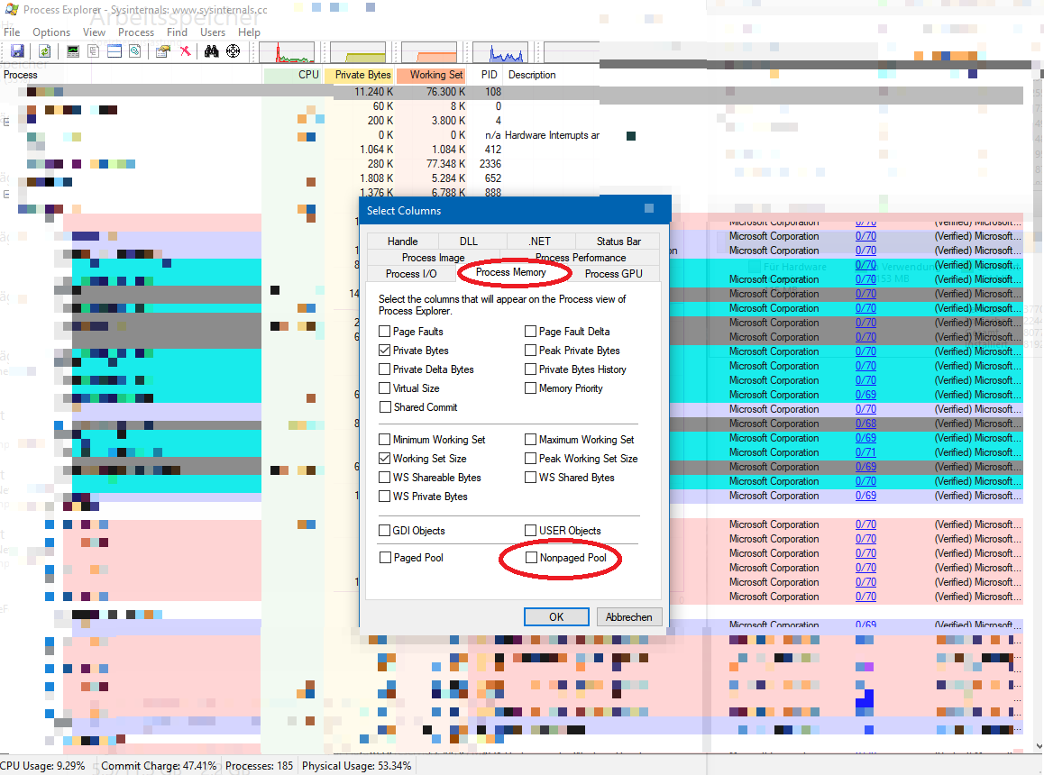
Der Sysinternals (MS) Process Explorer hat auch eine Spalte für NPPool wenn man sie aktiviert.
1644162259671.png
 
  • Gefällt mir
Reaktionen: Topinambur
Darkman.X schrieb:
Ich würde erstmal prüfen, ob alle Treiber auf dem neuesten Stand sind.
Ich weis nicht was ich sagen soll außer dass es mir leid tut euch mit sowas dummes gestört zu haben. Ich habe nicht die aktuellen Treiber Aktualisierungen kontrolliert weil es die eigentlich automatisch machen sollte, hats System aber seit einiger Zeit nicht gemacht. Nach den ersten paar ist es bereits nach einem Neustart auf 30% runter gegangen und es sind noch nicht mal alle neuen installiert. Aber so wie es aussieht waren es tatsächlich veraltete Treiber.

Ich möchte mich 1000fach Bedanken da ich ohne euch wer weis wie lange gesucht hätte, zudem hab ich direkt einige Sachen gelernt und auf was ich achten muss. Jetzt muss der Arbeitsspeicher wohl noch ne weile mit mir hohlen Nuss aushalten.

Ich wünsche euch allen noch einen wunderschönen Sonntag und nochmals vielen vielen Dank.
Ergänzung ()

Laniakea schrieb:
Der Sysinternals (MS) Process Explorer hat auch eine Spalte für NPPool wenn man sie aktiviert.
3.PNG

Auf was muss ich hier achten?
 
Zuletzt bearbeitet:
  • Gefällt mir
Reaktionen: Looniversity, Backfisch, Laniakea und 2 andere
die Spalte ganz rechts ... sieht aber jetzt gut aus
 

Anhänge

  • 1644163253761.png
    1644163253761.png
    298,3 KB · Aufrufe: 267
  • Gefällt mir
Reaktionen: Laniakea
Typischerweise sollte NPP maximal einige wenige hundert MB erreichen.
Wenn du das nun erreicht hast durch die Updates dann ist alles okay.

Und in dem Fall dir auch einen schönen Sonntag :)
 
Sapphire Forum
Zurück
Oben