Fireplace Motiv 2 Neu
  • Mitspieler gesucht? Du willst dich locker mit der Community austauschen? Schau gerne auf unserem ComputerBase Discord vorbei!

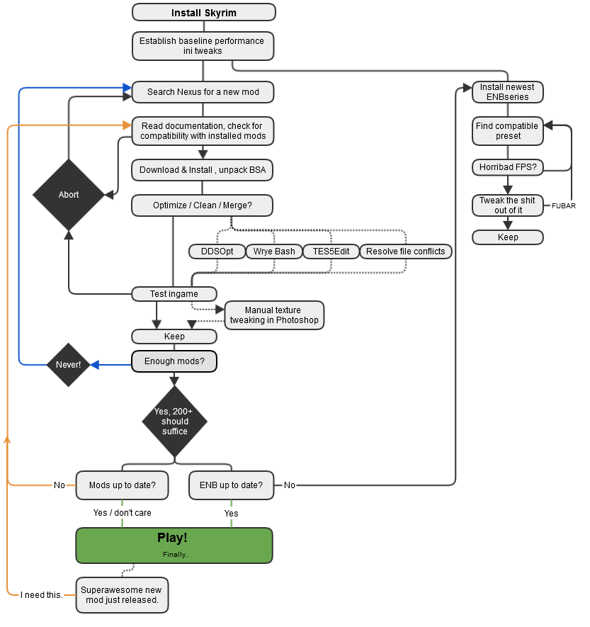
The Elder Scrolls: Skyrim Let's mod Skyrim: SSE Tuning Guide

Obsidian schaut echt verdammt gut aus, bin jetzt auch auf den Wettermod umgestiegen :D und der braucht auch kein True Storms, die Gewitter sind auch so schon echt gut gemacht. Wonders of Weather kann man ebenfalls problemlos damit verwenden.
 
Zuletzt bearbeitet:
Ja die Wetter IDs sind alle Vanilla. Obsidian überzeugt mich auch absolut, daher habe ich den Guide umgestellt. Außerdem wurde MO2 eingefügt.
 
R1c3 schrieb:

Hmm ok. Aus dem Standpunkt aus ist das natürlich unschön.

Wäre halt cool wenn das der Nexus auch könnte. Dass man einfach ein Paket schnürt, ich klicke mich auf der Seite durch die Mods die ich will, auch gern anhand eines Guides wie diesem hier, und dann kann ich ein Paket runterladen und fertig. Es ist halt immer so zeitaufwändig ein Vanilla zu modden, ich würde viel lieber das Combatfun-Paket auswählen, vielleicht noch nen Euro oder zwei donaten und dann spielen.
 
Es gibt eben solche und solche, für mich z.B. besteht der Spaß eben hauptsächlich am "Modden" selbst und weniger am Spielen des eigentlichen Spiels, das beschränkt sich bei mir meist auf das Testen der einzelnen Mods und vielleicht noch ein paar Screenshots :D

1Pe0QCG.png

pgludoJ.png


Beim Nexus würde ich solche Funktionen in nächster Zeit eher nicht erwarten, nach dem Redesign der Seite denke ich eher, dass sie sich da erstmal noch weiter darauf konzentrieren werden.
 
Zuletzt bearbeitet:
Ja das kann ich verstehen @ mfJade
Das wird vielen so gehen. Am Besten in so einem Fall ist es, entweder nur das 10 Mod Tuning oder die Basis Version zu installieren, oder und das ist vielleicht am Besten: Sich bei der Installation des kompletten Guides Zeit zu lassen.

D.h. vom Gedanken Abstand zu nehmen, dass Ganze an einem Tag, oder einem Wochenende durch zu ziehen. Wenn man jeden Tag nur 15-30 Minuten Skyrim modifiziert, kommt man auch in absehbarer Zeit zum Ziel.

Hehehe @ Wun Wun, das ist zu gut :D Genau so sieht's aus.
Naja, es wird schon gespielt. Aber es steht nicht an erster Stelle. Das hebt man sich auf, bis man der Überzeugung ist, jetzt die richtigen Mods installiert zu haben, für einen neuen Spielstart. Das kann Monate dauern...

Wo wir beim Thema sind: Es gibt seit heute wieder eine neue ENB von Boris und NVT wurde bereits dafür angepasst ;)
 
Zuletzt bearbeitet:
@Wun Wun

Geht mir ähnlich, ich verbringe teilweise Monate nur mit Modden hier und da und zock das Spiel erst viel später und oftmals nur für ein paar Stunden bevor ich wieder was daran modde :D.

Wäre halt cool wenn das der Nexus auch könnte.

Jo das wäre schon nett, aber ist halt wie gesagt kein so einfaches Unterfangen, weil man halt ständig die Pakete aktuallisieren muss wenn ein oder mehrere Mods die darin enthalten sind Updates erhalten und man muss halt auch erstmal von allen Modder die Erlaubnis einholen, was aber das geringere Problem sein sollte, die meisten Modder sind da recht gelassen sofern man sie denn anständig fragt.

Wenn man eben mal nur fix ein paar Mods möchte ist sowas wie das 10 Mod Tuning von combatfun ja genau das richtige und man muss sich eigentlich keine weiteren Gedanken machen und einfach nur installieren und fertig, das wäre mit einem Modpack nicht wirklich einfacher.

Wenn man aber gerne ein krass gemoddetes Skyrim haben will muss man eben auch die Zeit investieren. Wie hat es Elianora so schön ausgedrückt? Modder verbringen hunderte oder sogar tausende Stunden mit dem kreieren und bugfixen ihrer Mods und manche Mod User beschweren sich dass sie in paar popelige Stunden verbringen müssen ihre Mods zu installieren und ein paar Regeln zu beachten.
 
Deathbell von fadingsignal ging raus für

EEKS Renthal Flora Collection by renthal311-fadingsignal-Discovery01-EvilEyedKyo
https://www.nexusmods.com/skyrimspecialedition/mods/13909

Wie geil Skyrim schon mit wenigen Mods durch die neue ENB mit Obsidian und NVT ausschaut. Irgendwann lade ich nochmal Beispielscreenshots in den Guide. Die alten habe ich ja gelöscht...
 
combatfun schrieb:
Wie geil Skyrim schon mit wenigen Mods durch die neue ENB mit Obsidian und NVT ausschaut. Irgendwann lade ich nochmal Beispielscreenshots in den Guide. Die alten habe ich ja gelöscht...

Ja, die Kombo ist wirklich gut. Gerade die Beleuchtung gewinnt noch einmal ordentlich. Mit ein paar wenigen Änderungen lassen sich die NVT-Sets gut an die eigenen Vorstellung anpassen, ohne gleich den Gesamteindruck zu zerschießen.
 
Zum Thema Beleuchtung. Ich habe gerade die aktuelle ENB Version wie vorgeschlagen installiert. Allerdings ist es dann doch etwas zu viel des guten mit den Feurschalen bei Nacht. Welche ENB Einstellung ist dafür verantwortlich?

20171229224743_1.jpg
 
Zuletzt bearbeitet:
@Arilac

Welche ENB verwendest du und mit welchem Wettermod? Denn so wie es auf deinem Screenshot aussieht hast du definitiv was bei der installation vermurkst oder eine falsche Kombination aus Wettermod + ENB gewählt.

Prinzipiell sind aber Bloom und Lightsprites die Sektionen mit denen du sowas tweaken kannst, aber wie gesagt, da läuft was schief und ich würde der Sache lieber auf den Grund gehen anstatt die ENB zu tweaken wenn das wahrscheinlich garnicht die Fehlerquelle ist und das Problem nur kaschiert.
 
Yup. Die Lightsprite-Settings sind in dieser Kombination zu hoch. Auf Werte um 1.00 reduziert passt es wieder.

Es ist aber generell eine Herausforderung, eine für alle Situationen (Indoor, Outdoor, Wetter etc.) gleichermaßen passende Einstellung zu finden, die auch noch dem persönlichen Geschmack entspricht. Zum Glück bieten die ENB-Settings eine Menge Optionen.
 
R1c3 schrieb:
@Arilac

Welche ENB verwendest du und mit welchem Wettermod? Denn so wie es auf deinem Screenshot aussieht hast du definitiv was bei der installation vermurkst oder eine falsche Kombination aus Wettermod + ENB gewählt.

Prinzipiell sind aber Bloom und Lightsprites die Sektionen mit denen du sowas tweaken kannst, aber wie gesagt, da läuft was schief und ich würde der Sache lieber auf den Grund gehen anstatt die ENB zu tweaken wenn das wahrscheinlich garnicht die Fehlerquelle ist und das Problem nur kaschiert.

Natural View Tamriel (NVT) ENB for Obsidian Weathers V1_7_4i zusammen mit Obsidian Weathers and Seasons. Habe wie von Vigilant vorgeschlagen die Lightsprites Intensity Night auf 0,85 gesetzt und nun passt es hervoragend.
 
Ich spiele auch mit Obsidian Weathers und NVT und bei mir sieht es nicht im Ansatz so aus, wie gesagt, da läuft anderweitig was schief oder du hast vorher was an den Werten geändert. Ich hab zwar auch im Nachhinein noch die Lightsprite Werte reduziert, aber auch mit den Standardwerten sieht es bei mir nicht annähernd so aus wie auf deinem Screenshot.
 
Ja würde auch sagen, dass da etwas nicht stimmt. Meine Vermutung wäre, dass mal andere ENBs mit ggf. Reshade und/oder SweetFX installiert waren, und davon noch Rest-Dateien übrig sind. Ansonsten könnte vllt. ELFX falsch installiert sein, oder es sind noch andere Mods installiert, die ins Lightning eingreifen und sich zumindest teilweise nicht mit ELFX+NVT+Obisidian vertragen. Oder er hat sich was zerschossen durch Mods installieren und wieder deinstallieren. Vllt. sind von einer alten Mod noch Rest-Dateien aktiv, weil der NMM sie nicht korrekt gelöscht hat, oder es wurde was manuell installiert und vergessen zu löschen!?

Ist aufjedenfall nicht normal. Ich kenne den Standard Wert der Lightsprite Intensity jetzt nicht und kann gerade nicht schauen. Vllt. wurde der versehentlich verstellt und es lag wirklich nur daran.

Edit: Ansonsten mal probieren, Zitat aus dem Guide bei BethINI:
"Öffnet anschließend eure SkyrimPrefs.ini mit einem Editor. Unter [Display] findet ihr den Eintrag bIBLFEnable=1. Ersetzt die 1 durch eine 0. Danach speichern und schließen." War mal ein Hinweis von R1c3...
Ergänzung ()

Neu im Guide:

Civil War Battlefields by Kenpatdan3
https://www.nexusmods.com/skyrimspecialedition/mods/14284

Solstheim Lighthouse by fadingsignal
https://www.nexusmods.com/skyrimspecialedition/mods/14329

Subsutface Scattering Shaders for Skins by Dylan James
https://www.nexusmods.com/skyrimspecialedition/mods/14238

Ich habe noch 3 Videos zum MO hinzugefügt:
1. https://www.youtube.com/watch?v=OHgULB431Os
2. https://www.youtube.com/watch?v=us0RHovSguQ&t=25s
3. https://www.youtube.com/watch?v=8Ov9b1Gr6Ho
 
Zuletzt bearbeitet:
@Arilac

Ich weiß mittlerweile warum dein Bloom Effekt so super krass ist, die aktuelleste Version von ENB hat einen Bug welcher anscheinend die Tag und Nacht Werte von Bloom in manchen Situationen addiert anstatt zwischen den beiden auf Basis der Tageszeit zu pendeln, daher hast du dann den doppelten Wert an Bloom der eigentlich angedacht ist. Da Bloom ziemlich sensibel selbst auf kleinste Änderungen reagiert ist eine Verdoppelung natürlich denkbar schlecht und resultiert dann in sowas :D.
 
Zuletzt bearbeitet:
Ahja, darauf wär ich nicht so schnell gekommen aber ja, Boris hat da was im Log geschrieben. Vielen Dank für einen weiteren wertvollen Hinweis, R1c3!

Neu im Guide:

Embers HD by mindflux
https://www.nexusmods.com/skyrimspecialedition/mods/14368

Keld-Nar by Arthmoor
https://www.nexusmods.com/skyrimspecialedition/mods/14353

Animated Clutter by JackMorris
https://www.nexusmods.com/skyrimspecialedition/mods/14398

Realistic Needs (USSEP) For Ducks and Swans by FNA
https://www.nexusmods.com/skyrimspecialedition/mods/14411

Campfire Better Dynamic Snow Patch by Ruse
https://www.nexusmods.com/skyrimspecialedition/mods/14415
 
Morgen zusammen

Ich wollte mir die skyrim SE gönnen und schonmal nachfragen, welche Mods man unbedingt installieren sollte. Ich denke da an Inventar/Menü Verbesserung, Grafik und auch spieltechnische Verbesserungen

Die Mods sollten allerdings relativ unkompliziert zu installieren sein

Das Spiel sollte nach modding mit 60 fps laufen (1080p, System in sig)

Danke für eure Hilfe
 
Schau doch einfach in den Guide? Der ist extra unterteilt in mehrere Sektionen und hat sogar eine 10 essential Mods Kurzversion. Es gibt quasi keine "must have" mods weil jeder darunter was anderes versteht und etwas anderes bevorzugt. SkyUI wäre zB. ein Kandidat für mich, es gibt aber Leute die tatsächlich das vanilla UI besser finden (find diese Menschen zwar komisch, aber egal :D).
 
Zuletzt bearbeitet:
@R1c3

Das sind dann halt entweder Menschen, die mit Gamepad spielen oder die auf der Switch spielen. Wobei ich das wiederum jeweils nicht minder komisch finde :D
 
Zurück
Oben