MP4 komprimieren, ohne Ton 720p

GERmaximus

Rear Admiral
Registriert
Sep. 2015
Beiträge
5.481
Hallo,
ich suche eine möglichst einfache Software um meine DJI FPV MP4 Videos (ohne Ton 720P) zu verkleinern.
5-6 Minuten sind derzeit knappe 1,7gb groß.
Das Programm muss quasi nichts können (Effekte etc), ich möchte nur möglichst einfach komprimieren können.

Lightworks, zb. hat mir gereicht, jedoch ist die Demo Version leider abgelaufen.

Bevor ich mir jetzt alle möglichen "gratis tools" runterlade und umher probiere, frag ich einfach mal ob ihr, bzw. was ihr nutzt.

Danke!
 
Würde einfach mal Handbrake in den Raum werfen. Aber ist halt ein "gratis" Tool.
 
  • Gefällt mir
Reaktionen: kamanu und Kryss
War ja auch eher spaßig gemeint. Würde es ja nicht in den Raum werfen, wenn ich ein Problem damit hätte.
 
  • Gefällt mir
Reaktionen: Kryss
handbrake ist nicht nur gratis sondern auch frei #gnu
und nutzt inzwischen fuer die meisten codecs auch schlicht ffmpeg
 
Danke,
probiere ich aus.
Auf was komprimiere / wandle ich am besten? Also das Format?!
Kenne mich absolut null damit aus.
 
Naja, ein klares: Es kommt drauf an, hängt auch vom Quellmaterial ab und im Grunde sogar auch von der Verwendung. Aber allgemein:
Ich würde wohl x264 als Zielcodec wählen, nichts an der Auflösung usw ändern, wenn du nichts brauchst. Und dann halt mal mit hohen Qualitätseinstellungen beginnen. Und dann experimentieren und es halt so lange durchprobieren, bis du mit dem Ergebnis zufrieden bist (Größe, BIldqualität).

@madmax2010: Eher #gpl ;-)
 
Handbrake. Quellen bitrate anschauen, Dreisatz machen (sprich, wo will ich hin von der Größe her), unter Audio die gewünschte Tonspur in handbrake entfernen. Müsste gehen, hab noch nie eine entfernt. Aber ich sag mal so... Wenn das entfernen der Tonspur aufgrund der Speichergrösse erfolgt, dann mach das in mp3 encoding, das sind dann wahrscheinlich nicht mal 100 MB.

Je langsamer du encodieren lässt in handbrake (also z.b. "slow"), desto weniger Speicherplatz wird benötigt. Dauer halt nur länger je nach Setup logischerweise.

Vg Chris
 
  • Gefällt mir
Reaktionen: GERmaximus und tollertyp
MP3-Encoding wird denke ich ja gar nicht benötigt, wenn gar keine Tonspur vorhanden ist, so wie ich rauslese? Aber ja, mit 100 MB würde ich eher an eine Tonspur für einen 90-Minuten.-Film denken. Bei 5-6 Minuten reden wir von etwa 2 Musiktiteln (~10 MB vielleicht).
 
  • Gefällt mir
Reaktionen: Kryss
tollertyp schrieb:
MP3-Encoding wird denke ich ja gar nicht benötigt, oder?

Wenn es ohne Ton sein soll natürlich nicht wenn es um die Dateigröße geht isses echt zu vernachlässigen wenn man das in mp3 macht, imo.

Vg Chris
 
  • Gefällt mir
Reaktionen: tollertyp
Yap. Wie ich in meinem Edit noch schrieb bewegen wir uns bei der Dauer ja eher im Bereich von 10 MB würde ich sagen.
 
GERmaximus schrieb:
Auf was komprimiere / wandle ich am besten? Also das Format?!
Das Format ist aus Sicht der Komprimierung egal, da musst du halt schauen wie du das Ding nachher verwenden willst. Wenn es auf dem PC bleibt: mkv.

Der Codec ist ebenfalls eher sekundär. Wenn es schnell gehen soll x264, wenn es noch kleiner sein soll x265. Braucht dann halt mehr Rechenleistung. Für den Anfänger gibt es vorgefertigte Profile. Für den Fortgeschrittenen gibt es genügend Einstellmöglichkeiten abseits der Profile und Profis nutzen ffmpeg ohne alles und füttern es mit Befehlen.
 
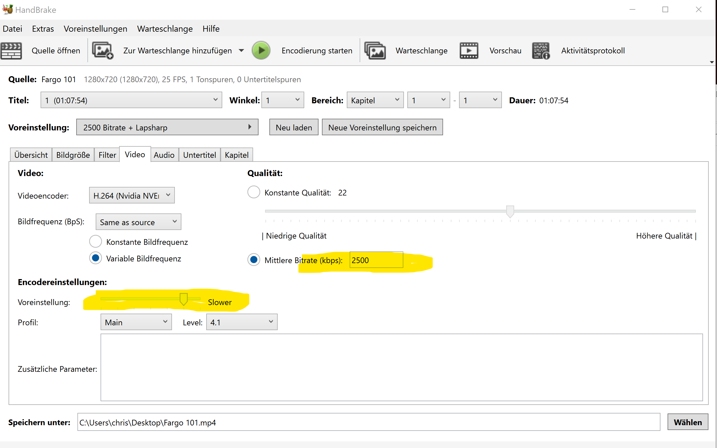
Im Windows Explorer kannst du dir die Bitrate anzeigen lassen. Für imo wirklich gute Qualität, also sprich HD auf einem 4K Screen mit guter Komprimierung nutze ich z.B. H264 mit Preset "slow" und 2500er Bitrate

1647894518751.png



Sieht in Handbrake dann so aus, ich nutze halt NVIDIA NVENC mit H264 weil das echt smooth geht mit der 3080.

1647894586651.png


Und für Audio kannst dann eben z.B. MP3 wählen

1647894663858.png



Aber als Fazit: 2500er Bitrate mit H264 und slow(er) Preset sieht echt gut aus, und lässt sich kaum unterscheiden zur Quelle. Imo. Bisschen Lapsharp dazu und finde das Ergebnis mit minimum "slow" oder gerne auch "slower" setting sehr sehr gut. Nach langem Testing.

Hier ein gutes Freeware Tool, womit man zwei Videos vergleichen kann (hab EWIG nach sowas gesucht...)

https://www.kinovea.org/

1647895009214.png


(selbe Dateien, hab grad keine konvertierte Quelle da, aber ihr versteht den Sinn denk ich :D )

Edit: ich konvertiere nur noch in MP4 statt MKV, und hatte bisher keine Probleme egal auf welchem Endgerät @ghecko

vg Chris
 
Zuletzt bearbeitet:
Damit es gut aussehen soll, nehm ich nicht den HW Encoder der GraKa...
2500 Bitrate bei 4k Material...etwas wenig
h.264 bei UHD...old school. h.265 sollte es schon sein ;-)
 
Kryss schrieb:
Edit: ich konvertiere nur noch in MP4 statt MKV, und hatte bisher keine Probleme egal auf welchem Endgerät
Du konvertierst nicht, sondern packst. MP4 oder MKV ist nichts anderes als ein Container für alles, was zu einer Videodatei gehört. Also Videostream, Audiostream(s) und Untertitel, Kapitel und weitere Metadaten. Da kann grundsätzlich alles mögliche drin sein, das Format sagt also nur bedingt was über die darin enthaltenen Codecs aus. Im Falle von mkv genau gar nichts.
Und mp4 kann halt nix im Vergleich zu mkv, weswegen es die meisten "dummen" Endgeräte klaglos fressen. Aber so will ich meine Videos halt nicht archivieren.
Opus als Audio? nö.
ASS als Untertitel? nö.
AV1 als V-Codec? nö.
Dann doch lieber als mkv packen und zur Not neu muxen.
 
Zuletzt bearbeitet:
T00L schrieb:
Damit es gut aussehen soll, nehm ich nicht den HW Encoder der GraKa...
2500 Bitrate bei 4k Material...etwas wenig
h.264 bei UHD...old school. h.265 sollte es schon sein ;-)

Meine Erfahrungen aus tausenden Stunden encoding und Vergleich mit der Quelle sagen was anderes. Nvenc ist mittlerweile so dermaßen gut. Unfassbar vor allem wenn man noch Filter anwendet.

Die bitrate (deshalb oben Hinweis auf den Dreisatz) muss man sich selber für seine Ansprüche zurechtlegen. 2500 bei 1 Std Video als Grundlage von fullhd Material wenn die Quelle 6000 bitrate hat, garantiere ich dir, konvertiere ich dir das Video so dass du keinen unterschied mit deinen Augen erkennen kannst. Bei 16000 bitrate als Quelle sieht es wieder anders aus. Kommt eben auf die Quelle an.

Vg Chris
Ergänzung ()

ghecko schrieb:
Und mp4 kann halt nix im Vergleich zu mkv, weswegen es halt die meisten "dummen" Endgeräte klaglos fressen.

Genau das will ich aber ;-) aber ich verstehe deinen Punkt.

Vg Chris
 
Kryss schrieb:
2500 bei 1 Std Video als Grundlage von fullhd Material wenn die Quelle 6000 bitrate hat, garantiere ich dir, konvertiere ich dir das Video so dass du keinen unterschied mit deinen Augen erkennen kannst.
Wird zwar OT, aber die These halte ich für extrem gewagt. Die Anzeigegerät werden auch nicht kleiner ;).
 
I'm unknown schrieb:
Die Anzeigegerät werden auch nicht kleiner ;).
Mein Display ist ein 55 Zoll 4k. Aber ja, offtopic. Ob es jetzt 2500 oder 3000 bitrate werden ist ja nebensächlich, ist eben immer ein Kompromiss aus Qualität und Speicherplatz. Ich wollte nur nen Ansatzpunkt geben aus meinen Erfahrungen heraus was als bitrate sinnvoll sein kann. Jeder hat andere Ansprüche und Speicherplatz zur Verfügung.

Vg Chris
Ergänzung ()

Ich hab eben mal ein FullHD MKV mit 5000er Bitrate und 2 Stunden mit NVENC nach 2500er Bitrate konvertiert, das dauert mit einer 3080 im Slower Preset 15 Minuten. Wer kann mir sagen, was hier die Quelle mit 5,6 GB MKV ist und was die Enkodierung mit 2,33 GB...

1647898484001.png



1647898543905.png

1647898565041.png




vg Chris
 
Zuletzt bearbeitet:
Kryss schrieb:
Ich hab eben mal ein FullHD MKV mit 6000er Bitrate
Wird eher nicht die erste Exportversion von dem RAW Material sein.
Kryss schrieb:
Wer kann mir sagen, was hier die Quelle mit 5,6 GB MKV ist und was die Enkodierung mit 2,33 GB...
Anhand eines einzigen, eher statischem Standbildes (das noch dazu skaliert ist) eher niemand.

Wie gesagt, das wird sehr OT.
 
Zuletzt bearbeitet:
Zurück
Oben