PC mit Fehlern

So ich hoffe das ist alles richtig so. Die Belastungstest hmm da hab ich Angst das die bei mir in die Hose gehen :D
 

Anhänge

  • PC Test 2.jpg
    PC Test 2.jpg
    158,7 KB · Aufrufe: 257
  • PC Test 1.jpg
    PC Test 1.jpg
    180 KB · Aufrufe: 253
  • PC Test 3.jpg
    PC Test 3.jpg
    91,6 KB · Aufrufe: 259
  • PC Test 4.jpg
    PC Test 4.jpg
    100,7 KB · Aufrufe: 246
@omavoss na gut, ich saugs gerade :evillol:
Tatsächlich hab ichs glaub ich noch nie benutzt. Wie gesagt, das ist der erste Name, den ich je gehört habe, nach Windows. Als Kind/Schüler. "Wennst irgendeinen Stress mitn PC hast, kannst Knoppix booten und reparieren probieren" oder so ähnlich :p
Ergänzung ()

@Flanagon schaut alles gut aus bis jetzt :)
Du hast 4 logische Laufwerke auf der einen SSD drauf? Kam das so vorformattiert?
Keine Sorge wegen den Stresstests, da passiert nix. Versprochen. Also es wird nix kaputt(er) was ned vorher schon kaputt war :daumen:
Kleiner Scherz ;)
 
Ja ich habe bei der Bestellung angegeben das ich das so partitioniert haben möchte.
Ja aber wenn alles soweit gut aussieht woher stammen dann die Fehler? Ich kann ja nicht mal die neu installierten Spiele spielen wie z.B. Football Manager über die Epic Games App.
 
So das sind mal die Temperaturen während ich Diablo 3 gezockt habe.
 

Anhänge

  • PC Test 5.jpg
    PC Test 5.jpg
    339,5 KB · Aufrufe: 233
  • PC Test 6.jpg
    PC Test 6.jpg
    316,8 KB · Aufrufe: 246
  • PC Test 7.jpg
    PC Test 7.jpg
    314,1 KB · Aufrufe: 240
@Flanagon schaut soweit alles gut aus. Dieses Mal ging Diablo 3 ohne Probleme spielen?
Flanagon schrieb:
Ja aber wenn alles soweit gut aussieht woher stammen dann die Fehler?
Mit allergrößter Wahrscheinlichkeit nicht von oder durch die SSD (100% ist nix im Leben).
Ich tippe nun stark auf den Grafiktreiber.
Hast du versucht den 19er Adrenalin zu installieren statt den neuesten (und den davor) 20er?
Viele die Probleme mit ihren 5700XT Grakas hatten, hattem die erst seit dem 20er Adreanlin und bei der Rückkehr auf den 19er waren die Probleme verschwunden. Oder auch Leute, die ne 5700XT erst gekauft hatten, als der 20er schon aktuell war, konnten die Probleme mit der Rückkehr zum 19er lösen.
Wenn man eine 20er Version nicht wegen eines ganz bestimmten Problems, was dort gefixt wurde braucht, dann kann man ruhig den "alten" 19er nehmen.

Was sagt denn die Windows Ereignisanzeige wenn irgendein Absturz oder sowas auftritt?
Rechtsklick auf Dieser PC Desktio Icon --> Verwalten (oder Verwaltung) --> links irgendwo Ereignisanzeige.
Oder einen direkteren Weg mit [Windows]+ [R] --> eventvwr
https://www.heise.de/tipps-tricks/Windows-10-Fehlersuche-mit-dem-Ereignisprotokoll-4197995.html
Ergänzung ()

Aus einem anderen Threat
https://www.computerbase.de/forum/threads/rx5700-xt-lastet-nicht-aus.1970558/

Dinge aus dem jetzigen, letzten Post machen (GPU Treiber, Chipsatz Treiber etc):
https://www.computerbase.de/forum/threads/rx5700-xt-lastet-nicht-aus.1970558/page-2#post-24656504
 
  • Gefällt mir
Reaktionen: Flanagon
Also nachdem ich jetzt die paar Dinge geändert habe bzw. deinstalliert habe die ihr mir hier vorgeschlagen habt geht z.B. jetzt das öffnen der Spiele über Epic Games wieder. Football Manager öffnet sich z.B. jetzt. Ich habe am GraKa Treiber nichts geändert. Es ist der 20.8.3 zur Zeit drauf.

Die Probleme hatte ich bei CS:GO das es zwei mal hängen blieb und abgestürzt ist inkl Neustart vom PC, aber gestern war alles gut.

Das mit den ein bzw. zwei Kabeln vom Netzteil zur GraKa habe ich auch irgendwo mal gelesen, aber ich habe keine Ahnung wie viele Kabel da angeschlossen sind, denn mein Netzteil sieht man nicht. Es ist im Gehäuse unten eingebaut und ist verdeckt.

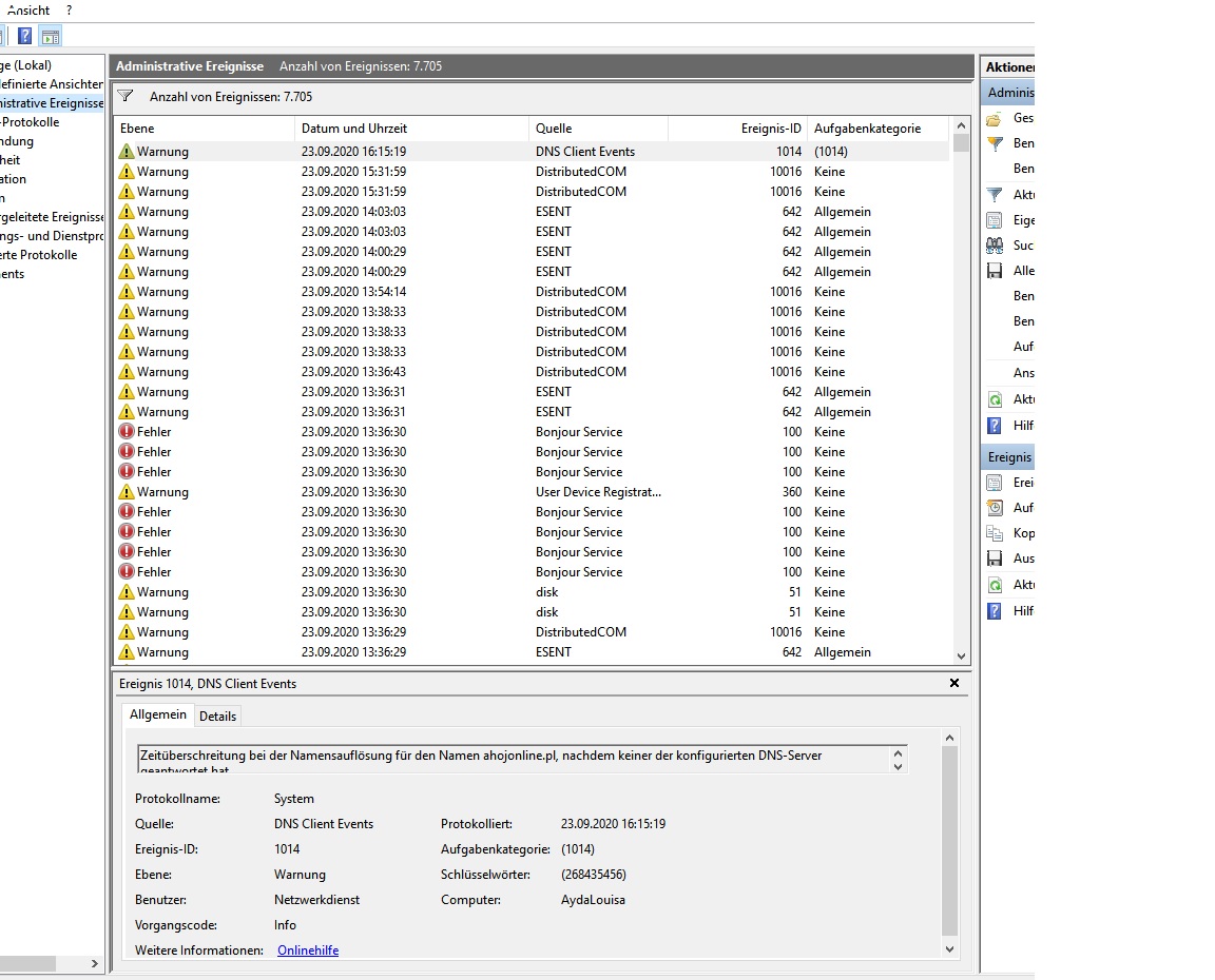
Wie kann ich bei der Windows Ereignisanzeige eine Zusammenfassung speichern so das ich sie hier einfügen kann? Wird auf Desktop als evtx Datei gespeichert, aber lässt sich hier nicht einfügen.
 
@Flanagon
Flanagon schrieb:
Also nachdem ich jetzt die paar Dinge geändert habe bzw. deinstalliert habe die ihr mir hier vorgeschlagen habt geht z.B. jetzt das öffnen der Spiele über Epic Games wieder.
Was genau hast du geändert?
a.) Bullguard deinstalliert und
b.) die 3 Dinge in Win 10 eingestellt [ 1.) Win 10 Schnellstart deaktiviert, 2.) Win Update/Übermittlungsoptimierung/Updates von Netzwerk PCs zulassen deaktiviert, 3.) Ordnerfenster in eigenem Prozess starten ]

Ok, das ist ein Anfang bzw sind das generelle und optionale Tipps. Aber du meinst, dass die immerhin schn etwas gebracht haben?

Flanagon schrieb:
Die Probleme hatte ich bei CS:GO das es zwei mal hängen blieb und abgestürzt ist inkl Neustart vom PC
Hmmmm, Netzteil Problem oder Graka Treiber (bzw Softwareproblem).
Netzteil Problem kann man leicht testen, indem man wie aus meiner langen Anleitung beschrieben, die Hauptstromfresser voll belastet, sprich CPU durch prime95 --> torture test --> smallFFTs und die Graka durch Furmark. Gleichzeitig. Wenn das Netzteil die benötigten Spannungen bei diesem Gesamtoutput an Leistung nicht halten kann, geht der PC aus oder es stürzt halt etwas ab. Da reichen wsl schon 30sec Test. keine Angst, da passiert nichts! :)
Nur: CS:GO belastet CPU + GPU nicht wirklich, da wird Diablo 3 wahrscheinlich zu einem höheren Gesamtverbrauch führen.

Flanagon schrieb:
Das mit den ein bzw. zwei Kabeln vom Netzteil zur GraKa habe ich auch irgendwo mal gelesen, aber ich habe keine Ahnung wie viele Kabel da angeschlossen sind, denn mein Netzteil sieht man nicht. Es ist im Gehäuse unten eingebaut und ist verdeckt.
Wenn die beim Zusammenbauen keine kompletten Vollidioten waren, kommen die Stromanschlüsse der Grafikkarte von unterschiedlichen Kabelsträngen. Sofern es unterschiedliche gibt.
Lösung 1: Furmark! Wenn die Graka zu wenig Saft bekommt, stürzt was ab, PC geht aus oder Freezed weg.
Lösung 2: in den PC schauen! 2 Schrauben raus und seitlichen Deckel runter nehmen, mehr braucht es nicht.

Flanagon schrieb:
Wie kann ich bei der Windows Ereignisanzeige eine Zusammenfassung speichern so das ich sie hier einfügen kann? Wird auf Desktop als evtx Datei gespeichert, aber lässt sich hier nicht einfügen.

Screenshots machen und die Fehler, die dort zu genau der Zeit auftreten, anschauen und hier reinstellen.
Bei mir schauts halt zB so aus unter Win 7 Pro 64 Bit (Anhang)
 

Anhänge

  • Ereignisanzeige_00.jpg
    Ereignisanzeige_00.jpg
    258,1 KB · Aufrufe: 224
  • Ereignisanzeige_01.jpg
    Ereignisanzeige_01.jpg
    50,6 KB · Aufrufe: 236
Smartbomb schrieb:
Was genau hast du geändert?
a.) Bullguard deinstalliert und
b.) die 3 Dinge in Win 10 eingestellt [ 1.) Win 10 Schnellstart deaktiviert, 2.) Win Update/Übermittlungsoptimierung/Updates von Netzwerk PCs zulassen deaktiviert, 3.) Ordnerfenster in eigenem Prozess starten ]
3. habe ich nicht gemacht nur A.) B.1 und B.2

Ok also bleibt mir nichts anderes übrig als diese Test mit prime95 und Furmark zu machen?!
 

Anhänge

  • PC Test 1.jpg
    PC Test 1.jpg
    262,9 KB · Aufrufe: 227
@Flanagon
Und wann genau jetzt sind Probleme aufgetreten?
Bonjour Service? --> Sofort runter mit dem Dreck! Ist irgendso ein nutzloser Apple Quick Time Itunes oder was auch immer Dienst, der genau nix bringt, aber
Leider gilt der Dienst auch als Sicherheitslücke und Problem-Verursacher. Viele Nutzer melden grundlos ausgelastete Internetverbindungen, oder gar Fehlermeldungen in Bezug auf die Verbindung. Ein Grund mehr, warum Sie den Dienst deinstallieren sollten.
Quelle:
https://praxistipps.chip.de/was-ist-bonjour-und-wie-wird-man-den-service-wieder-los_2809
Weitere (alles aus Google):
https://www.heise.de/tipps-tricks/Bonjour-Service-Was-ist-das-Wie-entfernt-man-ihn-4502468.html

Flanagon schrieb:
Ok also bleibt mir nichts anderes übrig als diese Test mit prime95 und Furmark zu machen?!
Furmark geht jaauch super fix!
und prime95 und Furmark gleichzeitig brauchst auch nur kurz laufen lassen, denn das soll ja nur zeigen, ob das Netzteil die nötige Gesamtleistung auf der oder den 12V Schiene(n) liefern kann.
Vorher halt HWMOnitor starten damit man später die max Temps sehen kann --> Screenshot hier hoch mit der Info, wie lange beide Tests gleichzeitig genau gelaufen sind.
--> Geht alles VIEL schneller als das suchen vom letzten 19er Adrenalin Treiber, sauber deinstallieren von alten und neu installieren vom neuen (alten) 19er Adrenalin + testen.

PS: mich würde auch iene Liste deiner installierten Programme interessieren :) --> Systemsteuerungen --> Programme und Funktionen (bei Anzeige Große Symbole (rechts oben)) und die Liste per klick nach Datum sortieren --> Screenshot hier hoch.

Ebenso Taskmanager einen Screenshot vom Autostart und Dienste.

Darum wird ja eigentlich empfohlen, damit man sich nicht ewig einen Ast sucht das problem zu finden, was man evtl gar nicht findet, einfach ein frisches, aktuelles Win 10 Image selber frisch zu installieren, den aktuellsten AMD Chipsatztreiber, AMD Graka Treiber usw und dann alles einrichtet und nochmal prüft ob das Problem noch besteht.
[ Kein zusätzliche AntiVirus Prog, keine andere Firewall, kein Adobe Flash, keinen Mist den man nicht wirklich wirklich braucht. Keine Hersteller- oder Game Tools, nichts. Und die paar Diagnosegschichten laufen im täglichen betrieb eh nicht und sind wenn dann portable Versionen, das macht nix. BIOS ist ja schon am aktuellen Stand, ansonsten kann man ja, wenn es sein muss, alle halbe jahre auf die Hersteller HP gucken obs ein neues gibt, was etwas für einen wichtiges macht. Sonst einfach sein lassen.]

Falls ja, dann KANN es nur noch der Graka Treber sein --> zurück zu Adrenalin 19 und tada, alles super.
Backup des PC mit Macrium Refelct Free auf ne externe HDD, damit man diesen jetzigen Systemzustand per Klick flott wiederherstellen kann, falls mal wieder was nicht läuft, ein neuer Treiber Stress macht, oder ein WinUpgrade schief geht usw.
Ergänzung ()

Schon den neuen Grafiktreiber probiert?
Adrenalin 20.9.1 vom 16.09.2020 (Win 10 64 Bit klicken):
https://www.amd.com/de/support/grap...d-radeon-rx-5700-series/amd-radeon-rx-5700-xt

Release Notes:
https://www.amd.com/en/support/kb/release-notes/rn-rad-win-20-9-1

Der letzte WHQL ist übrigens der 20.4.2 vom 26.05.2020

Computerbase Downloadpage für AMD Adrenalin-Treiber Download:
https://www.computerbase.de/downloads/treiber/grafikkarten/amd-adrenalin-treiber/

hier ist zwischen dem 20.4.2 von der AMD Homepage noch der 20.7.1 WHQL. Hmmmm
 
Zuletzt bearbeitet:
Smartbomb schrieb:
@Flanagon
Und wann genau jetzt sind Probleme aufgetreten?
Bonjour Service? --> Sofort runter mit dem Dreck! Ist irgendso ein nutzloser Apple Quick Time Itunes oder was auch immer Dienst, der genau nix bringt, aber

Vor ein paar Tagen und die Probleme mit dem schwergängigen öffnen von BIldern und Videos besteht von Anfang an.

Bonjour habe ich gerade deinstalliert.

Edit: also ich hoffe ich habe jetzt alles (und auch richtig gemacht^^) Furmark 2 Min Furmark und prime95 2:30 Min laufen lassen. HWMonitor sind die Bilder 123,456. Der PC lief trotzdem relativ ruhig. Man hat kurz bisschen gehört wie die Lüfter schneller liefen, aber das wars auch schon.
 

Anhänge

  • Mic Dienst.jpg
    Mic Dienst.jpg
    166 KB · Aufrufe: 236
  • PC Test 1.jpg
    PC Test 1.jpg
    262,9 KB · Aufrufe: 228
  • Unbenannt 3.jpg
    Unbenannt 3.jpg
    97,2 KB · Aufrufe: 227
  • Unbenannt 1.jpg
    Unbenannt 1.jpg
    100,9 KB · Aufrufe: 221
  • Programme.jpg
    Programme.jpg
    283,1 KB · Aufrufe: 228
  • PC Test 2.jpg
    PC Test 2.jpg
    105,9 KB · Aufrufe: 223
  • Unbenannt 4.jpg
    Unbenannt 4.jpg
    94,4 KB · Aufrufe: 227
  • Unbenannt.jpg
    Unbenannt.jpg
    100,4 KB · Aufrufe: 228
  • Furmark.jpg
    Furmark.jpg
    280,6 KB · Aufrufe: 235
  • 123.jpg
    123.jpg
    340 KB · Aufrufe: 228
  • 456.jpg
    456.jpg
    341,5 KB · Aufrufe: 227
Zuletzt bearbeitet:
Uhrzeit!
Wenn die Kiste um Hausnummer 14:37 Uhr abschmiert, oder du aus dem game fliegst oder irgendwas passiert, schau was in der Ereignisanzeige zu GENAU dieser Zeit steht!

Flanagon schrieb:
Vor ein paar Tagen
Und wie sieht die Ereignisanzeige in diesem Zeitraum aus?

Der Haken bei Alle Microsoft-Dienste ausblenden passt schon, die lassen wir in Ruhe :)

Ich hab eher sowas gemeint (meine alte Win 7 Pro x64 Installation von Oktober 2014(!) im Anhang.

Du kannst ja die ganzen ASUS Live Update gschichten und Dienste alle abstellen, warum sollen die die ganze Zeit laufen? Und alles andere auch. Steam hab ich auch raus und wenn ich Steam starte, dann startets. brauch ich also nicht. Beim Firefox klicke ich auch selbst oben auf Hilfe --> Über Firefox und lasse updaten, wenn du nciht ohnehin von der Webseite auf der du bist darauf hingewiesen wirst, dass es eine neue Verison gibt (bei mitr blendet das GMX immer oben fett ein). Also MS Dienste ausblenden und dann ALLES deaktivieren! Außer vl was von AMD, das wird der Treiber evtl. brauchen. Also alles von Apple, ASUSTEC, Valve Futuremark etc.

Du hast Futuremark SystenInfo Service installiert? Also einen 3D Mark?
Führ den doch mal durch bitte. Auf Steam kannst ja den letzten in einer Gratisversion runterladen und durchführen.
Den Link zu den Ergebnissen kannst du hier posten. So wie in dem schon angesprochenen Thread hier:
https://www.computerbase.de/forum/threads/rx5700-xt-lastet-nicht-aus.1970558/#post-24652802

Wenn du den 3D Mark installierst, wird evtl eine aktuelle Version von Futuremark SystenInfo Service installiert und ist aktiv. Ok. Wenn man nichtmehr benchen will, also wenn alles fertig ist, einfach wieder deaktivieren!
Meins im Anhang:
  • Avast Free Antivirus nutze ich halt mit Win 7. Vor dem Upgrade von Win 7 auf Win 10 unbedingt Win 7 im abgesicherten Modus starten, Avast mit dem Herstellertool entfernen und erst dann das Upgrade durchführen!
  • Creative ist der Soundtreiber meiner X-Fi Xtreme Music PCI Karte.
  • Intel Chipsatz/SATA Treiber
  • IconMan_R ist von meinem Cardreader im PC
  • NVidia ist wegen der Graka
  • StarWind AE ist ein Kopierschutz eines PC Spiels. Oder der Dienst den man braucht fürs Brennprogramm Alcohol 120%. Obwohl hier offenbar aktiv, taucht der Dinest im Taskmanager unter Dienste nicht auf. Ha, unter services.msc ist der drinnen und stammt tatsächlich von Alcohol120%. hab ich schon viele jahre nicht mehr genutzt, also gleich mal deaktivieren. Falls ich irgendwann mal was brennen will (CDBurnerXP, ConvertXtoDVD) oder sowas, und es tritt ein Fehler auf, dann aktivier ich den Dienst wieder. Vl wird der echt zu sonst noch was gebraucht. Aber Netzwerkzugriff auf meinen Brenner brauch ich nicht geben, also gleich mal beenden und deaktivieren! :)

Ergänzung ()

Flanagon schrieb:
Edit: also ich hoffe ich habe jetzt alles (und auch richtig gemacht^^) Furmark 2 Min Furmark und prime95 2:30 Min laufen lassen. HWMonitor sind die Bilder 123,456. Der PC lief trotzdem relativ ruhig. Man hat kurz bisschen gehört wie die Lüfter schneller liefen, aber das wars auch schon.
Nice, dann haut das ja alles hin :) Also Kühlung und Netzteil. Die Graka bleibt für Furmark echt kühl, wahnsinn! :)
Also an der Kühlung und am Netzteil scheint es nciht zu liegen.
Die CPU wurde 78-79°C warm? Nach 2:30min prime95 --> torture --> SmallFFTs und gleichzeitig Furmark?
Laut Screenshot lief Furmark mindestens 2:30min, vom prime95 Fenster sieht man leider nichts.
Das HWMonitor Fenster brauchst nicht maximieren. Einfach Doppelklick auf die Spalten oben und die optimale Spatenbreite wird gewählt. Da passt das prime Fenster auch noch daneben hin und weitere ebenso :)
 

Anhänge

  • Progs_01.jpg
    Progs_01.jpg
    266,5 KB · Aufrufe: 226
  • Progs_02.jpg
    Progs_02.jpg
    257,3 KB · Aufrufe: 226
  • Progs_03.jpg
    Progs_03.jpg
    21,4 KB · Aufrufe: 241
  • msconfig_01.jpg
    msconfig_01.jpg
    68,5 KB · Aufrufe: 228
  • msconfig_02.jpg
    msconfig_02.jpg
    66 KB · Aufrufe: 234
  • services.msc_01.jpg
    services.msc_01.jpg
    52,1 KB · Aufrufe: 227
Zuletzt bearbeitet:
So hoffe mal das ist richtig so.

https://www.3dmark.com/3dm/50748414



Smartbomb schrieb:
Nice, dann haut das ja alles hin :) Also Kühlung und Netzteil. Die Graka bleibt für Furmark echt kühl, wahnsinn! :)
Also an der Kühlung und am Netzteil scheint es nciht zu liegen.
Die CPU wurde 78-79°C warm? Nach 2:30min prime95 --> torture --> SmallFFTs und gleichzeitig Furmark?
Laut Screenshot lief Furmark mindestens 2:30min, vom prime95 Fenster sieht man leider nichts.
Das HWMonitor Fenster brauchst nicht maximieren. Einfach Doppelklick auf die Spalten oben und die optimale Spatenbreite wird gewählt. Da passt das prime Fenster auch noch daneben hin und weitere ebenso :)

Ich habe das prime95 Fenster nicht mit reingenommen, weil man da nichts erkennen konnte. Da waren mehrere Fenster überlappt. Ich habe HWMonitor laufen lassen und dann prime95 und Furmark gleichzeitig gestartet so wie Du es gesagt hast. Danach habe ich ein Screenshot von HWMonitor gemacht.
 
@Flanagon
Der Link hat letztens nicht gefunzt, jetzt offenbar schon wieder.
Das Ergebnis ist ungültig, weil irgendwas mit dem Treiber los ist!?
(Anhang)

--> Wasn da los? Was hast du mit dem Treiber gemacht?!

UND Wie schon x-mal gefragt:
--> Was steht GENAU zu den Zeitpunkten der Probleme in der Windows Ereignisanzeige?
--> Es gibt einen neuen Adrenalin Treiber v20.9.1 (du hast v20.8.3) (fixt viele, aber nicht alle bugs). Versuch den mal, vl behebt der deine Probleme.
https://www.amd.com/en/support/grap...d-radeon-rx-5700-series/amd-radeon-rx-5700-xt

Oder aus dem CB Doanloadarchiv:
https://www.computerbase.de/downloads/treiber/grafikkarten/amd-adrenalin-treiber/


Weiters: Welcher Chipsatztreiber ist drauf?
Aktualisieren!
Hier auf CB:
https://www.computerbase.de/downloads/treiber/mainboards/amd-chipsatztreiber/
 

Anhänge

  • Furmark ungültig.jpg
    Furmark ungültig.jpg
    163,3 KB · Aufrufe: 242
Zuletzt bearbeitet:
Smartbomb schrieb:
Der Link hat letztens nicht gefunzt, jetzt offenbar schon wieder.
Das Ergebnis ist ungültig, weil irgendwas mit dem Treiber los ist!?
(Anhang)

--> Wasn da los? Was hast du mit dem Treiber gemacht?!


Ich habe keine Ahnung was da los sein soll. Ich habe gar nichts gemacht sondern nur ganz normal 3Dmark gestartet.
Smartbomb schrieb:
@Flanagon
Der Link hat letztens nicht gefunzt, jetzt offenbar schon wieder.
Das Ergebnis ist ungültig, weil irgendwas mit dem Treiber los ist!?
(Anhang)

--> Wasn da los? Was hast du mit dem Treiber gemacht?!

UND Wie schon x-mal gefragt:
--> Was steht GENAU zu den Zeitpunkten der Probleme in der Windows Ereignisanzeige?
--> Es gibt einen neuen Adrenalin Treiber v20.9.1 (du hast v20.8.3) (fixt viele, aber nicht alle bugs). Versuch den mal, vl behebt der deine Probleme.
https://www.amd.com/en/support/grap...d-radeon-rx-5700-series/amd-radeon-rx-5700-xt

Oder aus dem CB Doanloadarchiv:
https://www.computerbase.de/downloads/treiber/grafikkarten/amd-adrenalin-treiber/


Weiters: Welcher Chipsatztreiber ist drauf?
Aktualisieren!
Hier auf CB:
https://www.computerbase.de/downloads/treiber/mainboards/amd-chipsatztreiber/

Wie finde ich heraus welchen Chipsatztreiber ich drauf habe?
Smartbomb schrieb:
@Flanagon
Der Link hat letztens nicht gefunzt, jetzt offenbar schon wieder.
Das Ergebnis ist ungültig, weil irgendwas mit dem Treiber los ist!?
(Anhang)

--> Wasn da los? Was hast du mit dem Treiber gemacht?!

UND Wie schon x-mal gefragt:
--> Was steht GENAU zu den Zeitpunkten der Probleme in der Windows Ereignisanzeige?
--> Es gibt einen neuen Adrenalin Treiber v20.9.1 (du hast v20.8.3) (fixt viele, aber nicht alle bugs). Versuch den mal, vl behebt der deine Probleme.
https://www.amd.com/en/support/grap...d-radeon-rx-5700-series/amd-radeon-rx-5700-xt

Oder aus dem CB Doanloadarchiv:
https://www.computerbase.de/downloads/treiber/grafikkarten/amd-adrenalin-treiber/


Weiters: Welcher Chipsatztreiber ist drauf?
Aktualisieren!
Hier auf CB:
https://www.computerbase.de/downloads/treiber/mainboards/amd-chipsatztreiber/

Da muss ich jetzt warten bis wieder was auftritt, denn ich weiß nicht mehr wann das war. Bisher ist seitdem auch nichts mehr aufgetreten außer das weiterhin einige Jpegs oder Videos sich träge öffnen.
Ergänzung ()

TheDr schrieb:


Das hier meinte ich damit. Hatte das Bild vorher nicht zur Hand und konnte das nicht wirklich erklären.
 

Anhänge

  • 27266865.jpg
    27266865.jpg
    101,7 KB · Aufrufe: 247
Zuletzt bearbeitet:
Flanagon schrieb:
Ich habe keine Ahnung was da los sein soll. Ich habe gar nichts gemacht sondern nur ganz normal 3Dmark gestartet.
Was du mit dem Treiber angestellt hast natürlich. Wann hast du den wie installiert? Über den alten Treiber drüberinstalliert? Oder den alten vorher deinstalliert? Oder im abgesicherten Modus deinstalliert oder dort mit DDU? Oder ist es nochder Treiber, der auf der Kiste drauf war? Hast du im Treiber eine Einstellung verändert?
Komm schon, lass dir nicht alle Infos so aus der nase ziehen! ;)

Flanagon schrieb:
Wie finde ich heraus welchen Chipsatztreiber ich drauf habe?
Ist doch egal, starte die Installation des neuen! Wenn es gleich wie der bisherige ist, wird das schon wo angezeigt und man kann die Installation abbrechen.
Ansonsten vermute ich mal ganz stark, so wie immer für sämtliche Controller bzw "Geräte": Im Gerätemanager!

Flanagon schrieb:
Jpegs oder Videos sich träge öffnen.

Mit welchen Playern hast du die abspielen versucht?
Ich z.B. verwende immer noch den Media Player Classic Home Cinema (MPC-HC) in der alten Version 1.7.13 portable. Frisst alles bisher, erzeugt die niedrigste CPU Last (kritisch bei uralt Laptops - hab einer Freundin bzw ihrem Laptop mal das Leben gerettet mit dem Player, da es mit dem VLC Player auf ihrem antiken AMD Duron Laptop geruckelt hat).
Neue Versionen hier auf CB. Probier zum Testen die portable Version, dann brauchst nix installieren und dich mit dem bei Windoof 10 absolut krampfigen "Standardprogrmam für Dateitypen festelegen" herumärgern.
https://www.computerbase.de/downloads/audio-und-video/media-player-classic-home-cinema/

Die alte 1.7.13 Version:
https://mpc-hc.org/

Wird wenn du Videos oder Fotos träge öffnest, auch in der Ereignisanzeige ein Eintrag erstellt?


GRAKA TREIBER:
Offenbar ist da ja was nicht in Ordnung, also setzt mal mal dort an! Also, hast du schon den neuesten Treiber installiert? Dann den 3D Mark mit Standardeinstellungen (nix ändern!) nochmal laufen lassen? Kommt dann die Meldung mit dem ungültigen Treiber nochmal?
Wenn nein und du immer noch nicht den CHIPSATZ TREIBER aktualisiert hast: Das machen!
 
Smartbomb schrieb:
Was du mit dem Treiber angestellt hast natürlich. Wann hast du den wie installiert? Über den alten Treiber drüberinstalliert? Oder den alten vorher deinstalliert? Oder im abgesicherten Modus deinstalliert oder dort mit DDU? Oder ist es nochder Treiber, der auf der Kiste drauf war? Hast du im Treiber eine Einstellung verändert?
Komm schon, lass dir nicht alle Infos so aus der nase ziehen! ;)


Ich habe als ich den PC geliefert bekommen habe erstmal die AMD Radeon Software installiert und die Treiber immer über die Software aktualisiert.

Chipsatztreiber habe ich vorhin aktualisiert mit dem Link den Du mir geschickt hast.

Smartbomb schrieb:
Mit welchen Playern hast du die abspielen versucht?
Ich z.B. verwende immer noch den Media Player Classic Home Cinema (MPC-HC) in der alten Version 1.7.13 portable. Frisst alles bisher, erzeugt die niedrigste CPU Last (kritisch bei uralt Laptops - hab einer Freundin bzw ihrem Laptop mal das Leben gerettet mit dem Player, da es mit dem VLC Player auf ihrem antiken AMD Duron Laptop geruckelt hat).

mit den Windows eigenen Playern..... einfach Doppelklick auf das Bild und dann dauert das manchmal paar
Sekunden.


3DMark wieder der selbe Fehler. Ich habe keine Ahnung woran das liegt. Das hat er beim ersten mal nicht gemacht.
 

Anhänge

  • Unbenannt.jpg
    Unbenannt.jpg
    239,4 KB · Aufrufe: 230
Flanagon schrieb:
Ich habe keine Ahnung woran das liegt. Das hat er beim ersten mal nicht gemacht.
Google:
https://support.benchmarks.ul.com/e...ark-tessellation-load-modified-result-invalid

--> Also seit der Aktualisierung des Graka Treibers besteht diese "invalid" Warnung? MIt dem Text aus dem Link ergäbe das perfekt Sinn :)


Zum UEFI Foto von oben: Ist da irgendwas übertaktet?
Weil D.O.C.P. heißt ja DRAM OverClock Profile.
Gibts da auch ein "Standard"Profile?
Du sagtest du hast nur auf Empfehlung den RAM im UEFI angepasst. Empfehlung von wem und was war das für eine Empfehlung?
Wie schon am Anfantg hier geschrieben wurde:
Post #2
Den RAM mit den Default Werten im Bios laden und auch das prüfen.

Post #4
Den BilligRAMsch mit Gurkentimings bitte mal ohne XMP testen. Sollte das funktionieren dann XMP aktivieren aber Takt reduzieren auf 3200.
Steckt der RAMsch in den richtigen Steckplätzen laut mainboardhandbuch?
D.O.C.P. ist hier das selbe wie XMP nur ein anderer Name.

Also:
1.) Laut dem Artikel zum invalid Treiber diesem einen factory resett unterziehen.
2.) Sämtliche Übertaktungsfeatures im UEFI abstellen und ALLES mit Default Werten benutzen!
3.) Ja was ist jetzt, hast du jetzt schon mit irgendeinem anderen Player deine Videos zu öffnen versucht oder nicht? Das geht ja schneller als die Kiste zum Hochfahren braucht, also bitte endlich mal auch machen! ;)
4.) Mitn Bildbetrachtungsprogramm ditto. IRFanView (XNView, etc.) oder irgendwo was benutzen und schauen, ob die Bilder damit problemloser aufgehen.

Also ich würde ja schwer auf Software kacke tippen mit den Probleme in Spielen, das mit den Videos und Fotos usw... Und Abstürze kommen vom instabilen RAM.
Also wirklich am besten mit aktuellstem Windows Image (oder warte noch bis zum Oktober Update 2020, das kommt bald raus und wenn das 2 Wochen nach Veröffentlichung keine groben (oder neuen) Probleme macht, dann gleich dieses nutzen.) die Kiste neu aufsetzen, gleich die 3 Einstellungen vornehmen und jeweils die dann aktuellsten Treiber nachinstallieren und sonst absolut überhaupt nichts!
Und ich wette, dann würde alles passen! :)
Da sieht man wieder, dass man mit Fertig PCs oder vorkonfigurierten Mist nur an Schaß beinander hat, wenn man ned wirklich alles selber macht.

Grüße
 
Flanagon schrieb:
Das hier meinte ich damit. Hatte das Bild vorher nicht zur Hand und konnte das nicht wirklich erklären.
Ich würde den RAM mal auf AUTO laufen lassen, STD profil ohne XMP, wenn es dann läuft XMP aktivieren
 
und wenn du mit XMP/DOCP am testen bist dann erst einmal den Takt runter auf 3200. Die billigen Chips auf diesem RAMsch schaffen womöglich den Takt auf dem system nicht denn alles über 3200 ist OC und mit BilligRAMsch ist das immer schwierig stabil zu bekommem.
 
Zurück
Oben