Fireplace Motiv 2 Neu
TeamViewer Motive 4

Suche Dockingstation für M.2

fanatiXalpha

Fleet Admiral
Registriert
Aug. 2011
Beiträge
13.983
Der Formfaktor sagt ja an sich noch nichts aus wie die Schnittstelle aussieht.
Im Prinzip gibt es ja eine Unterscheidung zwischen SATA und PCIe.
Für SATA hab ich Dockingstations bzw. Adapter gefunden.
Aber nicht für PCIe...

Kennt da jemand was?
Am besten eine Dockingstation oder Adapter wo man beides anschließen kann (natürlich nicht am gleichen Anschluss, aber eben ein Teil)
 
Okay, nur damit ichs verstehe ... du suchst einen M2 PCI zu USB Adapter für externen anschluss einer PCI M2 SSD? Würde mich nicht wundern wenns dafür keinen Markt gibt ... das ist ja ungefär so, als wollte man eine 4 Spurige Autobahn über einen Feldweg umleiten was die Geschwindigkeitsvergleiche angeht.
 
Mordenkainen schrieb:
Meinst du das hier?
Leider nicht, ich hatte kurz Hoffnung.
Aber es geht hier nur M-Key PCIe NVMe.
B-Key, M-Key PCIe AHCI SSD and SATA-based B & M-Key SSDs not supported

Ich sehe gerade, das meine Eingangsfrage hier missverständlich war.
Das bitte ich zu entschuldigen.
Hatte eigentlich ein Gerät/Teil gemeint, mit mehreren Anschlüssen.
Weil alles über einen Anschluss geht wohl nicht.
 
  • Gefällt mir
Reaktionen: Mordi
Also sowas.

1581789362578.png


https://www.riitop.com/collections/...-enclosure-for-m-2-pci-e-ssd-case2019-version
 
Nein, leider nicht.
Die Frage auf Amazon wurden entsprechend beantwortet.
Aber Ende November 2019 war die Aussage das man daran arbeitet.
Ergänzung ()

BFF schrieb:
auch nicht
1. Only support PCIe M.2 NVMe SSD, NOT support any SATA based B / B+M Key NGFF SSD.
Ich denke das geht aktuell physikalisch nicht, weil wahrscheinlich der Controller ein anderer sein muss?
Zumindest geht es nicht an einem Anschluss.
 
Genau. M.2 ist eben nur eine Bauform. SATA und PCIe sind komplett unterschiedlich Welten. Ich kenne kein USB Adapter / Dock oder was auch immer, die beide Protokolle unterstützen. Da brauchst Du zwei, einmal für SATA, einmal für PCIe (NVME).
 
  • Gefällt mir
Reaktionen: fanatiXalpha
fanatiXalpha schrieb:
Ich denke das geht aktuell physikalisch nicht, weil wahrscheinlich der Controller ein anderer sein muss?
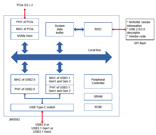
Es gibt kein Gehüse mit PCIe-Schnittsltelle (Protokoll: NVMe) und SATA-Schnittsltell (Protokoll: AHCI), es ist immer ein passender Bridge Controller, wie z.B. der JMS583, verbaut:

JMS583 is a USB 3.1 Gen2 to PCIe Gen3x2 bridge controller between USB host and PCIe storage device. The USB 3.1 Gen2 interface offers data transfer speed up to 10Gbps, doubling the USB 3.1 Gen1 data rate. Meanwhile, the downstream port of the JMS583 is compatible with storage device with PCIe interface, such as SSD.
1581791351644.png
 
fanatiXalpha schrieb:
Ich denke das geht aktuell physikalisch nicht, weil wahrscheinlich der Controller ein anderer sein muss?
Physikalisch könnte es schon gehen, aber es ist halt normalerweise sinnfrei 2 Controller zu verbauen von denen einer immer ungenutzt bleibt...
 
Ich habe es so verstanden, dass er ein externes Gehäuse sucht, das:

  • Mehrere M.2 Slots bietet
  • PCIe und SATA kann
  • Per USB angebunden ist
 
  • Gefällt mir
Reaktionen: fanatiXalpha
Ich hab’s so verstanden:

Für SATA M2 hat er eine Dockingstation/einen Adapter gefunden.
Für PCI-E M2 sucht er noch eine externe Dockingstation/Adapter als USB-Lösung.

Und beides gibt’s einzeln, nur wohl nicht als 2-in-1 Lösung…
 
  • Gefällt mir
Reaktionen: fanatiXalpha
fanatiXalpha schrieb:
es geht hauptsächlich darum eine solche SSD noch anschließen zu können um auf Daten zugreifen zu können.
und dafür sie nicht in meinem Desktop-Rechner verbauen zu müssen.
Da bleiben Dir nur USB Gehäuse, eines für M.2 SATA und eines für M.2 PCIe SSDs, wie eben z.B. dieses schon im Post #15 verlinkte.
fanatiXalpha schrieb:
Hatte eigentlich ein Gerät/Teil gemeint, mit mehreren Anschlüssen.
Weil alles über einen Anschluss geht wohl nicht.
Technisch wäre es machbar, aber es lohnt sich nicht wie Jesterfox schon schreib, weil dann ja immer einer ungenutzt bleiben würde. Für die Nutzung als Dockingstation wäre es aber schon sinnvoll, damit man dann jede M.2 einfach anschließen kann, aber so eine Dockingstation für M.2 gibt es meines Wissens bisher eben nicht.
burnout150 schrieb:
Thunderboltkarte für den PC
Das ist doch total oversized, außer man möchte die maximale Performance, aber wenn es nur darum geht die Daten von der SSD zu bekommen, dürfte dies wohl kaum der Fall sein.
 
Zurück
Oben