FlitzerBlitz
Cadet 3rd Year
- Registriert
- Mai 2024
- Beiträge
- 40
Hallo zusammen,
ich bräuchte eure Hilfe bei der Optimierung meiner Lüftereinstellungen. Mein System läuft momentan auf den Standard-Einstellungen, aber ich habe das Problem, dass die Lüfter manchmal ziemlich laut werden – selbst bei einfachen Aufgaben wie dem Starten von Anwendungen, Spielen oder dem Öffnen des Browsers. Das tritt unregelmäßig auf und stört mich, da ich ein möglichst leises System möchte.
Mein System:
CPU: Ryzen 7 9800X3D
AIO: Arctic Liquid Freezer II 360 RGB (montiert oben im Gehäuse)
Gehäuse: Fractal North XL
Gehäuselüfter:
Vorne: 3x 140 mm Fractal-Lüfter (will diese später noch ersetzen evtl. durch be quiet, außer ihr habt bessere Vorschläge)
Oben: Arctic AIO (3x 120 mm)
Hinten: 1x Arctic 120 mm
Mainboard: ASUS ROG Strix B650E-F Gaming WiFi
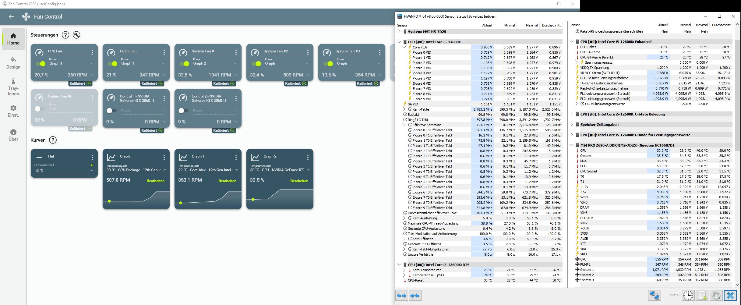
Ich werde Screenshots von meinen aktuellen Lüftereinstellungen hochladen, damit ihr euch ein Bild machen könnt.
ich bräuchte eure Hilfe bei der Optimierung meiner Lüftereinstellungen. Mein System läuft momentan auf den Standard-Einstellungen, aber ich habe das Problem, dass die Lüfter manchmal ziemlich laut werden – selbst bei einfachen Aufgaben wie dem Starten von Anwendungen, Spielen oder dem Öffnen des Browsers. Das tritt unregelmäßig auf und stört mich, da ich ein möglichst leises System möchte.
Mein System:
CPU: Ryzen 7 9800X3D
AIO: Arctic Liquid Freezer II 360 RGB (montiert oben im Gehäuse)
Gehäuse: Fractal North XL
Gehäuselüfter:
Vorne: 3x 140 mm Fractal-Lüfter (will diese später noch ersetzen evtl. durch be quiet, außer ihr habt bessere Vorschläge)
Oben: Arctic AIO (3x 120 mm)
Hinten: 1x Arctic 120 mm
Mainboard: ASUS ROG Strix B650E-F Gaming WiFi
Ich werde Screenshots von meinen aktuellen Lüftereinstellungen hochladen, damit ihr euch ein Bild machen könnt.

