@R1c3
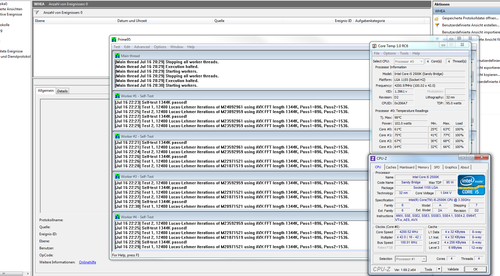
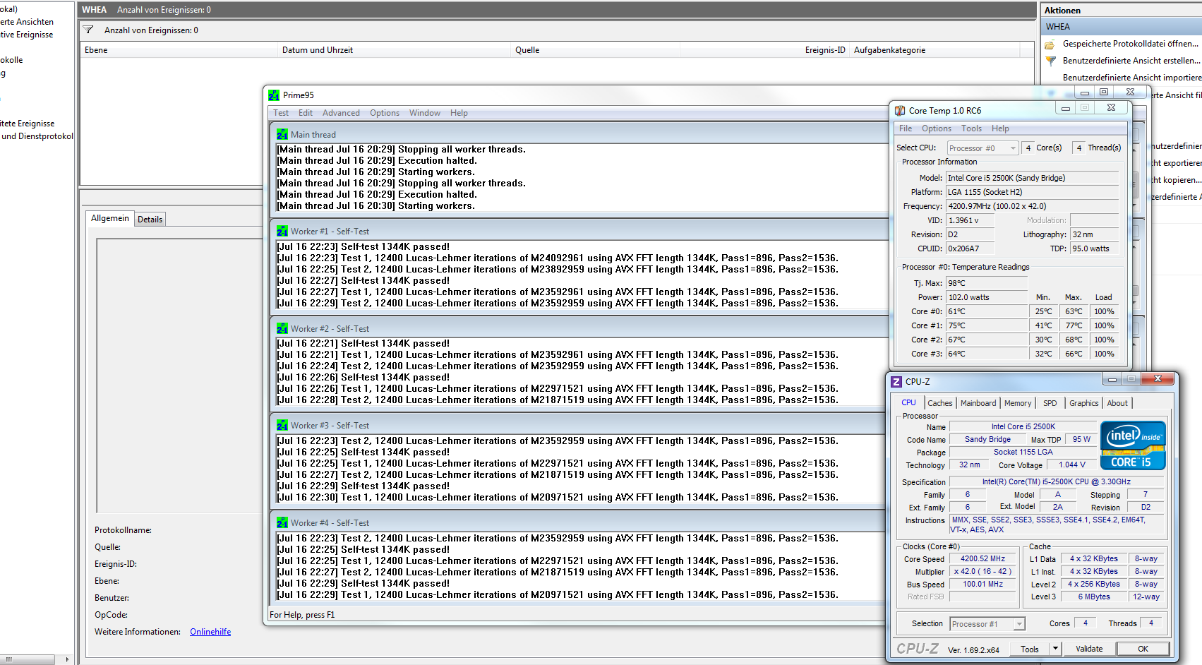
den min max 1344 run hab ich jetz 2h gemacht ohne probleme, kann später gern ein bild dazu posten. den Unigine Heaven Benchmark versteh ich nicht ganz der scheint die CPU nichtmal annähernd auszulasten (da mehr auf Grafikkarte ausgelegt). kann das gern ne Stunde durchlaufen lassen aber obs was bringt?
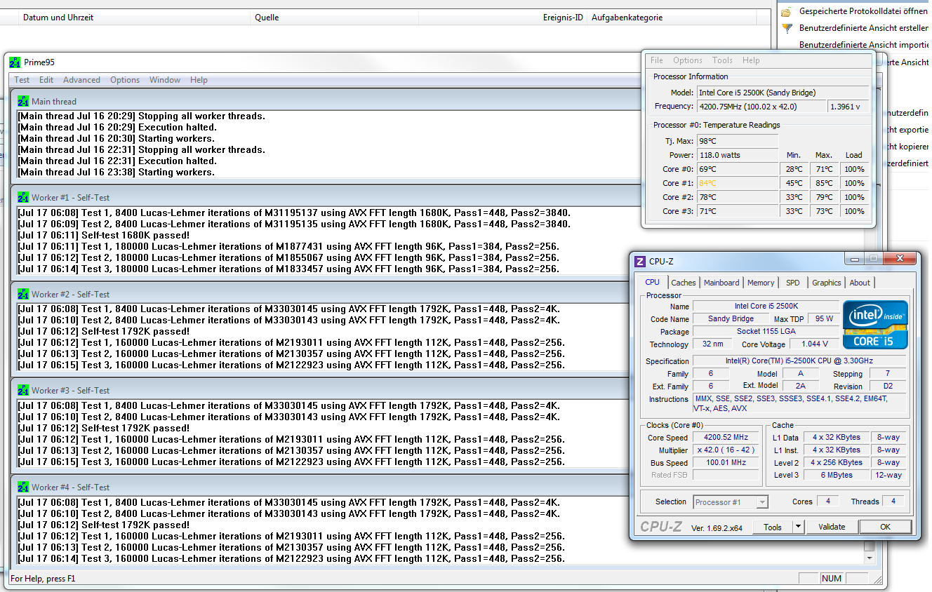
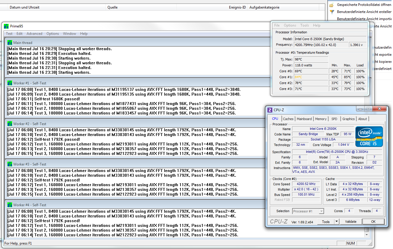
ansonsten mach ich morgen den besagten langen custom run während ich arbeite
den min max 1344 run hab ich jetz 2h gemacht ohne probleme, kann später gern ein bild dazu posten. den Unigine Heaven Benchmark versteh ich nicht ganz der scheint die CPU nichtmal annähernd auszulasten (da mehr auf Grafikkarte ausgelegt). kann das gern ne Stunde durchlaufen lassen aber obs was bringt?
ansonsten mach ich morgen den besagten langen custom run während ich arbeite
![4,2 prime long 6h[1].png 4,2 prime long 6h[1].png](https://pics.computerbase.de/forum/attachments/349/349910-32c19cd13ed7352c4d88c4a64c4e60b2.jpg?hash=MsGc0T7XNS)
![4,2 prime 1344 2h[1].png 4,2 prime 1344 2h[1].png](https://pics.computerbase.de/forum/attachments/349/349909-1d8cdcd12173a09fbf09f0508d8a75ab.jpg?hash=HYzc0SFzoJ)
