TeamViewer Motive 3

CPU-Z crasht neuen Ryzen 5900x - Defekt?

Aysem

Lt. Junior Grade
Registriert
Feb. 2012
Beiträge
286
[Bitte fülle den folgenden Fragebogen unbedingt vollständig aus, damit andere Nutzer dir effizient helfen können. Danke! :)]

1. Nenne uns bitte deine aktuelle Hardware:
(Bitte tatsächlich hier auflisten und nicht auf Signatur verweisen, da diese von einigen nicht gesehen wird und Hardware sich ändert)
  • Prozessor (CPU): AMD Ryzen 5900x (alles Stock, PBO auf Auto, also an)
  • Arbeitsspeicher (RAM): Crucial Ballistix DDR4-3600 CL16 (XMP aktiviert)
  • Mainboard: MSI MEG Unify X570 (Bios ist aktuell, A.90)
  • Netzteil: bequiet Dark Power Pro 10 750 Watt
  • Gehäuse: bequiet Dark Base Pro Rev. 2
  • Grafikkarte: ZOTAC GeForce RTX 3060 Ti Twin Edge (Resizeable BAR ist aktiv)
  • HDD / SSD: Samsung Evo 970 1TB, WD Red 6TB, WD Red 4TB
  • Weitere Hardware, die offensichtlich mit dem Problem zu tun hat(Monitormodell, Kühlung usw.): Dark Rock Pro 4, Soundblaster AE-7

2. Beschreibe dein Problem. Je genauer und besser du dein Problem beschreibst, desto besser kann dir geholfen werden (zusätzliche Bilder könnten z. B. hilfreich sein):
Wenn ich CPU-Z in der neuesten Version (1.96.1 x64) starte, dauert es beim Ladebildschirm, Punkt Storage relativ lange (1-2min.) bis es weitergeht (liegt eventuell an zwei vorhandenen Netzlaufwerken) und das Programm startet. Danach funktioniert alles.

Klicke ich aber unter Tools "Save Report as .txt", wähle einen Speicherort und bestätige diesen, friert das System komplett ein. Der Mauszeiger wird zum Rad und dreht sich noch ganz langsam. Nach einer halben Minute reagiert zwar die Maus, aber laggt extrem - das ganze System ist hiervon betroffen. Wenn ich weiter warte, bootet der Rechner komplett neu, ohne BSOD.
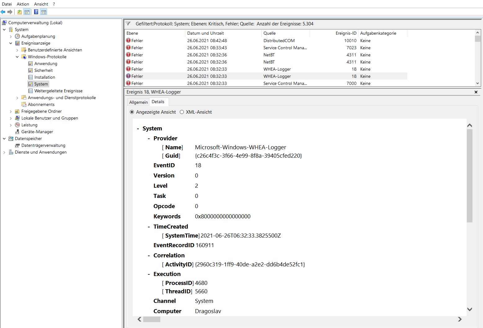
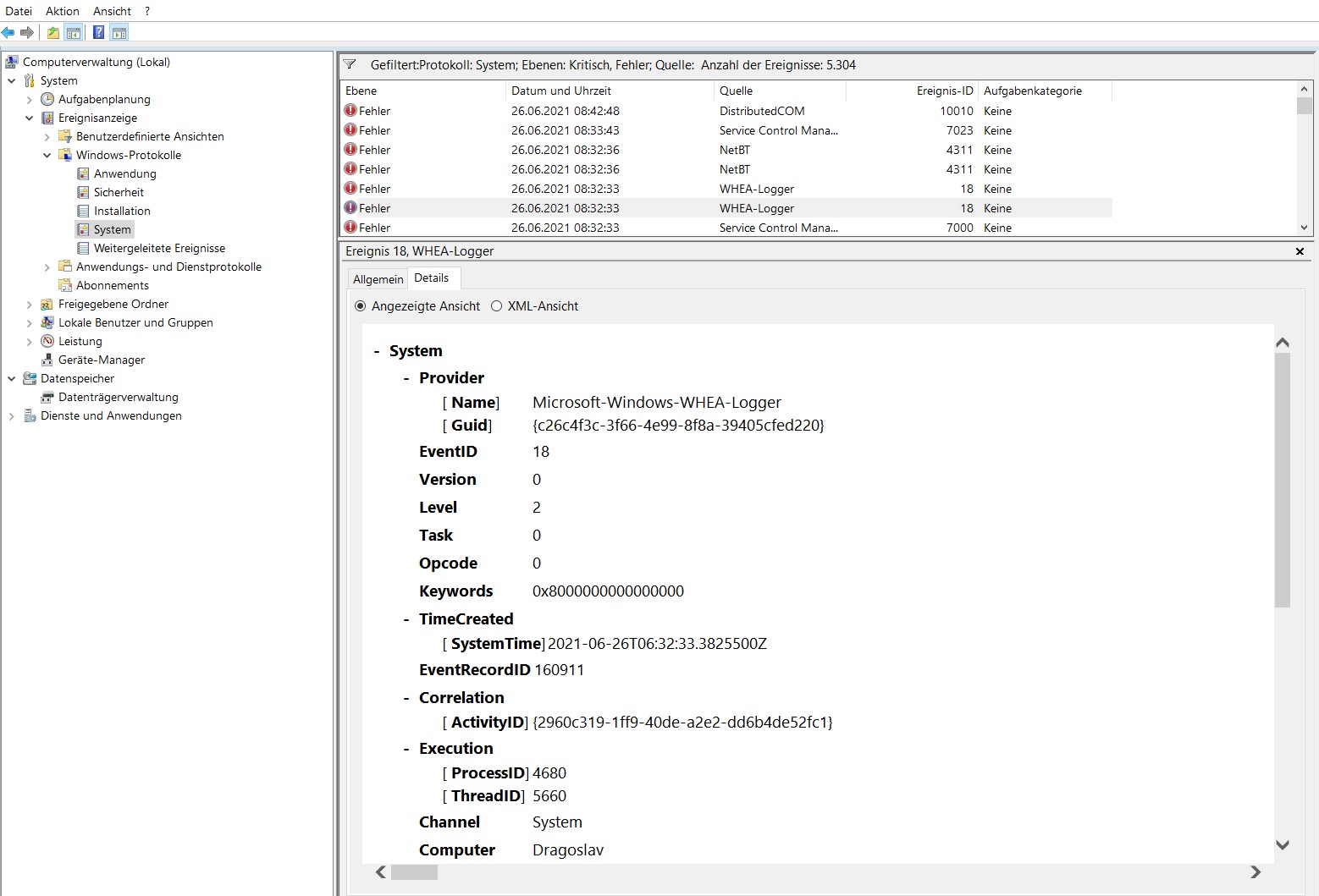
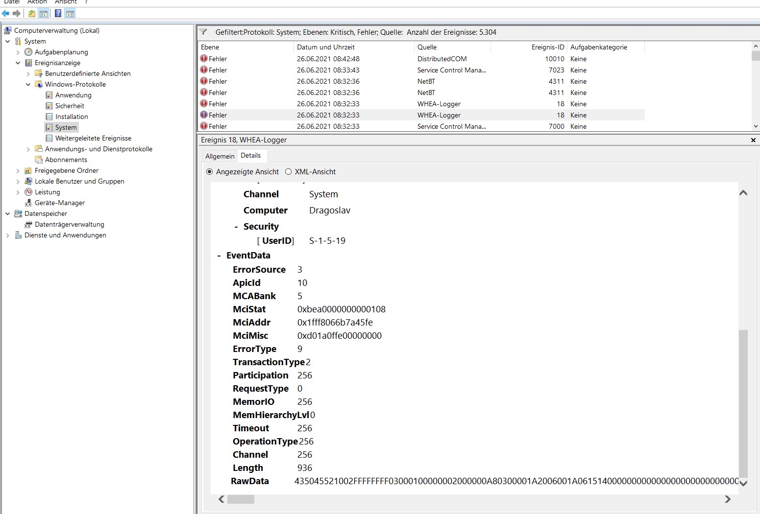
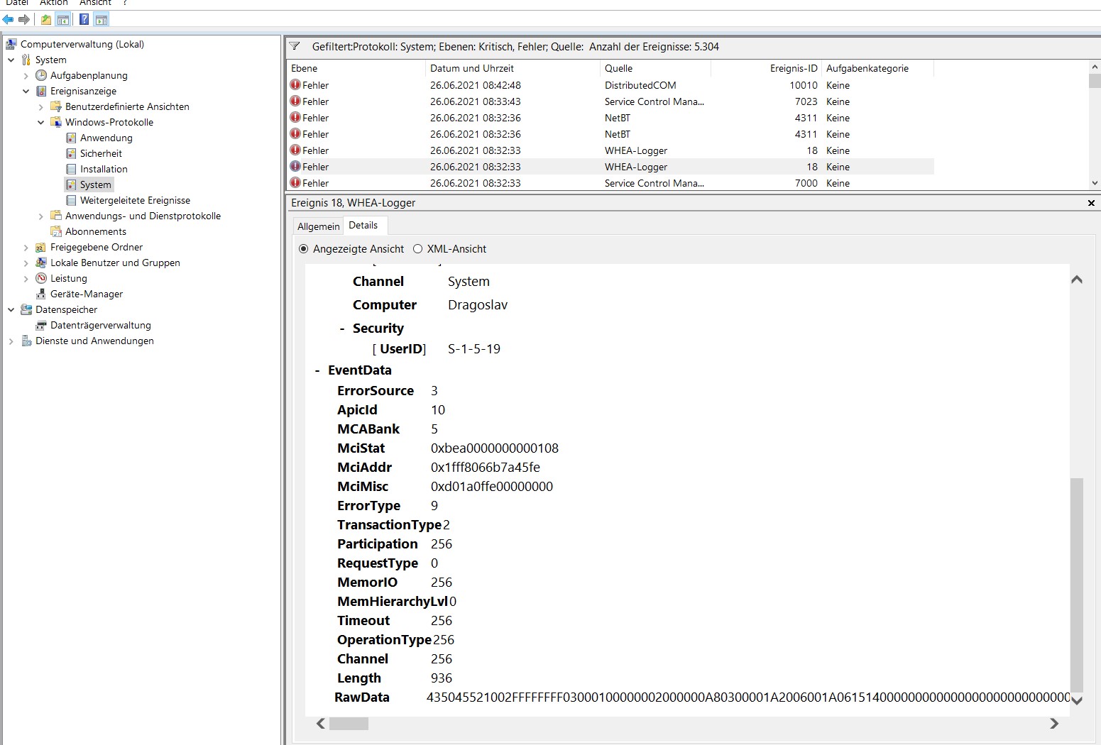
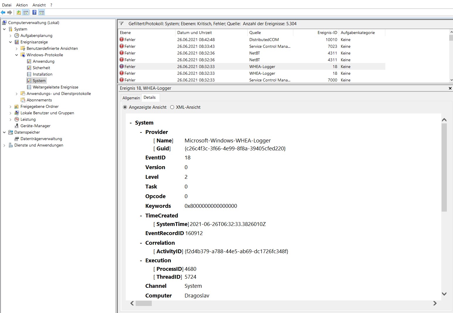
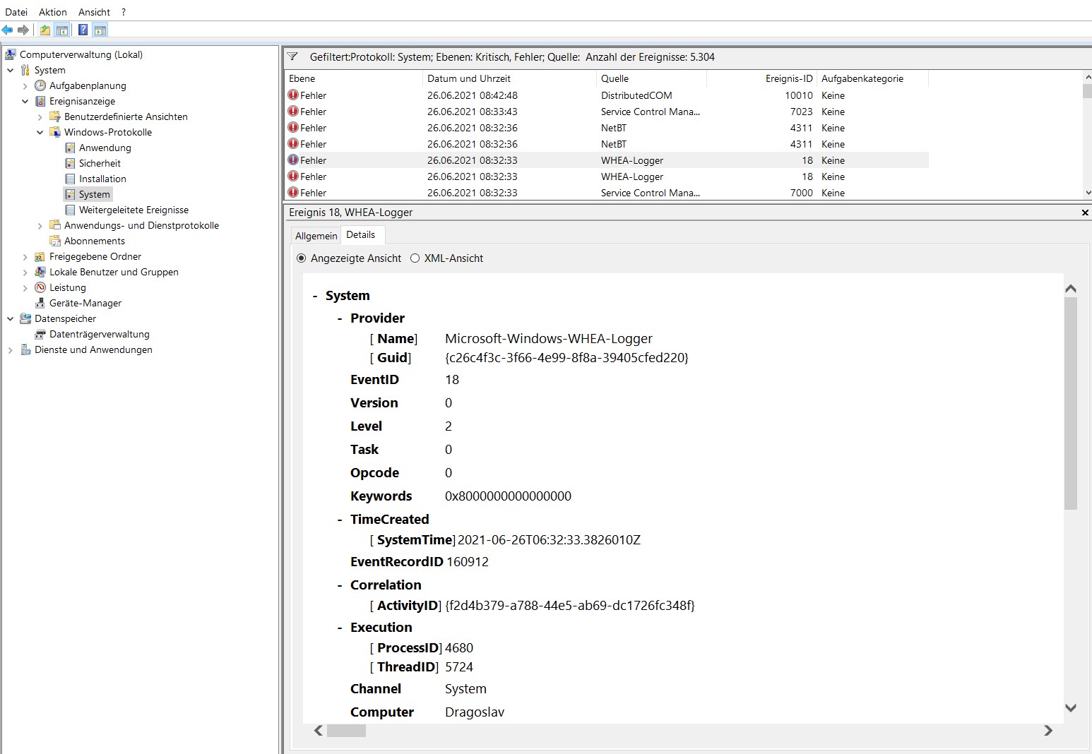
Nach dem Neustart sehe ich im System-Protokoll der Ereignissanzeige zwei WHEA-Fehler (siehe Screenshots). Dieser Fehler lässt sich mit dem gleichen Vorgehen reproduzieren.

Die CPU habe ich seit Dienstag, gekauft bei Mindfactory. Vorher lief das System mit einem 3900x und identischer Hardware tadellos. Meine Windows-Installation schleppe ich schon seit einigen Jahren durch und habe hier unter anderem von Intel auf AMD gewechselt. Trotz allem war das System bis dato immer stabil. Eine Neuinstallation würde ich gerne vermeiden, da ich wirklich viel Software für den Produktivbetrieb im Einsatz habe. Das würde mich einen kompletten Tag kosten, alles wieder so einzurichten.
Stabilitätstests mit Prime95 (Small FFTs und Blend, jeweils circa 30 Minuten) liefen ohne Probleme durch, ebenso wie Cinebench R20 und R23. Auch ein längerer Test mit Memtest 86 lief ebenfalls ohne Probleme durch (knapp 4 Stunden). 3D Mark lief auch mehrere Male hintereinander durch, ebenfalls ohne Probleme.
Beim Gamen (Sleeping Dogs, Red Dead Redemption 2 nur Benchmark mehrere Male, Far Cry 5, Assasins Creed Valhalla nur Benchmark, Watch Dogs Legion nur Benchmark), arbeiten, surfen, etc. absolut keine Probleme.

RAM-Riegel sind wie im Handbuch beschrieben in A2 und B2-Slots.

Die Frage ist für mich, ob ich mir überhaupt Sorgen machen muss?

Abgesehen von diesem sehr spezifischen Problem bei CPU-Z habe ich keinerlei Probleme, WHEA treten auch von CPU-Z abgesehen nicht auf im Alltagsbetrieb. Mich macht dieses Verhalten aber stutzig.

3. Welche Schritte hast du bereits unternommen/versucht, um das Problem zu lösen und was hat es gebracht?
Ich hatte kurz die aktuelle System Software von MSI (glaube Dragon Center oder so ähnlich installiert) und habe diese dann wieder deinstalliert. Mit MSI Software installiert wurde die "Report .txt" von CPU-Z nicht zu Ende geschrieben, ohne MSI Software wurde immerhin die Datei (scheinbar) zu Ende geschrieben, aber das System laggte erst extrem und stürzte dann direkt ab, ohne BSOD, direkter Reboot.

Hab das System auch mal länger im Idle laufen lassen und gar nichts gemacht, da das ja bei einigen Leuten auch zu Abstürzen bzw. Reboots geführt hat. Auch hier keine Fehler, keine Abstürze.
 

Anhänge

  • Screenshot 2021-06-26 115728.jpg
    Screenshot 2021-06-26 115728.jpg
    215,2 KB · Aufrufe: 406
  • Screenshot 2021-06-26 115721.jpg
    Screenshot 2021-06-26 115721.jpg
    209,9 KB · Aufrufe: 408
  • Screenshot 2021-06-26 115734.jpg
    Screenshot 2021-06-26 115734.jpg
    225,9 KB · Aufrufe: 398
  • Screenshot 2021-06-26 115739.jpg
    Screenshot 2021-06-26 115739.jpg
    204,9 KB · Aufrufe: 397
  • Screenshot 2021-06-26 115745.jpg
    Screenshot 2021-06-26 115745.jpg
    223,2 KB · Aufrufe: 409
  • Screenshot 2021-06-26 121635.jpg
    Screenshot 2021-06-26 121635.jpg
    80,5 KB · Aufrufe: 429
  • Screenshot 2021-06-26 121638.jpg
    Screenshot 2021-06-26 121638.jpg
    80,4 KB · Aufrufe: 414
  • Screenshot 2021-06-26 121631.jpg
    Screenshot 2021-06-26 121631.jpg
    58,9 KB · Aufrufe: 469
  • Screenshot 2021-06-26 121627.jpg
    Screenshot 2021-06-26 121627.jpg
    87 KB · Aufrufe: 439
  • Screenshot 2021-06-26 115753.jpg
    Screenshot 2021-06-26 115753.jpg
    225,8 KB · Aufrufe: 406
  • Screenshot 2021-06-26 121641.jpg
    Screenshot 2021-06-26 121641.jpg
    55,3 KB · Aufrufe: 415
  • Screenshot 2021-06-26 121644.jpg
    Screenshot 2021-06-26 121644.jpg
    73,4 KB · Aufrufe: 421
  • Screenshot 2021-06-26 121647.jpg
    Screenshot 2021-06-26 121647.jpg
    63,9 KB · Aufrufe: 407
Viel Text. Eine defekte CPU kannst Du zu 99.99999 % ausschließen. Eher zu 100 %.

Meine Windows-Installation schleppe ich schon seit einigen Jahren durch und habe hier unter anderem von Intel auf AMD gewechselt. Trotz allem war das System bis dato immer stabil.

Da würde ich mal ansetzen.
 
  • Gefällt mir
Reaktionen: Moulder, Beefsupreme, rg88 und eine weitere Person
Teste es zuerst mit <DDR3600...
 
Erstmal XMP deaktivieren, dass sorgt für so einige Probleme.
Zum Anfang von Ryzen 3000 hatte ich WHEA-Fehler bei USB-Geräten,
solange ich XMP mit 3000MHz aktiviert hatte.
Kaum hatte ich XMP eine Stufe herunter gesetzt, auf 2933MHz, lief das System wie eine eins.
 
Robo32 schrieb:
Teste es zuerst mit <DDR3600...
Habe ich soeben gemacht. RAM ohne XMP auf Auto. Lief dann mit 2600.
CPU-Z lief, Report wurde geschrieben, dann wieder extreme Laggs. Bin aber noch in den TaskManager gekommen und konnte CPU-Z beenden, kein Reboot. Danach lief alles sauber, keine Laggs mehr.

Interessanterweise habe ich das hier im Geräte-Manager gesehen - hatte ich noch nie. Und meine Internetverbindung war weg. Netzwerkadapter deaktiviert und wieder aktiviert, dann gings wieder.
 

Anhänge

  • Screenshot 2021-06-26 123600.jpg
    Screenshot 2021-06-26 123600.jpg
    32,4 KB · Aufrufe: 419
  • Screenshot 2021-06-26 123723.jpg
    Screenshot 2021-06-26 123723.jpg
    48,4 KB · Aufrufe: 425
Die AMD Chipsatztreiber in der neusten Version von der AMD Webseite wurden aber schon installiert?
Nicht das du da irgendwelche Uralt MSI Varianten nutzt.
 
Neueste Version von AMD ist installiert - nicht von der MSI-Seite.

Mir ist auch gerade wieder das System eingefroren, nachdem ich versucht habe HWInfo zu starten. Hier begann es wieder mit den extremen Laggs beim Punkt "SMBus".

Ergänzung: Das war aber alles direkt nachdem ich CPU-Z mit System Report ausgeführt hatte. Da war kein Neustart dazwischen.
Der erste von den drei AMD USB-Controllern war dann auch mit einer Fehlermeldung versehen.
Nach einem Neustart startet HWInfo ohne Probleme.
 
Probiers testweise mal mir DDR4-3200 manuell einstellen 1,35V 16-18-18-18-38 58
und mach dann ein screenshot von zentimings, was dein board da so einstellt.
 
Mal cpuz als Admin gestartet?
Und den Dateiexplorer nicht mit Favoriten öffnen, sondern immer mit laufwerken.
 
Falls du die Möglichkeit hast: alle vorhandenen Festplatten abklemmen und Windows mal auf eine leere SSD/HDD neu installieren. Dann testen. Kostet dich ca. 1,5 Stunden. Danach weist du ob es an deinem Windows liegt.
 
USB Probleme und WHEA-Fehler hatten wir schon mal - sollte aber eigentlich mit AGESA 1.2.0.2 der Vergangenheit angehören.

Wenn die Probleme auch mit 3200 bleiben und davon gehe ich aus, dann bleibt nur ein Problem mit dem Bios, der CPU, oder doch dem OS.
Beim Bios könntest du es noch mit der Beta mit AGESA 1.2.0.3b versuchen, ist aber recht unwahrscheinlich da bisher keine grossen Probleme mit deiner derzeitigen Version bekannt sind.
Bei der CPU kannst du nur tauschen.

Die Idee von mr.malcom ist auch das einfachste um das OS selbst zu prüfen (dabei alle anderen SSDs/HDDS abstecken...).
 
  • Gefällt mir
Reaktionen: GTrash81
Erstmal vielen Dank für die Tipps.

Hier ist das Screenshot von ZenTimings.

Blöde Frage zum Abklemmen: Gibt es einen Weg, die Nvme-SSD abzuklemmen ohne sie auszubauen?
 

Anhänge

  • ZenTimings_Screenshot_27078430,998138.png
    ZenTimings_Screenshot_27078430,998138.png
    40,2 KB · Aufrufe: 415
Ich hab den entsprechenden Vorgang mit CPU-Z gerade eben nochmal mit den besagten RAM-Timings versucht - mit dem selben Ergebniss - Freeze, dann Absturz.
Leider habe ich keine weitere SSD rumliegen, eine alte HDD sollte auch gehen, oder?

Ergänzung: In der Ereignissanzeige sind bei den letzten Versuchen keine WHEA-Fehler mehr zu finden. Interessant, nur Kernel 41, aber das war ich. Hab brutal abgeschaltet
 
Es könnte sein, dass die Spannung SOC und VDDG zu niedrig ist. Gerade für DDR4-3600
Mach testweise mal SOC 1,025 und VDDG 0,95

Das PBO sollte auf auto wie disabled sein. Wenn du kein Feintuning macht kannst du es disablen um sicher zu gehen.

Wenn das nicht hilft würde ich doch mal zu den oberen Tipps greifen und Windows neu aufsetzen.
 
Beefsupreme schrieb:
Es könnte sein, dass die Spannung SOC und VDDG zu niedrig ist. Gerade für DDR4-3600
Mach testweise mal SOC 1,025 und VDDG 0,95
Das übersteigt jetzt ehrlicherweise meinen Horizont. Das ZenTimings-Screenshot habe ich gemacht, nachdem ich die von dir vorgeschlagenen Einstellungen gesetzt habe.

Ich habe jetzt wieder alles in den ursprünglichen Zustand versetzt und erneut ein Screenshot von ZenTimings gemacht. Nur um ein Missverständnis auszuschließen.

Meine letzte Frage nochmal: Eine alte HDD um Windows testweise neu zu installieren funktioniert auch, oder?
 

Anhänge

  • ZenTimings_Screenshot_27078463,4628113.png
    ZenTimings_Screenshot_27078463,4628113.png
    40,5 KB · Aufrufe: 379
Sapphire Forum
Zurück
Oben