CPU Load-line Calibration 100%
Also bei Asrock boards ist 100% eigentlich die höchste Stufe von LLC und sollte generell NICHT verwendet werden, setz das mal bitte auf 0% genauso bei der GPU. Bevor du das machst mach mal bitte eines und fertige einen Screenshot von CPU-Z an während deine CPU im Idle ist und einmal unter Vollast mit Prime95 (In Place Large FFTs), musst Prime nur kurz anschmeißen, Screenshot machen und kannst es dann wieder beenden.
Und das Gleiche machst du dann mal nachdem du LLC auf 0% gesetzt hast. Denn LLC erhöht deine Spannung unter Last, bzw. verringert die Differenz zwischen Last Spannung und Idle Spannung, was du aber nicht brauchst da deine CPU ja nicht übertaktet wird/ist und das auch nicht dein Ziel ist. Zudem ist LLC auch beim Übertakten umstritten, daher solltest du es deaktiviert lassen, es dürfte dir sogar geringere Temperaturen bescheren unter Last.
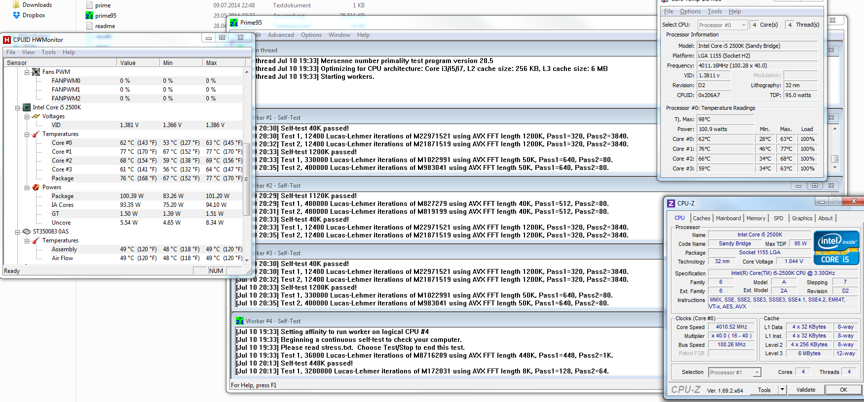
Hier wird die ganze Zeit von Spannungen (VCore) geredet, die ich bei weitem nicht erreiche.
Laut CPUID HWMonitor; CPU VCore: Max. 0.960V; Laut CPUZ VCore: 0.960V
Weil wir übertakten

da musst du mit der Vcore gut nach oben gehen, für eine nicht übertaktete CPU ist deine Vcore völlig in Ordnung, mein 3570k hat in etwa die gleiche wenn ich ihn auf standard Takt laufen lasse.
Leider finde ich im BIOS keine Option "die VCore" (?) zu reduzieren.
Um deine CPU zu undervolten musst du einen negativen Offset Wert einstellen, damit vergrößerst du deinen Offset und verringerst die Spannung für den Betrieb. Fang am besten mal an mit einem Wert von -0.050V und schau ob du damit noch booten kannst, wenn er das macht, schmeiß mal Prime95 an, wähle bei den Torture Tests "Custom" und geb bei "Min FFT size" und "Max FFT size" 1344 an und setze den Haken bei "Run FFTs in-place", dann lass ihn damit mal so 1 Stunde laufen.
Wenn er keine Fehler meldet oder gar abstürzt/Bluescreens produziert, öffne mal deine Ereignisanzeige und schau dort unter Benutzerdefinierte Ansicht -> Administrative Ereignisse und schau ob er dir sogenannte WHEA Logger gelistet hat, wenn dort welche gelistet sind ist deine Spannung zu gering und deine CPU hat Fehlerhafte Ergebnisse produziert die noch unterhalb der Erkennung von Prime95 liegen aber trotzdem ein Zeichen für zu wenig Saft sind. In dem Fall musst du den Offset wieder verkleinern und erneut testen bis du keine WHEA Logger mehr bekommst.
Die 1 Stunde Prime95 ist jedoch kein Garant für 100%ige Stabilität, dafür wäre ein weitaus umfangreicherer Test nötig, aber es hilft sehr zum ausloten, daher würde ich nachdem du 1- 1,1/2 Stunden stabil laufen lassen kannst erstmal keine weiteren Prime95 Runs machen sondern einfach über die nächsten Wochen/Monate schauen ob das System stabil läuft. Wenn es doch mal Fehler oder so gibt, einfach mal einen Blick in die Ereignisanzeige werfen und notfalls dann Offset verkleinern.
Aber was hat es mit den anderen Spannungen auf sich?? Ich habe sie gegooglet aber nichts gefunden was mich schlauer macht.
Schau mal
hier unter Punkt 1.2 da werden deine Spannungen erklärt. In dem Guide werden dir auch alle anderen Begrifflichkeiten erklärt wie Offset oder LLC. Deine Spannungen kannst du übrigens (sofern sie darüber liegen) nach den Werten in diesem Guide anpassen (der Wert VOR den Klammern in Punkt 1.2).