News Files 2.1.2: Freier Dateimanager im Fluent Design für Windows 11

Donnerkind schrieb:
[...] Im Total Commander öffne ich zwei Verzeichnisse nebeneinander und mit einer Tastenkombi wird ein Sofortvergleich gestartet, der mir auf beiden Seiten die Unikate markiert. Oder ich markiere eine Datei auf beiden Seiten und kann dann diese beiden Dateien inhaltlich vergleichen. Oder ich drücke nur noch (Umschalt+)F5/F6, um Dateien von einer Seite zur anderen zu kopieren oder zu verschieben. Wenn man dann noch Tabs auf beiden Seiten hat, kann man sehr schnell Dateien aus einer Quelle in mehrere Zielverzeichnisse umsortieren.
[...]
Das ist erstmal vorteilhaft, für mich aber nur dann ausreichend für eine Mehranwendung, wenn es dabei vollständig rsync integriert. Auf Windows nutze ich FreeFileSync um, wenn ich schon Sachen Vergleiche, dann aber auch wirklich die Neuerungen in den Unterverzeichnissen zu kopieren. Also kurz, es sind schöne Funktionen, die ich aber nur dann im Dateimanager benutze, wenn dieser dann auch vollständig alle Backuofunktionen umfasst, die mir beispielsweise FreeFileSync bietet.
 
mae1cum77 schrieb:
Dieses Individuum ganz schnell wieder vergessen! Das ist ein 'Pretender' der übelsten Sorte.

Der Typ hat Know-How und Code aus dem MDL Forum (und anderen, u.a GitLab/Hub) als eigene Entwicklungen ausgegeben (nur die Copyright Info angepasst) und wurde dafür gebannt.
hm okay keine Ahnung kenne den jetzt nicht.
hab halt bei Google nach Apps, die ich für gut halte gegoogelt.

"Briar" "GrapheneOS" "Etar" "bromite" "aegis" usw. und bin dann unter anderem da gelandet

unabhängig davon, was er da vielleicht für eine kacke gemacht haben soll, ist die Linksammlung eigentlich ganz nett muss ich sagen. kann und muss mir ja trotzdem noch mein eigenes Bild machen ob das gut oder schlecht ist. der Entwickler von GrapheneOS ist auch nicht so toll glaube ich?
 
Danke dir. Ist zwar leider nur für Windows, aber in der Beschreibung steht was von anderen PAR-Programmen. Das scheint wohl eine Art Standard zu sein. Ich mache mich mal schlau.
 
Also ich hab es mal getestet und finde den "Manager" nicht so richtig Fisch und nicht Fleisch :/
Er ist gegenüber des Standard Explorers nicht wirklich "nützlicher" (für mich) und an den Primus Total Commander kommt er absolut nicht ran.

Mag sein das der ein oder andere damit zufrieden ist, aber für ein zusätzliches Programm bietet er mir zu wenig.
 
Lugia Prophet schrieb:
Die Lizenz die ich vor Urzeiten für TotalCommander mal gekauft hatte, scheint ja auch für alle Ewigkeit zu gelten was Updates betrifft.
Jo, meine Lizenz läuft seit 2004. ;-)
 
Lugia Prophet schrieb:
Die Lizenz die ich vor Urzeiten für TotalCommander mal gekauft hatte, scheint ja auch für alle Ewigkeit zu gelten was Updates betrifft.

Eine Investition die sich gelohnt hat :)
 
Mitaru schrieb:
Verrückt. Bei Linux sind sie alle aus dem Häuschen, wenn da mal wieder jemand irgendeinen neuen Desktop erstellt oder einen abgefahrenen Weg, die Dateien zu verwalten. Aber bei Windows ist es schlecht, wenn man da auf Drittanbietersoftware nutzen kann.

Du verstehst meinen Ansatz nicht, ist ist ja schön und gut andere Software nutzen zu können aber wie kann Microsoft seit 20 Jahren schlafen und den Datei Manager nicht verbessern so wie die meisten User es eben wollen?
Merkst du was? Ich hoffe..., sonst mach ich mir Sorgen um dich.

Und ich könnt eine ganze Liste mit features für Windows erstellen die SCHON LANGE fällig wären!!!

Wenn man es genau nimmt, die letzten Systeme von Microsoft seit Win7 haben so gut wie keine brauchbare Änderung gebracht.
Vom Prinzip könnten wir auch noch Win7 oder sogar XP benutzen, abgesehen von DX12 und Sicherheitsupdates. Da sind ja alle Features enthalten die man jetzt auch hat (10 jahre später) und nicht mehr und nicht weniger und DAS ist eben TRAURIG!
 
PTS schrieb:
[...] so wie die meisten User es eben wollen?
[...]
Microsoft verändert da nichts, weil es gar nicht so sicher ist, dass "die meisten User" es so wollen, wie die Alternativen es machen. Fedora Workstation mit Gnome ist ein sehr erfolgreiches Workstation-OS und das obwohl oder vielleicht auch gerade weil es sehr viel weniger Ablenkung und Verstellmöglichkeiten bietet, als die meisten (unsicher) forenaktiven (wichtige Einschränkung) User so wollen. Vielleicht ist es einfach so, dass "die meisten" ganz gut mit dem klarkommen, was Windows von Haus aus mitliefert.
 
  • Gefällt mir
Reaktionen: Gnageseil und Haldi
Mitaru schrieb:
Verrückt. Bei Linux sind sie alle aus dem Häuschen, wenn da mal wieder jemand irgendeinen neuen Desktop erstellt oder einen abgefahrenen Weg, die Dateien zu verwalten. Aber bei Windows ist es schlecht, wenn man da auf Drittanbietersoftware nutzen kann.
*nutzen muss. ;)
 
ComputerJunge schrieb:
Die UI ist auch auf Deutsch lokalisiert.

Zur Website/Manual kann ich nur spekulieren. Das Produkt ist eine Ein-Mann-Show (kann für manche nachvollziehbarerweise bereits selbst ein Showstopper sein) und die Mehrheit der Kundschaft ist nicht deutschsprachig. Bei der Updatefrequenz kann ich diese Entscheidung verstehen.
Ok, hab mir das Programm jetzt mal probeweise für 30 Tage zum Testen installiert. Ist soweit auch selbsterklärend. Da es auf deutsch ist, klappt das. Im Gegensatz zum Total Commander sehr übersichtlich und trotzdem mit allen erdenklichen Funktionen. Top!
Bis auf eine (die ich noch nicht fand?): Wie kann ich eigene Spaltenbezeichnungen und -anordnungen für verschiedene Ordnerinhalte (Video, Bilder, allg. Dateien, Audiofiles etc.) speichern, sodass sie je nach Ordner-Inhalt oder Ordner-Kategorisierung immer wiederkehren?
 
Donnerkind schrieb:
Fehlt da ein „nicht“? 🙃
Nein... das ist schon absichtlich so.
Rege mich zeitweise über die Fehler des Explorers auf, aber nicht genug eine alternative dazu zu suchen^^

Aber doch, ich sehe schon, das mit den 2 Fenster und dem integrierten vergleichen das durchaus etwas sehr nützliches sein kann.
 
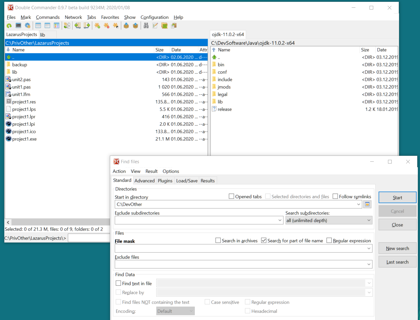
Wer einen einigermaßen modern aussehenden, simplen, nicht überladenen, kostenlosen und schnellen Open Source File Explorer haben will mit Tabs und sehr schneller Dateisuche sowie Dateinhaltssuche inklusive Regex, Binär- und Archivdateien, dem empfehle ich Double Commander.

Der übernimmt auch das Shell Rechtsklick Menü aus dem normalen Explorer, sodass man sich da nicht allzu sehr umgewöhnen muss.

Muss man kleines bisschen umkonfigurieren bis es clean aussieht, aber dann hat man sowas hier:
1641935756911.png
 
mux schrieb:
Bis auf eine (die ich noch nicht fand?): Wie kann ich eigene Spaltenbezeichnungen und -anordnungen für verschiedene Ordnerinhalte (Video, Bilder, allg. Dateien, Audiofiles etc.) speichern, sodass sie je nach Ordner-Inhalt oder Ordner-Kategorisierung immer wiederkehren?
Ansicht > Einstellungen für Ordneransicht:
Hier können Ansichten definiert und konfiguriert werden. Du kannst auch (mittels Wildcards) über Pfadbestandteile und Inhalte (Dateiendung) gehen. Letzteres würde ich allerdings nicht nutzen, da das Ordnernavigieren schnell viel zu langsam wird, daher Empfehlung: Ansichtskonfigurationen an Pfade binden.

Weitere lohnenswerte erste "Spielziele":
  • Rechtsklick auf einen Spaltentitel in der Listenansicht, da gibt es Menge weitere Optionen für Spalteninhalte (auch diese Konfigurationen werden dann in eine gespeicherte Ordneransicht übernommen)
  • Rechtsklick auf einen TabHeader (z. B. sind die Optionen Heimatzone, gesperrte Heimatzone, Standardtab, Auf Symbol verkleinern im Alltag extrem praktisch, wenn man viele angepinnte Tabs nutzt so wie ich)
  • Sessions (Tabsets): Zusammen mit dem Script Session Manager (aus dem Script Exchange Unterforum) für jede "Hauptaufgabe" ein dediziertes Set an Tabs
 
  • Gefällt mir
Reaktionen: mux
Habe mir auch mal was angeschaut:

Files: kaum Mehrwert gegenüber dem Explorer. Teilweise träge.

Freecommander: deutlicher Mehrwert. Optik teilweise nicht so meins. Leider keine Systemintegration (Explorer ersetzen).

Xyplorer: sieht gut aus, kann viel. Weiß noch nicht, ob es möglich ist, dass bestimmte Tabs bei Programmstart einen bestimmten Inhalt zeigen ohne diese zu sperren (bei Freecommander ist sperren mit Navigation in Unterordner möglich).
Systemintegration scheint möglich zu sein (explorer ersetzen)
Kostet aber, muss einem das Wert sein.

Opus directory: schaue ich mir noch an. Systemintegration ist möglich in der Pro Version.
Opus 13 ist scheinbar in Vorbereitung, aber noch nicht in der Beta-Phase.
Kostet ebenfalls.
 
Ich würde wollen, dass ein paar Tabs bei jedem Programmstart wieder vordefinierte Ordner zeigen, egal wohin ich vorher in dem Tab navigiert habe.

Das funktioniert natürlich, wenn die Tabs gesperrt sind, aber dann werden Unterordner in einem neuen Tab geöffnet beim Navigieren.
 
Danke, hab's jetzt verstanden. Ich habe mal schnellst nachgeschaut (bzw. ausprobiert), so direkt geht es anscheinend (noch) nicht.

Bei einem Tab mit locked home zone und einer aktuellen Pfad in einem Unterknoten des Heimatpfads würde nach einem Neustart dieser Unterpfad angezeigt werden (wenn zusätzlich die globale Option save settings on exit aktiv ist). In einem solchen Falle mache ich einen Doppelklick auf den TabHeader, dann lande ich wieder im definierten Root.

Per Script kann man das aber vermutlich/sicher lösen (ich kann das mangels Zeit jetzt aber nicht verifizieren).
 
  • Gefällt mir
Reaktionen: Mosed
ComputerJunge schrieb:
Per Script kann man das aber vermutlich/sicher lösen (ich kann das mangels Zeit jetzt aber nicht verifizieren).

Habe mal etwas gesucht, aber zu dem Thema allgemein nichts gefunden. Wundert mich etwas, da ich doch kaum der Erste sein kann, der so eine Funktion interessant findet.

Teste parallel Opus Dir und weiß nicht welcher besser ist. :D
Opus dir bekommt es jedenfalls direkt hin im definierten Pfad zu starten. Und die Adresszeile ist anklickbar (zum kopieren, ändern,...) - das schaffe ich bei xyplorer bisher nicht. Edit: Geht das nur bei der Adresszeile ganz oben im Programm? Ich würde das direkt in der Adresszeile jedes Tab können wollen.
 
Zuletzt bearbeitet:
Zurück
Oben