TeamViewer Motive 3

Immer wieder Ärger seit einbau einer RX6800XT

Hatsune_Miku

Rear Admiral
Registriert
Juli 2012
Beiträge
6.068
[Bitte fülle den folgenden Fragebogen unbedingt vollständig aus, damit andere Nutzer dir effizient helfen können. Danke! :)]

1. Nenne uns bitte deine aktuelle Hardware:
(Bitte tatsächlich hier auflisten und nicht auf Signatur verweisen, da diese von einigen nicht gesehen wird und Hardware sich ändert)
  • Prozessor (CPU): AMD Ryzen 5950x
  • Arbeitsspeicher (RAM): GSkill Trident Z RGB 4x16gb 3600CL17
  • Mainboard: Asus Crosshair VIII Hero Wifi (Bios aktuell 3901)
  • Netzteil: BeQuiet Dark Power Pro P11 650W 5 Jahre alt
  • Gehäuse: Fractal Design Define 7 XL 3x140 vorne,1x140 hinten und 3x140 oben von der AIO
  • Grafikkarte: Asus RUF Radeon RX6800XT OC (21.10.1)
  • HDD / SSD: Western Digital Black SN 750 500GB
  • Weitere Hardware, die offensichtlich mit dem Problem zu tun hat(Monitormodell, Kühlung usw.):
  • CPU Kühler: Alphacool Eisbär 420 AIO
  • Aver Media GC 573 Capture Card
  • Sound Blaster Zx
  • Valve Index

2. Beschreibe dein Problem. Je genauer und besser du dein Problem beschreibst, desto besser kann dir geholfen werden (zusätzliche Bilder könnten z. B. hilfreich sein):
Die Probleme fingen kurz nach dem einbau der 6800XT an welche eine RTX 2070s ersetzte.
Sobald der Rechner mal ne längere Zeit im Idle war gabs oft, nicht immer einfach ein random reboot, ohne das irgendwas im Log Stand
Hier scheint wohl der AMD GPU Treiber ein Problem zu haben, weil sobald ich das PT der GPU runtersetze auf -15% wird das Problem schlimmer. Oder sei es auch nur das ich den fanstop modus deaktiviere und sonst nichts weiter im Treiber änder.
Den aktiviere ich meist weil der PCH vom Mainboard für mein befinden zu warm wird, der klettert teilweise auf knapp 80grad hoch.
Temperaturen sind bei der CPU voll in ordnung, diese ist maximal 71-72Grad und bei der GPU ists ähnlich da sinds dann um die 70-75, wobei hier aber der Hotspot richtig reinhaut. Teilweise 106Grad hatte ich da schon gesehen, weil ich oft HW Info in Hintergrund mitlaufen lasse.
Neuerdings habe ich auch das Problem das wenn ich einige Zeit in VR unterwegs bin das sie der komplette GPU treiber abschiesst. Warum wieso weiss ich nicht, darauf werde ich in den Logs nicht schlau, kann aber gerne was davon anhängen wenn es gewünscht ist.
Ebenso hatte ich inzwischen 3 mal das Problem das der Rechner bei VR sich rebootet und beim Reboot kurz ausschaltet, was man wunderbar am Netzteilrelaise hört, da es klackt. Was heisst ausschalten, naja der Rechner startet neu und schaltet sich beim neustarten kurz aus und wieder an, merk das unter anderen daran das erst das Bild in der Index schwarz wird und kurz darauf das klacken zu hören ist.
Auch konnte ich gestern einen DWM/GPU Treiber absturz provozieren indem ich in Unity 2019 war und dann ein Snipping tool screenshot bearbeiten wollte.
BSODs gibts leider auch nicht, und inzwischen weiss ich auch nicht mehr wo ich noch nach suchen kann.
Hatte schon mit dem gedanken gespielt das eventuell das Netzteil nen knall haben kann, aber sämtliche Benchmarks egal ob GPU oder CPU only oder auch gemeinsam oder Stresstests laufen einwandfrei durch. Und ich möcht jetzt nicht nochmal unbedingt 200-250€ für ein Netzteil ausgeben wenn der Fehler vermutlich wo anders liegen kann.
Kaufen und dann wieder retournieren ist nicht unbedingt meine art. Gemessene maximal last mit einem externen messgerät waren um die 568W. Es ist nicht das beste Messgerät aber als anhaltspunkt sollte es erstmal ausreichen. Das sind immer noch weit unter den 650W die das Netzteil nominell bietet, das die dinger zum teil weitaus mehr abkönnen ist ja bekannt.
Mit meiner 2070s bin ich spasseshalber mit starken OC damals auf über 600W gekommen, und da gabs nicht einmal abstürze oder sowas.



3. Welche Schritte hast du bereits unternommen/versucht, um das Problem zu lösen und was hat es gebracht?
Bios Reset
Windows neuinstalliert
AMD Chipsatztreiber rauf und runter installiert
Diverse AMD GPU Adrenaline Treiber rauf und runter installiert
AMD GPU treiber komplett auf stock gelassen
WHEA Fehler habe ich keine ausmachen können im Ereignislog, daher gehe ich von aus das CPU seitig alles in ordnung ist.
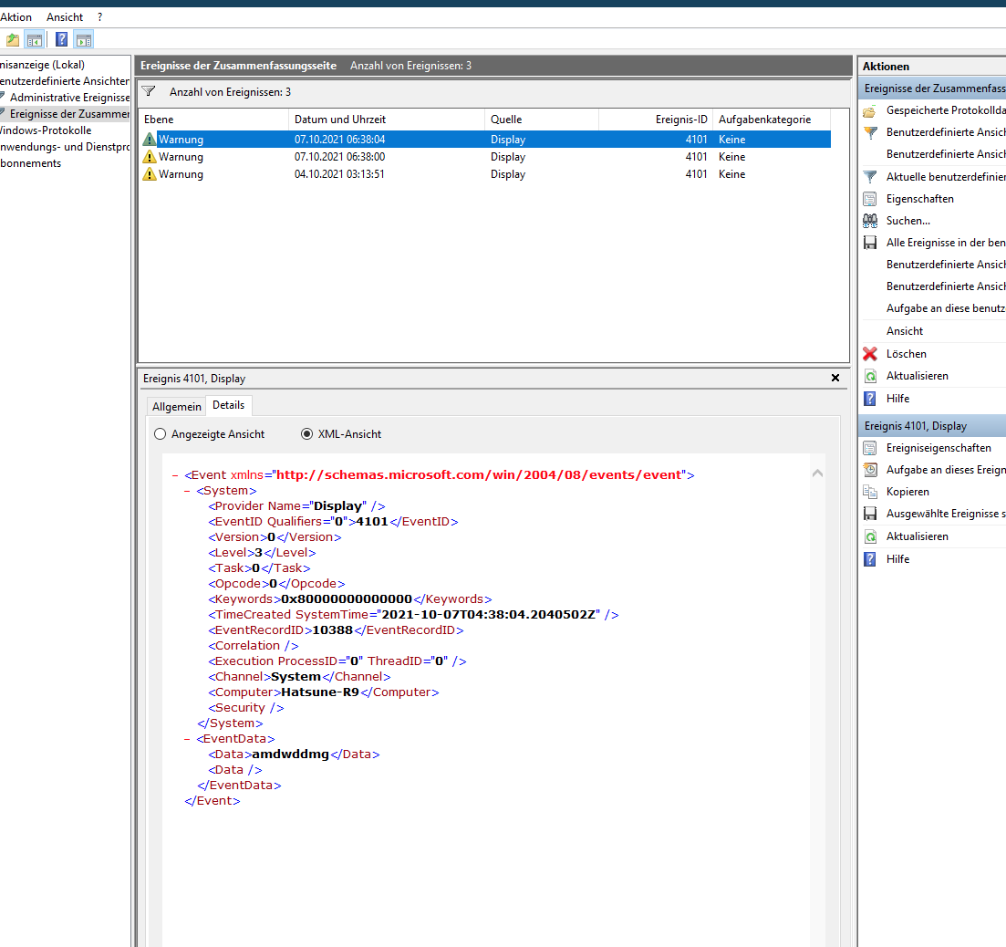
Das letzte Bild zeit das letzte Ereignis vor dem Shutdown und da ist ansosnten auch nichts auffälliges in meinen augen.


P.S.: Beachte auch die verschiedenen angepinnten Themen und die Forensuche. Möglicherweise findest du da bereits die Lösung zu deinem Problem.


Änderungen/updates
Bios ist Aktuell 3801
Ram wurde durch 2x32GB Ballistix 3600 16/18/18 getauscht
Netzteil wurde durch ein Straight Power 11 Platinum 850W ersetzt
Sämtliche GPU Treiber der letzten 4 Monate
Windows mehrmals neuinstalliert
Rechner nahezu nackt" also nur mim nötigsten" genutzt
Andere PCI-E Slots probiert
Testweise anderes/baugleiches Mainboard probiert
 

Anhänge

  • 1633643302348.png
    1633643302348.png
    67,2 KB · Aufrufe: 467
  • 1633643341400.png
    1633643341400.png
    37,1 KB · Aufrufe: 466
  • 1633643421869.png
    1633643421869.png
    67,6 KB · Aufrufe: 480
Zuletzt bearbeitet:
schon mal alle Grakatreiber mit DDU entfernt, vorallem die alten Nvidia treiber, die immer wieder gerne querschießen, wenn man dann eine AMD Graka einbaut? Ob man da Absicht unterstellen will, muss jeder selbst entscheiden.
 
Wenn ich den Text so überfliege, dann würde ich sagen ... neues Netzteil ... mind. 750 Watt Titanium.
Bei Titanium trennt sich schon mal die Spreu vom Weizen bzw. vom Billig-Schrott.
Weiterhin sollte man auf drauf schauen, dass das Netzteil mind. 10 Jahre Garantie hat.

Da scheint das aktuelle Netzteil wohl Probleme bei kurzen Lastschwankungen zu haben.
 
Zuletzt bearbeitet von einem Moderator:
  • Gefällt mir
Reaktionen: Bhaal3010, Uwe F., Revolvermann01 und 2 andere
probier trotzdem mal ggf ein anderes netzteil.

Dein messgeraet wird vermutlich einen moving average ueber ein Zeitfenster von mindestens 2 sekunden darstellen. Reicht um den verbrauch zu messen, aber da kommen lastspitzen nicht so mega zur geltung.
750w sind ja schon durchaus das was hier empfohlen wird.

Mein RX550er mochte die 6700XT jedenfalls nicht sonderlich gern.
 
  • Gefällt mir
Reaktionen: whats4
Meiner Erfahrung nach deuten die Fehler auf das Netzteil hin.
Hatte das gleiche NT, das hat mit einer Vega56 auch nicht problemlos funktioniert - der Rechner hat sich einfach zufällig abgeschaltet und ich habe versucht, was ich konnte, bzw. was mir einfiel, aber es war nicht reproduzierbar.

Als einige Variante, die ohne einen Netzteiltausch auskommt fällt mir nur eine testweise Neuinstallation des Betriebssystems ein.
 
Hatsune_Miku schrieb:
Gemessene maximal last mit einem externen messgerät waren um die 568W.

Das ist ein Durchschnittswert, der die Spikes von CPU + GPU, die nur Millisekunden dauern, außen vor lässt.

Die treten meistens beim Hochtakten auf (zB LLC [Load-Line-Callibration] bei der CPU) und können knapp bemessene Netzteile schnell in die Knie zwingen.
 
  • Gefällt mir
Reaktionen: ArcherV und Uwe F.
Hatsune_Miku schrieb:
Gemessene maximal last mit einem externen messgerät waren um die 568W. Es ist nicht das beste Messgerät aber als anhaltspunkt sollte es erstmal ausreichen. Das sind immer noch weit unter den 650W die das Netzteil nominell bietet, das die dinger zum teil weitaus mehr abkönnen ist ja bekannt.
Mit meiner 2070s bin ich spasseshalber mit starken OC damals auf über 600W gekommen, und da gabs nicht einmal abstürze oder sowas.
War das nen hochpreisiges Oszi oder so ein 10-50€ Ding ? Falls letzteres, anders Netzteil ausprobieren. Die ms Spikes sind mit den billig Dingern einfach nicht zu "tracken"
 
Nunja, wie du selbst vermutest, könnte es am Netzteil liegen. Das Problem heißt Spannungsspitzen.
Wie versorgst du die Grafikkarte mit Strom?
Zwei PCIe Kabel und auch verteilt auf die beiden Rails 12V3 und 12V4:
1633644871300.png


Oder hast du den Overclocking-Key aktiviert und machst Single Rail?

Für deine Avermedia Karte nutzt du den aktuellen Treiber und die entsprechende Firmware?
 
Hallo zusammen,

@Hatsune_Miku
Hatsune_Miku schrieb:
  • Prozessor (CPU): AMD Ryzen 5950x
  • Netzteil: BeQuiet Dark Power Pro P11 650W 5 Jahre alt
  • Grafikkarte: Asus RUF Radeon RX6800XT OC (21.10.1)
Das Problem ist dein Netzteil. Alleine schon die Radeon RX 6800 XT zieht in der AMD eigenen Version um die 300 Watt. Die Custom Lösungen nehmen gerne noch einmal zusätzlich einiges darüber hinaus. Teils bis 330 - 340 Watt. Also nochmal 30 - 40 Watt drauf. Dazu kommen vor allem aber noch die extremen Lastwechsel dazu.

Dazu deine CPU, die unter Last auch etwas zu sich nimmt, gelinde ausgedrückt, dies in Relation zu dem zwar immer noch guten NT, aber eben aufgrund der geringen Ausführung in Höhe von 650 Watt deutlich zu unterdimensioniert.

Für diese von dir aufgeführte Hardwarekombination sollte zwingend eine Kapazität von 750, eher 850 Watt Plus X vorzuziehen sein und zwar in jedem Fall ein richtig gutes Marken-NT, letzteres nur zur Sicherheit erwähnt.

Vielleicht hast du ja einen Kumpel / Freund / Bekannten in deinem Umfeld, der ein gutes Marken-NT in ähnlicher Dimensionierung sein Eigen nennt, welches du dir mal ausleihen kannst. Das ist kein Überbordender Aufwand, Schnell und unkompliziert Ein- / Auszubauen und danach werden sich die Dinge deutlich geklärt haben.

Aus meiner Sicht, meiner Erfahrung nach, ist hier das genannte NT deutlich das Problem in Verbindung mit den genannten Komponenten. Das NT ist deutlich überfordert.

So long....
 
Das windows ist ja durch die Probleme neuinstalliert worden. sprich hier sind keine Reste mehr von nvidia vorhanden.
Das es am netzteil liegen kann liegt relativ nahe, erklärt aber dann wiederrum nicht warum die Kiste sich hier und da im Idle immer mal wieder neustartet. Erst letztens was sehr merkwürdiges gehabt, da sollte die kiste in den Standby und etwa 10minuten nachdem die kiste in standby war gabs nen neustart.
Das Messgerät ist so ein 0815 teil, das es nicht zu 100% genau ist, ist mir bewusst, aber ich nehme das immer gern als anhaltspunkt.
Avermedia Treiber und FW sind up2date.
Die karte wird mit 2 verschiedenen Kabel versorgt, sprich Kabel a leitung 1 und kabel b leitung 1.
Das hatte ich auch schon geändert, vorher war es nur ein Kabel was ich nutzte, welches von den 16Pins nur 12 dirket ins netzteil einbindet.
Den OC Key habe ich nicht angeschlossen.
Im bekanntenkreis haben die wenigsten nen 600W Netzteil, ich bin da leider eher nen aussenseiter was den rechner angeht.
Sollte ich wirklich nen neues Netzteil nehmen, würde ich das Dark Power P12 850W in erwägung ziehen.
 
Hatsune_Miku schrieb:
Netzteil: BeQuiet Dark Power Pro P11 650W 5 Jahre alt
aus meiner Erfahrung: neues netzteil. Die Dark Power Pro sind echt nicht das wahre und altern brutal schlecht. Sind zwar ziemlich teuer, sind es aber eigentlich nicht wert. Mit jedem Straight power fährt man besser
Ergänzung ()

Hatsune_Miku schrieb:
erklärt aber dann wiederrum nicht warum die Kiste sich hier und da im Idle immer mal wieder neustartet.
Doch genau das erklärt es.
Lastwechsel und niedrige Last ist für diese Modelle, besonders nach ein paar Jahren, ein echtes Problem.
Ergänzung ()

Hatsune_Miku schrieb:
Das Messgerät ist so ein 0815 teil, das es nicht zu 100% genau ist, ist mir bewusst, aber ich nehme das immer gern als anhaltspunkt.
vollkommen untauglich. Du müsstest hier im millesekunden bereich genau mitloggen, wenn die Spannung einbricht. Das kannst du mit billigsttechnik überhaupt nicht. Damit findest du nur absolut offensichtlich geht oder geht nicht Schäden. Zeit und Geldverschwendung solches Equipment. Dass es nicht geht, merkst ja dann selber ;)
 
  • Gefällt mir
Reaktionen: Otsy und madmax2010
Hatsune_Miku schrieb:
Dark Power P12 850W

müssen nicht gleich > 200€ sein

Ein Corsair RMx oder Fractal Ion+ 2 sind günstiger und ggf auch besser.
 
Nikon71 schrieb:
Wenn ich den Text so überfliege, dann würde ich sagen ... neues Netzteil ... mind. 750 Watt Titanium.
Bei Titanium trennt sich schon mal die Spreu vom Weizen bzw. vom Billig-Schrott.
Sorry, aber damit man mindestens 170€ für ein Netzteil ausgeben muss, nur damit das 80 Plus Titanium Siegel drauf ist? Das ist völliger Blödsinn.
Das 80 Plus Siegel sagt genau Null über die Güte eines Netzteils aus, nur über die Effizienz bei vorgegebener Last.

Es gibt genügend wertige Netzteile, die unter den Gold Standard fallen und teils besser ausgestattet sind.

@TE: Wurde ja schon geschrieben, aber ich würde das Netzteil ebenfalls tauschen. Das ist für die CPU + GPU einfach zu knapp bemessen.
 
  • Gefällt mir
Reaktionen: Neivik und rg88
Ich werd mich die Nacht mal bisschen belesen was netzteile angeht.
Wichtig ist das die leise sind, lange garantie haben und für den fall eines falles nen guten support haben.
Ebenso ist mir auch die Effizienz wichtig. Das war ja damals auch der Grund warum ich von einem P8 900W zum P11 650W gegangen bin. Das damalige system hatte unter vollast nichtmal die 400W geknackt, 3770k OC mit gtx770. Zuvor hatte ich da mehrfache SLI systeme und da wurden auch von den 900W gebrauch gemacht, aber jeder weiss das es leider gottes ja tot ist.
Das die Hardware insbesondere GPUs inzwischen so gierig geworden sind hätte ich damals nichmals gedacht. Ich bin da von ausgegangen "ja 650W reichen auch für die nächsten paar GPU Generation und CPU Generationen"
 
Corpus Delicti schrieb:
müssen nicht gleich > 200€ sein
Absolute Zustimmung. Das ist totale Geldverschwendung.

Corpus Delicti schrieb:
Ach ne, echt nicht. Corsair hat schon soviel Mist vertickt was NTs angeht... es gibt soviele Netzteilhersteller, dass man sicherlich nicht gerade diesen "ich klebe meinen Namen auf alles drauf" Laden empfehlen müsste.
Klar, jeder Hersteller hat auch schon Mist gebaut mit manchen Serien, aber bei NTs sollte man einfach bei den richtigen Marken bleiben und da insbesondere bei den guten Baureihen.

Aber bitte auch nicht blenden lassen von unglaublich langer Garantie:
Zum einen erfüllen solche Netzteile nach vielen Jahren einfach nicht mehr die neuen Ansprüche und das fällt natürlich nicht unter die Garantie, zum anderen bringt es dir wenig, wenn du zwar nach 9 Jahren ein neues Netzteil bekommst, aber das uralte Modell deine sonstige Hardware beim sterben mitgerissen hat.

Hatsune_Miku schrieb:
würde ich das Dark Power P12 850W in erwägung ziehen.
Ne, es hat sich noch nie rentiert diese Serie zu kaufen. weder waren besonders haltbar noch sind die Mehrkosten in irgend einer sinnvollen Relation zu einem Straight Power (was meiner Meinung nach die einzig gute Serie bei BQ ist über mehrere Generationen)
Ergänzung ()

Hatsune_Miku schrieb:
aber jeder weiss das es leider gottes ja tot ist.
du meinst "zum Glück" :D
 
  • Gefällt mir
Reaktionen: Luxmanl525
Empfohlene Netzteile (unvollständig, willkürliche Reihenfolge)
Seasonic Focus Plus GX / TX / PX
Seasonic Prime TX / PX
XPG Core Reactor
Corsair RM (2020) / AX / HX
EVGA SuperNova G6
Thermaltake Toughpower PF1
Super Flower Leadex V
BeQuiet PP 11 / PP FE / SP 11 / DP 12
Fractal Design Ion+
 
  • Gefällt mir
Reaktionen: Hardware69
rg88 schrieb:
vollkommen untauglich. Du müsstest hier im millesekunden bereich genau mitloggen, wenn die Spannung einbricht. Das kannst du mit billigsttechnik überhaupt nicht. Damit findest du nur absolut offensichtlich geht oder geht nicht Schäden. Zeit und Geldverschwendung solches Equipment. Dass es nicht geht, merkst ja dann selber
Die Teile sind dafür gedacht, den Strombedarf von typischen Haushaltsgeräten zu messen, nicht um ein Oszilloskop für mehrere tausend Euro zu ersetzen. Und Job machen selbst 20 Euro Teile erstaunlich gut.

Ich würde das Straight Power ebenfalls dem Dark Power vorziehen, und zwar in allen der letzten paar Generationen bei Be Quiet. Letzteres liefert einfach viele imho unnötige Dinge, nur um den hohen Preis zu rechtfertigen.
 
Zuletzt bearbeitet:
  • Gefällt mir
Reaktionen: El_Bartscho und madmax2010
Ich habe sehr gute Erfahrung mit Seasonic Focus und Corsair RM750x NT's gemacht!
 
Straight Power 11 Platinum sehen interessant aus, jetzt bin ich am überlegen 850W oder gleich 1000W um auf nummer sicher zu gehen, ich denke aber das 850W wird mehr als dicke ausreichen.
Würde halt schon gerne bei Bequiet bleiben. Unter anderen weils auch ne deutsche firma ist, ja ich weiss das die alle in China Produzieren^^

powertarget hatte ich zumindest ne zeitlang bei der CPU auf 90-60-90 oder auch auf 120-90-120 (stock ist ja irgendwas mit 142-x-x) gestellt, leistung war immer noch en masse vorhanden, aber auch da gabs diese Probleme. Bei der GPU spackt dann leider irgendwann der Treiber rum.
 
Sapphire Forum
Zurück
Oben