Neuer PC startet während des Spielens neu

PaulUA

Ensign
Registriert
Aug. 2014
Beiträge
239
Moin zusammen,

hab erst vor wenigen Wochen einen neuen PC zusammengestellt, der mir jedoch sofort angefangen hat Probleme zu machen: In Unregelmäßigen Abständen, meist (immer) jedoch während des Spielens, startet der PC einfach neu. Also nicht dass sich Windows beendet/neustartet, sondern der Bildschirm wird für etwa eine Sekunde schwarz und im nächsten Moment fährt Windows wieder hoch, dauert nur wenige Sekunden.

Mein System:
  • RX 6700XT
  • Ryzen 5 5600X
  • GIGABYTE B550 AORUS Elite V2
  • Seasonic Focus GX 550W
  • WD Black SN 750
  • Crucial Ballistix 2x16GB, DDR4-3200

Hatte Anfangs viele Befürchtungen, es könnte ja immerhin fast alles sein: Netzteil zu schwach/defekt, Mainboard oder Speicher defekt oder kurzschluss...

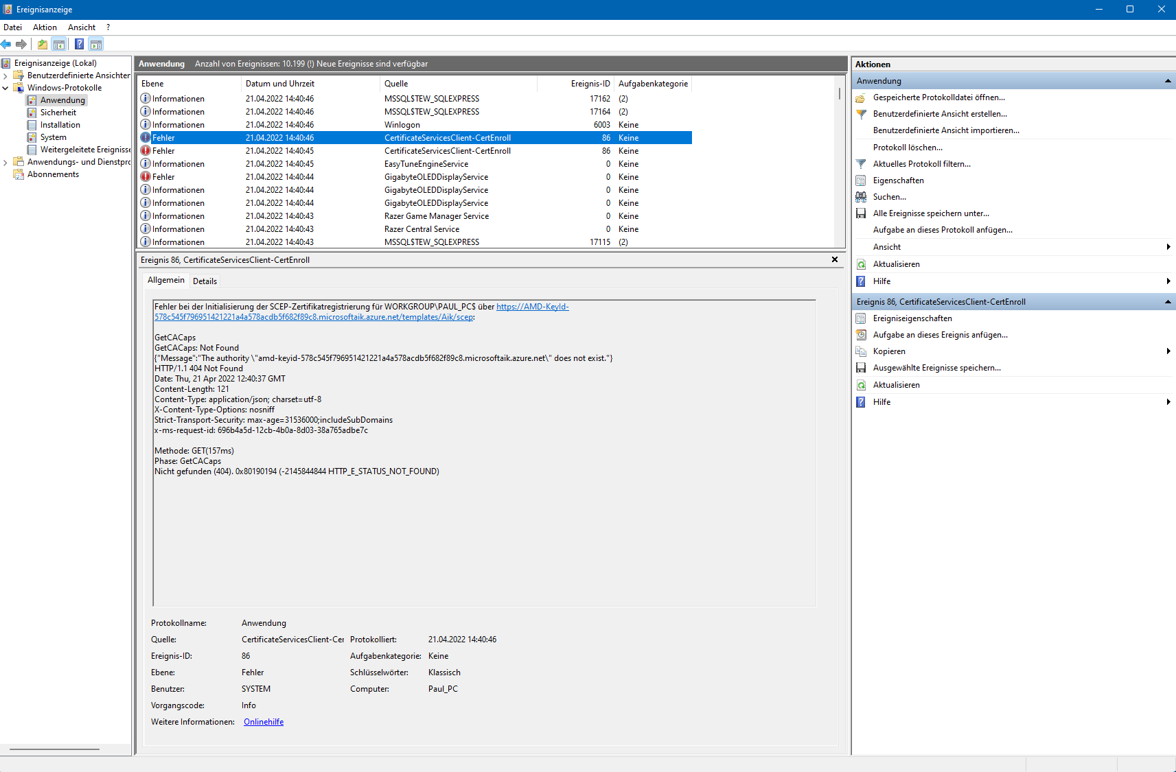
Nach einigem Stöbern in Foren bin ich dann auf die Windows Ereignisanzeige gekommen, und dort wird bei jedem Absturz folgende Fehlermeldung angezeigt: "Fehler bei der Initialisierung der SCEP-Zertifikatregistrierung für WORKGROUP\PAUL_PC$ über https://AMD-KeyId-578c545f796951421221a4a578acdb5f682f89c8.microsoftaik.azure.net/templates/Aik/scep:" (angehängtes Bild)

Somit scheint das ja ein Problem mit dem Prozessor zu sein. Habe in einem Forum gelesen, dass es was mit TPM zu tun hat, aber nicht, was man dagegen machen könnte. Scheine zumindest nicht der einzige mit dem Problem zu sein.
Ryzen Master habe ich bereits deinstalliert, da es ja Probleme machen soll, und das Bios auf F14 geupdatet. Letztendlich hat bisher nichts geholfen.... Hoffentlich kann mir hier jemand weiterhelfen

Danke im Voraus ✌️
 

Anhänge

  • Absturz.png
    Absturz.png
    97,2 KB · Aufrufe: 319
Klingt nach ner Abschaltung vom BIOS / Schutzschaltung.

Entweder wird was zu heiß, da es ja nur beim Spielen auftritt oder irgend ein Takt/Timing will nicht funkionieren.

Mach mal auf BIOS Standard und natürlich das NEUSTE BIOS Update drauf!
 
Es ist ziemlich unwahrscheinlich dass ein harter reboot davon ausgelöst wird und weit wahrscheinlicher dass zb dein Netzteil Probleme macht
Ergänzung ()

scep Zertifikate sind eigentlich nur im Enterprise Umfeld gebräuchlich für Installationen/Auto-Enrollment.
Läuft/Lief der Rechner Mal in einer Domäne?
So oder so ist das kein Grund für reboot.

Du hast auch hinreichend viel müllige Tools installiert, im Eventlog tauchen Tools von Razor und Gigabyte auf. Die sind alle nicht für Stabilität bekannt
 
Zuletzt bearbeitet:
WebBeat84 schrieb:
Entweder wird was zu heiß,
Glaub ich nicht. Hitze würde zur Abschaltung führen, nicht zu einem Reboot. Macht ja auch wenig Sinn.

Tornhoof schrieb:
Du hast auch hinreichend viel müllige Tools installiert, im Eventlog tauchen Tools von Razor und Gigabyte auf. Die sind alle nicht für Stabilität bekannt
Die würden aber im Worstcase Bluescreens verursachen, keine hardresets.

Hier ist definitiv was auf Hardwarebasis nicht funktional. Das kann alles sein bis hin zum BIOS, aber kein Programm.
Mein erster Verdacht bei solchen Fehlern ist eigentlich immer das Netzteil. Das ganze tritt ja unter Last auf und es hört sich so an, als ob die Spannung kurz einbricht. Eine Notabschaltung ist es ja eindeutig nicht, sonst würde die Kiste ausgehen.
 
Ich würde sagen, das Netzteil ist definitiv zu schwach bei der CPU und der Grafikkarte und der PC hauptsächlich beim spielen neu startet.
 
PaulUA schrieb:
Nach einigem Stöbern in Foren bin ich dann auf die Windows Ereignisanzeige gekommen, und dort wird bei jedem Absturz folgende Fehlermeldung angezeigt: "Fehler bei der Initialisierung der SCEP-Zertifikatregistrierung für WORKGROUP\PAUL_PC$ über https://AMD-KeyId-578c545f796951421221a4a578acdb5f682f89c8.microsoftaik.azure.net/templates/Aik/scep:" (angehängtes Bild)
Kannst meiner Meinung nach ignorieren. Windows fehlt leider ein schlüssiges Konzept um "Fehler" zu unterscheiden in "Who cares" und "Fuck Alter, hier läuft was gewaltig schief" (und alles dazwischen)

thhe schrieb:
Ich würde sagen, das Netzteil ist definitiv zu schwach bei der CPU und der Grafikkarte und der PC hauptsächlich beim spielen neu startet.
Das ist ziemlicher Quatsch.
 
  • Gefällt mir
Reaktionen: Tsu und Azghul0815
rg88 schrieb:
Die würden aber im Worstcase Bluescreens verursachen, keine hardresets.
Das Gigabyte easytune schon, gibt auch hinreichend viele Berichte dass das bei Leuten aufgetreten ist. Reicht ja auch schon wenn sie "Tuning-Parameter" zu extrem sind.
 
Standard ist halt Bios reset und RAM ohne XMP laufen lassen.
Wenn dann alles rennt, sinds vermutlich OC Einstellungen.
Notabschaltung vom Netzteil glaub ich auch nicht, da hat @rg88 recht. Da ist der ganze Saft weg und man hört auch das Netzteil klicken.

Hatte das bei nem 5900x der defekt war. Lastwechsel bei der CPU. Kam aber hauptsächlich beim Idle.
 
Bei Seasonic startet das Netzeil gleich wieder wenn eine Schutzschaltung greift.

Azghul0815 schrieb:
Da ist der ganze Saft weg und man hört auch das Netzteil klicken.

Hast du es nicht klicken gehört)
 
  • Gefällt mir
Reaktionen: Azghul0815 und cutterslade1234
Läuft alles @ stock? also nix übertaktet?
Uefi Version die neueste?
welchen AMD Grafikkarten Treiber nutzt du?
muss gerade an das denken : https://www.computerbase.de/news/grafikkarten/amd-radeon-adrenalin-ryzen-auto-oc-bios.80104/
Ergänzung ()

Nickel schrieb:
Bei Seasonic startet das Netzeil gleich wieder wenn eine Schutzschaltung greift.



Hast du es nicht klicken gehört)
wusste ich gar nicht , man lernt nie aus. Ich hatte aber seit Jahren kein Seasonic mehr
 
Aus meiner Erfahrung ist das so bei Seasonics, gelesen hab ich es aber auch schon.
BeQuiets gehen aus und lassen sich je nachdem nicht gleich wieder einschalten,
erst nach ein paar Minuten.
 
  • Gefällt mir
Reaktionen: Azghul0815
Nickel schrieb:
Bei Seasonic startet das Netzeil gleich wieder wenn eine Schutzschaltung greift.
Sicher? ist mir neu.
Zudem: Was macht das für einen Sinn?
Ergänzung ()

Nickel schrieb:
BeQuiets gehen aus und lassen sich je nachdem nicht gleich wieder einschalten,
Zumindest ausschalten erwarte ich bei jedem Modell. Ob sichs dann direkt wieder einschalten lässt, oder erst abkühlt mag unterschiedlich sein. Aber doch kein Aus und wieder ein?
 
Was der Sinn dabei ist, musst du Seasonic fragen.
Aus Erfahrung wie gesagt, ja, bin ich mir sicher.
 
rg88 schrieb:
Das ist ziemlicher Quatsch.
Da schliesse ich mich an. Die reine Nennleistung ist ausreichend.
Mein 5600x ist mit einer Vega 56 gepaart, der Verbrauch ist ziemlich ähnlich wie bei der 6700XT. Mein 550w NT steckt beides locker weg, sobald sie günstig genug sind kommt eine 67XT rein. Also nein.

Ich hatte das vor ein paar Wochen auch mal, dass der Rechner mitten in einer Runde Hunt einfach aus ging und sich nicht sofort wieder einschalten liess. Seither ist's aber nie wieder vorgekommen und ich hab wieder unzählige Stunden in das Spiel gebuttert, ohne Murren. Keine Ahnung was das genau war.


@PaulUA hast du evtl. mal PBO im BIOS deaktiviert? Einfach nur um was auszuschliessen.
 
  • Gefällt mir
Reaktionen: rg88
Danke für die vielen Antworten!
Also der Reihe nach...
Azghul0815 schrieb:
Bios resettet und auf Standardeinstellungen dasselbe Verhalten?
Bin mir ziemlich sicher, dass ich es schon mal zurückgesetzt hatte (hab ziemlich viel versucht/rumprobiert), werde ich aber noch einmal ausprobieren.

WebBeat84 schrieb:
Klingt nach ner Abschaltung vom BIOS / Schutzschaltung.

Entweder wird was zu heiß, da es ja nur beim Spielen auftritt oder irgend ein Takt/Timing will nicht funkionieren.

Mach mal auf BIOS Standard und natürlich das NEUSTE BIOS Update drauf!

Zu heiß wird nichts, darauf habe ich schon am Anfang geachtet. Bios ist die vorletzte Version drauf, da die neuste für den neuen Ryzen 5800X3D ist. Werde die aber auch einmal installieren.

Tornhoof schrieb:
Du hast auch hinreichend viel müllige Tools installiert, im Eventlog tauchen Tools von Razor und Gigabyte auf. Die sind alle nicht für Stabilität bekannt

Gigabyte nutze ich nur um die Lüfter zu steuern, darauf werde ich aber wohl am leichtesten verzichten können bzw. Ersatz finden. Werde ich auch mal deinstallieren.
Razer benutze ich weil ich Razer Hardware habe. Lief auf allen anderen Systemen auch, wäre schon nervig wenn es ohne sein muss.
Azghul0815 schrieb:
Ich hatte bisher 3x so ein Verhalten mit Ryzens.
1) Netzteil kommt mit Spannungsspitzen nicht klar (Lag ab der GPU)
2) CPU via Bios übertaktet und steigt aus
3) RAM OC macht Probleme

Das Netzteil hatte ich auch schon in Verdacht, aber daran dürfte es ja eigentlich nicht liegen (außer Defekt). Sonst habe ich nichts übertaktet (außer XMP halt). Ryzen Master hatte ich installiert, mittlerweile aber auch deinstalliert weil das 1. wohl Probleme machen soll und 2. ich das gar nicht brauche.

Nickel schrieb:
Ist die Karte mit zwei separaten Kabel am Netzteil angeschlossen, wie auch von Seasonic empfohlen?

Netzteil ist mit 2 separaten Kabeln angeschlossen. Anders ging es auch gar nicht. Hatte auch schon probiert die Kabel umzustecken, also unterschiedliche Anschlüsse im Netzteil zu benutzen.

Azghul0815 schrieb:
Standard ist halt Bios reset und RAM ohne XMP laufen lassen.
Wenn dann alles rennt, sinds vermutlich OC Einstellungen.

Hatte schon mal ohne XMP ausprobiert. Lief dann auch gefühlt länger gut, aber irgendwann ist es trotzdem wieder abgestürzt.
Nickel schrieb:
Bei Seasonic startet das Netzeil gleich wieder wenn eine Schutzschaltung greift.
Hast du es nicht klicken gehört)

Ein Klicken ist mir jetzt nicht bewusst aufgefallen, habe aber auch immer Kopfhörer auf.
cutterslade1234 schrieb:
Läuft alles @ stock? also nix übertaktet?
Uefi Version die neueste?
welchen AMD Grafikkarten Treiber nutzt du?
muss gerade an das denken : https://www.computerbase.de/news/grafikkarten/amd-radeon-adrenalin-ryzen-auto-oc-bios.80104/

Alles stock, ja.
Bios werde ich wie oben erwähnt mal updaten.
AMD Treiber ist der neueste empfohlene, also 22.3.1
Das mit dem automatischen Übertakten hatte ich auch mal gelesen und auch daran gedacht. Wüsste aber auch nicht was man da jetzt dagegen machen sollte.
 
PaulUA schrieb:
Netzteil ist mit 2 separaten Kabeln angeschlossen. Anders ging es auch gar nicht. Hatte auch schon probiert die Kabel umzustecken, also unterschiedliche Anschlüsse im Netzteil zu benutzen.
Dachte ich mir, dass es anders wohl gar nicht geht.
Und die PCIe Anschlüsse am Netzteil für die Karte zu wechseln bringt nichts, da SingleRail.
Ergänzung ()

Captain Mumpitz schrieb:
Da schliesse ich mich an. Die reine Nennleistung ist ausreichend.
Mag sein, aber für das System, mit der Karte, könnte es ruhig ein 650W Seasonic sein.
 
Captain Mumpitz schrieb:
hast du evtl. mal PBO im BIOS deaktiviert? Einfach nur um was auszuschliessen.
Das war standardmäßig auf "auto" im Bios, habe es aber erst vor einigen Tagen ausgestellt.

Nickel schrieb:
Dachte ich mir, dass es anders wohl gar nicht geht.
Und die PCIe Anschlüsse am Netzteil für die Karte zu wechseln bringt nichts, da SingleRail.
Ergänzung ()


Mag sein, aber für das System, mit der Karte, könnte es ruhig ein 650W Seasonic sein.

Mittlerweile ärgere ich mich auch, nicht mehr als 550W genommen zu haben. Aber 1. weiß ich ja nicht, ob's daran liegt, und 2. sollte das ja auch ausreichen. Ändern kann ich es jetzt zumindest sowieso nicht mehr. Wenn ich zumindest rausfinden woran genau es liegt, könnte ich es immer noch zurückschicken.
 
Zurück
Oben